SpringBoot入门教程(三)通过properties实现多个数据库环境自动切换配置

285 阅读3分钟

前面的文章已经介绍了CentOS部署SpringBoot项目从0到1的详细过程,包括Linux安装ftp、Tomcat以及Java jdk的全部过程。这篇文章主要介绍关于springboot如何通过多个properties实现数据库环境部署时自动切换配置的两种方式,部署时切换方式和打包时Maven控制方式。

关于springboot基础矿建搭建有疑问的。可以看我之前的一篇文章。详解intellij idea搭建SpringBoot

v环境介绍

正常来讲,一个软件的开发上线的流程大部分都是分为三个环境,依次是开发、测试、上线。

开发环境(dev):

开发环境是指的是咱们本地跑的环境。

测试环境(qa):

一般是克隆一份生产环境的配置,qa即test。

生产环境(prod)

正式提供对外服务的,即是真实环境。

关于三个环境的切换已然标准化了,这里只是一笔带过一下,因为下文中的配置文件会跟三个环境有关联。相信所有人都不会对这三个环境陌生的。

今天主要讲讲关于springboot如何通过多个properties实现数据库环境部署时自动切换配置的两种方式,部署时切换方式和打包时Maven控制方式。首先介绍部署时切换的方式。

v部署时切换

1.1 配置dev和qa环境数据,以备测试。

SpringBoot入门教程(三)通过properties实现多个数据库环境自动切换配置

1.2 新增properties文件

SpringBoot入门教程(三)通过properties实现多个数据库环境自动切换配置

如上图:在application.properties文件的同级目录依次创建application-dev.properties,application-qa.properties,application-pro.properties这三个配置文件,dev、qa和prod分别对应上文"环境介绍"中的三个环境。

1.3 配置各个properties文件

在application.properties中添加配置切换选项,例如切换到dev环境的配置为:spring.profiles.active=dev

依次在application-dev.properties,application-qa.properties,application-pro.properties配置相关datasource连接信息。

例如application-dev.properties配置:

spring.datasource.url=jdbc:mysql://127.0.0.1:3306/mytest
spring.datasource.username=root
spring.datasource.password=***********
spring.datasource.driver-class-name=com.mysql.jdbc.Driver

SpringBoot入门教程(三)通过properties实现多个数据库环境自动切换配置

1.4 本地环境

当设置application.properties中spring.profiles.active=dev时,则此时启动连接的是dev环境。

SpringBoot入门教程(三)通过properties实现多个数据库环境自动切换配置

如上图,此时运行得到的结果与配置文件一致,是dev环境的数据。

1.5 部署测试环境

部署测试环境,关于部署有不了解的可以看看《CentOS部署SpringBoot项目从0到1》,部署时切换到qa环境。

java -jar zuche-0.0.1-SNAPSHOT.jar --spring.profiles.active=qa --server.port=2008

SpringBoot入门教程(三)通过properties实现多个数据库环境自动切换配置

可以看到日志中显示的内容与预期一致,spring.profiles.active设置为qa, 端口设置为2008。

运行效果如下图,部署以后连接的qa环境。

SpringBoot入门教程(三)通过properties实现多个数据库环境自动切换配置

vMaven控制打包时切换

2.1 设置项目对象模型pom.xml

2.1.1 添加profiles到pom.xml中,profiles节点是和build同级的。

    <profiles>
        <profile>
            <id>dev</id>
            <properties>
                <env>dev</env>
            </properties>
            <activation>
                <activeByDefault>true</activeByDefault>
            </activation>
        </profile>
        <profile>
            <id>qa</id>
            <properties>
                <env>qa</env>
            </properties>
        </profile>
        <profile>
            <id>prod</id>
            <properties>
                <env>prod</env>
            </properties>
        </profile>
    </profiles>

activation表示的是可以用这样的命令来触发profile,true表示dev是默认的profile, 这样本地直接ide启动项目的时候就是连接的dev环境。

2.1.2 添加filters节点。

        <filters>
            <filter>src/main/resources/application-${env}.properties</filter>
        </filters>

SpringBoot入门教程(三)通过properties实现多个数据库环境自动切换配置

2.2 更新application.properties。

spring.profiles.active=@env@

注意@env@中的env可以理解为一个变量,需要与2.1.2中设置的${env}对应上。

2.3 添加Maven打包命令

clean package -P qa -D maven.test.skip=true

SpringBoot入门教程(三)通过properties实现多个数据库环境自动切换配置

-D maven.test.skip=true不执行测试用例,也不编译测试用例类。

2.4 执行Maven命令

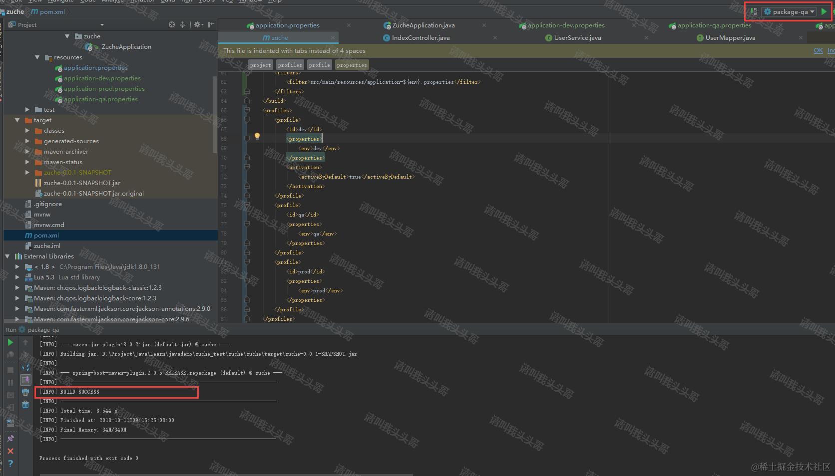
SpringBoot入门教程(三)通过properties实现多个数据库环境自动切换配置

查看jar包的application.properties文件的spring.profiles.active,看Maven命令是否生效。

SpringBoot入门教程(三)通过properties实现多个数据库环境自动切换配置

如上图,spring.profiles.active=qa

2.5 部署Tomcat

java -jar zuche-0.0.1-SNAPSHOT.jar --server.port=2008

SpringBoot入门教程(三)通过properties实现多个数据库环境自动切换配置

Maven打包时已经设置了qa环境,部署命令中不需要再指明qa环境。

v博客总结

本文通篇讲的主要是围绕springboot部署jar包的两种方式,至于war包,以后有时间再说说。

v源码地址

github.com/toutouge/ja…


作  者:请叫我头头哥
出  处:www.cnblogs.com/toutou/
关于作者:专注于基础平台的项目开发。如有问题或建议,请多多赐教!
版权声明:本文版权归作者和博客园共有,欢迎转载,但未经作者同意必须保留此段声明,且在文章页面明显位置给出原文链接。
特此声明:所有评论和私信都会在第一时间回复。也欢迎园子的大大们指正错误,共同进步。或者直接私信
声援博主:如果您觉得文章对您有帮助,可以点击文章右下角 推荐 一下。您的鼓励是作者坚持原创和持续写作的最大动力!\