架构设计之服务限流

391 阅读8分钟

限流可以认为服务降级的一种,限流就是限制系统的输入和输出流量已达到保护系统的目的。一般来说系统的吞吐量是可以被测算的,为了保证系统的稳定运行,一旦达到的需要限制的阈值,就需要限制流量并采取一些措施以完成限制流量的目的。比如:延迟处理,拒绝处理,或者部分拒绝处理等等。

v服务限流概念

在介绍限流概念之前,我们先来聊聊身边有哪些限流,如果有在帝都的码农估计对限流是最深有感触的,帝都但凡开个XXX会议,各大地铁站都会限流。

每年的双11都是剁手族的天堂,11月11号0点0几秒的时候,下面这些场景或许你曾经遇到过。

架构设计之服务限流

架构设计之服务限流

当然,这几年双11各大电商对并发的支持做的越来越好,这里只是借鉴双11刚推出之际,常常需要应对的一些问题。

通过这两个场景,基本上服务限流的作用也就明白:

「服务限流」其实是指当系统资源不够,不足以应对大量请求,即系统资源与访问量出现矛盾的时候,我们为了保证有限的资源能够正常服务,因此对系统按照预设的规则进行流量限制或功能限制的一种方法。

v为何要服务限流

再举一个我们生活中的例子:一些热门的旅游景点,往往会对每日的旅游参观人数有严格的限制,比如北京的故宫、欢乐谷等,每天只会卖出固定数目的门票,如果你去的晚了,可能当天的票就已经卖完了,当天就无法进去游玩了,即使你进去了,排队也能排到你怀疑人生。

为什么旅游景点要做这样的限制呢?多卖一些门票多赚一些钱岂不是更好?

其实对于旅游景点而言,她们也很无奈,因为景点的服务资源有限嘛,每日能服务的人数是有限的,一旦放开限制了,景点的工作人员就会不够用,卫生情况也得不到保障,安全也有隐患,超密集的人群也会严重的影响游客的体验。但由于景区名气大,来游玩的旅客络绎不绝,远超出了景区的承载能力,因此景区只好做出限制每日人员流量的举措。

同理,在IT软件行业中,系统服务也是这样的。

如果你的系统理论是时间单位内可服务100W用户,但是今天却突然来了300W用户,由于用户流量的随机性,如果不加以限流,很有可能这300W用户一下子就压垮了系统,导致所有人都得不到服务。

因此为了保证系统至少还能为100W用户提供正常服务,我们需要对系统进行限流设计。

有的人可能会想,既然会有300W用户来访问,那为啥系统不干脆设计成能足以支撑这么大量用户的集群呢?

这是个好问题。如果系统是长期有300W的用户来访问,肯定是要做上述升级的,但是常常面临的情况是,系统的日常访问量就是100W,只不过偶尔有一些不可预知的特定原因导致的短时间的流量激增,这个时候,公司往往出于节约成本的考虑,不会为了一个不常见的尖峰来把我们的系统扩容到最大的尺寸。

v如何服务限流

对系统服务进行限流,一般有如下几个模式:

1. 熔断:

这个模式是需要系统在设计之初,就要把熔断措施考虑进去。当系统出现问题时,如果短时间内无法修复,系统要自动做出判断,开启熔断开关,拒绝流量访问,避免大流量对后端的过载请求。系统也应该能够动态监测后端程序的修复情况,当程序已恢复稳定时,可以关闭熔断开关,恢复正常服务。

2. 服务降级:

将系统的所有功能服务进行一个分级,当系统出现问题,需要紧急限流时,可将不是那么重要的功能进行降级处理,停止服务,这样可以释放出更多的资源供给核心功能的去用。

例如在电商平台中,如果突发流量激增,可临时将商品评论、积分等非核心功能进行降级,停止这些服务,释放出机器和CPU等资源来保障用户正常下单,而这些降级的功能服务可以等整个系统恢复正常后,再来启动,进行补单/补偿处理。除了功能降级以外,还可以采用不直接操作数据库,而全部读缓存、写缓存的方式作为临时降级方案。

3. 延迟处理:

这个模式需要在系统的前端设置一个流量缓冲池,将所有的请求全部缓冲进这个池子,不立即处理。然后后端真正的业务处理程序从这个池子中取出请求依次处理,常见的可以用队列模式来实现。这就相当于用异步的方式去减少了后端的处理压力,但是当流量较大时,后端的处理能力有限,缓冲池里的请求可能处理不及时,会有一定程度延迟。

4. 特权处理:

这个模式需要将用户进行分类,通过预设的分类,让系统优先处理需要高保障的用户群体,其它用户群的请求就会延迟处理或者直接不处理。

那在实际项目中,对访问流量的限制,可采用如下几种技术方法:

♛ 熔断技术

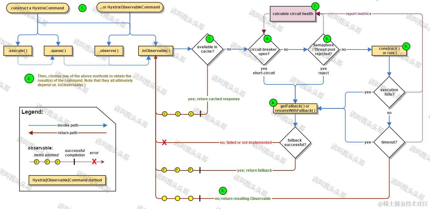
熔断的技术可以重点参考Netflix的开源组件hystrix的做法,主要有三个模块:熔断请求判断算法、熔断恢复机制、熔断报警。

服务限流

来自hystrix github wiki         查看大图

♛ 计数器方法

系统维护一个计数器,来一个请求就加1,请求处理完成就减1,当计数器大于指定的阈值,就拒绝新的请求。

基于这个简单的方法,可以再延伸出一些高级功能,比如阈值可以不是固定值,是动态调整的。另外,还可以有多组计数器分别管理不同的服务,以保证互不影响等。

♛ 队列方法

就是基于FIFO队列,所有请求都进入队列,后端程序从队列中取出待处理的请求依次处理。

基于队列的方法,也可以延伸出更多的玩法来,比如可以设置多个队列以配置不同的优先级。

♛ 令牌桶方法

首先还是要基于一个队列,请求放到队列里面。但除了队列以外,还要设置一个令牌桶,另外有一个脚本以持续恒定的速度往令牌桶里面放令牌,后端处理程序每处理一个请求就必须从桶里拿出一个令牌,如果令牌拿完了,那就不能处理请求了。我们可以控制脚本放令牌的速度来达到控制后端处理的速度,以实现动态流控。

v注意事项

我们在做服务限流的时候,还是有一些原则和事项需要注意的:

  • 实时监控:系统必须要做好全链路的实时监控,才能保证限流的及时检测和处理。
  • 手动开关:除系统自动限流以外,还需要有能手动控制的开关,以保证随时都可以人工介入。
  • 限流的性能:限流的功能理论上是会在一定程度影响到业务正常性能的,因此需要做到限流的性能优化和控制。

v博客总结

系统故障常常都是不可预测且难以避免的,因此作为系统设计师的我们,必须要提前预设各种措施,以应对随时可能的系统风险。


作  者:请叫我头头哥
出  处:www.cnblogs.com/toutou/
关于作者:专注于基础平台的项目开发。如有问题或建议,请多多赐教!
版权声明:本文版权归作者和博客园共有,欢迎转载,但未经作者同意必须保留此段声明,且在文章页面明显位置给出原文链接。
特此声明:所有评论和私信都会在第一时间回复。也欢迎园子的大大们指正错误,共同进步。或者直接私信
声援博主:如果您觉得文章对您有帮助,可以点击文章右下角 推荐 一下。您的鼓励是作者坚持原创和持续写作的最大动力!\