EMQ进程树/MQTT连接/订阅/发布源码流程分析【转载】

183 阅读1分钟

blog.csdn.net/hui6075/art…

写在前面

EMQ作为一款优秀的开源MQTT broker,从一些库的使用以及框架的设计,可以看出作者也是非常精通Erlang的大牛!

比如说对于集群化,作者自己实现了Ekka库,对于网络并发,作者自己实现了esockd。首先不论这些库性能如何,但敢于自己造轮子,会造轮子,绝对是对Erlang/OTP有着深刻理解才可以做得到的。

学习了一下EMQ的一些关键业务代码,总结了连接/订阅/发布的源码,画出来进程/模块调用流程图如下。

进程树

 

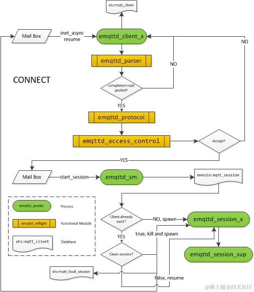
连接

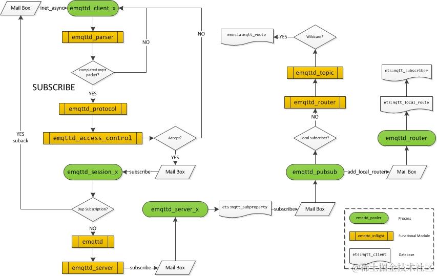
订阅

发布

--------------------- 本文来自 hui6075 的CSDN 博客 ,全文地址请点击:blog.csdn.net/hui6075/art…