NSIS制作安装包笔记(二):NSIS使用NSIS+Qt界面制作安装包流程

849 阅读3分钟

若该文为原创文章,转载请注明原文出处 本文章博客地址:blog.csdn.net/qq21497936/…

红胖子(红模仿)的博文大全:开发技术集合(包含Qt实用技术、树莓派、三维、OpenCV、OpenGL、ffmpeg、OSG、单片机、软硬结合等等)持续更新中…(点击传送门)

其他(编程相关)


上一篇:《NSIS制作安装包笔记(一):NSIS介绍、使用NSIS默认向导脚本制作安装包》 下一篇:敬请期待...


前言

  Nsis可以使用duilib也可以使用qt界面,笔者主要qt,本文章梳理nsis+qt制作安装包的基本流程。


下载Nsis-Ui-Plugin插件

  Github地址:github.com/sway913/NSI…   QQ群下载地址:1047134658(点击“群文件”搜索“nsis”,群内与博文同步更新)


预先准备

  Qt+VS的编译环境,建议VS2015x86或者VS2017x86,一定要是32位版本的,默认就是32位,不支持64位的,后续编译nsis插件尝试过64位版本,卡了挺久,解决了蛮多问题,但是没有成功,不死磕了。   编译环境:Qt5.13.1的msvc2017x86版本 + vs2017。   以上配环境对于老手来说也是有点费时间的,请自己百度,此处非本文重点。


编译Nsis-Ui-Plugun

步骤一:打开工程

  在这里插入图片描述

步骤二:编译出现“”Qt version xxxxxx”

  在这里插入图片描述   设置一下,如下图:   在这里插入图片描述   在这里插入图片描述

步骤三:再次编译

  在这里插入图片描述   以上是编译过程,编译完成了。

步骤四:确认编译出的插件

  在这里插入图片描述


使用Nsis插件

步骤一:添加软件环境变量

  两个环境变量,一个是NSIS_DIR,一个是QTDIR。   安装的Nsis或者绿色的都行,如下图(笔者对软件重新打包整理了一整套文档流程):   在这里插入图片描述   在这里插入图片描述   在这里插入图片描述   在这里插入图片描述

步骤二:将编译的插件的release版本插件拷贝

  将编译出来的relase插件拷贝到软件的Plugins/x86-unicode下,此处备份一下最原始的,每次使用时就copy一份吧。   在这里插入图片描述   在这里插入图片描述   (PS:用的是插件提供的qt版本的脚本,名字肯定不能改变,脚本中必定有对应的)。

步骤三:启动软件

  在这里插入图片描述   在这里插入图片描述

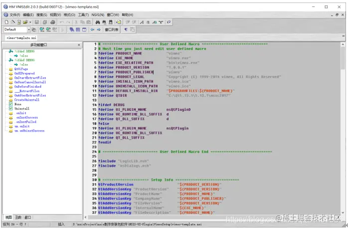
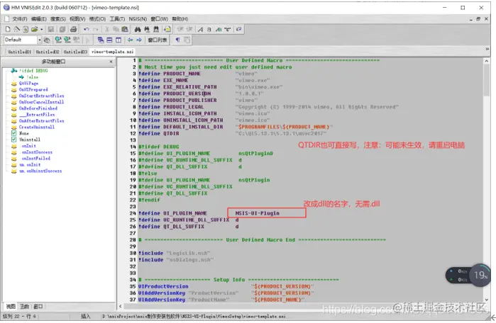
步骤四:打开脚本

  在这里插入图片描述   在这里插入图片描述   在这里插入图片描述   (可以看看脚本,有些东西的学习还是有必要的,比如应用名称什么的可以与与Qt进行交互信息达到通过Qt来控制nsis脚本实现最终各种安装目的)。

步骤五:开始编译脚本

  在这里插入图片描述   然后,加载脚本   在这里插入图片描述 在这里插入图片描述

步骤六:运行提供的Demo安装包

  在这里插入图片描述

  在这里插入图片描述

  在这里插入图片描述

  在这里插入图片描述

步骤七:检查是否安装成功

  在这里插入图片描述


部署发布的应用

   在这里插入图片描述    在这里插入图片描述    在这里插入图片描述    经测试,脚本只会安装卸载,修改应用名称和生成快捷方式,具体的文件copy等其他功能并未实现,所以需要读者自己用脚本实现了。


上一篇:《NSIS制作安装包笔记(一):NSIS介绍、使用NSIS默认向导脚本制作安装包》 下一篇:敬请期待...


若该文为原创文章,转载请注明原文出处 本文章博客地址:blog.csdn.net/qq21497936/…