利用snapcraft-gui工具来简化我们的snap开发

372 阅读2分钟

在这篇文章中,我们将介绍一个崭新的工具snapcraft-gui来帮我们开发snap应用.对于一些刚开始开发snap应用的开发者来说,很多的命令及格式对它们来说非常不熟悉.我们可以利用现有的一个含有GUI的Qt应用来帮助我们来创建一个崭新的应用或用来管理我们已经创建好的一个应用.我们再也不需要那些繁琐的命令来帮我们了.我们只需要做的就是按下工具里面的按钮或在文本输入框中直接编辑我们的snapcraft.yaml项目文件即可.

\

1)下载及安装

\

我们可以在如下的地址:

\

github.com/snapcraft-g…\

\

找到这个项目的开源地址.我们可以在 地址下载它的最新的发布.它目前有deb包.当我们下载完后,只需要双击就可以安装这个debian包了.请注意,由于目前开发snap的应用只限于在Ubuntu 16.04及以上的版本上,我们需要将我们的Ubuntu桌面升级到相应的版本.

\

等安装完我们的应用后,我们直接在dash中找到这个应用:

\

\

\

\

\

\

在上面我们可以看到应用启动后的界面.

\

\

2)使用snapcraft-gui来创建及管理我们的snap项目

\

首先,我们可以利用snapcraft-gui项目来管理我们已经创建的一个项目.比如我们可以在地址:

\

github.com/liu-xiao-gu…\

\

下载我之前做过的一个项目:

\

$ git clone https://github.com/liu-xiao-guo/helloworld-demo

\

我们可以选择" Open (yaml) "这个按钮导入我们已经创建的项目:

\

\

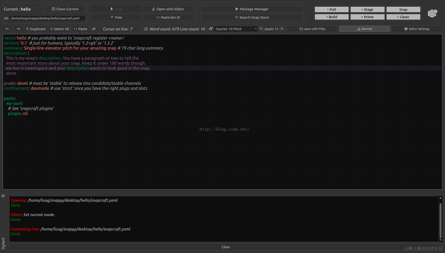
我们可以通过这个界面来管理我们的snapcraft.yaml文件(比如修改并保存).当然我们也可以按照我们build一个snap包的顺序点击按钮进行打包我们的snap.

\

\

我们可以在工具的右上角发现这些build的步骤.当然我们也可以选择针对我们项目中的某个part进行单独操作.这特别适合于有些part的编译及下载需要很长的时间.如果这个part没有改动,我们不需要在重新build时clean它,进而节省我们的时间.

\

我们也可以关掉当前的项目,并点击" New (init) "来创建一个崭新的项目(snapcraft.yaml),比如:

\

\

\

\

我们可以在上面的工具中,编辑我们的snapcraft.yaml,并调试我们的最终的项目.

\

如果你想对snap有更多的了解,请参阅我的文章: 安装snap应用到Ubuntu 16.4桌面系统
\