首页
沸点
课程
数据标注
HOT
AI Coding
更多
直播
活动
APP
插件
直播
活动
APP
插件
搜索历史
清空
创作者中心
写文章
发沸点
写笔记
写代码
草稿箱
创作灵感
查看更多
登录
注册
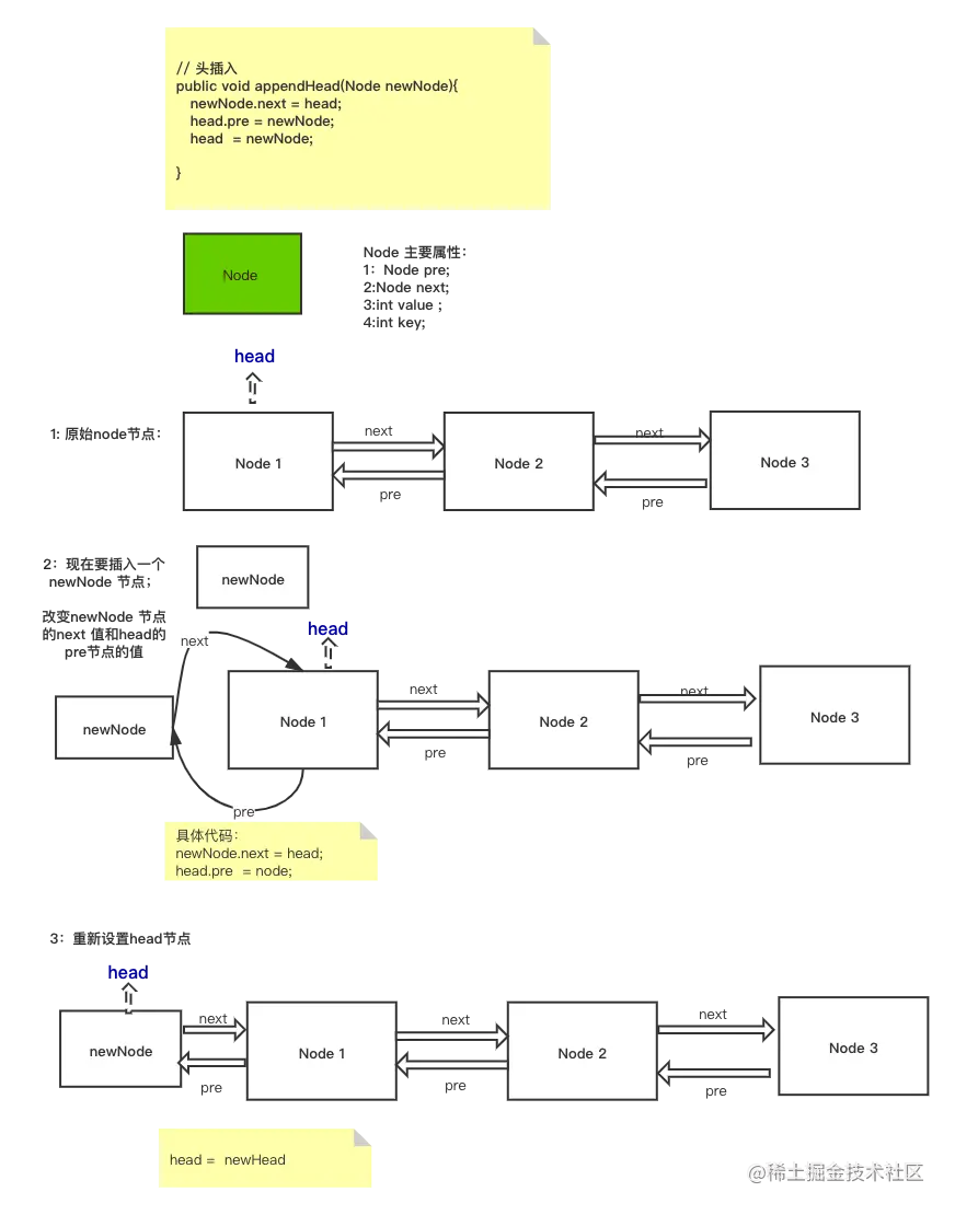
LRU中的链表的头插法
BigTopOne
2021-05-06
343
阅读1分钟
Lru中,更新头节点的方式
BigTopOne
Android 开发
168
文章
56k
阅读
18
粉丝
目录
收起
Lru中,更新头节点的方式