Maven自动化构建依赖管理工具

212 阅读3分钟

在这里插入图片描述

1Maven简介
Maven是一款自动化“构建”和“依赖”管理的工具。
2提出问题
2.1jar包管理问题
jar包从哪来的?
官网下载
CSND……
51CTO……
……
jar包之间存在依赖关系
A jar包中用到了B jar包中的类,就说A依赖B。jar包之间普遍存在的依赖关系错综复杂,极大的增加了我们开发项目时jar包管理的难度。在jar包非常多的时候,手动管理几乎是不可能的。
spring-core依赖commons-logging
commons-fileupload依赖commons-io
……
各个工程在开发时分别复制相同的jar包
更好的做法是各个工程对同一份jar包进行各自的引用。
2.2项目架构
以之前学习的技术来说,我们开发的都是单一架构的项目。
单一架构;整个项目只有一个工程。
但是,以后我们要开发分布式架构。
分布式架构:一个项目是由很多个工程组成的,而各个工程之间存在下面四种关系:
依赖:由Maven实现
继承:由Maven实现
聚合:由Maven实现
调用:需要借助其他分布式架构技术实现
Dubbo+Zookeeper组合
SpringBoot+SpringCloud组合
2.3自动化构建
构建的概念
“构建”其实就是以开发时所编写的代码为“原材料”去“生产”出来一个可以运行的项目过程。
我们开发的是工程,但是真正在服务器上运行的是工程“构建”的结果。
工程→一只鸡
构建→炖熟了
构建结果→可以吃的鸡
在没有具体使用Maven这样的构建工具前,其实在Eclipse中我们已经不知不觉的进行了构建的操作。
例如:清理、测试、编译、部署等等。

在这里插入图片描述
构建过程中的主要环节
清理:把上一次编译得到的*.class字节码文件删除,为下一次编译做好准备。
编译:重新将Java源程序编译为*.class字节码文件。
主体程序编译
测试程序编译
测试:执行预先写好的测试程序对主体程序进行测试
报告:测试结果
打包:将整个工程中的所有代码和配置文件等资源封装到一个压缩文件中,为部署做好准备
Java工程:jar包
Web工程:war包
安装:在Maven这样的工具中将打包得到的文件存放到Maven的仓库中。
部署:将打包的结果放到服务器的指定目录下使其可以运行。
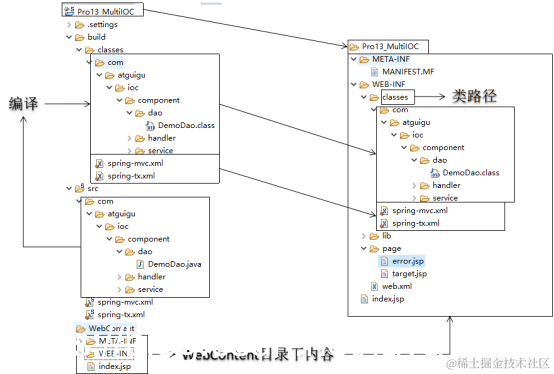
构建工具在自动化部署过程中的作用

在这里插入图片描述
3Maven工具的使用
3.1工作机制

在这里插入图片描述
3.2解压配置Maven的核心程序
apache-maven-3.5.4-bin.zip解压到非中文没有空格的目录下。
配置环境变量
path
套路:bin目录

在这里插入图片描述
MAVEN_HOME
套路:bin目录的上一级目录
在这里插入图片描述

※验证:在命令行查看Maven的版本
mvn -v
在这里插入图片描述

※注意:当前系统中必须正确安装了JDK

在这里插入图片描述

3.3核心程序配置
配置文件路径
MAVEN_HOME/conf/settings.xml

例如:MAVEN_HOME=D:\installations\apache\apache-maven-3.5.4
那么settings.xml的路径是:
D:\installations\apache\apache-maven-3.5.4\conf\settings.xml
settings.xml配置文件结构,还没有配置

<?xml version="1.0" encoding="UTF-8"?>

<settings xmlns="http://maven.apache.org/SETTINGS/1.0.0"
          xmlns:xsi="http://www.w3.org/2001/XMLSchema-instance"
          xsi:schemaLocation="http://maven.apache.org/SETTINGS/1.0.0 http://maven.apache.org/xsd/settings-1.0.0.xsd">
  <!-- localRepository
  我们在这里配置本地仓库位置
  <localRepository>/path/to/local/repo</localRepository>
  -->
  <pluginGroups></pluginGroups>
  <proxies></proxies>

  <servers></servers>
  
  <!-- 在这里配置阿里云镜像服务器地址 -->
  <mirrors></mirrors>
  
  <!-- 指定Maven工程的JDK版本 -->
  <profiles></profiles>
</settings>

配置本地仓库路径
一定要记得从注释中拿出来,否则无效!!!

  <!-- localRepository
   | The path to the local repository maven will use to store artifacts.
   |
   | Default: ${user.home}/.m2/repository
  <localRepository>/path/to/local/repo</localRepository>
  -->
  <!--配置自己的路径-->
<localRepository>D:\RepMaven0906</localRepository>

配置阿里云镜像服务器地址
注意:一定到配置到mirrors标签的里面

<mirrors>
<!-- mirror
 | Specifies a repository mirror site to use instead of a given repository. The repository that
 | this mirror serves has an ID that matches the mirrorOf element of this mirror. IDs are used
 | for inheritance and direct lookup purposes, and must be unique across the set of mirrors.
 |
<mirror>
  <id>mirrorId</id>
  <mirrorOf>repositoryId</mirrorOf>
  <name>Human Readable Name for this Mirror.</name>
  <url>http://my.repository.com/repo/path</url>
</mirror>
 -->
 <!--这个是固定不变的-->
<mirror>
	<id>nexus-aliyun</id>
	<mirrorOf>central</mirrorOf>
	<name>Nexus aliyun</name>
	<url>http://maven.aliyun.com/nexus/content/groups/public</url>
</mirror>
</mirrors>

配置Maven工程的JDK版本
一定要配置到profiles标签的里面!!!可以直接复制

<profiles>
   <profile>
      <id>jdk-1.8</id>
      <activation>
		<activeByDefault>true</activeByDefault>
        <jdk>1.8</jdk>
      </activation>
	  <properties>
		<maven.compiler.source>1.8</maven.compiler.source>
		<maven.compiler.target>1.8</maven.compiler.target>
		<maven.compiler.compilerVersion>1.8</maven.compiler.compilerVersion>
	  </properties>
    </profile>
</profiles>

注意:Maven工程能够使用的JDK版本会受到Maven核心程序版本的限制。

3.4Eclipse中设置Maven插件
要设置的点
更换工作区后需要重新设置

在这里插入图片描述
指定Maven核心程序的位置

在这里插入图片描述
指定settings.xml配置文件路径
在这里插入图片描述

4单个的Maven工程
4.1创建打包方式为jar的Maven工程

在这里插入图片描述

在这里插入图片描述
在这里插入图片描述

Finish
4.2创建打包方式为war的Maven工程
总体步骤和创建jar包工程一致,只是在选择打包方式的时候选择war。

在这里插入图片描述

然后需要生成web.xml,做法是工程→右键

在这里插入图片描述
4.3创建打包方式为pom的Maven工程
创建过程和前面基本一致,只是把打包方式改成pom即可。这样的工程中不写Java代码、框架配置文件、页面等等,而是管理其他Maven工程。

在这里插入图片描述

在这里插入图片描述

4.4相关概念
坐标:在Maven仓库的众多jar包中唯一的定位到某一个jar包
groupId:公司或组织域名倒序+项目名称
artifactId:模块名称(当前正在创建的工程的工程名)
version:版本
约定的目录结构
Maven为了实现自动化构建,设计约定的目录结构,基于约定的目录结构,Maven就知道在工程中Java源文件位置、配置文件位置、测试程序的位置等等,进而可以对源文件进行编译、执行、加载读取配置文件以及执行测试。

在这里插入图片描述

POM
Project Object Model工程对象模型
Maven对每一个Maven工程进行构建环节操作和依赖的管理都是基于pom.xml
生命周期
特点:在每一个生命周期内部,执行任何一个环节,Maven都会从整个生命周期最初的位置开始执行。所以,假设我们想执行下面几个操作:
compile
test
package
install
那么,直接执行install就可以了,compile、test、package都会包含在install执行的过程中。
Maven这样设计的目的是为了进一步提高构建过程的自动化程度,想构建的时候不必过问具体的构建过程,而是直接执行最终步骤即可。
Clean生命周期[了解]
pre-clean
clean
post-clean
Default生命周期[了解]
最重要的生命周期,包含了主要的构建环节
……
compile
……
test-compile
……
test
……
package
……
install
deploy
Site生命周期[了解]
pre-site
site
post-site
site-deploy
4.5常用Maven命令
命令行执行
第一步:打开命令行窗口
第二步:进入pom.xml所在的目录
D:\workstation\Station180906\Pro14_MavenSingleProject
第三步:执行Maven命令
mvn clean
mvn compile
mvn test
mvn package
mvn install
mvn deploy

执行效果参考如下:

在这里插入图片描述

Eclipse执行

在这里插入图片描述
在pom.xml文件上点右键→Run As→Maven clean等等
执行效果参考如下:

在这里插入图片描述

如果想要执行没有提供的Maven命令,点击Maven build…

在这里插入图片描述

在这里插入图片描述
如果点击Maven build可以直接执行以前执行过的Maven命令。
具体命令介绍
mvn clean
清理
mvn compile
编译主程序
mvn test-compile
编译测试程序
mvn test
执行junit测试程序

在这里插入图片描述
mvn package
执行打包操作。Java工程打jar包,Web工程打war包。生成的jar包或war包会放在target目录下。

5Maven jar包下载失败
5.1现象表现
表现形式不局限于这一种,但是这是最典型、最直接的表现。

在这里插入图片描述

另一种表现形式:
在这里插入图片描述

*.lastUpdated结尾的文件:Maven在下载jar包的过程中文件名都是以lastUpdated结尾的,表示这个文件正在下载。但是如果下载失败,那么Maven不会自动删除lastUpdated后缀。
下次重新下载时,Maven会忽略以lastUpdated为后缀的文件,也不会重新下载。我们如果不进行人为干预、处理,那么这些下载失败的jar包就会一直保持这个状态。
人为干预的方式是:手动把lastUpdated结尾的文件删除,让Maven重新下载。而这个操作使用clearLastUpdated.bat脚本后可以提高效率。

5.2clearLastUpdated.bat脚本使用
第一步
将clearLastUpdated.bat文件放在Maven仓库的根目录下。
第二步
使用文本编辑器打开clearLastUpdated.bat文件,如果没有文本编辑器使用记事本也一样

在这里插入图片描述
第三步
双击打开,按照提示使用

在这里插入图片描述
有可能遇到的问题
cls
@ECHO OFF
SET CLEAR_PATH=D:
SET CLEAR_DIR=D:\Program Files\maven

在这里插入图片描述

解决办法:让Maven仓库的路径没有空格!!!

5.3基本思路
将下载失败的jar包删除,让Eclipse重新下载。
找到jar包的存储位置
jar包→右键→properties→复制路径
删除
点击工程→alt+F5→OK
如果再次下载的jar包还是损坏的,就再试一次

5.4文件校验工具的使用
原理:哈希加密算法
哈希算法中包含很多具体算法,具体算法之间主要的区别是加密强度不同。具体加密算法包括:MD5、CRC32、SHA1等等
特点1:不可逆,不能通过密文反推出明文。
特点2:在具体加密算法确定的前提下,不管输入的数据体积多么庞大或多么小,输出的数据长度固定。例如:MD5加密的结果固定是32位,不管输入的是1KB的数据还是100T的数据输出的结果都是32位。
特点3:在具体加密算法确定的前提下,输入数据有细微改变,输出数据跟着改变;输入数据不变,任何时候执行加密结果都一样。
校验文件原理
在这里插入图片描述
基于哈希加密的文件校验工具使用

在这里插入图片描述

在这里插入图片描述

6工程之间的关系
6.1依赖
概念
A工程(jar包)用到了B工程(jar包)中的类,那么A依赖B。
Maven工程中通过坐标配置依赖信息

<!-- 配置junit依赖 -->
<dependencies>
	<!-- 具体依赖 -->
	<dependency>
		<!-- junit的jar包的坐标 -->
		<groupId>junit</groupId>
		<artifactId>junit</artifactId>
		<version>4.12</version>
		<!-- 依赖的范围 -->
		<scope>test</scope>
	</dependency>
	<!-- 依赖Spring-core -->
	<dependency>
		<groupId>org.springframework</groupId>
		<artifactId>spring-core</artifactId>
		<version>4.0.0.RELEASE</version>
	</dependency>
</dependencies>

在工程间建立依赖关系

<dependencies>
	<!-- 配置对Dao工程的依赖 -->
	<dependency>
		<groupId>com.maven</groupId>
		<artifactId>Dependency_Dao</artifactId>
		<version>0.0.1-SNAPSHOT</version>
	</dependency>
</dependencies>

根据坐标在本地仓库中查找jar包的方式

		<groupId>com.maven</groupId>
		<artifactId>Dependency_Dao</artifactId>
		<version>0.0.1-SNAPSHOT</version>

Maven仓库的根目录/com/maven/Dependency_Dao/0.0.1-SNAPSHOT/Pro18_Dependency_Dao-0.0.1-SNAPSHOT.jar

Maven根据依赖的jar包的坐标到Maven本地仓库中查找jar包,如果找不到就无法解析依赖信息。
Maven的install命令
将Maven工程安装到本地仓库
依赖的传递性
A依赖B,B依赖C,A是否可以不配置依赖信息直接使用C?可以使用。但是需要参照依赖范围:
compile范围:可以传递
test范围:不能传递
provided范围:不能传递
依赖的范围
compile:默认的依赖范围。
对main目录下的代码:有效
对test目录下的代码:有效
部署到服务器:有效
test:专门用于测试的jar包
对main目录下的代码:无效
对test目录下的代码:有效
部署到服务器:不参与
provided:表示“已提供”的jar包
对main目录下的代码:有效
对test目录下的代码:有效
部署到服务器:不参与

	<dependency>
		<groupId>javax.servlet</groupId>
		<artifactId>servlet-api</artifactId>
		<version>2.4</version>
		<scope>provided</scope>
	</dependency>

开发阶段:有效
部署阶段:无效
依赖传递的排除
作用:在依赖一个jar包的时候,将这个jar包传递给我们的某个jar包排除

	<!-- 依赖Spring-core -->
	<dependency>
		<groupId>org.springframework</groupId>
		<artifactId>spring-core</artifactId>
		<version>4.0.0.RELEASE</version>
		<scope>compile</scope>
		<!-- 配置依赖的排除 -->
		<exclusions>
			<exclusion>
				<groupId>commons-logging</groupId>
				<artifactId>commons-logging</artifactId>
			</exclusion>
		</exclusions>
	</dependency>

6.2继承
概念
工程A继承工程B。
作用
在父工程中统一管理依赖信息。
要求
作为父工程的Maven工程打包方式必须是pom。
测试

在这里插入图片描述
在这里插入图片描述
在子工程中指定父工程

<!-- 指定当前工程的父工程 -->
<parent>
	<groupId>com</groupId>
	<artifactId>Parent</artifactId>
	<version>0.0.1-SNAPSHOT</version>
	
	<!-- 父工程的pom.xml文件的相对路径 -->
	<relativePath>../Parent/pom.xml</relativePath>
</parent>

PS:此时子工程中会提示groupid和version相对于父工程重复,可以删除。

当然了创建子工程可以使用maven module
在这里插入图片描述

对依赖进行管理
父工程

<dependencyManagement>
	<dependencies>
		<dependency>
			<groupId>org.springframework</groupId>
			<artifactId>spring-core</artifactId>
			<version>4.0.0.RELEASE</version>
		</dependency>
		<dependency>
			<groupId>org.springframework</groupId>
			<artifactId>spring-context</artifactId>
			<version>4.0.0.RELEASE</version>
		</dependency>
		<dependency>
			<groupId>org.springframework</groupId>
			<artifactId>spring-beans</artifactId>
			<version>4.0.0.RELEASE</version>
		</dependency>
		<dependency>
			<groupId>org.springframework</groupId>
			<artifactId>spring-expression</artifactId>
			<version>4.0.0.RELEASE</version>
		</dependency>
		<dependency>
			<groupId>org.springframework</groupId>
			<artifactId>spring-jdbc</artifactId>
			<version>4.0.0.RELEASE</version>
		</dependency>
		<dependency>
			<groupId>org.springframework</groupId>
			<artifactId>spring-orm</artifactId>
			<version>4.0.0.RELEASE</version>
		</dependency>
	</dependencies>
</dependencyManagement>

子工程

<dependencies>
	<dependency>
		<groupId>org.springframework</groupId>
		<artifactId>spring-core</artifactId>
	</dependency>
	<dependency>
		<groupId>org.springframework</groupId>
		<artifactId>spring-context</artifactId>
	</dependency>
	<dependency>
		<groupId>org.springframework</groupId>
		<artifactId>spring-beans</artifactId>
	</dependency>
</dependencies>

依赖统一管理的好处
开发人员在需要某个jar包的依赖信息时不必到网上去找,直接从父工程中复制进来即可。整个项目中使用的依赖信息有一个统一的来源,不会变的杂乱。
如果需要统一修改一组jar包的版本时,不必到各个子工程中逐个修改,在父工程中统一修改即可。一处修改,处处生效。

配置properties

<!-- 配置properties -->
<properties>
	<atguigu.spring.version>4.0.0.RELEASE</atguigu.spring.version>
</properties>
	<dependencyManagement>
		<dependencies>
			<dependency>
				<groupId>org.springframework</groupId>
				<artifactId>spring-core</artifactId>
				<version>${atguigu.spring.version}</version>
			</dependency>
			……

6.3聚合
概念
将各个模块工程聚合在一起形成项目的整体。
作用
让项目模块化程度更高,结构更清晰。
一键安装。
测试

在这里插入图片描述
在这里插入图片描述
在这里插入图片描述
聚合的配置

<!-- 配置聚合 -->
<modules>
	<module>../Two/pom.xml</module>
	<module>../Three/pom.xml</module>
</modules>

对聚合工程执行install命令
能够自动理顺安装顺序

在这里插入图片描述

7Maven酷站
mvnrepository.com/
maven.aliyun.com/mvn/search