设计模式学习笔记——享元模式

145 阅读1分钟

享元模式英文叫Flyweight Pattern。Flyweight,应该是一个来自于拳击术语,最轻量级,也叫蝇量级。次奥,我看《大话设计模式》这本书的时候,一直错看成 亨元模式,搞不懂为什么叫这个名字。现在看清楚了,是享元,共享的享,就比较好理解了。

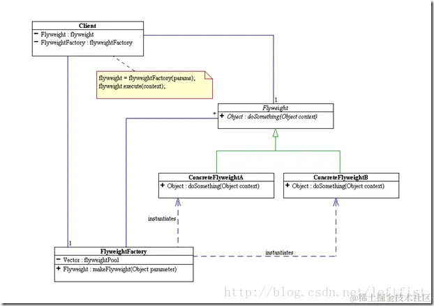
享元模式,就是共享、重用一些现成的对象,免得构造太多,消耗资源巨大。因此,享元模式是 单例模式 + 简单工厂模式。

\

在享元模式中引入了享元工厂类,享元工厂类的作用在于提供一个用于存储享元对象的享元池,当用户需要对象时,首先从享元池中获取,如果享元池中不存在,则创建一个新的享元对象返回给用户,并在享元池中保存该新增对象。\

class FlyweightFactory {
    //定义一个HashMap用于存储享元对象,实现享元池
       private HashMap flyweights = newHashMap();
      
       public Flyweight getFlyweight(String key){
              //如果对象存在,则直接从享元池获取
              if(flyweights.containsKey(key)){
                     return(Flyweight)flyweights.get(key);
              }
              //如果对象不存在,先创建一个新的对象添加到享元池中,然后返回
              else {
                     Flyweight fw = newConcreteFlyweight();
                     flyweights.put(key,fw);
                     return fw;
              }
       }
}

参考资料:

blog.csdn.net/lovelion/ar…


\

\