如何处理SAP CRM Web Service错误 - Virtual Interface Method XXXX not supported

156 阅读1分钟

Issue description

The web service PROD_WS. Details could be found in this blog.
When consuming the web service via an ABAP program, the following error message is raised:

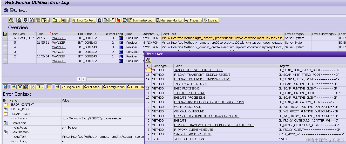
This error could also be found via tcode SRT_UTIL:

How to analyze root cause

Set a breakpoint on method below:

write down the content of variable NAME:

However, in table vepfunction there is no respective record for the method:

However, in table VEPFUNCTION there is indeed a record for function /CRMOST/PROD_WS_READ with mapped name /crmost/prodWsRead.

after changing the value of name to /crmost/prodWsRead in debugger,

Then we can get the expected result:

After note 1972155 is implemented, this issue could be fixed.

要获取更多Jerry的原创文章,请关注公众号"汪子熙":