SAP CRM content management中文件下载的调试

110 阅读1分钟

Step1. 设置外部断点

Step2. 打开一个Trade Promotion, 并给它添加一个Attachment 并保存

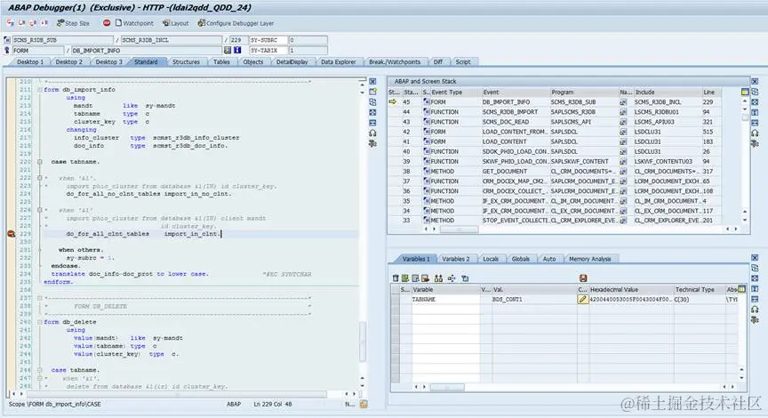
Step3. 断点被触发.

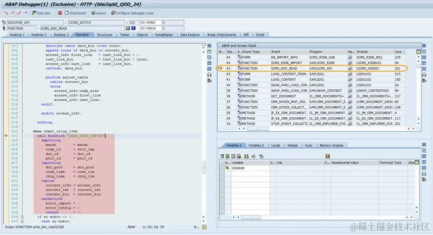
Step4. 双击Stack Dep. 43(不同的CRM版本的数字可能会不一样),可以看到在FM: SCMS_DOC_READ中的321行调用了FM: SCMS_R3DB_IMPORT, 我想这个函数是你需要的

content_bin是读到的Binary data

access_info在读到的是Attachment的基本信息

有了这两个表您可以试着去Call Function Group: SCMS_CONV中的那些函数或者直接去Download.

要获取更多Jerry的原创文章,请关注公众号"汪子熙":