首页
沸点
课程
数据标注
HOT
AI Coding
更多
直播
活动
APP
插件
直播
活动
APP
插件
搜索历史
清空
创作者中心
写文章
发沸点
写笔记
写代码
草稿箱
创作灵感
查看更多
登录
注册
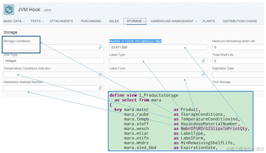
SAP Fiori smart template技术里CDS view的注解和UI元素对应关系
已注销
2021-04-25
34
阅读1分钟
要获取更多Jerry的原创文章,请关注公众号"汪子熙":
已注销
0
文章
0
阅读
0
粉丝
目录
收起