SAP CRM WebClient UI RTL ticket

96 阅读1分钟

Sent: Friday, June 20, 2014 1:27 PM

我们在url里拼rtl=true的参数之后,这个断点会触发:

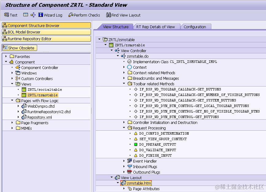
  1.  对上述方法使用where used list,找到这个变量:
    

3. 对这个变量点where used list,找到最后生成ui element的方法: Debug它就好了。

我再次用“最小系统法分析”:我在AG3上做了一个table,和你们的table 里的html source code一模一样,但是就能够靠右显示:

我用component usage把你们的table包在我自己的component(OVERVIEW page)里,是完全正常的:

起码这能提示我们不要再盯着status view本身。

你们能不能暂时把下面红色的这个view在AG3上从你们的detail page里移除试试?

Spliter align设置成了 left

要获取更多Jerry的原创文章,请关注公众号"汪子熙":