how to pass message from ERP to CRM technically

299 阅读2分钟

Taking initial upload & delta upload for example, once the inbound processing on ERP side has finished,

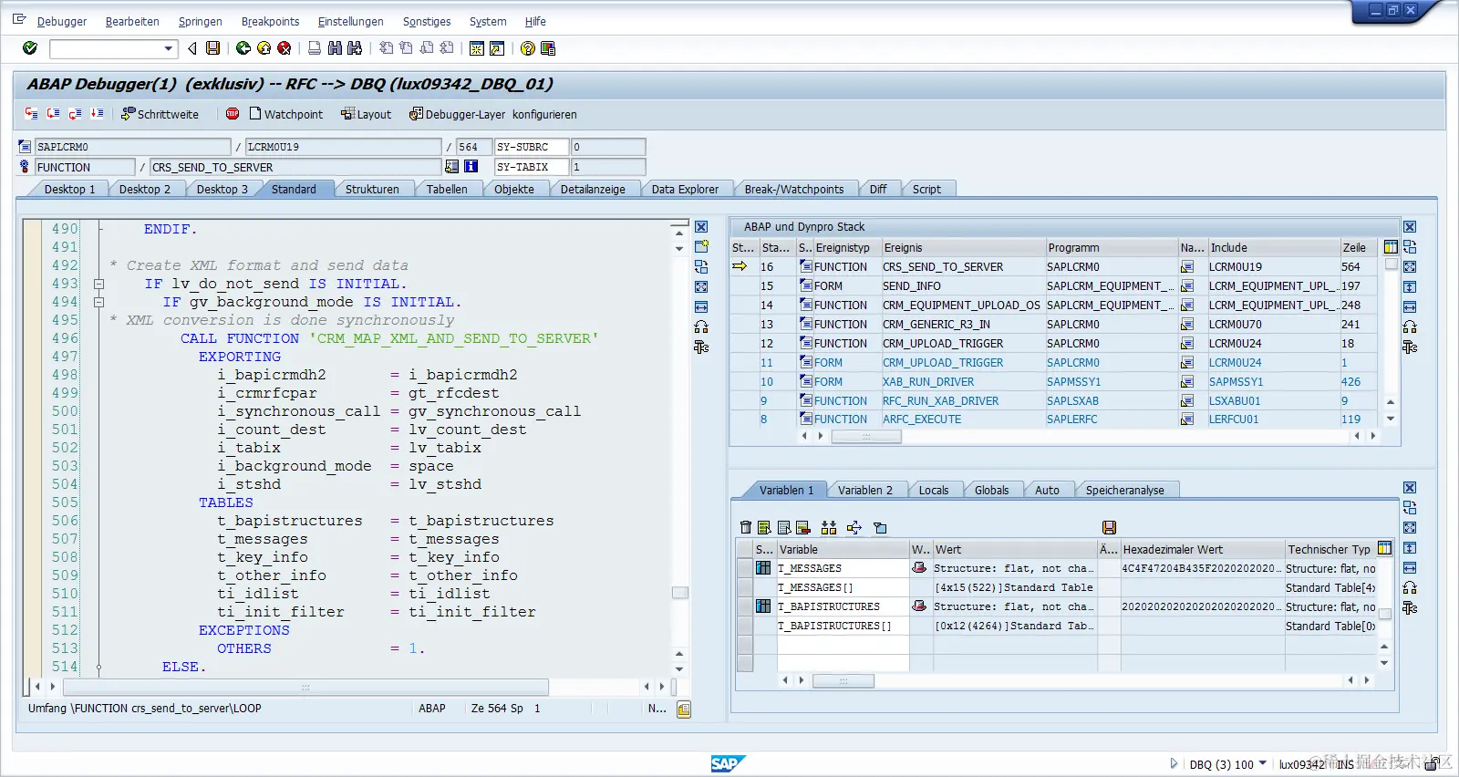
  1. ERP will send response to CRM via FM CRS_SEND_TO_SERVER, which has one table parameter T_MESSAGES containing all kinds of messages.
  2. When this response is received by CRM via FM BAPI_CRM_SAVE, the message sent from ERP in step1 is available in parameter MESSAGES.
  3. Any mapping function module, for example BUPA_MWX_BDOC_DOWNLOAD_R3A of adapter BUPA_MAIN, has ERROR_SEGMENTS in its signature. Through my debugging, I find all entries in this parameter will appear in the list after the button below is clicked in SMW01.

    So if one message is required to be sent from ERP to CRM and visible in tcode SMW01, at least corresponding changes must be done based on above three points.
    We have a customer incident handy, which complains about the ERP message returned to CRM while doing equipment uploading.
    The use case is like this:
    · Business partners and equipment have been downloaded.
    · In CRM, user change the sold-to party to another BP downloaded from ERP and save.
    · Equipment update is transferred to ERP with the old sold-to party deleted and new sold-to party inserted.
    · While doing new sold-to party inserting, the account group is checked with error, so ERP equipment sold-to party update failed and a message of type I is raised:
    IX I 046 The customer account group is not allowed for the partner function

Now, at CRM side, the equipment upload is done successfully with no error message in BDoc. Customer regard it as an issue of product, because the sold-to party at ERP side is not updated successfully.
We are not very clear on how & what validation message transfers between ERP and CRM. Could you give us a hint, please?
Thank you for your time!

Below is a screen shot of where the message raised at ERP side:

Sent: Tuesday, October 28, 2014 3:14 PM

To: Wang, Jerry
Subject: RE: question regarding CRM Middleware

一些新发现:
是否有message retrun给CRM取决于FM CRM_EQUIPMENT_UPLOAD_OS中的lt_bapiret2是否有entry
而在account group 检查出错的地方(FM PM_PARTNER_MAINTAIN line 264),并没有raise exception, 这样在caller FM CRM_IHPA_CHANGE_OS里(line 122)就不会去组装bapireturn。

FM PM_PARTNER_MAINTAIN line 264

if h_nrart = 'KU' and g_obtyp <> 'QM1'.
include claim_053.
select single * from tpakd where ( parvw = parvw )
and   ( ktokd = h_ktokd ).
if sy-subrc <> 0.

*       message i046.
perform ipar_message_store using yix yi '046' yc yc yc yc.
exit.
endif.
include claim_054.
endif.

FM CRM_IHPA_CHANGE_OS line 122

CALL FUNCTION 'PM_PARTNER_MAINTAIN'
EXPORTING
OBJNR         = CS_ITOB-OBJNR
PARNR         = IT_BAPI_IHPA-PARTNER
PARVW         = IT_BAPI_IHPA-PARTN_ROLE
TABIX         = LV_TABIX
CHECK_DEBITOR = ' '
EXCEPTIONS
INVALID_PARNR = 0
CPD_CUSTOMER  = 1
INVALID_PARVW = 2
PARVW_UNIQUE  = 3
OTHERS        = 4.
IF SY-SUBRC <> 0.
CLEAR LS_BAPIRET2.
CALL FUNCTION 'BALW_BAPIRETURN_GET2'
EXPORTING
TYPE   = SY-MSGTY
CL     = SY-MSGID
NUMBER = SY-MSGNO
PAR1   = SY-MSGV1
PAR2   = SY-MSGV2
PAR3   = SY-MSGV3
PAR4   = SY-MSGV4
IMPORTING
RETURN = ES_BAPIRET2.
EV_ABORT = 'X'.
EXIT.
ENDIF.

最后在CRS_SEND_TO_SERVER里t_messages就是空的

I agree it is definitely a BP customizing problem. But this exception is not sent to CRM middleware. That’s why customer is complaining.
After debugging further, I found for new sold-to party inserting in ERP, FM CRM_IHPA_CHANGE_OS calls FM PM_PARTNER_MAINTAIN with parameter CHECK_DEBITOR = ’ ', which overwrites the default ‘X’. Therefore no exception is raised while sold-to party checking fails. As a result no bapireturn2 entry is created. While FM CRS_SEND_TO_SERVER tries to convert bapiretun2 entry into t_messages, nothing is there.
We reckon CHECK_DEBITOR is set on purpose, so I forwarded incident to responsible for double check.

To Jerry’s comments

Another good analysis. One remark: Yes table ERROR_SEGMENTS is shown in SMW01. To be able to see an ERP message in SWM01 you do only have to fill internal table T_MESSAGES before the call of FM CRS_SEND_TO_SERVER (step 1 you listed below). Step 2 is completely handled by CRM Middleware. During this step the ERP message is also already mapped into the ERROR_SEGMENTS. When modules like the one you mentioned in step 3 are executed, additional messages could be added (and theoretically the ERP message could be deleted - even thought that doesn’t make sense but the ERROR_MESSAGES are a changing parameter).
要获取更多Jerry的原创文章,请关注公众号"汪子熙":