CM:How is the version of word installed in client returned to Application server

62 阅读1分钟

Created by Jerry Wang, last modified on Dec 12, 2014

在UI上选中一个word template之后:

 

clipboard1

 

 

 

clipboard2

 

 

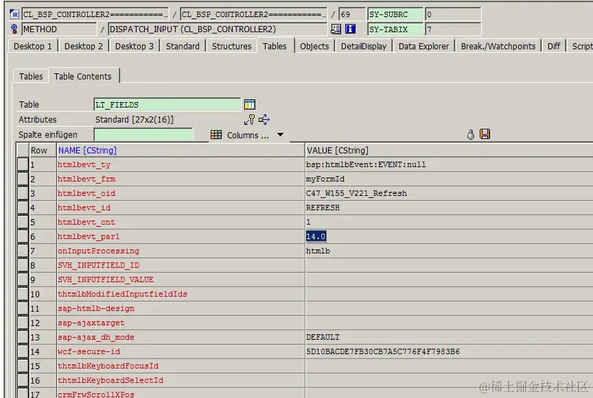
下图例子中,word版本号14:

 

clipboard3

 

 

 

clipboard4

 

 

这个版本号来自浏览器发送的http request的form fields里:

 

clipboard5

 

 

 

具体获得是通过ActiveX技术,存储在Javascript 变量wordVersion里。

clipboard6