Created by Jerry Wang, last modified on Apr 11, 2014
打开一个Territory,Employees ->New:

根据employee来查找position:

Position Sales Representative里assign了Employee 4031140:


保存territory之后:

Territory check的customizing:

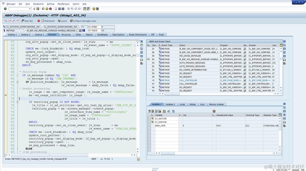
是否弹出Territory popup的判断:

判断当前的partner determination procedure是否需要进行Territory check:

