Create Live rate plan job and how to do trouble shooting

89 阅读1分钟

Created by Jerry Wang, last modified on Jul 18, 2014

1 Log on system Q2D/504 with role TRD_FIN_PRO, work center Funds Management and create a new Job. Choose report type as "Live Rates Plng Elmnt Creation":

 

clipboard1

 

 

select an Territory:

 

clipboard2

 

 

 

clipboard3

 

 

 

Specify a Job name, release Option as "Immediately":

 

clipboard4

 

 

 

Confirm the Job by clicking button "Create Job":

clipboard5

 

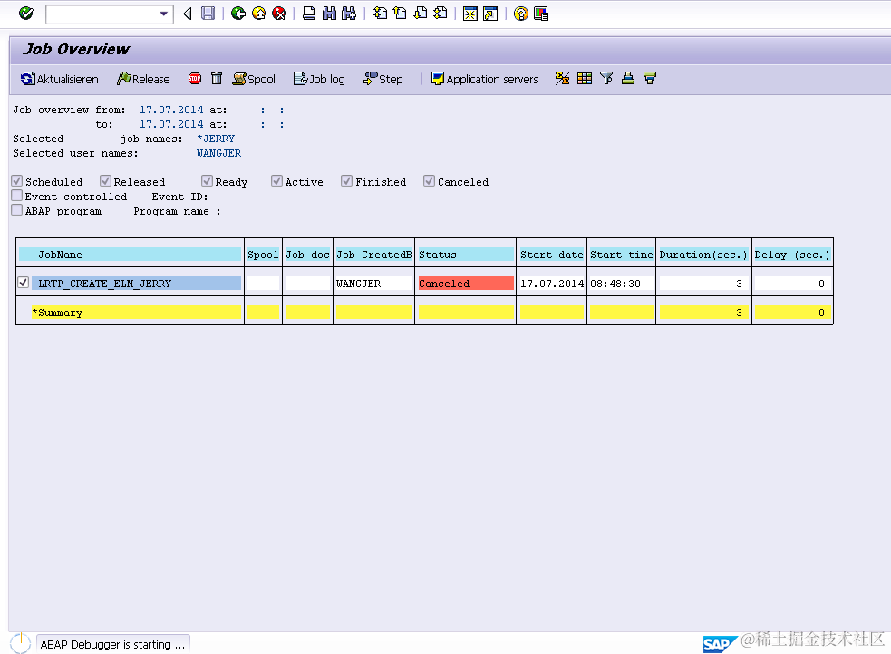
2. Search the job by name, it has status "Aborted":

 

clipboard6

 

 

A ST22 dump is mentioned in the Job Log:

 

clipboard7

 

 

Go to ST22 to find the dump.

 

clipboard8

 

 

 

You can reproduce the dump via SM37, input jdbg in command line to trigger job debugging:

clipboard9

 

The line 28 will cause the dump, as currently field symbol <fs_success_own_id> is unassigned.

 

clipboard10

 

 

 

clipboard11