CRM WebClient UI里word文档调用web service的问题

63 阅读1分钟

现在AG3 UI上不去,我没办法看,我在P8I上用这个url是可以看到unauthorized error的:

ldai1ag3.wdf.diablo.corp:50055/sap/bc/srt/…

clipboard1

你比较一下这个和你的:

clipboard2

你写的创建一个external web-service 然后在创建Template 的时候调用, 就是下面blog里面的内容:
scn.sap.com/docs/DOC-55…

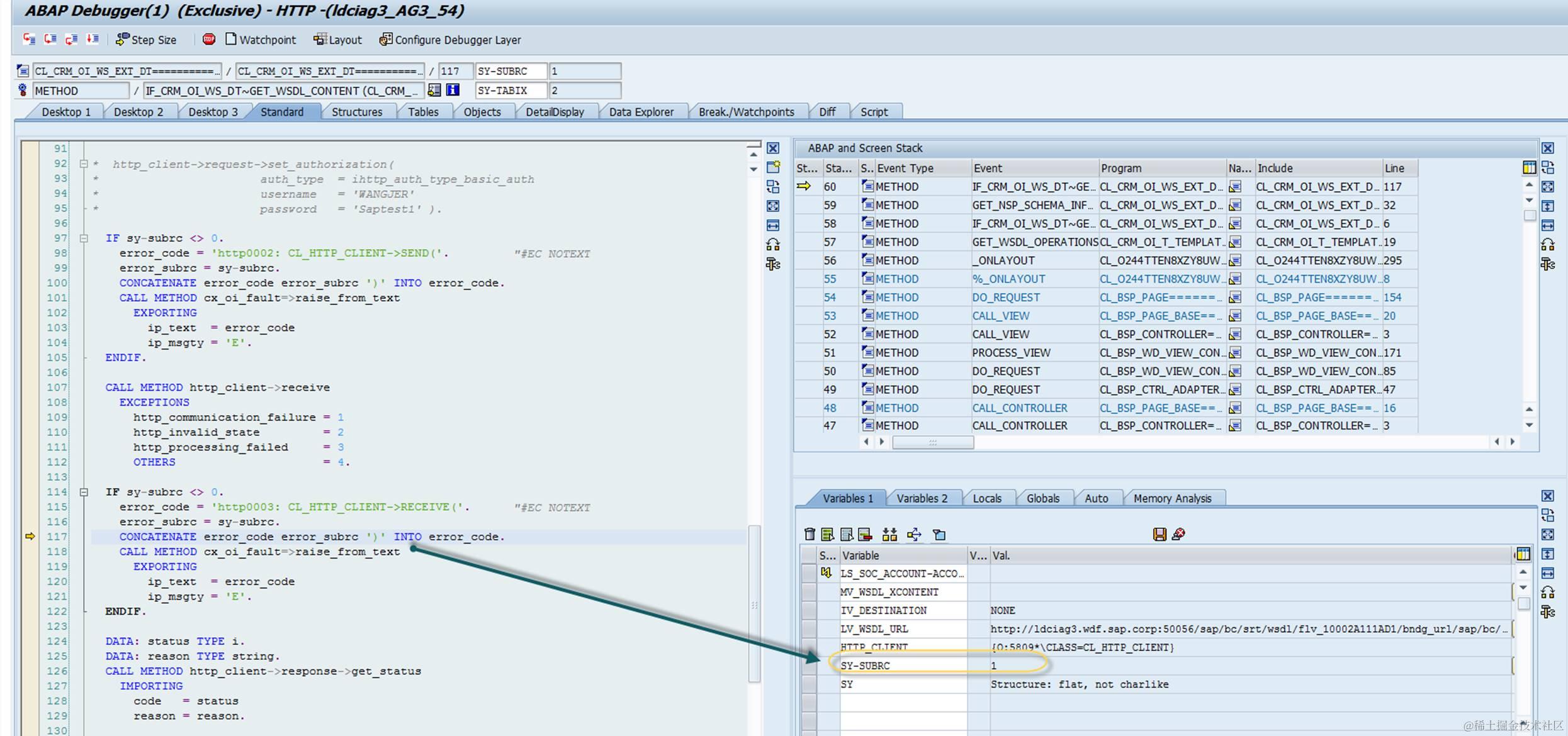
我创建了一个web-service by tcode soamanagerà 然后激活在template 里面调用 会出现下面这个Error:

clipboard3

这个message 不是你写的那种没有权限的, 应该都还没有到那一步。。

clipboard4

从exception type来看 就是简单的communication failed. 感觉可能跟在创建web service 时候的设置security。。。我在设置的时候 follow你写的 发现多了很多东西, 不知道是不是做了enhancement(不知道你做的时候下面那个authentication method有没有 现在不选会报错,必须要选一个):

clipboard5

按照下面这个setting 哪里可能不对, 我试了去load你的service 就是zproductdescription4 那个 还是会报一样的错。。。。

clipboard6

要获取更多Jerry的原创文章,请关注公众号"汪子熙":