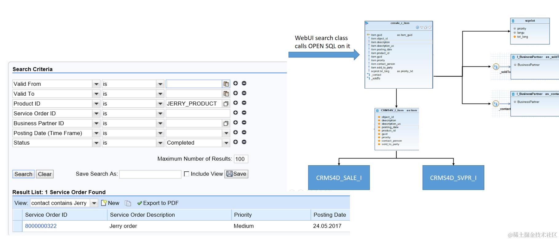
SAP One Order redesign里的WebUI advanced search重构

142 阅读1分钟

工作时间:2017年5月~7月,Walldorf

我当时就在这几栋楼里工作

clipboard1

clipboard2

clipboard3

clipboard4

clipboard5

clipboard6

Object : CRM_ORD_LP: Authorization Object CRM Order - Visibility in Org. Model
CRM_REPORT_RF_AUTH_OBJ_ORD_LP
CRM_REPORT_RF_AUTH_OBJ_ORD_PR
gv_question->refresh

要获取更多Jerry的原创文章,请关注公众号"汪子熙":