目标:
Debug Outbound queue找出从Q7Q发送到QDD的数据。
Debug Inbound queue找出接受Q7Q传过来的数据,如何转换的。
Outbound queue
前提:
run t-code R3AS 做一次initial load:DNL_CUST_PROD0
smq1找到outbound queue
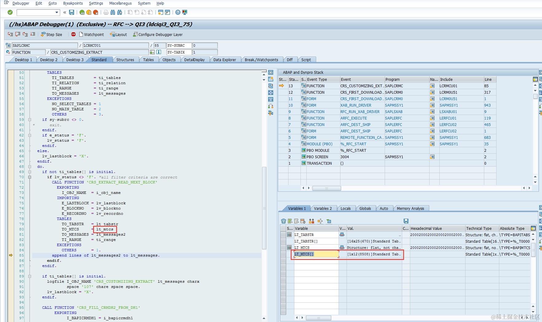
在FM: CRS_CUSTOMIZING_EXTRACT打上断点
ERP中extract的数据包括两部分:
(1) TMCNV的fields

(2) TMCNV的data
在CRM端,debug inbound queue R3AI_DNL_CUST_PROD0。
Function module:COM_PRODUCT_PRDCT_PROD0_SAVE。
接收到的数据为:(正好是前一篇帖子两部分数据的合集)
接下来对接收到的数据进行了处理:
最终将数据插入到table COMC_PR_LOGSYS
要获取更多Jerry的原创文章,请关注公众号"汪子熙":