一个SAP老司机多年的中间件使用心得

59 阅读1分钟

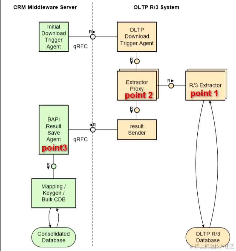
point123
surface
06_stop
07
08_equipment_hierarchy
10_table_mapping
11_cdb_table
13_not_in_range
14_address
15_wait
16
17
22_download_division
25_sales_status
26_parent_not_download
29_serial_number

要获取更多Jerry的原创文章,请关注公众号"汪子熙":