首页
沸点
课程
数据标注
HOT
AI Coding
更多
直播
活动
APP
插件
直播
活动
APP
插件
搜索历史
清空
创作者中心
写文章
发沸点
写笔记
写代码
草稿箱
创作灵感
查看更多
登录
注册
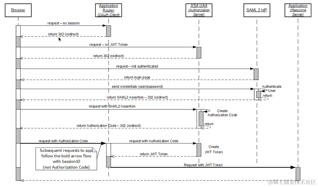
SAP云平台CloudFoundry编程环境下app router的使用最佳实践
已注销
2021-04-23
42
阅读1分钟
要获取更多Jerry的原创文章,请关注公众号"汪子熙":
已注销
0
文章
0
阅读
0
粉丝
目录
收起