SAP Cloud for Customer里Sales Order和Sales Quote的建模方式

314 阅读1分钟

SAP Cloud for Customer的Sales工作中心里有Sales Quote和Sales Order两个视图,一个用于销售报价单,另一个用于销售订单。

流程上是先有报价单 ,报价单是一份OFFER,并不具备法律效力,只有在生成销售订单后,即买卖双方都对报价单上的内容进行一些协商后,达成一致生成的最终订单,才具有法律效力。

现在我需要搞清楚Sales Order这个视图的UI是基于哪个Business object创建的。

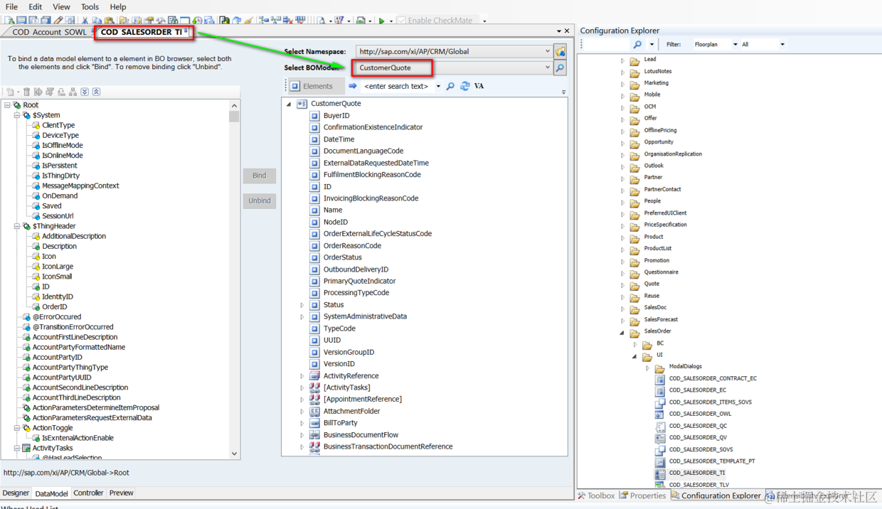
SAP C4C的UI都是基于MVC pattern设计的,首先在Chrome开发者工具里找到UI的模型名称:/BYD_COD/SalesOnDemand/SalesOrder/UI/COD_SALESORDER_TI.TI.uicomponent

到cloud Application Studio的UI Designer里打开这个UI 模型,在Data model区域找到Business object的名称为CustomerQuote,这就有点怪了,我起初以为是Sales Order。

后来在CustomerQuote这个BO上发现一个字段叫做TypeCode,才知道Sales Order和Sales Quote这两个业务模型底层的技术模型都是共享CustomerQuote这个BO,可以通过TypeCode来区分。

typecode为30,代表这是个Sales Quote:

typecode为2059代表是一个Sales Order:

要获取更多Jerry的原创文章,请关注公众号"汪子熙":