【神器】神经网络画图,这些模板也太美了吧!

335 阅读1分钟

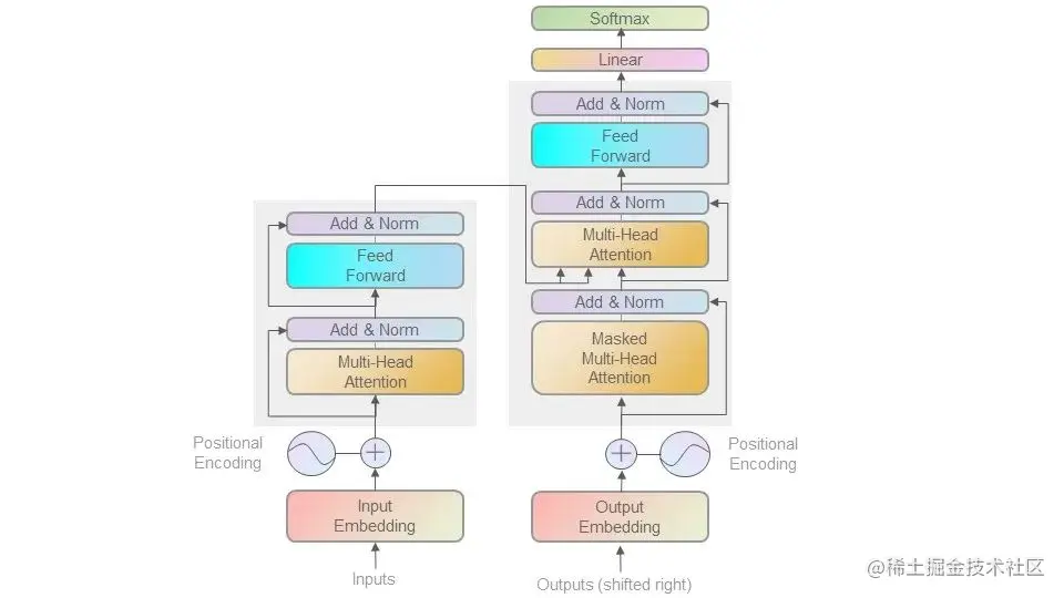
今天给大家推荐一个 神经网络画图的模板,目前github项目已经获得了 400 个star,ML Visuals是一项新的协作努力,通过提供免费的专业、引人注目的和足够的视觉和图形,帮助机器学习社区改进科学交流。您可以在演示文稿或博客文章中自由使用视觉效果。

接下来我门一看看包含的部分模板:\

我们来看一下有哪些模板啊,别急,总共32页ppt,我们看几个:\

这个项目地址为:github.com/dair-ai/ml-…

github上面有说明如何使用,大家可以自定义自己需要的图形,上面已经提供了基本的元素,根据自己的需求去调整使用即可!