磁盘快照服务USnap:公有云连续数据保护(CDP)系统升级改造实践

456 阅读10分钟

UCloud在2015年推出了为云主机磁盘提供持续数据保护(CDP)的数据方舟(UDataArk)产品,支持最小精确到秒级的恢复,针对数据删除或者丢失事件,能够最大程度的挽回数据。数据方舟已经在多个数据安全案例中得到应用,并得到了众多客户的认可。

近些年,随着用户高性能存储场景需求的增多,SSD云盘和RSSD云盘成为主流选择, 但是数据方舟只针对本地盘及普通云盘,SSD云盘和RSSD云盘缺乏高效的备份手段成为用户的痛点。为此我们推出了磁盘快照服务(USnap),USnap基于数据方舟CDP技术并进一步升级,以更低的成本为全系列云盘(普通/SSD/RSSD)提供了数据备份功能。

如何接入SSD/RSSD云盘等高性能设备以及如何降低连续数据保护功能的实现成本,是USnap产品要解决的两个核心问题。这不仅仅需要在数据方舟架构层面上做出改进,所有IO路径的相关模块也需要做重新设计。本文将详细介绍USnap是如何使用数据方舟CDP技术并对其升级改造的技术细节。

Client捕获用户写IO

方舟备份存储集群独立于UDisk存储集群,是我们重要的设计前提,这保证了即使出现了UDisk集群遭遇故障而导致数据丢失的极端事件,用户仍能从备份存储集群中恢复数据。对此,我们实现了一个ark plug-in,集成到了UDisk的client中,这个plug-in会异步的捕获UDisk的写IO,并将其推送到方舟备份存储集群。

1.jpg

如何高效的捕获UDisk IO是个重要的问题,我们希望对UDisk的IO路径影响到最低。对于SSD UDisk client和RSSD UDisk client,IO的捕获模式是完全不同的。

2r.jpg

3.jpg

对于SSD UDisk,Bdev线程在接受一个IO后,先提交到UDisk的IO线程中,如果是写IO还需要推送至方舟备份存储集群。对此Bdev线程会构建一个ArkIORequest,拷贝一份包含data的智能指针对象,加入到无锁队列中。ArkHandle线程从无锁队列中获取IO,转发给ArkIO线程进行推送。UDisk IO完成后,无需等待方舟IO完成即可返回成功。UDisk IO和方舟IO均完成后,data才会被释放。

对于RSSD UDisk,由于采用SPDK Vhost方案,Vhost和guest VM共享内存,UDisk IO完成后,data内存空间会立即被guest VM使用。为此我们加入了一个copy线程,由copy线程从无锁队列中获取bdev_io,进行数据copy,数据copy完毕后再构建一个ArkIORequest转发给ArkIO线程进行推送,方舟IO完成后data由方舟plug-in中的ArkHandle进行释放。

我们模拟了各种类型的IO场景,研究方舟plug-in对UDisk性能的影响。发现在低io_depth的场景下,方舟功能对于UDisk性能的影响最大不会超过5%,在高io_depth的场景下,方舟功能对于UDisk性能的影响接近0%。可见方舟plug-in实现了高效的数据捕获与转发,不会影响用户的线上业务。

块层IO可以理解为一个三元组(sector, sector_num, data),代表读写位置、读写大小和实际数据。对于CDP系统,IO的三元组信息是不够的,需要标记额外信息,才能够恢复到任何一个时间点。在数据捕获时,所有的写IO都会标记好序列号(seq_num),序列号保证严格连续递增,这是我们保证块级数据一致性的基础。并且所有的写IO也会打上时间戳,方舟plug-in会保证即使在出现时钟跳变的情况下,时间戳也不会出现回退。这样数据变化及其时间戳都被保存下来,后端可以根据这些信息通过某种方式回放,恢复到过去的任意时刻,这就是CDP技术的基本原理。在推送到方舟备份存储集群前,方舟plug-in会对IO进行合并,这可以显著减少方舟接入层的IOPS。

Front实时IO接入层

方舟备份集群采用分层存储,实时IO接入层使用少量的NVME等高速存储设备,承接海量实时IO,实时IO会定期下沉到采用大量HDD设备构建的容量存储层。方舟的接入层(Front)是整个数据方舟系统的门户,其性能关系到能否接入SSD/RSSD云盘等高性能的设备。

原始的Front是基于Log-structured的设计,每块逻辑盘会被分配一组Front节点,对于一次简单的磁盘IO写入操作,client将IO转发到Primary Front节点,Primary Front节点将此次的IO追加写入到最新的Log中,并将IO同步到Slavery Front节点。

分析可知该设计存在以下问题:1. 一块逻辑盘的实时IO只落在一组(Primary-Slavery)Front节点上,所以系统对于单块逻辑盘的接入性能受到Front单节点性能限制。这种设计是无法接入RSSD云盘这种超高性能设备的。2.虽然通过hash的方式将用户逻辑盘打散分布到整个接入层集群,但是可能出现分配在同一组Front节点的多块逻辑盘同时存在高IO行为,由此产生了热点问题,虽然可以通过运维手段将其中的部分逻辑盘切换到空闲的Front节点上,但这并不是解决问题的最佳方式。

4.jpg

针对于此,我们提出了基于Stream数据流的设计,以满足高IO场景下业务对于接入能力的要求。Stream数据流的概念即是将逻辑盘的所有写入数据抽象成为一段数据流,数据只在Stream尾部进行追加写。Stream按照固定大小分片,每个分片按照一致性hash算法映射到一个归置组,归置组代表一个副本组,由存储资源按照一定策略组成。这样就将一块逻辑盘的实时IO打散到了所有接入层集群上,这不仅解决了接入RSSD云盘这种超高性能设备的问题,同时还解决了接入层热点的问题。

Stream数据流符合Buffer的特性,即从尾部写入、从头部读出。我们使用一组数据来标识Stream数据流的有效区域:read_offset和write_offset。当Stream有实时数据写入,write_offset增长。Shuffle模块会处理实时IO下沉到容量存储层的工作。Shuffle会从Front定期拉取数据,在内存中进行分片(sharding),并组织为Journal数据,推送至下层的Arker容量存储层。推送Arker成功后,read_offset更新。对于已经下沉到方舟Arker容量存储层的数据,我们会对其进行回收以释放存储资源。

Arker容量存储层

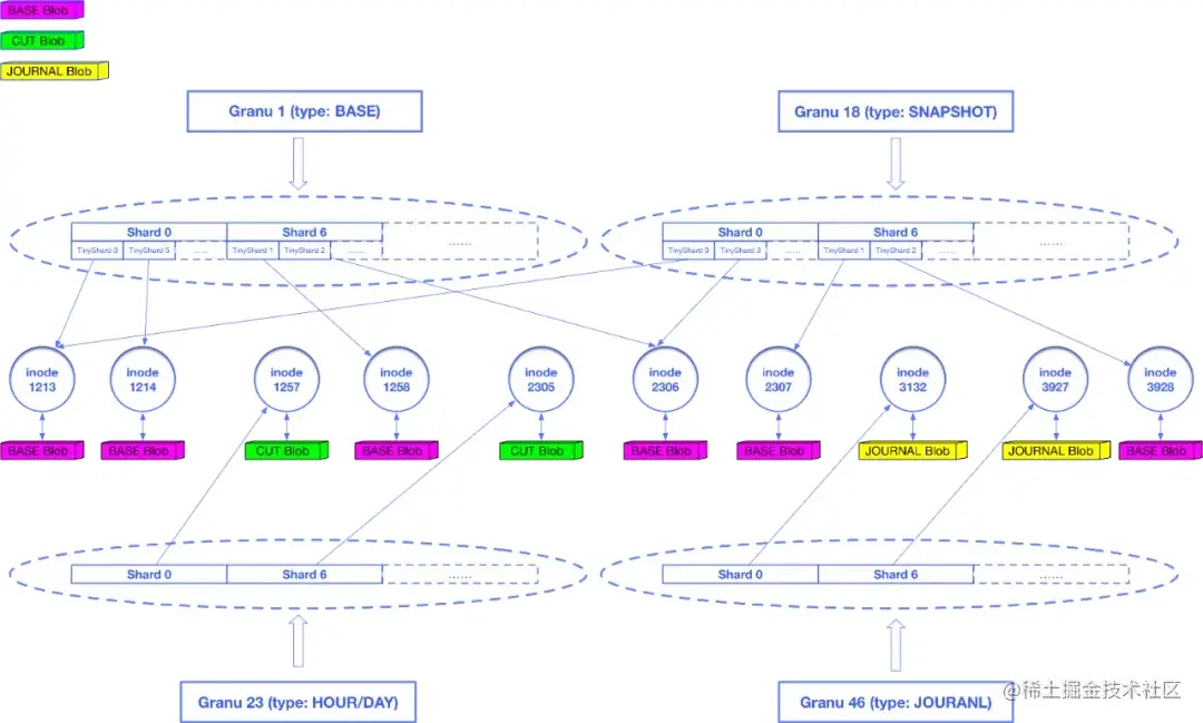
CDP数据需要按照粒度(Granu)进行组织。根据业务需要,Granu被分为5种类型:journal、hour、day、base和snapshot,journal是秒级数据,包含用户的原始写请求;hour代表小时级别的增量数据;day代表天级别的增量数据;base是CDP的最底层数据;snapshot是用户的手动快照数据。Granu会按照设定的备份策略进行合并。以默认的支持恢复到12小时内任意一秒、24小时内的任意整点以及3天内的任意零点为例,journal至少会被保留12小时,超过12小时的journal会被合并为hour,此时数据的tick信息会被丢弃,之后的时间区间无法再恢复到秒级,超过24小时的hour会被合并为day,超过3天的day会和base合并为新的base,对于snapshot则会长久保留除非用户主动删除了快照。

5.jpg

作为方舟的容量存储层,Arker为5类不同的Granu提供了统一的存储;对于5种类型的Granu,又存在3种存储格式:BASE Blob、CUT Blob和JOURNAL Bob。其中base和snapshot两类Granu以BASE Blob格式存储,day和hour两类Granu以CUT Blob格式存储,journal类型的Granu以JOURNAL Blob格式存储。

对于journal、hour和day三类Granu,我们直接按分片进行存储,每个有数据存在的分片都唯一对应了一个inode对象,这个inode对象关联一个JOURNAL Blob或CUT Blob。对于base和snapshot两类Granu,我们将分片中的数据进一步细化,切分成一系列的TinyShard作为重删单元,每个TinyShard也会唯一对应一个inode对象,这个inode对象会关联一个BASE Blob,数据相同的TinyShard会指向同一个inode对象,复用BASE Blob,由此达到了重删的目的。

6.jpg

为了提高合并效率,我们还将索引和数据的存储进行分离,以上所有业务元数据(Granu、Shard/TinyShard、Inode)都以key-value的形式存储在KVDevice中,Blob数据经过压缩后存储在FSDevice中,数据压缩算法采用zstd算法,比起原先使用的snappy算法,又节约了至少30%的存储成本。

一次完整的回滚流程

整个回滚流程由调度模块Chrono进行控制。当用户指定了一个回滚时间点,Chrono首先通过查询Granu元数据确认该目标点数据命中的位置。命中位置只有两种情况,一种是目标点数据还在Front接入层,尚未被Shuffle推送至Arker容量存储层,另一种是已经被Shuffle推送至Arker容量存储层。

如果是第一种情况,Chrono会命令Shuffle主动拉取这部分数据至Arker容量存储层。在确认目标点数据已经在Arker容量存储层后,Chrono会查询获取到所有需要合并的Granu以及需要合并到哪个seq_num,并分发合并任务至所有Arker。Arker容量存储层会对这些Granu进行合并,对于一个合并任务,会首先进行索引合并,随后会根据已经合并完成的索引进行数据合并,合并完成后最终会生成一份新版本的BASE,这就是恢复后的全量数据。在得到恢复后的全量数据后,再将数据写回到UDisk集群中。

7.jpg

我们可以看到,数据合并阶段是以shard为单位并发进行的,能利用到所有容量层磁盘的IO能力;数据回吐UDisk阶段,也利用了方舟和UDisk都是分布式存储,可以采取分片并发对拷的方式将数据写入到UDisk集群。因此恢复的RTO也能得到保证,1TB的数据恢复时间通常在30min以内。

总结

本文围绕着公有云CDP备份系统如何构建、CDP系统如何接入高性能IO设备以及CDP系统如何降低实现成本等几个主要问题,介绍了UCloud磁盘快照服务USnap在业务架构、存储引擎等多方面的设计考虑和优化方案。

后续我们还会在多个方面继续提升磁盘快照服务USnap的使用体验。产品上将会提供可以自定义备份时间范围的增值服务,让用户可以自定义秒级、小时级、天级的保护范围,满足用户的不同需求。技术上,则会引入全量全删和Erasure Coding等技术进一步降低成本,以及使用Copy On Read技术加快回滚速度,让用户能够享受到更先进技术带来的丰富功能、性能提升和价格红利。