JAVA Future类详解

7,696 阅读9分钟

有情怀,有干货,微信搜索【三太子敖丙】关注这个有一点点东西的程序员。

本文 GitHub github.com/JavaFamily 已收录,有一线大厂面试完整考点、资料以及我的系列文章。

前言

在高性能编程中,并发编程已经成为了极为重要的一部分。在单核CPU性能已经趋于极限时,我们只能通过多核来进一步提升系统的性能,因此就催生了并发编程。

由于并发编程比串行编程更困难,也更容易出错,因此,我们就更需要借鉴一些前人优秀的,成熟的设计模式,使得我们的设计更加健壮,更加完美。

而Future模式,正是其中使用最为广泛,也是极为重要的一种设计模式。今天就跟阿丙了解一手Future模式!

生活中的Future模式

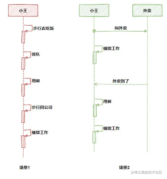
为了更快的了解Future模式,我们先来看一个生活中的例子。

场景1:

午饭时间到了,同学们要去吃饭了,小王下楼,走了20分钟,来到了肯德基,点餐,排队,吃饭一共花了20分钟,又花了20分钟走回公司继续工作,合计1小时。

场景2

午饭时间到了,同学们要去吃饭了,小王点了个肯德基外卖,很快,它就拿到了一个订单(虽然订单不能当饭吃,但是有了订单,还怕吃不上饭嘛)。接着小王可以继续干活,30分钟后,外卖到了,接着小王花了10分钟吃饭,接着又可以继续工作了,成功的卷到了隔壁的小汪。

很明显,在这2个场景中,小王的工作时间更加紧凑,特别是那些排队的时间都可以让外卖员去干,因此可以更加专注于自己的本职工作。聪明的你应该也已经体会到了,场景1就是典型的函数同步调用,而场景2是典型的异步调用。

而场景2的异步调用,还有一个特点,就是它拥有一个返回值,这个返回值就是我们的订单。这个订单很重要,凭借着这个订单,我们才能够取得当前这个调用所对应的结果。

这里的订单就如同Future模式中的Future,这是一个合约,一份承诺。虽然订单不能吃,但是手握订单,不怕没吃的,虽然Future不是我们想要的结果,但是拿着Future就能在将来得到我们想要的结果。

因此,Future模式很好的解决了那些需要返回值的异步调用。

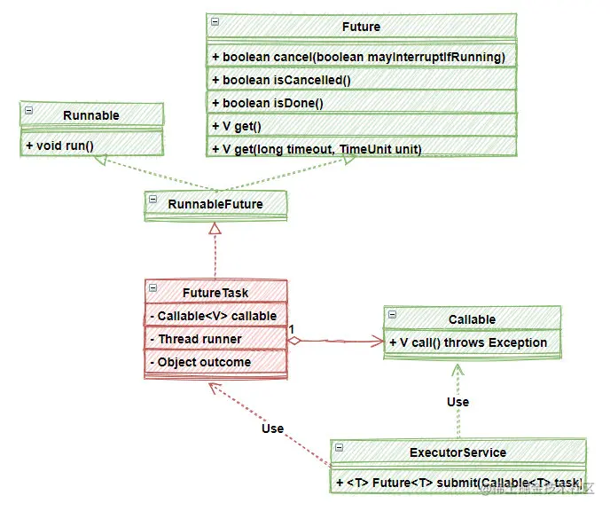
Future模式中的主要角色

一个典型的Future模式由以下几个部分组成:

  • Main:系统启动,调用Client发出请求
  • Client:返回Data对象,立即返回FutureData,并开启ClientThread线程装配RealData
  • Data:返回数据的接口
  • FutureData:Future数据,构造很快,但是是一个虚拟的数据,需要装配RealData,好比一个订单
  • RealData:真实数据,其构造是比较慢的,好比上面例子中的肯德基午餐。

它们之间的相互关系如下图:

其中,值得注意是Data,RealData和FutureData。这是一组典型的代理模式,Data接口表示对外数据,RealData表示真实的数据,就好比午餐,获得它的成本比较高,需要很多时间;相对的FutureData作为RealData的代理,类似于一个订单/契约,通过FutureData,可以在将来获得RealData。

因此,Future模式本质上是代理模式的一种实际应用。

实现一个简单的Future模式

根据上面的设计,让我们来实现一个简单的代理模式吧!

首先是Data接口,代表数据:

public interface Data {
    public String getResult ();
}

接着是FutureData,也是整个Future模式的核心:

public class FutureData implements Data {
    // 内部需要维护RealData
    protected RealData realdata = null;          
    protected boolean isReady = false;
    public synchronized void setRealData(RealData realdata) {
        if (isReady) { 
            return;
        }
        this.realdata = realdata;
        isReady = true;
        //RealData已经被注入,通知getResult()
        notifyAll();                            			
    }
    //会等待RealData构造完成
    public synchronized String getResult() {        	
        while (!isReady) {
            try {
                //一直等待,直到RealData被注入
                wait();                        			
            } catch (InterruptedException e) {
            }
        }
        //真正需要的数据从RealData获取
        return realdata.result;                    		
    }
}

下面是RealData:

public class RealData implements Data {
    protected final String result;
    public RealData(String para) {
        StringBuffer sb=new StringBuffer();
        //假设这里很慢很慢,构造RealData不是一个容易的事
        result =sb.toString();
    }
    public String getResult() {
        return result;
    }
}

然后从Client得到Data:

public class Client {
    //这是一个异步方法,返回的Data接口是一个Future
    public Data request(final String queryStr) {
        final FutureData future = new FutureData();
        new Thread() {                                      
            public void run() {                    	
                // RealData的构建很慢,所以在单独的线程中进行
                RealData realdata = new RealData(queryStr);
                //setRealData()的时候会notify()等待在这个future上的对象
                future.setRealData(realdata);
            }                                               
        }.start();
        // FutureData会被立即返回,不会等待RealData被构造完
        return future;                        		
    }
}

最后一个Main函数,把所有一切都串起来:

public static void main(String[] args) {
    Client client = new Client();
    //这里会立即返回,因为得到的是FutureData而不是RealData
    Data data = client.request("name");
    System.out.println("请求完毕");
    try {
        //这里可以用一个sleep代替了对其他业务逻辑的处理
        //在处理这些业务逻辑的过程中,RealData被创建,从而充分利用了等待时间
        Thread.sleep(2000);
    } catch (InterruptedException e) {
    }
    //使用真实的数据,如果到这里数据还没有准备好,getResult()会等待数据准备完,再返回
    System.out.println("数据 = " + data.getResult());
}

这是一个最简单的Future模式的实现,虽然简单,但是已经包含了Future模式中最精髓的部分。对大家理解JDK内部的Future对象,有着非常重要的作用。

Java中的Future模式

Future模式是如此常用,在JDK内部已经有了比较全面的实现和支持。下面,让我们一起看看JDK内部的Future实现:

首先,JDK内部有一个Future接口,这就是类似前面提到的订单,当然了,作为一个完整的商业化产品,这里的Future的功能更加丰富了,除了get()方法来获得真实数据以外,还提供一组辅助方法,比如:

  • cancel():如果等太久,你可以直接取消这个任务
  • isCancelled():任务是不是已经取消了
  • isDone():任务是不是已经完成了
  • get():有2个get()方法,不带参数的表示无穷等待,或者你可以只等待给定时间

下面代码演示了这个Future的使用方法:

        //异步操作 可以用一个线程池
        ExecutorService executor = Executors.newFixedThreadPool(1);
        //执行FutureTask,相当于上例中的 client.request("name") 发送请求
        //在这里开启线程进行RealData的call()执行
        Future<String> future = executor.submit(new RealData("name"));
        System.out.println("请求完毕,数据准备中");
        try {
            //这里依然可以做额外的数据操作,这里使用sleep代替其他业务逻辑的处理
            Thread.sleep(2000);
        } catch (InterruptedException e) {
        }
        //如果此时call()方法没有执行完成,则依然会等待
        System.out.println("数据 = " + future.get());

整个使用过程非常简单,下面我们来分析一下executor.submit()里面究竟发生了什么:

    public <T> Future<T> submit(Callable<T> task) {
        if (task == null) throw new NullPointerException();
        // 根据Callable对象,创建一个RunnableFuture,这里其实就是FutureTask
        RunnableFuture<T> ftask = newTaskFor(task);
        //将ftask推送到线程池
        //在新线程中执行的,就是run()方法,在下面的代码中有给出
        execute(ftask);
        //返回这个Future,将来通过这个Future就可以得到执行的结果
        return ftask;
    }
    protected <T> RunnableFuture<T> newTaskFor(Callable<T> callable) {
        return new FutureTask<T>(callable);
    }

最关键的部分在下面,FutureTask作为一个线程单独执行时,会将结果保存到outcome中,并设置任务的状态,下面是FutureTask的run()方法:

从FutureTask中获得结果的实现如下:

    public V get() throws InterruptedException, ExecutionException {
        int s = state;
        //如果没有完成,就等待,回到用park()方法阻塞线程
        //同时,所有等待线程会在FutureTask的waiters字段中排队等待
        if (s <= COMPLETING)
            s = awaitDone(false, 0L);
        return report(s);
    }
    private V report(int s) throws ExecutionException {
        //outcome里保存的就是最终的计算结果
        Object x = outcome;
        if (s == NORMAL)
            //正常完成,就返回outcome
            return (V)x;
        //如果没有正常完成, 比如被用户取消了,或者有异常了,就抛出异常
        if (s >= CANCELLED)
            throw new CancellationException();
        throw new ExecutionException((Throwable)x);
    }

Future模式的高阶版本—— CompletableFuture

Future模式虽然好用,但也有一个问题,那就是将任务提交给线程后,调用线程并不知道这个任务什么时候执行完,如果执行调用get()方法或者isDone()方法判断,可能会进行不必要的等待,那么系统的吞吐量很难提高。

为了解决这个问题,JDK对Future模式又进行了加强,创建了一个CompletableFuture,它可以理解为Future模式的升级版本,它最大的作用是提供了一个回调机制,可以在任务完成后,自动回调一些后续的处理,这样,整个程序可以把“结果等待”完全给移除了。

下面来看一个简单的例子:

在这个例子中,首先以getPrice()为基础创建一个异步调用,接着,使用thenAccept()方法,设置了一个后续的操作,也就是当getPrice()执行完成后的后续处理。

不难看到,CompletableFuture比一般的Future更具有实用性,因为它可以在Future执行成功后,自动回调进行下一步的操作,因此整个程序不会有任何阻塞的地方(也就是说你不用去到处等待Future的执行,而是让Future执行成功后,自动来告诉你)。

以上面的代码为例,CompletableFuture之所有会有那么神奇的功能,完全得益于AsyncSupply类(由上述代码中的supplyAsync()方法创建)。

AsyncSupply在执行时,如下所示:

        public void run() {
            CompletableFuture<T> d; Supplier<T> f;
            if ((d = dep) != null && (f = fn) != null) {
                dep = null; fn = null;
                if (d.result == null) {
                    try {
                        //这里就是你要执行的异步方法
                        //结果会被保存下来,放到d.result字段中
                        d.completeValue(f.get());
                    } catch (Throwable ex) {
                        d.completeThrowable(ex);
                    }
                }
                //执行成功了,进行后续处理,在这个后续处理中,就会调用thenAccept()中的消费者
                //这里就相当于Future完成后的通知
                d.postComplete();
            }
        }

继续看d.postComplete(),这里会调用后续一系列操作

   final void postComplete() {
                //省略部分代码,重点在tryFire()里
                //在tryFire()里,真正触发了后续的调用,也就是thenAccept()中的部分
                f = (d = h.tryFire(NESTED)) == null ? this : d;
            }
        }
    }

絮叨

今天,我们主要介绍Future模式,我们从一个最简单的Future模式开始,逐步深入,先后介绍了JDK内部的Future模式实现,以及对Future模式的进化版本CompletableFuture做了简单的介绍。对

于多线程开发而言,Future模式的应用极其广泛,可以说这个模式已经成为了异步开发的基础设施。

好啦如果想了解多线程的更多知识点可以关注我,查看历史文章,我也会持续更新的。

我是敖丙,你知道的越多,你不知道的越多,感谢各位人才的:点赞收藏评论,我们下期见!


文章持续更新,可以微信搜一搜「 三太子敖丙 」第一时间阅读,回复【资料】有我准备的一线大厂面试资料和简历模板,本文 GitHub github.com/JavaFamily 已经收录,有大厂面试完整考点,欢迎Star。