面试必问的线程池,你懂了吗?

626 阅读11分钟

前言

在上次和二狗的“HashMap 最强者”PK后,二狗一直耿耿于怀,经常缠着我要复仇,于是“单身狗大厦11楼11室”又是一场血雨腥风。

正文

二狗:为什么要使用线程池?直接new个线程不是很舒服?

如果我们在方法中直接new一个线程来处理,当这个方法被调用频繁时就会创建很多线程,不仅会消耗系统资源,还会降低系统的稳定性,一不小心把系统搞崩了,就可以直接去财务那结帐了。

如果我们合理的使用线程池,则可以避免把系统搞崩的窘境。总得来说,使用线程池可以带来以下几个好处:

  1. 降低资源消耗。通过重复利用已创建的线程,降低线程创建和销毁造成的消耗。

  2. 提高响应速度。当任务到达时,任务可以不需要等到线程创建就能立即执行。

  3. 增加线程的可管理型。线程是稀缺资源,使用线程池可以进行统一分配,调优和监控。

二狗:线程池的核心属性有哪些?

threadFactory(线程工厂):用于创建工作线程的工厂。

corePoolSize(核心线程数):当线程池运行的线程少于 corePoolSize 时,将创建一个新线程来处理请求,即使其他工作线程处于空闲状态。

workQueue(队列):用于保留任务并移交给工作线程的阻塞队列。

maximumPoolSize(最大线程数):线程池允许开启的最大线程数。

handler(拒绝策略):往线程池添加任务时,将在下面两种情况触发拒绝策略:1)线程池运行状态不是 RUNNING;2)线程池已经达到最大线程数,并且阻塞队列已满时。

keepAliveTime(保持存活时间):如果线程池当前线程数超过 corePoolSize,则多余的线程空闲时间超过 keepAliveTime 时会被终止。

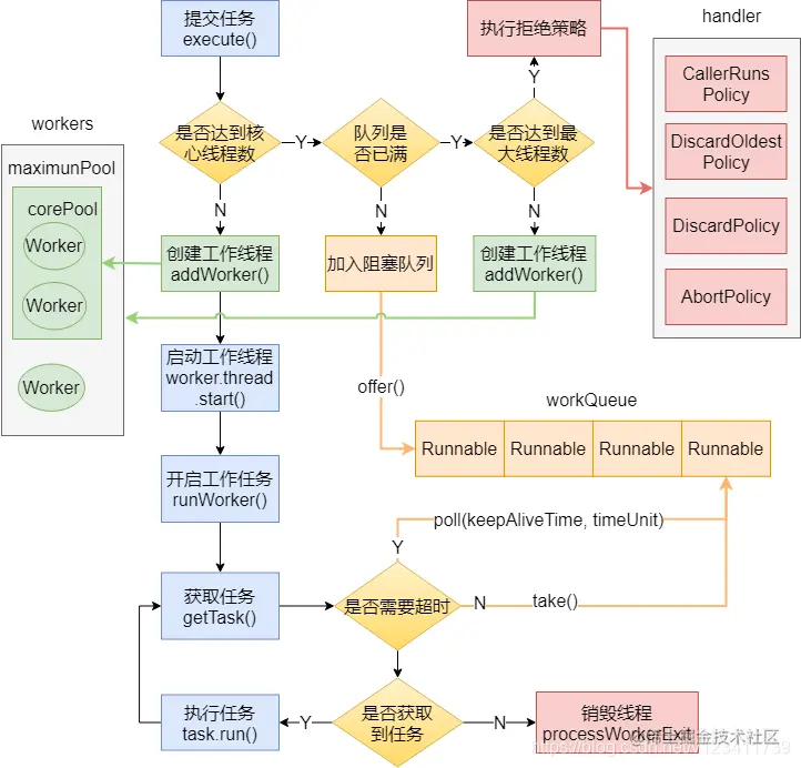
二狗:说下线程池的运作流程

我给你画张图吧。

二狗:(尼玛,这图也太香了,收藏收藏)线程池中的各个状态分别代表什么含义?

线程池目前有5个状态:

  • RUNNING:接受新任务并处理排队的任务。

  • SHUTDOWN:不接受新任务,但处理排队的任务。

  • STOP:不接受新任务,不处理排队的任务,并中断正在进行的任务。

  • TIDYING:所有任务都已终止,workerCount 为零,线程转换到 TIDYING 状态将运行 terminated() 钩子方法。

  • TERMINATED:terminated() 已完成。

二狗:这几个状态之间是怎么流转的?

我再给你画个图,看好了!

二狗:(这图也不错,收藏就对了)线程池有哪些队列?

常见的阻塞队列有以下几种:

ArrayBlockingQueue:基于数组结构的有界阻塞队列,按先进先出对元素进行排序。

LinkedBlockingQueue:基于链表结构的有界/无界阻塞队列,按先进先出对元素进行排序,吞吐量通常高于 ArrayBlockingQueue。Executors.newFixedThreadPool 使用了该队列。

SynchronousQueue:不是一个真正的队列,而是一种在线程之间移交的机制。要将一个元素放入 SynchronousQueue 中,必须有另一个线程正在等待接受这个元素。如果没有线程等待,并且线程池的当前大小小于最大值,那么线程池将创建一个线程,否则根据拒绝策略,这个任务将被拒绝。使用直接移交将更高效,因为任务会直接移交给执行它的线程,而不是被放在队列中,然后由工作线程从队列中提取任务。只有当线程池是无界的或者可以拒绝任务时,该队列才有实际价值。Executors.newCachedThreadPool使用了该队列。

PriorityBlockingQueue:具有优先级的无界队列,按优先级对元素进行排序。元素的优先级是通过自然顺序或 Comparator 来定义的。

二狗:使用队列有什么需要注意的吗?

使用有界队列时,需要注意线程池满了后,被拒绝的任务如何处理。

使用无界队列时,需要注意如果任务的提交速度大于线程池的处理速度,可能会导致内存溢出。

二狗:线程池有哪些拒绝策略?

常见的有以下几种:

AbortPolicy:中止策略。默认的拒绝策略,直接抛出 RejectedExecutionException。调用者可以捕获这个异常,然后根据需求编写自己的处理代码。

DiscardPolicy:抛弃策略。什么都不做,直接抛弃被拒绝的任务。

DiscardOldestPolicy:抛弃最老策略。抛弃阻塞队列中最老的任务,相当于就是队列中下一个将要被执行的任务,然后重新提交被拒绝的任务。如果阻塞队列是一个优先队列,那么“抛弃最旧的”策略将导致抛弃优先级最高的任务,因此最好不要将该策略和优先级队列放在一起使用。

CallerRunsPolicy:调用者运行策略。在调用者线程中执行该任务。该策略实现了一种调节机制,该策略既不会抛弃任务,也不会抛出异常,而是将任务回退到调用者(调用线程池执行任务的主线程),由于执行任务需要一定时间,因此主线程至少在一段时间内不能提交任务,从而使得线程池有时间来处理完正在执行的任务。

二狗:线程只能在任务到达时才启动吗?

默认情况下,即使是核心线程也只能在新任务到达时才创建和启动。但是我们可以使用 prestartCoreThread(启动一个核心线程)或 prestartAllCoreThreads(启动全部核心线程)方法来提前启动核心线程。

二狗:核心线程怎么实现一直存活?

阻塞队列方法有四种形式,它们以不同的方式处理操作,如下表。

抛出异常

返回特殊值

一直阻塞

超时退出

插入

add(e)

offer(e)

put(e)

offer(e,time,unit)

移除

remove()

poll()

take()

poll(time,unit)

检查

element()

peek()

不可用

不可用

核心线程在获取任务时,通过阻塞队列的 take() 方法实现的一直阻塞(存活)。

二狗:非核心线程如何实现在 keepAliveTime 后死亡?

原理同上,也是利用阻塞队列的方法,在获取任务时通过阻塞队列的 poll(time,unit) 方法实现的在延迟死亡。

二狗:非核心线程能成为核心线程吗?

虽然我们一直讲着核心线程和非核心线程,但是其实线程池内部是不区分核心线程和非核心线程的。只是根据当前线程池的工作线程数来进行调整,因此看起来像是有核心线程于非核心线程。

二狗:如何终止线程池?

终止线程池主要有两种方式:

shutdown:“温柔”的关闭线程池。不接受新任务,但是在关闭前会将之前提交的任务处理完毕。

shutdownNow:“粗暴”的关闭线程池,也就是直接关闭线程池,通过 Thread#interrupt() 方法终止所有线程,不会等待之前提交的任务执行完毕。但是会返回队列中未处理的任务。

二狗:(粗暴?实在是太刺激了,不过我喜欢)那我再问问你,Executors 提供了哪些创建线程池的方法?

newFixedThreadPool:固定线程数的线程池。corePoolSize = maximumPoolSize,keepAliveTime为0,工作队列使用无界的LinkedBlockingQueue。适用于为了满足资源管理的需求,而需要限制当前线程数量的场景,适用于负载比较重的服务器。

newSingleThreadExecutor:只有一个线程的线程池。corePoolSize = maximumPoolSize = 1,keepAliveTime为0, 工作队列使用无界的LinkedBlockingQueue。适用于需要保证顺序的执行各个任务的场景。

newCachedThreadPool: 按需要创建新线程的线程池。核心线程数为0,最大线程数为 Integer.MAX_VALUE,keepAliveTime为60秒,工作队列使用同步移交 SynchronousQueue。该线程池可以无限扩展,当需求增加时,可以添加新的线程,而当需求降低时会自动回收空闲线程。适用于执行很多的短期异步任务,或者是负载较轻的服务器。

newScheduledThreadPool:创建一个以延迟或定时的方式来执行任务的线程池,工作队列为 DelayedWorkQueue。适用于需要多个后台线程执行周期任务。

newWorkStealingPool:JDK 1.8 新增,用于创建一个可以窃取的线程池,底层使用 ForkJoinPool 实现。

二狗:线程池里有个 ctl,你知道它是如何设计的吗?

ctl 是一个打包两个概念字段的原子整数。

1)workerCount:指示线程的有效数量;

2)runState:指示线程池的运行状态,有 RUNNING、SHUTDOWN、STOP、TIDYING、TERMINATED 等状态。

int 类型有32位,其中 ctl 的低29为用于表示 workerCount,高3位用于表示 runState,如下图所示。

例如,当我们的线程池运行状态为 RUNNING,工作线程个数为3,则此时 ctl 的原码为:1010 0000 0000 0000 0000 0000 0000 0011

二狗:(这小子看来由偷偷准备了,看来得拿出压箱底的题目了)ctl 为什么这么设计?有什么好处吗?

个人认为,ctl 这么设计的主要好处是将对 runState 和 workerCount 的操作封装成了一个原子操作。

runState 和 workerCount 是线程池正常运转中的2个最重要属性,线程池在某一时刻该做什么操作,取决于这2个属性的值。

因此无论是查询还是修改,我们必须保证对这2个属性的操作是属于“同一时刻”的,也就是原子操作,否则就会出现错乱的情况。如果我们使用2个变量来分别存储,要保证原子性则需要额外进行加锁操作,这显然会带来额外的开销,而将这2个变量封装成1个 AtomicInteger 则不会带来额外的加锁开销,而且只需使用简单的位操作就能分别得到 runState 和 workerCount。

由于这个设计,workerCount 的上限 CAPACITY = (1 << 29) - 1,对应的二进制原码为:0001 1111 1111 1111 1111 1111 1111 1111(不用数了,29个1)。

通过 ctl 得到 runState,只需通过位操作:ctl & ~CAPACITY。

~(按位取反),于是“~CAPACITY”的值为:1110 0000 0000 0000 0000 0000 0000 0000,只有高3位为1,与 ctl 进行 & 操作,结果为 ctl 高3位的值,也就是 runState。

通过 ctl 得到 workerCount 则更简单了,只需通过位操作:c & CAPACITY。

二狗:小伙子不错不错,那我最后问一个,在我们实际使用中,线程池的大小配置多少合适?

要想合理的配置线程池大小,首先我们需要区分任务是计算密集型还是I/O密集型。

对于计算密集型,设置 线程数 = CPU数 + 1,通常能实现最优的利用率。

对于I/O密集型,网上常见的说法是设置 线程数 = CPU数 * 2 ,这个做法是可以的,但个人觉得不是最优的。

在我们日常的开发中,我们的任务几乎是离不开I/O的,常见的网络I/O(RPC调用)、磁盘I/O(数据库操作),并且I/O的等待时间通常会占整个任务处理时间的很大一部分,在这种情况下,开启更多的线程可以让 CPU 得到更充分的使用,一个较合理的计算公式如下:

线程数 = CPU数 * CPU利用率 * (任务等待时间 / 任务计算时间 + 1)

例如我们有个定时任务,部署在4核的服务器上,该任务有100ms在计算,900ms在I/O等待,则线程数约为:4 * 1 * (1 + 900 / 100) = 40个。

当然,具体我们还要结合实际的使用场景来考虑。

越努力,越幸运。我是囧辉,致力于分享 Java 核心知识、高频面试题、个人学习成长经验。

推荐阅读

921天,从小厂到入职阿里

两年Java开发工作经验面试总结

4 年 Java 经验面试总结、心得体会

面试阿里,HashMap 这一篇就够了

面试必问的CAS,你懂了吗?

复习2个月拿下美团offer,我都做了些啥