线程池篇(5)-ForkJoinPool - 2

1,025 阅读8分钟

概述

上篇提到过,在 java.util.concurrent 包中,Fork/Join 框架主要由 ForkJoinPool、ForkJoinWorkerThread 和 ForkJoinTask(包括RecursiveTask、RecursiveAction 和 CountedCompleter) 来实现,它们之间的联系如下:

  • ForkJoinPool 中使用 ForkJoinWorkerThread 来运行 ForkJoinTask 任务,ForkJoinPool 只接收 ForkJoinTask 任务(在实际使用中,也可以接收 Runnable/Callable 任务,但在真正运行时,也会把这些任务封装成 ForkJoinTask 类型的任务),RecursiveTask 是 ForkJoinTask 的子类,是一个可以递归执行的 ForkJoinTask,RecursiveAction 是一个无返回值的 RecursiveTask,CountedCompleter 在任务完成执行后会触发执行一个自定义的钩子函数。
    在实际运用中,我们一般都会继承 RecursiveTask 、RecursiveAction 或 CountedCompleter 来实现我们的业务需求,而不会直接继承 ForkJoinTask 类。

在本篇的解析中主要包括三个类( ForkJoinPool、ForkJoinWorkerThread 和 ForkJoinTask ),我们通过穿插讲解它们之间的联系来分析 ForkJoinPool 的运行原理。

数据结构和核心参数

1. ForkJoinPool

ForkJoinPool 继承关系

内部类介绍:

  1. ForkJoinWorkerThreadFactory:内部线程工厂接口,用于创建工作线程ForkJoinWorkerThread

  2. DefaultForkJoinWorkerThreadFactory:ForkJoinWorkerThreadFactory 的默认实现类

  3. InnocuousForkJoinWorkerThreadFactory:实现了 ForkJoinWorkerThreadFactory,无许可线程工厂,当系统变量中有系统安全管理相关属性时,默认使用这个工厂创建工作线程。

  4. EmptyTask:内部占位类,用于替换队列中 join 的任务。

  5. ManagedBlocker:为 ForkJoinPool 中的任务提供扩展管理并行数的接口,一般用在可能会阻塞的任务(如在 Phaser 中用于等待 phase 到下一个generation)。

  6. WorkQueue:ForkJoinPool 的核心数据结构,本质上是work-stealing 模式的双端任务队列,内部存放 ForkJoinTask 对象任务,使用 @Contented 注解修饰防止伪共享。具体介绍见上篇。

    • 工作线程在运行中产生新的任务(通常是因为调用了 fork())时,此时可以把 WorkQueue 的数据结构视为一个栈,新的任务会放入栈顶(top 位);工作线程在处理自己工作队列的任务时,按照 LIFO 的顺序。

    • 工作线程在处理自己的工作队列同时,会尝试窃取一个任务(可能是来自于刚刚提交到 pool 的任务,或是来自于其他工作线程的队列任务),此时可以把 WorkQueue 的数据结构视为一个 FIFO 的队列,窃取的任务位于其他线程的工作队列的队首(base位)。

伪共享状态:缓存系统中是以缓存行(cache line)为单位存储的。缓存行是2的整数幂个连续字节,一般为32-256个字节。最常见的缓存行大小是64个字节。当多线程修改互相独立的变量时,如果这些变量共享同一个缓存行,就会无意中影响彼此的性能,这就是伪共享。

核心参数

在后面的源码解析中,我们会看到大量的位运算,这些位运算都是通过我们接下来介绍的一些常量参数来计算的。
例如,如果要更新活跃线程数,使用公式(UC_MASK & (c + AC_UNIT)) | (SP_MASK & c);c 代表当前 ctl,UC_MASK 和 SP_MASK 分别是高位和低位掩码,AC_UNIT 为活跃线程的增量数,使用(UC_MASK & (c + AC_UNIT))就可以计算出高32位,然后再加上低32位(SP_MASK & c),就拼接成了一个新的ctl

这些运算的可读性很差,看起来有些复杂。在后面源码解析中有位运算的地方我都会加上注释,大家只需要了解它们的作用即可。

  1. ForkJoinPool 与 内部类 WorkQueue 共享的一些常量:

    // Constants shared across ForkJoinPool and WorkQueue

    // 限定参数 static final int SMASK = 0xffff; // 低位掩码,也是最大索引位 static final int MAX_CAP = 0x7fff; // 工作线程最大容量 static final int EVENMASK = 0xfffe; // 偶数低位掩码 static final int SQMASK = 0x007e; // workQueues 数组最多64个槽位

    // ctl 子域和 WorkQueue.scanState 的掩码和标志位 static final int SCANNING = 1; // 标记是否正在运行任务 static final int INACTIVE = 1 << 31; // 失活状态 负数 static final int SS_SEQ = 1 << 16; // 版本戳,防止ABA问题

    // ForkJoinPool.config 和 WorkQueue.config 的配置信息标记 static final int MODE_MASK = 0xffff << 16; // 模式掩码 static final int LIFO_QUEUE = 0; //LIFO队列 static final int FIFO_QUEUE = 1 << 16;//FIFO队列 static final int SHARED_QUEUE = 1 << 31; // 共享模式队列,负数

  2. ForkJoinPool 中的相关常量和实例字段:

    // 低位和高位掩码 private static final long SP_MASK = 0xffffffffL; private static final long UC_MASK = ~SP_MASK;

    // 活跃线程数 private static final int AC_SHIFT = 48; private static final long AC_UNIT = 0x0001L << AC_SHIFT; //活跃线程数增量 private static final long AC_MASK = 0xffffL << AC_SHIFT; //活跃线程数掩码

    // 工作线程数 private static final int TC_SHIFT = 32; private static final long TC_UNIT = 0x0001L << TC_SHIFT; //工作线程数增量 private static final long TC_MASK = 0xffffL << TC_SHIFT; //掩码 private static final long ADD_WORKER = 0x0001L << (TC_SHIFT + 15); // 创建工作线程标志

    // 池状态 private static final int RSLOCK = 1; private static final int RSIGNAL = 1 << 1; private static final int STARTED = 1 << 2; private static final int STOP = 1 << 29; private static final int TERMINATED = 1 << 30; private static final int SHUTDOWN = 1 << 31;

    // 实例字段 volatile long ctl; // 主控制参数 volatile int runState; // 运行状态锁 final int config; // 并行度|模式 int indexSeed; // 用于生成工作线程索引 volatile WorkQueue[] workQueues; // 主对象注册信息,workQueue final ForkJoinWorkerThreadFactory factory;// 线程工厂 final UncaughtExceptionHandler ueh; // 每个工作线程的异常信息 final String workerNamePrefix; // 用于创建工作线程的名称 volatile AtomicLong stealCounter; // 偷取任务总数,也可作为同步监视器

    /** 静态初始化字段 */ //线程工厂 public static final ForkJoinWorkerThreadFactory defaultForkJoinWorkerThreadFactory; //启动或杀死线程的方法调用者的权限 private static final RuntimePermission modifyThreadPermission; // 公共静态pool static final ForkJoinPool common; //并行度,对应内部common池 static final int commonParallelism; //备用线程数,在tryCompensate中使用 private static int commonMaxSpares; //创建workerNamePrefix(工作线程名称前缀)时的序号 private static int poolNumberSequence; //线程阻塞等待新的任务的超时值(以纳秒为单位),默认2秒 private static final long IDLE_TIMEOUT = 2000L * 1000L * 1000L; // 2sec //空闲超时时间,防止timer未命中 private static final long TIMEOUT_SLOP = 20L * 1000L * 1000L; // 20ms //默认备用线程数 private static final int DEFAULT_COMMON_MAX_SPARES = 256; //阻塞前自旋的次数,用在在awaitRunStateLock和awaitWork中 private static final int SPINS = 0; //indexSeed的增量 private static final int SEED_INCREMENT = 0x9e3779b9;

说明: ForkJoinPool 的内部状态都是通过一个64位的 long 型 变量ctl来存储,它由四个16位的子域组成:

  • AC:正在运行工作线程数减去目标并行度,高16位
  • TC:总工作线程数减去目标并行度,中高16位
  • SS:栈顶等待线程的版本计数和状态,中低16位
  • ID: 栈顶 WorkQueue 在池中的索引(poolIndex),低16位

在后面的源码解析中,某些地方也提取了ctl的低32位(sp=(int)ctl)来检查工作线程状态,例如,当sp不为0时说明当前还有空闲工作线程。

  1. ForkJoinPool.WorkQueue 中的相关属性:

    //初始队列容量,2的幂 static final int INITIAL_QUEUE_CAPACITY = 1 << 13; //最大队列容量 static final int MAXIMUM_QUEUE_CAPACITY = 1 << 26; // 64M

    // 实例字段 volatile int scanState; // Woker状态, <0: inactive; odd:scanning int stackPred; // 记录前一个栈顶的ctl int nsteals; // 偷取任务数 int hint; // 记录偷取者索引,初始为随机索引 int config; // 池索引和模式 volatile int qlock; // 1: locked, < 0: terminate; else 0 volatile int base; //下一个poll操作的索引(栈底/队列头) int top; // 下一个push操作的索引(栈顶/队列尾) ForkJoinTask[] array; // 任务数组 final ForkJoinPool pool; // the containing pool (may be null) final ForkJoinWorkerThread owner; // 当前工作队列的工作线程,共享模式下为null volatile Thread parker; // 调用park阻塞期间为owner,其他情况为null volatile ForkJoinTask currentJoin; // 记录被join过来的任务 volatile ForkJoinTask<?> currentSteal; // 记录从其他工作队列偷取过来的任务

2. ForkJoinTask

ForkJoinTask 继承关系

  • ForkJoinTask 实现了 Future 接口,说明它也是一个可取消的异步运算任务,实际上ForkJoinTask 是 Future 的轻量级实现,主要用在纯粹是计算的函数式任务或者操作完全独立的对象计算任务。fork 是主运行方法,用于异步执行;而 join 方法在任务结果计算完毕之后才会运行,用来合并或返回计算结果。
  • 其内部类都比较简单,ExceptionNode 是用于存储任务执行期间的异常信息的单向链表;其余四个类是为 Runnable/Callable 任务提供的适配器类,用于把 Runnable/Callable 转化为 ForkJoinTask 类型的任务(因为 ForkJoinPool 只可以运行 ForkJoinTask 类型的任务)。
核心参数
/** 任务运行状态 */
volatile int status; // 任务运行状态
static final int DONE_MASK   = 0xf0000000;  // 任务完成状态标志位
static final int NORMAL      = 0xf0000000;  // must be negative
static final int CANCELLED   = 0xc0000000;  // must be < NORMAL
static final int EXCEPTIONAL = 0x80000000;  // must be < CANCELLED
static final int SIGNAL      = 0x00010000;  // must be >= 1 << 16 等待信号
static final int SMASK       = 0x0000ffff;  //  低位掩码

源码解析

首先介绍一下构造函数:

public ForkJoinPool(int parallelism,
                    ForkJoinWorkerThreadFactory factory,
                    UncaughtExceptionHandler handler,
                    boolean asyncMode) {
    this(checkParallelism(parallelism),
            checkFactory(factory),
            handler,
            asyncMode ? FIFO_QUEUE : LIFO_QUEUE,
            "ForkJoinPool-" + nextPoolId() + "-worker-");
    checkPermission();
}

说明: 在 ForkJoinPool 中我们可以自定义四个参数:

  • parallelism:并行度,默认为CPU数,最小为1
  • factory:工作线程工厂;
  • handler:处理工作线程运行任务时的异常情况类,默认为null;
  • asyncMode:是否为异步模式,默认为 false。如果为true,表示子任务的执行遵循 FIFO 顺序并且任务不能被合并(join),这种模式适用于工作线程只运行事件类型的异步任务。

在多数场景使用时,如果没有太强的业务需求,我们一般直接使用 ForkJoinPool 中的common池,在JDK1.8之后提供了ForkJoinPool.commonPool()方法可以直接使用common池,来看一下它的构造:

private static ForkJoinPool makeCommonPool() {
    int parallelism = -1;
    ForkJoinWorkerThreadFactory factory = null;
    UncaughtExceptionHandler handler = null;
    try {  // ignore exceptions in accessing/parsing
        String pp = System.getProperty
                ("java.util.concurrent.ForkJoinPool.common.parallelism");//并行度
        String fp = System.getProperty
                ("java.util.concurrent.ForkJoinPool.common.threadFactory");//线程工厂
        String hp = System.getProperty
                ("java.util.concurrent.ForkJoinPool.common.exceptionHandler");//异常处理类
        if (pp != null)
            parallelism = Integer.parseInt(pp);
        if (fp != null)
            factory = ((ForkJoinWorkerThreadFactory) ClassLoader.
                    getSystemClassLoader().loadClass(fp).newInstance());
        if (hp != null)
            handler = ((UncaughtExceptionHandler) ClassLoader.
                    getSystemClassLoader().loadClass(hp).newInstance());
    } catch (Exception ignore) {
    }
    if (factory == null) {
        if (System.getSecurityManager() == null)
            factory = defaultForkJoinWorkerThreadFactory;
        else // use security-managed default
            factory = new InnocuousForkJoinWorkerThreadFactory();
    }
    if (parallelism < 0 && // default 1 less than #cores
            (parallelism = Runtime.getRuntime().availableProcessors() - 1) <= 0)
        parallelism = 1;//默认并行度为1
    if (parallelism > MAX_CAP)
        parallelism = MAX_CAP;
    return new ForkJoinPool(parallelism, factory, handler, LIFO_QUEUE,
            "ForkJoinPool.commonPool-worker-");
}

使用common pool的优点就是我们可以通过指定系统参数的方式定义“并行度、线程工厂和异常处理类”;并且它使用的是同步模式,也就是说可以支持任务合并(join)。

ForkJoinPool 中的任务执行分两种:

  1. 直接通过 FJP 提交的外部任务(external/submissions task),存放在 workQueues 的偶数槽位;
  2. 通过内部 fork 分割的子任务(Worker task),存放在 workQueues 的奇数槽位。

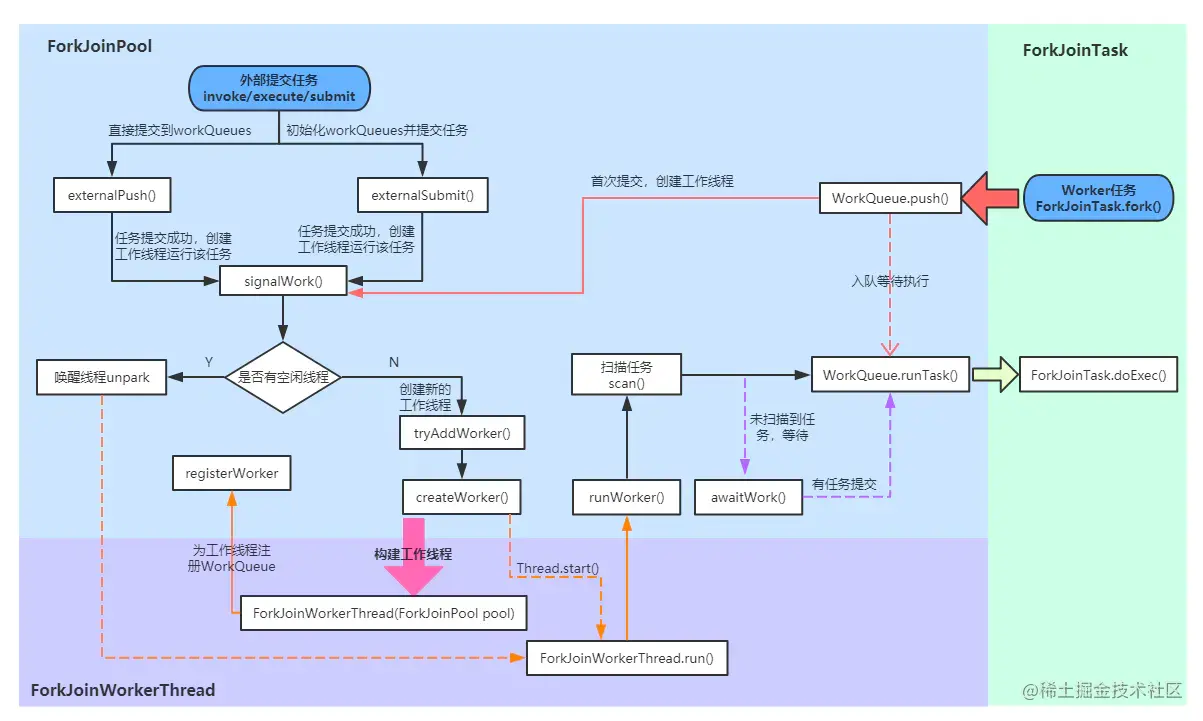
首先来看一下整个Fork/Join 框架的执行流程,后面我们的源码解析会完全按照这个流程图来进行

ForkJoinPool 任务执行流程

在接下来的解析中,我们会分四个部分:首先介绍两种任务的提交流程;再分析任务的执行过程(ForkJoinWorkerThread.run()ForkJoinTask.doExec()这一部分);最后介绍任务的结果获取(ForkJoinTask.join()ForkJoinTask.invoke()

1. 外部任务(external/submissions task)提交

向 ForkJoinPool 提交任务有三种方式:invoke()会等待任务计算完毕并返回计算结果;execute()是直接向池提交一个任务来异步执行,无返回结果;submit()也是异步执行,但是会返回提交的任务,在适当的时候可通过task.get()获取执行结果。
这三种提交方式都都是调用externalPush()方法来完成,所以接下来我们将从externalPush()方法开始逐步分析外部任务的执行过程。

1.1 externalPush(ForkJoinTask task)

//添加给定任务到submission队列中
final void externalPush(ForkJoinTask<?> task) {
    WorkQueue[] ws;
    WorkQueue q;
    int m;
    int r = ThreadLocalRandom.getProbe();//探针值,用于计算WorkQueue槽位索引
    int rs = runState;
    if ((ws = workQueues) != null && (m = (ws.length - 1)) >= 0 &&
            (q = ws[m & r & SQMASK]) != null && r != 0 && rs > 0 && //获取随机偶数槽位的workQueue
            U.compareAndSwapInt(q, QLOCK, 0, 1)) {//锁定workQueue
        ForkJoinTask<?>[] a;
        int am, n, s;
        if ((a = q.array) != null &&
                (am = a.length - 1) > (n = (s = q.top) - q.base)) {
            int j = ((am & s) << ASHIFT) + ABASE;//计算任务索引位置
            U.putOrderedObject(a, j, task);//任务入列
            U.putOrderedInt(q, QTOP, s + 1);//更新push slot
            U.putIntVolatile(q, QLOCK, 0);//解除锁定
            if (n <= 1)
                signalWork(ws, q);//任务数小于1时尝试创建或激活一个工作线程
            return;
        }
        U.compareAndSwapInt(q, QLOCK, 1, 0);//解除锁定
    }
    externalSubmit(task);//初始化workQueues及相关属性
}

首先说明一下externalPushexternalSubmit两个方法的联系:它们的作用都是把任务放到队列中等待执行。不同的是,externalSubmit可以说是完整版的externalPush,在任务首次提交时,需要初始化workQueues及其他相关属性,这个初始化操作就是externalSubmit来完成的;而后再向池中提交的任务都是通过简化版的externalSubmit-externalPush来完成。

externalPush的执行流程很简单:首先找到一个随机偶数槽位的 workQueue,然后把任务放入这个 workQueue 的任务数组中,并更新top位。如果队列的剩余任务数小于1,则尝试创建或激活一个工作线程来运行任务(防止在externalSubmit初始化时发生异常导致工作线程创建失败)。

1.2 externalSubmit(ForkJoinTask task)

//任务提交
private void externalSubmit(ForkJoinTask<?> task) {
    //初始化调用线程的探针值,用于计算WorkQueue索引
    int r;                                    // initialize caller's probe
    if ((r = ThreadLocalRandom.getProbe()) == 0) {
        ThreadLocalRandom.localInit();
        r = ThreadLocalRandom.getProbe();
    }
    for (; ; ) {
        WorkQueue[] ws;
        WorkQueue q;
        int rs, m, k;
        boolean move = false;
        if ((rs = runState) < 0) {// 池已关闭
            tryTerminate(false, false);     // help terminate
            throw new RejectedExecutionException();
        }
        //初始化workQueues
        else if ((rs & STARTED) == 0 ||     // initialize
                ((ws = workQueues) == null || (m = ws.length - 1) < 0)) {
            int ns = 0;
            rs = lockRunState();//锁定runState
            try {
                //初始化
                if ((rs & STARTED) == 0) {
                    //初始化stealCounter
                    U.compareAndSwapObject(this, STEALCOUNTER, null,
                            new AtomicLong());
                    //创建workQueues,容量为2的幂次方
                    // create workQueues array with size a power of two
                    int p = config & SMASK; // ensure at least 2 slots
                    int n = (p > 1) ? p - 1 : 1;
                    n |= n >>> 1;
                    n |= n >>> 2;
                    n |= n >>> 4;
                    n |= n >>> 8;
                    n |= n >>> 16;
                    n = (n + 1) << 1;
                    workQueues = new WorkQueue[n];
                    ns = STARTED;
                }
            } finally {
                unlockRunState(rs, (rs & ~RSLOCK) | ns);//解锁并更新runState
            }
        } else if ((q = ws[k = r & m & SQMASK]) != null) {//获取随机偶数槽位的workQueue
            if (q.qlock == 0 && U.compareAndSwapInt(q, QLOCK, 0, 1)) {//锁定 workQueue
                ForkJoinTask<?>[] a = q.array;//当前workQueue的全部任务
                int s = q.top;
                boolean submitted = false; // initial submission or resizing
                try {                      // locked version of push
                    if ((a != null && a.length > s + 1 - q.base) ||
                            (a = q.growArray()) != null) {//扩容
                        int j = (((a.length - 1) & s) << ASHIFT) + ABASE;
                        U.putOrderedObject(a, j, task);//放入给定任务
                        U.putOrderedInt(q, QTOP, s + 1);//修改push slot
                        submitted = true;
                    }
                } finally {
                    U.compareAndSwapInt(q, QLOCK, 1, 0);//解除锁定
                }
                if (submitted) {//任务提交成功,创建或激活工作线程
                    signalWork(ws, q);//创建或激活一个工作线程来运行任务
                    return;
                }
            }
            move = true;                   // move on failure 操作失败,重新获取探针值
        } else if (((rs = runState) & RSLOCK) == 0) { // create new queue
            q = new WorkQueue(this, null);
            q.hint = r;
            q.config = k | SHARED_QUEUE;
            q.scanState = INACTIVE;
            rs = lockRunState();           // publish index
            if (rs > 0 && (ws = workQueues) != null &&
                    k < ws.length && ws[k] == null)
                ws[k] = q;                 // 更新索引k位值的workQueue
            //else terminated
            unlockRunState(rs, rs & ~RSLOCK);
        } else
            move = true;                   // move if busy
        if (move)
            r = ThreadLocalRandom.advanceProbe(r);//重新获取线程探针值
    }
}

说明externalSubmitexternalPush的完整版本,主要用于第一次提交任务时初始化workQueues及相关属性,并且提交给定任务到队列中。具体执行步骤如下:

  1. 如果池为终止状态(runState<0),调用tryTerminate来终止线程池,并抛出任务拒绝异常;
  2. 如果尚未初始化,就为 FJP 执行初始化操作:初始化stealCounter、创建workerQueues,然后继续自旋;
  3. 初始化完成后,执行在externalPush中相同的操作:获取 workQueue,放入指定任务。任务提交成功后调用signalWork方法创建或激活线程;
  4. 如果在步骤3中获取到的 workQueue 为null,会在这一步中创建一个 workQueue,创建成功继续自旋执行第三步操作;
  5. 如果非上述情况,或者有线程争用资源导致获取锁失败,就重新获取线程探针值继续自旋。

1.3 signalWork(WorkQueue[] ws, WorkQueue q)

final void signalWork(WorkQueue[] ws, WorkQueue q) {
    long c;
    int sp, i;
    WorkQueue v;
    Thread p;
    while ((c = ctl) < 0L) {                       // too few active
        if ((sp = (int) c) == 0) {                  // no idle workers
            if ((c & ADD_WORKER) != 0L)            // too few workers
                tryAddWorker(c);//工作线程太少,添加新的工作线程
            break;
        }
        if (ws == null)                            // unstarted/terminated
            break;
        if (ws.length <= (i = sp & SMASK))         // terminated
            break;
        if ((v = ws[i]) == null)                   // terminating
            break;
        //计算ctl,加上版本戳SS_SEQ避免ABA问题
        int vs = (sp + SS_SEQ) & ~INACTIVE;        // next scanState
        int d = sp - v.scanState;                  // screen CAS
        //计算活跃线程数(高32位)并更新为下一个栈顶的scanState(低32位)
        long nc = (UC_MASK & (c + AC_UNIT)) | (SP_MASK & v.stackPred);
        if (d == 0 && U.compareAndSwapLong(this, CTL, c, nc)) {
            v.scanState = vs;                      // activate v
            if ((p = v.parker) != null)
                U.unpark(p);//唤醒阻塞线程
            break;
        }
        if (q != null && q.base == q.top)          // no more work
            break;
    }
}

说明:新建或唤醒一个工作线程,在externalPushexternalSubmitworkQueue.pushscan中调用。如果还有空闲线程,则尝试唤醒索引到的 WorkQueue 的parker线程;如果工作线程过少((ctl & ADD_WORKER) != 0L),则调用tryAddWorker添加一个新的工作线程。

1.4 tryAddWorker(long c)

private void tryAddWorker(long c) {
    boolean add = false;
    do {
        long nc = ((AC_MASK & (c + AC_UNIT)) |
                   (TC_MASK & (c + TC_UNIT)));
        if (ctl == c) {
            int rs, stop;                 // check if terminating
            if ((stop = (rs = lockRunState()) & STOP) == 0)
                add = U.compareAndSwapLong(this, CTL, c, nc);
            unlockRunState(rs, rs & ~RSLOCK);//释放锁
            if (stop != 0)
                break;
            if (add) {
                createWorker();//创建工作线程
                break;
            }
        }
    } while (((c = ctl) & ADD_WORKER) != 0L && (int)c == 0);
}

说明:尝试添加一个新的工作线程,首先更新ctl中的工作线程数,然后调用createWorker()创建工作线程。

1.5 createWorker()

private boolean createWorker() {
    ForkJoinWorkerThreadFactory fac = factory;
    Throwable ex = null;
    ForkJoinWorkerThread wt = null;
    try {
        if (fac != null && (wt = fac.newThread(this)) != null) {
            wt.start();
            return true;
        }
    } catch (Throwable rex) {
        ex = rex;
    }
    deregisterWorker(wt, ex);//线程创建失败处理
    return false;
}

说明createWorker首先通过线程工厂创一个新的ForkJoinWorkerThread,然后启动这个工作线程(wt.start())。如果期间发生异常,调用deregisterWorker处理线程创建失败的逻辑(deregisterWorker在后面再详细说明)。

ForkJoinWorkerThread 的构造函数如下:

protected ForkJoinWorkerThread(ForkJoinPool pool) {
    // Use a placeholder until a useful name can be set in registerWorker
    super("aForkJoinWorkerThread");
    this.pool = pool;
    this.workQueue = pool.registerWorker(this);
}

可以看到 ForkJoinWorkerThread 在构造时首先调用父类 Thread 的方法,然后为工作线程注册poolworkQueue,而workQueue的注册任务由ForkJoinPool.registerWorker来完成。

1.6 registerWorker()

final WorkQueue registerWorker(ForkJoinWorkerThread wt) {
    UncaughtExceptionHandler handler;
    //设置为守护线程
    wt.setDaemon(true);                           // configure thread
    if ((handler = ueh) != null)
        wt.setUncaughtExceptionHandler(handler);
    WorkQueue w = new WorkQueue(this, wt);//构造新的WorkQueue
    int i = 0;                                    // assign a pool index
    int mode = config & MODE_MASK;
    int rs = lockRunState();
    try {
        WorkQueue[] ws;
        int n;                    // skip if no array
        if ((ws = workQueues) != null && (n = ws.length) > 0) {
            //生成新建WorkQueue的索引
            int s = indexSeed += SEED_INCREMENT;  // unlikely to collide
            int m = n - 1;
            i = ((s << 1) | 1) & m;               // Worker任务放在奇数索引位 odd-numbered indices
            if (ws[i] != null) {                  // collision 已存在,重新计算索引位
                int probes = 0;                   // step by approx half n
                int step = (n <= 4) ? 2 : ((n >>> 1) & EVENMASK) + 2;
                //查找可用的索引位
                while (ws[i = (i + step) & m] != null) {
                    if (++probes >= n) {//所有索引位都被占用,对workQueues进行扩容
                        workQueues = ws = Arrays.copyOf(ws, n <<= 1);//workQueues 扩容
                        m = n - 1;
                        probes = 0;
                    }
                }
            }
            w.hint = s;                           // use as random seed
            w.config = i | mode;
            w.scanState = i;                      // publication fence
            ws[i] = w;
        }
    } finally {
        unlockRunState(rs, rs & ~RSLOCK);
    }
    wt.setName(workerNamePrefix.concat(Integer.toString(i >>> 1)));
    return w;
}

说明registerWorker是 ForkJoinWorkerThread 构造器的回调函数,用于创建和记录工作线程的 WorkQueue。比较简单,就不多赘述了。注意在此为工作线程创建的 WorkQueue 是放在奇数索引的(代码行:i = ((s << 1) | 1) & m;

1.7 小结

OK,外部任务的提交流程就先讲到这里。在createWorker()中启动工作线程后(wt.start()),当为线程分配到CPU执行时间片之后会运行 ForkJoinWorkerThread 的run方法开启线程来执行任务。工作线程执行任务的流程我们在讲完内部任务提交之后会统一讲解。

2. 子任务(Worker task)提交

子任务的提交相对比较简单,由任务的fork()方法完成。通过上面的流程图可以看到任务被分割(fork)之后调用了ForkJoinPool.WorkQueue.push()方法直接把任务放到队列中等待被执行。

2.1 ForkJoinTask.fork()

public final ForkJoinTask<V> fork() {
    Thread t;
    if ((t = Thread.currentThread()) instanceof ForkJoinWorkerThread)
        ((ForkJoinWorkerThread)t).workQueue.push(this);
    else
        ForkJoinPool.common.externalPush(this);
    return this;
}

说明:如果当前线程是 Worker 线程,说明当前任务是fork分割的子任务,通过ForkJoinPool.workQueue.push()方法直接把任务放到自己的等待队列中;否则调用ForkJoinPool.externalPush()提交到一个随机的等待队列中(外部任务)。

2.2 ForkJoinPool.WorkQueue.push()

final void push(ForkJoinTask<?> task) {
    ForkJoinTask<?>[] a;
    ForkJoinPool p;
    int b = base, s = top, n;
    if ((a = array) != null) {    // ignore if queue removed
        int m = a.length - 1;     // fenced write for task visibility
        U.putOrderedObject(a, ((m & s) << ASHIFT) + ABASE, task);
        U.putOrderedInt(this, QTOP, s + 1);
        if ((n = s - b) <= 1) {//首次提交,创建或唤醒一个工作线程
            if ((p = pool) != null)
                p.signalWork(p.workQueues, this);
        } else if (n >= m)
            growArray();
    }
}

说明:首先把任务放入等待队列并更新top位;如果当前 WorkQueue 为新建的等待队列(top-base<=1),则调用signalWork方法为当前 WorkQueue 新建或唤醒一个工作线程;如果 WorkQueue 中的任务数组容量过小,则调用growArray()方法对其进行两倍扩容,growArray()方法源码如下:

final ForkJoinTask<?>[] growArray() {
    ForkJoinTask<?>[] oldA = array;//获取内部任务列表
    int size = oldA != null ? oldA.length << 1 : INITIAL_QUEUE_CAPACITY;
    if (size > MAXIMUM_QUEUE_CAPACITY)
        throw new RejectedExecutionException("Queue capacity exceeded");
    int oldMask, t, b;
    //新建一个两倍容量的任务数组
    ForkJoinTask<?>[] a = array = new ForkJoinTask<?>[size];
    if (oldA != null && (oldMask = oldA.length - 1) >= 0 &&
            (t = top) - (b = base) > 0) {
        int mask = size - 1;
        //从老数组中拿出数据,放到新的数组中
        do { // emulate poll from old array, push to new array
            ForkJoinTask<?> x;
            int oldj = ((b & oldMask) << ASHIFT) + ABASE;
            int j = ((b & mask) << ASHIFT) + ABASE;
            x = (ForkJoinTask<?>) U.getObjectVolatile(oldA, oldj);
            if (x != null &&
                    U.compareAndSwapObject(oldA, oldj, x, null))
                U.putObjectVolatile(a, j, x);
        } while (++b != t);
    }
    return a;
}

2.3 小结

到此,两种任务的提交流程都已经解析完毕,下一节我们来一起看看任务提交之后是如何被运行的。

有点不是很懂,先转发

转自:

JUC源码分析-线程池篇(五):ForkJoinPool - 2