DelayQueue源码分析(基于Java8)

152 阅读16分钟

欢迎大家关注 github.com/hsfxuebao/j… ,希望对大家有所帮助,要是觉得可以的话麻烦给点一下Star哈

前言

DelayQueue 由优先级支持的、基于时间的调度队列,内部使用非线程安全的优先队列(PriorityQueue)实现,而无界队列基于数组的扩容实现。在创建元素时,可以指定多久才能从队列中获取当前元素。只有延时期满后才能从队列中获取元素。

队列创建

BlockingQueue<String> blockingQueue = new DelayQueue();
复制代码

要求:入队的对象必须要实现 Delayed接口,而Delayed集成自 Comparable 接口。

Delayed 接口使对象成为延迟对象,它使存放在DelayQueue类中的对象具有了激活日期。该接口强制实现下列两个方法。

  • CompareTo(Delayed o):Delayed接口继承了Comparable接口,因此有了这个方法。让元素按激活日期排队
  • getDelay(TimeUnit unit):这个方法返回到激活日期的剩余时间,时间单位由单位参数指定。

应用场景

  1. 缓存系统的设计:可以用 DelayQueue 保存缓存元素的有效期,使用一个线程循环查询 DelayQueue,一旦能从 DelayQueue 中获取元素时,表示缓存有效期到了。
  2. 定时任务调度。使用DelayQueue 保存当天将会执行的任务和执行时间,一旦从DelayQueue 中获取到的任务就开始执行,比如 TimerQueue 就是使用DelayQueue实现的。

我们来看具体的电影票/火车票支付两个例子。

案例1:电影票

通过电影票这个简单示例来掌握延迟队列的使用。

  1. 定义电影票并存设计存放到延迟队列的元素

    package com.niuh.queue.delayed.v1;

    import java.util.concurrent.Delayed; import java.util.concurrent.TimeUnit;

    /**

    • 电影票 */ public class MovieTiket implements Delayed { //延迟时间 private final long delay; //到期时间 private final long expire; //数据 private final String msg; //创建时间 private final long now;

      public long getDelay() { return delay; }

      public long getExpire() { return expire; }

      public String getMsg() { return msg; }

      public long getNow() { return now; }

      /**

      • @param msg 消息
      • @param delay 延期时间 */ public MovieTiket(String msg , long delay) { this.delay = delay; this.msg = msg; expire = System.currentTimeMillis() + delay; //到期时间 = 当前时间+延迟时间 now = System.currentTimeMillis(); }

      /**

      • @param msg */ public MovieTiket(String msg){ this(msg,1000); }

      public MovieTiket(){ this(null,1000); }

      /**

      • 获得延迟时间 用过期时间-当前时间,时间单位毫秒
      • @param unit
      • @return */ public long getDelay(TimeUnit unit) { return unit.convert(this.expire - System.currentTimeMillis() , TimeUnit.MILLISECONDS); }

      /**

      • 用于延迟队列内部比较排序 当前时间的延迟时间 - 比较对象的延迟时间
      • 越早过期的时间在队列中越靠前
      • @param delayed
      • @return */ public int compareTo(Delayed delayed) { return (int) (this.getDelay(TimeUnit.MILLISECONDS) - delayed.getDelay(TimeUnit.MILLISECONDS)); }

      @Override public String toString() { return "MovieTiket{" + "delay=" + delay + ", expire=" + expire + ", msg='" + msg + ''' + ", now=" + now + '}'; } } 复制代码

  2. 按电影票的过期时间进行入队测试

    package com.niuh.queue.delayed.v1;

    import java.util.concurrent.DelayQueue;

    /**

    • 延迟队列 */ public class DelayedQueueRun {

      public static void main(String[] args) { DelayQueue delayQueue = new DelayQueue(); MovieTiket tiket = new MovieTiket("电影票0", 10000); delayQueue.put(tiket); MovieTiket tiket1 = new MovieTiket("电影票1", 5000); delayQueue.put(tiket1); MovieTiket tiket2 = new MovieTiket("电影票2", 8000); delayQueue.put(tiket2); System.out.println("message:--->入队完毕");

       while (delayQueue.size() > 0) {
           try {
               tiket = delayQueue.take();
               System.out.println("电影票出队:" + tiket.getMsg());
           } catch (InterruptedException e) {
               e.printStackTrace();
           }
       }
      

      }

    } 复制代码

案例2:订单支付

再看一个订单支付场景稍微复杂的场景。在12306抢到火车票之后,通常需要在30分钟内付钱,否则订单就会取消

解决思路

火车票提交订单的时候,首先保存到数据库,并同时将订单数据保存到 DelayQueue 中,开启一个线程监控 DelayQueue,利用 DelayQueue 的特性,先过期的数据会被 take出来,若发现此时订单未支付,那就是过期未支付,更改订单状态。 未命名文件 (1).png 实现代码

  1. SaveOrder 订单相关服务

    package com.niuh.queue.delayed.v2.service.busi;

    import com.niuh.queue.delayed.v2.service.IDelayOrder; import com.niuh.queue.delayed.v2.dao.OrderExpDao; import com.niuh.queue.delayed.v2.model.OrderExp; import lombok.extern.slf4j.Slf4j; import org.springframework.beans.factory.annotation.Autowired; import org.springframework.beans.factory.annotation.Qualifier;

    import javax.annotation.PostConstruct; import java.util.Date; import java.util.List; import java.util.Random;

    /**

    • 订单相关的服务

    **/ @Slf4j public class SaveOrder {

    // 取消付款
    public final static short UNPAY = 0;
    // 付款
    public final static short PAYED = 1;
    // 过期
    public final static short EXPIRED = -1;
    
    @Autowired
    private OrderExpDao orderExpDao;
    
    @Autowired
    @Qualifier("dq")
    private IDelayOrder delayOrder;
    
    /**
     * 接收前端页面参数,生成订单
     *
     * @param orderNumber 订单个数
     */
    public void insertOrders(int orderNumber) {
        Random r = new Random();
        OrderExp orderExp;
        for (int i = 0; i < orderNumber; i++) {
            //订单的超时时长,单位秒
            long expireTime = r.nextInt(20) + 5;
            orderExp = new OrderExp();
            String orderNo = "DD00_" + expireTime + "S";
            orderExp.setOrderNo(orderNo);
            orderExp.setOrderNote("火车票订单——" + orderNo);
            orderExp.setOrderStatus(UNPAY);
            orderExpDao.insertDelayOrder(orderExp, expireTime);
            log.info("保存订单到DB:" + orderNo);
            delayOrder.orderDelay(orderExp, expireTime);
        }
    }
    
    /**
     * 应用重启带来的问题:
     * 1、保存在Queue中的订单会丢失,这些丢失的订单会在什么时候过期,因为队列里已经没有这个订单了,无法检查了,这些订单就得不到处理了。
     * 2、已过期的订单不会被处理,在应用的重启阶段,可能会有一部分订单过期,这部分过期未支付的订单同样也得不到处理,会一直放在数据库里,
     * 过期未支付订单所对应的资源比如电影票所对应的座位,就不能被释放出来,让别的用户来购买。
     * 解决之道 :在系统启动时另行处理
     */
    @PostConstruct
    public void initDelayOrder() {
        log.info("系统启动,扫描表中过期未支付的订单并处理.........");
        int counts = orderExpDao.updateExpireOrders();
        log.info("系统启动,处理了表中[" + counts + "]个过期未支付的订单!");
        List<OrderExp> orderList = orderExpDao.selectUnPayOrders();
        log.info("系统启动,发现了表中还有[" + orderList.size() + "]个未到期未支付的订单!推入检查队列准备到期检查....");
        for (OrderExp order : orderList) {
            long expireTime = order.getExpireTime().getTime() - (new Date().getTime());
            delayOrder.orderDelay(order, expireTime);
        }
    }
    

    } 复制代码

  2. IDelayOrder 延时处理订单的接口

    package com.niuh.queue.delayed.v2.service;

    import com.niuh.queue.delayed.v2.model.OrderExp;

    /**

    • 延时处理订单的接口

    */ public interface IDelayOrder {

    /**
     * 进行延时处理的方法
     * @param order 要进行延时处理的订单
     * @param expireTime 延时时长,单位秒
     */
    void orderDelay(OrderExp order, long expireTime);
    

    }

    复制代码

  3. DqMode 阻塞队列的实现

    package com.niuh.queue.delayed.v2.service.impl;

    import com.niuh.queue.delayed.v2.model.OrderExp; import com.niuh.queue.delayed.v2.service.busi.DlyOrderProcessor; import com.niuh.queue.delayed.v2.vo.ItemVo; import lombok.extern.slf4j.Slf4j; import org.springframework.beans.factory.annotation.Autowired; import org.springframework.beans.factory.annotation.Qualifier; import org.springframework.stereotype.Service;

    import javax.annotation.PostConstruct; import javax.annotation.PreDestroy; import java.util.concurrent.DelayQueue;

    /**

    • 阻塞队列的实现

    */ @Service @Qualifier("dq") @Slf4j public class DqMode {

    @Autowired
    private DlyOrderProcessor processDelayOrder;
    private Thread takeOrder;
    
    private static DelayQueue<ItemVo<OrderExp>> delayOrder = new DelayQueue<ItemVo<OrderExp>>();
    
    public void orderDelay(OrderExp order, long expireTime) {
        ItemVo<OrderExp> itemOrder = new ItemVo<OrderExp>(expireTime*1000,order);
        delayOrder.put(itemOrder);
        log.info("订单[超时时长:"+expireTime+"秒]被推入检查队列,订单详情:"+order);
    }
    
    private class TakeOrder implements Runnable{
    
        private DlyOrderProcessor processDelayOrder;
    
        public TakeOrder(DlyOrderProcessor processDelayOrder) {
            super();
            this.processDelayOrder = processDelayOrder;
        }
    
        public void run() {
            log.info("处理到期订单线程已经启动!");
            while(!Thread.currentThread().isInterrupted()) {
                try {
                    ItemVo<OrderExp> itemOrder = delayOrder.take();
                    if (itemOrder!=null) {
                        processDelayOrder.checkDelayOrder(itemOrder.getData());
                    }
                } catch (Exception e) {
                    log.error("The thread :",e);
                }
            }
            log.info("处理到期订单线程准备关闭......");
        }
    }
    
    @PostConstruct
    public void init() {
        takeOrder = new Thread(new TakeOrder(processDelayOrder));
        takeOrder.start();
    }
    
    @PreDestroy
    public void close() {
        takeOrder.interrupt();
    }
    

    } 复制代码

  4. ItemVo 存放到延迟队列的元素,对业务数据进行了包装

    package com.niuh.queue.delayed.v2.vo;

    import java.util.concurrent.Delayed; import java.util.concurrent.TimeUnit;

    /**

    • 存放到延迟队列的元素,对业务数据进行了包装

    */ public class ItemVo implements Delayed {

    //到期时间,但传入的数值代表过期的时长,传入单位毫秒
    private long activeTime;
    private T data;//业务数据,泛型
    
    public ItemVo(long activeTime, T data) {
        super();
        this.activeTime = activeTime + System.currentTimeMillis();
        this.data = data;
    }
    
    public long getActiveTime() {
        return activeTime;
    }
    
    public T getData() {
        return data;
    }
    
    /**
     * 这个方法返回到激活日期的剩余时间,时间单位由单位参数指定。
     */
    public long getDelay(TimeUnit unit) {
        long d = unit.convert(this.activeTime - System.currentTimeMillis(), unit);
        return d;
    }
    
    /**
     *Delayed接口继承了Comparable接口,按剩余时间排序,实际计算考虑精度为纳秒数
     */
    public int compareTo(Delayed o) {
        long d = (getDelay(TimeUnit.NANOSECONDS) - o.getDelay(TimeUnit.NANOSECONDS));
        return (d == 0) ? 0 : ((d < 0) ? -1 : 1);
    }
    

    } 复制代码

  5. DlyOrderProcessor 处理延期订单的服务

    package com.niuh.queue.delayed.v2.service.busi;

    import com.niuh.queue.delayed.v2.dao.OrderExpDao; import com.niuh.queue.delayed.v2.model.OrderExp; import lombok.extern.slf4j.Slf4j; import org.springframework.beans.factory.annotation.Autowired; import org.springframework.stereotype.Service;

    /**

    • 处理延期订单的服务

    */ @Service @Slf4j public class DlyOrderProcessor {

    @Autowired
    private OrderExpDao orderExpDao;
    
    /**检查数据库中指定id的订单的状态,如果为未支付,则修改为已过期*/
    public void checkDelayOrder(OrderExp record) {
        OrderExp dbOrder = orderExpDao.selectByPrimaryKey(record.getId());
        if(dbOrder.getOrderStatus()== SaveOrder.UNPAY) {
            log.info("订单【"+record+"】未支付已过期,需要更改为过期订单!");
            orderExpDao.updateExpireOrder(record.getId());
        }else {
            log.info("已支付订单【"+record+"】,无需修改!");
        }
    }
    

    } 复制代码

另外也可以使用MQ来解决,例如 ActiveMQ支持的延迟和定时投递 修改配置文件(activemq.xml),增加延迟和定时投递支持-----schedulerSupport="true"

工作原理

DelayQueue的泛型参数需要实现Delayed接口,Delayed接口继承了Comparable接口,DelayQueue内部使用非线程安全的优先队列(PriorityQueue),并使用Leader/Followers模式,最小化不必要的等待时间。DelayQueue不允许包含null元素。

Leader/Followers模式:

  1. 有若干个线程(一般组成线程池)用来处理大量的事件
  2. 有一个线程作为领导者,等待事件的发生;其他的线程作为追随者,仅仅是睡眠
  3. 假如有事件需要处理,领导者会从追随者中指定一个新的领导者,自己去处理事件
  4. 唤醒的追随者作为新的领导者等待事件的发生
  5. 处理事件的线程处理完毕以后,就会成为追随者的一员,直到被唤醒成为领导者
  6. 假如需要处理的事件太多,而线程数量不够(能够动态创建线程处理另当别论),则有的事件可能会得不到处理。

所以线程会有三种身份中的一种:leader 和 follower,以及一个干活中的状态:processser。它的基本原则就是,永远最多只有一个 leader。而所有 follower 都在等待成为 leader。线程池启动时会自动产生一个 Leader 负责等待网络 IO 事件,当有一个事件产生时,Leader 线程首先通知一个 Follower 线程将被其提拔为新的 Leader ,然后自己就去干活了,去处理这个网络事件,处理完毕后加入 Follower 线程等待队列,等待下次成为 Leader。这种方法可以增强 CPU高速缓存相似性,以及消除动态内存分配和线程间的数据交换。

源码分析

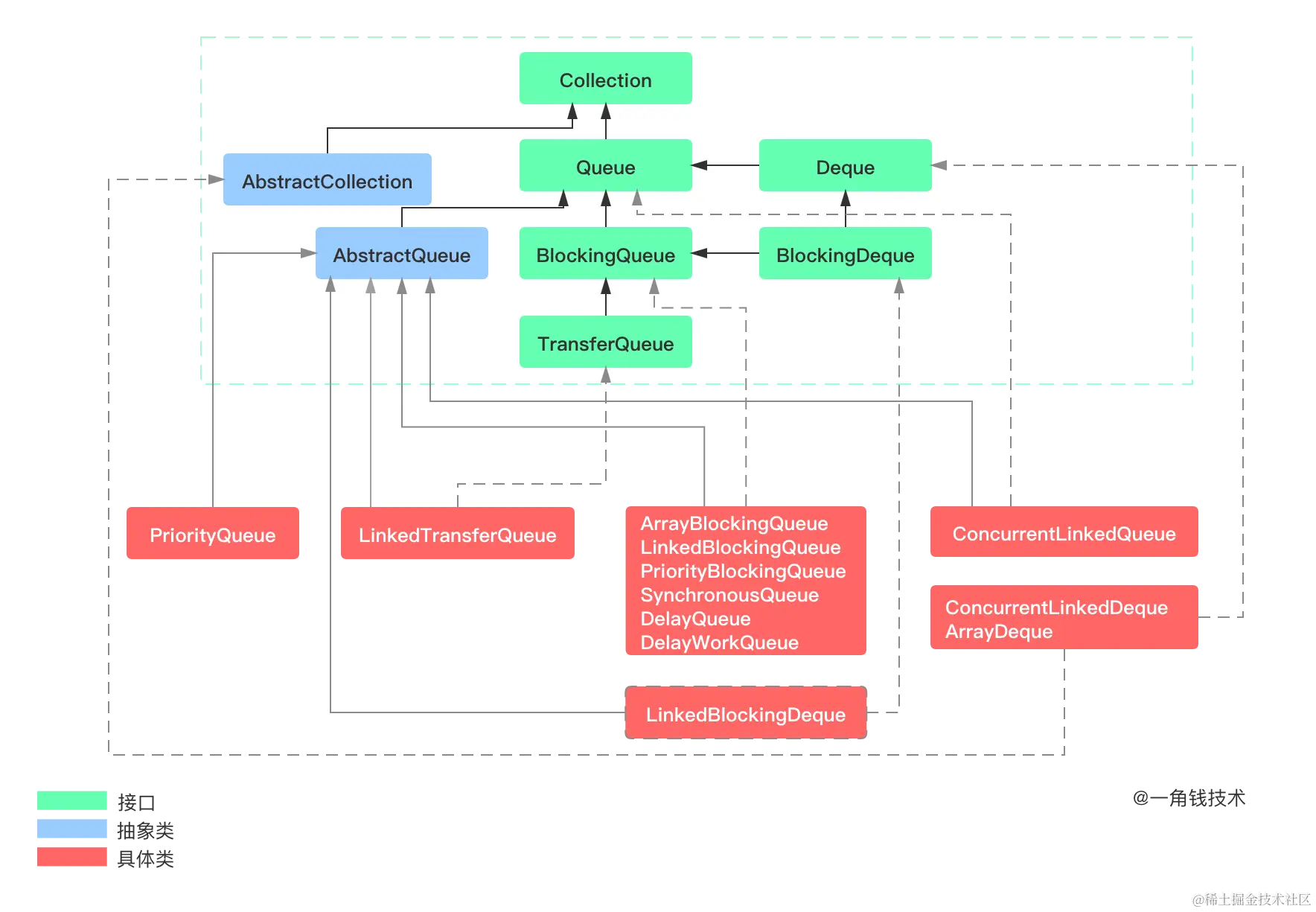
定义

DelayQueue的类继承关系如下: 其包含的方法定义如下:

成员属性

DelayQueue 通过组合一个PriorityQueue 来实现元素的存储以及优先级维护,通过ReentrantLock 来保证线程安全,通过Condition 来判断是否可以取数据,对于leader我们后面再来分析它的作用。

// 可重入锁
private final transient ReentrantLock lock = new ReentrantLock();
// 存储元素的优先级队列
private final PriorityQueue<E> q = new PriorityQueue<E>();

// 获取数据 等待线程标识
private Thread leader = null;

// 条件控制,表示是否可以从队列中取数据
private final Condition available = lock.newCondition();
复制代码

构造函数

DelayQueue 内部组合PriorityQueue,对元素的操作都是通过PriorityQueue 来实现的,DelayQueue 的构造方法很简单,对于PriorityQueue 都是使用的默认参数,不能通过DelayQueue 来指定PriorityQueue的初始大小,也不能使用指定的Comparator,元素本身就需要实现Comparable ,因此不需要指定的Comparator。

/**
* 无参构造函数
*/
public DelayQueue() {}

/**
* 通过集合初始化
*/
public DelayQueue(Collection<? extends E> c) {
    this.addAll(c);
}
复制代码

入队方法

虽然提供入队的接口方式很多,实际都是调用的offer 方法,通过PriorityQueue 来进行入队操作,入队超时方法并没有其超时功能。

  • add(E e),将指定的元素插入到此队列中,在成功时返回 true

  • put(E e),将指定的元素插入此队列中,队列达到最大值,则抛oom异常

  • offer(E e),将指定的元素插入到此队列中,在成功时返回 true

  • offer(E e, long timeout, TimeUnit unit),指定一个等待时间将元素放入队列中并没有意义

    public boolean add(E e) { return offer(e); }

    public void put(E e) { offer(e); }

    public boolean offer(E e, long timeout, TimeUnit unit) { return offer(e); } 复制代码

offer(E e)

将指定的元素插入到此队列中,在成功时返回 true,其他几个方法内部都调用了offer 方法,我们也可以直接调用offer 方法来完成入队操作。

peek并不一定是当前添加的元素,队头是当前添加元素,说明当前元素e的优先级最小也就即将过期的,这时候激活avaliable变量条件队列里面的一个线程,通知他们队列里面有元素了。

public boolean offer(E e) {
    final ReentrantLock lock = this.lock;
    // 获取锁
    lock.lock();
    try {
        //通过PriorityQueue 来将元素入队
        q.offer(e);
        //peek 是获取的队头元素,唤醒阻塞在available 条件上的一个线程,表示可以从队列中取数据了
        if (q.peek() == e) {
            leader = null;
            // 唤醒通知
            available.signal();
        }
        return true;
    } finally {
        // 解锁
        lock.unlock();
    }
}
复制代码

出队方法

  • poll(),获取并移除此队列的头,如果此队列为空,则返回 null
  • poll(long timeout, TimeUnit unit),获取并移除此队列的头部,在指定的等待时间前等待
  • take(),获取并移除此队列的头部,在元素变得可用之前一直等待
  • peek(),调用此方法,可以返回队头元素,但是元素并不出队

poll()

获取并移除此队列的头,如果此队列为空,则返回 null

public E poll() {
    final ReentrantLock lock = this.lock;
    // 获取同步锁
    lock.lock();
    try {
        // 获取队头元素
        E first = q.peek();
        // 如果对头为null 或者 延时还没有到,则返回 null
        if (first == null || first.getDelay(NANOSECONDS) > 0)
            return null;
        else
            return q.poll(); // 否则元素出队
    } finally {
        lock.unlock();
    }
}
复制代码

poll(long timeout, TimeUnit unit)

获取并移除此队列的头部,在指定的等待时间前等待。

public E poll(long timeout, TimeUnit unit) throws InterruptedException {
    // 超时等待时间
    long nanos = unit.toNanos(timeout);
    final ReentrantLock lock = this.lock;
    // 获取可中断锁
    lock.lockInterruptibly();
    try 
        // 无限循环
        for (;;) {
            // 获取队头元素
            E first = q.peek
            // 队头为空,也就是队列为空
            if (first == null) {
                // 达到超时指定时间,返回null
                if (nanos <= 0)
                    return null;
                else
                    // 如果还没有超时,那么在available条件上进行等待nanos时间
                    nanos = available.awaitNanos(nanos);
            } else {
                // 获取元素延迟时间
                long delay = first.getDelay(NANOSECONDS);
                // 延时到期
                if (delay <= 0)
                    return q.poll(); // 返回出队元素
                // 延时未到期,超时到期,返回null
                if (nanos <= 0)
                    return null;
                first = null; // don't retain ref while waiting
                // 超时等待时间 < 延迟时间 或者 有其他线程再取数据
                if (nanos < delay || leader != null)
                    // 在available条件上进行等待nanos时间
                    nanos = available.awaitNanos(nanos);
                else {
                    // 超时等待时间 > 延迟时间 
                    // 并且没有其他线程在等待,那么当前元素成为leader,表示 leader线程最早 正在等待获取元素
                    Thread thisThread = Thread.currentThread();
                    leader = thisThread;
                    try {
                        // 等待 延迟时间 超时
                        long timeLeft = available.awaitNanos(delay);
                        // 还需要继续等待 nanos
                        nanos -= delay - timeLeft;
                    } finally {
                        // 清除 leader
                        if (leader == thisThread)
                            leader = null;
                    }
                }
            }
        }
    } finally {
        // 唤醒阻塞在 available 的一个线程,表示可以取数据了
        if (leader == null && q.peek() != null)
            available.signal
        // 释放锁
        lock.unlock();
    }
}
复制代码

来梳理一下这里的逻辑:

  1. 如果队列为空,如果超时时间未到,则进行等待,否则返回null
  2. 队列不为空,取出对头元素,如果延迟时间到来,则返回元素,否则如果超时时间到返回null
  3. 超时时间未到,并且超时时间 < 延迟时间 或者 有线程正在获取元素,那么进行等待
  4. 超时时间 > 延迟时间,那么肯定可以取到元素,设置 leader为当前线程,等待延迟时间到期。

这里需要注意的时Condition 条件在阻塞时会释放锁,在被唤醒时会再次获取锁,获取成功才会返回。 当进行超时等待时,阻塞在Condition 上后会释放锁,一旦释放了锁,那么其它线程就有可能参与竞争,某一个线程就可能会成为leader(参与竞争的时间早,并且能在等待时间内能获取到队头元素那么就可能成为leader) leader是用来减少不必要的竞争,如果leader不为空说明已经有线程在取了,设置当前线程等待即可。(leader 就是一个信号,告诉其它线程:你们不要再去获取元素了,它们延迟时间还没到期,我都还没有取到数据呢,你们要取数据,等我取了再说)

下面用流程图来展示这一过程: 延时队列.png

take()

获取并移除此队列的头部,在元素变得可用之前一直等待

public E take() throws InterruptedException {
    final ReentrantLock lock = this.lock;
    // 获取可中断锁
    lock.lockInterruptibly();
    try {
        for (;;) {
            // 获取队头元素
            E first = q.peek();
            // 队头元素为空,则阻塞等待
            if (first == null)
                available.await();
            else {
                // 获取元素延迟时间
                long delay = first.getDelay(NANOSECONDS);
                // 延时到期
                if (delay <= 0)
                    return q.poll(); // 返回出队元素
                first = null; // don't retain ref while waiting
                // 如果有其它线程在等待获取元素,则当前线程不用去竞争,直接等待
                if (leader != null)
                    available.await();
                else {
                    Thread thisThread = Thread.currentThread();
                    leader = thisThread;
                    try {
                        // 等待延迟时间到期
                        available.awaitNanos(delay);
                    } finally {
                        //清除 leader
                        if (leader == thisThread)
                            leader = null;
                    }
                }
            }
        }
    } finally {
        //唤醒阻塞在available 的一个线程,表示可以取数据了
        if (leader == null && q.peek() != null)
            available.signal();
        // 释放锁
        lock.unlock();
    }
}
复制代码

该方法就是相当于在前面的超时等待中,把超时时间设置为无限大,那么这样只要队列中有元素,要是元素延迟时间要求,那么就可以取出元素,否则就直接等待元素延迟时间到期,再取出元素,最先参与等待的线程会成为leader。

peek()

调用此方法,可以返回队头元素,但是元素并不出队。

public E peek() {
	final ReentrantLock lock = this.lock;
	lock.lock();
    try {
    	//返回队列头部元素,元素不出队
        return q.peek();
    } finally {
        lock.unlock();
    }
}
复制代码

完整代码

public class DelayQueue<E extends Delayed> extends AbstractQueue<E>
    implements BlockingQueue<E> {
	
    // 可重入锁
    private final transient ReentrantLock lock = new ReentrantLock();
    // 存储元素的优先级队列
    private final PriorityQueue<E> q = new PriorityQueue<E>();

	// 获取数据 等待线程标识    
    private Thread leader = null;

    // 条件控制,表示是否可以从队列中取数据
    private final Condition available = lock.newCondition();

    /**
     * 无参构造函数
     */
    public DelayQueue() {}

    /**
     * 通过集合初始化
     */
    public DelayQueue(Collection<? extends E> c) {
        this.addAll(c);
    }

    
    public boolean add(E e) {
        return offer(e);
    }

   
    public boolean offer(E e) {
        final ReentrantLock lock = this.lock;
        // 获取锁
        lock.lock();
        try {
        	//通过PriorityQueue 来将元素入队
            q.offer(e);
            //peek 是获取的队头元素,唤醒阻塞在available 条件上的一个线程,表示可以从队列中取数据了
            if (q.peek() == e) {
                leader = null;
                // 唤醒通知
                available.signal();
            }
            return true;
        } finally {
        	// 解锁
            lock.unlock();
        }
    }

   
    public void put(E e) {
        offer(e);
    }

    public boolean offer(E e, long timeout, TimeUnit unit) {
        return offer(e);
    }

    public E poll() {
        final ReentrantLock lock = this.lock;
        // 获取同步锁
        lock.lock();
        try {
        	// 获取队头元素
            E first = q.peek();
            // 如果对头为null 或者 延时还没有到,则返回 null
            if (first == null || first.getDelay(NANOSECONDS) > 0)
                return null;
            else
                return q.poll(); // 否则元素出队
        } finally {
            lock.unlock();
        }
    }

    public E take() throws InterruptedException {
        final ReentrantLock lock = this.lock;
        // 获取可中断锁
        lock.lockInterruptibly();
        try {
            for (;;) {
            	// 获取队头元素
                E first = q.peek();
                // 队头元素为空,则阻塞等待
                if (first == null)
                    available.await();
                else {
                	// 获取元素延迟时间
                    long delay = first.getDelay(NANOSECONDS);
                    // 延时到期
                    if (delay <= 0)
                        return q.poll(); // 返回出队元素
                    first = null; // don't retain ref while waiting
                    // 如果有其它线程在等待获取元素,则当前线程不用去竞争,直接等待
                    if (leader != null)
                        available.await();
                    else {
                        Thread thisThread = Thread.currentThread();
                        leader = thisThread;
                        try {
                        	// 等待延迟时间到期
                            available.awaitNanos(delay);
                        } finally {
                        	//清除 leader
                            if (leader == thisThread)
                                leader = null;
                        }
                    }
                }
            }
        } finally {
        	//唤醒阻塞在available 的一个线程,表示可以取数据了
            if (leader == null && q.peek() != null)
                available.signal();
            // 释放锁
            lock.unlock();
        }
    }

    
    public E poll(long timeout, TimeUnit unit) throws InterruptedException {
    	// 超时等待时间
        long nanos = unit.toNanos(timeout);
        final ReentrantLock lock = this.lock;
        // 获取可中断锁
        lock.lockInterruptibly();
        try 
        	// 无限循环
            for (;;) {
            	// 获取队头元素
                E first = q.peek
                // 队头为空,也就是队列为空
                if (first == null) {
                	// 达到超时指定时间,返回null
                    if (nanos <= 0)
                        return null;
                    else
                    	// 如果还没有超时,那么在available条件上进行等待nanos时间
                        nanos = available.awaitNanos(nanos);
                } else {
                	// 获取元素延迟时间
                    long delay = first.getDelay(NANOSECONDS);
                    // 延时到期
                    if (delay <= 0)
                        return q.poll(); // 返回出队元素
                    // 延时未到期,超时到期,返回null
                    if (nanos <= 0)
                        return null;
                    first = null; // don't retain ref while waiting
                    // 超时等待时间 < 延迟时间 或者 有其他线程再取数据
                    if (nanos < delay || leader != null)
                    	// 在available条件上进行等待nanos时间
                        nanos = available.awaitNanos(nanos);
                    else {
                    	// 超时等待时间 > 延迟时间 
                        // 并且没有其他线程在等待,那么当前元素成为leader,表示 leader线程最早 正在等待获取元素
                        Thread thisThread = Thread.currentThread();
                        leader = thisThread;
                        try {
                        	// 等待 延迟时间 超时
                            long timeLeft = available.awaitNanos(delay);
                            // 还需要继续等待 nanos
                            nanos -= delay - timeLeft;
                        } finally {
                        	// 清除 leader
                            if (leader == thisThread)
                                leader = null;
                        }
                    }
                }
            }
        } finally {
        	// 唤醒阻塞在 available 的一个线程,表示可以取数据了
            if (leader == null && q.peek() != null)
                available.signal
            // 释放锁
            lock.unlock();
        }
    }

    public E peek() {
        final ReentrantLock lock = this.lock;
        lock.lock();
        try {
        	//返回队列头部元素,元素不出队
            return q.peek();
        } finally {
            lock.unlock();
        }
    }

    public int size() {
        final ReentrantLock lock = this.lock;
        lock.lock();
        try {
            return q.size();
        } finally {
            lock.unlock();
        }
    }

    /**
     * Returns first element only if it is expired.
     * Used only by drainTo.  Call only when holding lock.
     */
    private E peekExpired() {
        // assert lock.isHeldByCurrentThread();
        E first = q.peek();
        return (first == null || first.getDelay(NANOSECONDS) > 0) ?
            null : first;
    }

    /**
     * @throws UnsupportedOperationException {@inheritDoc}
     * @throws ClassCastException            {@inheritDoc}
     * @throws NullPointerException          {@inheritDoc}
     * @throws IllegalArgumentException      {@inheritDoc}
     */
    public int drainTo(Collection<? super E> c) {
        if (c == null)
            throw new NullPointerException();
        if (c == this)
            throw new IllegalArgumentException();
        final ReentrantLock lock = this.lock;
        lock.lock();
        try {
            int n = 0;
            for (E e; (e = peekExpired()) != null;) {
                c.add(e);       // In this order, in case add() throws.
                q.poll();
                ++n;
            }
            return n;
        } finally {
            lock.unlock();
        }
    }

    /**
     * @throws UnsupportedOperationException {@inheritDoc}
     * @throws ClassCastException            {@inheritDoc}
     * @throws NullPointerException          {@inheritDoc}
     * @throws IllegalArgumentException      {@inheritDoc}
     */
    public int drainTo(Collection<? super E> c, int maxElements) {
        if (c == null)
            throw new NullPointerException();
        if (c == this)
            throw new IllegalArgumentException();
        if (maxElements <= 0)
            return 0;
        final ReentrantLock lock = this.lock;
        lock.lock();
        try {
            int n = 0;
            for (E e; n < maxElements && (e = peekExpired()) != null;) {
                c.add(e);       // In this order, in case add() throws.
                q.poll();
                ++n;
            }
            return n;
        } finally {
            lock.unlock();
        }
    }

    /**
     * Atomically removes all of the elements from this delay queue.
     * The queue will be empty after this call returns.
     * Elements with an unexpired delay are not waited for; they are
     * simply discarded from the queue.
     */
    public void clear() {
        final ReentrantLock lock = this.lock;
        lock.lock();
        try {
            q.clear();
        } finally {
            lock.unlock();
        }
    }

    /**
     * Always returns {@code Integer.MAX_VALUE} because
     * a {@code DelayQueue} is not capacity constrained.
     *
     * @return {@code Integer.MAX_VALUE}
     */
    public int remainingCapacity() {
        return Integer.MAX_VALUE;
    }

    /**
     * Returns an array containing all of the elements in this queue.
     * The returned array elements are in no particular order.
     *
     * <p>The returned array will be "safe" in that no references to it are
     * maintained by this queue.  (In other words, this method must allocate
     * a new array).  The caller is thus free to modify the returned array.
     *
     * <p>This method acts as bridge between array-based and collection-based
     * APIs.
     *
     * @return an array containing all of the elements in this queue
     */
    public Object[] toArray() {
        final ReentrantLock lock = this.lock;
        lock.lock();
        try {
            return q.toArray();
        } finally {
            lock.unlock();
        }
    }

    /**
     * Returns an array containing all of the elements in this queue; the
     * runtime type of the returned array is that of the specified array.
     * The returned array elements are in no particular order.
     * If the queue fits in the specified array, it is returned therein.
     * Otherwise, a new array is allocated with the runtime type of the
     * specified array and the size of this queue.
     *
     * <p>If this queue fits in the specified array with room to spare
     * (i.e., the array has more elements than this queue), the element in
     * the array immediately following the end of the queue is set to
     * {@code null}.
     *
     * <p>Like the {@link #toArray()} method, this method acts as bridge between
     * array-based and collection-based APIs.  Further, this method allows
     * precise control over the runtime type of the output array, and may,
     * under certain circumstances, be used to save allocation costs.
     *
     * <p>The following code can be used to dump a delay queue into a newly
     * allocated array of {@code Delayed}:
     *
     * <pre> {@code Delayed[] a = q.toArray(new Delayed[0]);}</pre>
     *
     * Note that {@code toArray(new Object[0])} is identical in function to
     * {@code toArray()}.
     *
     * @param a the array into which the elements of the queue are to
     *          be stored, if it is big enough; otherwise, a new array of the
     *          same runtime type is allocated for this purpose
     * @return an array containing all of the elements in this queue
     * @throws ArrayStoreException if the runtime type of the specified array
     *         is not a supertype of the runtime type of every element in
     *         this queue
     * @throws NullPointerException if the specified array is null
     */
    public <T> T[] toArray(T[] a) {
        final ReentrantLock lock = this.lock;
        lock.lock();
        try {
            return q.toArray(a);
        } finally {
            lock.unlock();
        }
    }

    /**
     * Removes a single instance of the specified element from this
     * queue, if it is present, whether or not it has expired.
     */
    public boolean remove(Object o) {
        final ReentrantLock lock = this.lock;
        lock.lock();
        try {
            return q.remove(o);
        } finally {
            lock.unlock();
        }
    }

    /**
     * Identity-based version for use in Itr.remove
     */
    void removeEQ(Object o) {
        final ReentrantLock lock = this.lock;
        lock.lock();
        try {
            for (Iterator<E> it = q.iterator(); it.hasNext(); ) {
                if (o == it.next()) {
                    it.remove();
                    break;
                }
            }
        } finally {
            lock.unlock();
        }
    }

    /**
     * Returns an iterator over all the elements (both expired and
     * unexpired) in this queue. The iterator does not return the
     * elements in any particular order.
     *
     * <p>The returned iterator is
     * <a href="package-summary.html#Weakly"><i>weakly consistent</i></a>.
     *
     * @return an iterator over the elements in this queue
     */
    public Iterator<E> iterator() {
        return new Itr(toArray());
    }

    /**
     * Snapshot iterator that works off copy of underlying q array.
     */
    private class Itr implements Iterator<E> {
        final Object[] array; // Array of all elements
        int cursor;           // index of next element to return
        int lastRet;          // index of last element, or -1 if no such

        Itr(Object[] array) {
            lastRet = -1;
            this.array = array;
        }

        public boolean hasNext() {
            return cursor < array.length;
        }

        @SuppressWarnings("unchecked")
        public E next() {
            if (cursor >= array.length)
                throw new NoSuchElementException();
            lastRet = cursor;
            return (E)array[cursor++];
        }

        public void remove() {
            if (lastRet < 0)
                throw new IllegalStateException();
            removeEQ(array[lastRet]);
            lastRet = -1;
        }
    }

}
复制代码

总结

  1. DelayQueue 内部通过组合PriorityQueue 来实现存储和维护元素顺序的;

  2. DelayQueue 存储元素必须实现Delayed 接口,通过实现Delayed 接口,可以获取到元素延迟时间,以及可以比较元素大小(Delayed 继承Comparable);

  3. DelayQueue 通过一个可重入锁来控制元素的入队出队行为;

  4. DelayQueue 中leader 标识 用于减少线程的竞争,表示当前有其它线程正在获取队头元素;

  5. PriorityQueue 只是负责存储数据以及维护元素的顺序,对于延迟时间取数据则是在DelayQueue 中进行判断控制的;

  6. DelayQueue 没有实现序列化接口。

参考:

阻塞队列 — DelayQueue源码分析