三思系列:Glide 4.X加载过程一文掌握 | Glide(二)

859 阅读10分钟

上一篇中,我们通过阅读Glide初始化的主要代码,对Glide中的模块进行了职责梳理。这一篇,我们在前文的基础上,对Glide的 资源加载过程 进行梳理。

当然,通过博文来看 大篇幅 的代码是相当 枯燥乏味 的,为了让阅读体验更佳,本文中会直接用 UML图 代替绝大多数的 代码拷贝

注:本文基于Glide 4.12.0。另:我的UML功底不太牢,文中涉及的UML图未必是最恰当的,如图类型或者标识错用,如果读者对此有所建树,我真诚的希望你可以在留言区留下宝贵的参考意见。

再次介绍下三思系列:

三思系列是我最新的学习、总结形式,着重于:问题分析技术积累视野拓展了解更多


攻坚突破口

在第一篇收尾时,我们总结了深度分析时的突破口,和加载过程强关联的内容摘录如下:

资源获取

  • RequestManagerRetriever
  • RequestManager
  • RequestBuilder
  • Request
  • DefaultConnectivityMonitorFactory

核心流程

  • Engine

资源Model加载器

  • ModelLoaderFactory
  • ModelLoader

如果读者在阅读本文时,手边刚好有Glide的源码,可以配合阅读。

Request的构建

不难理解,Glide在设计时,将 资源加载 & 资源处理 & 资源使用 等指令描述封装在了 Request 实现类中。

最简单的使用Sample代码:

// Samples/imgur
// com.bumptech.glide.samples.imgur.MainActivity

ImgurGlide.with(vh.imageView)
      .load(image.link)
      .into(vh.imageView);

调用 Glide.with 得到 RequestManagerRetriever 实例,并进一步调用 RequestManagerRetriever.get 得到 RequestManager 实例

而接下来的过程,则如下图所示,相比于此图,以文字形式描述的过程略显啰嗦

FetchResourceSequence1.png

图中的 1、2、3 表示了Request的创建过程。

当创建完成后,需要执行 Request,但需要注意,Glide处理了一个 很重要 的问题:

Target复用场景下,与Resource并非 一一对应

并且这个问题在 网络环境变化生命周期协同 等背景下被放大。

所以在开始执行请求前,还需要进行一层判断:

对于该Target,本次 请求的Request是否与 前次 请求的Request一致?

  • 一致,执行前次请求
  • 不一致,清空与target绑定的各种关系;设置本次请求;执行请求
class RequestBuilder {
    private <Y extends Target<TranscodeType>> Y into(
            @NonNull Y target,
            @Nullable RequestListener<TranscodeType> targetListener,
            @NonNull RequestOptions options) {
        //...

        options = options.autoClone();
        Request request = buildRequest(target, targetListener, options);

        Request previous = target.getRequest();
        if (request.isEquivalentTo(previous)
                && !isSkipMemoryCacheWithCompletePreviousRequest(options, previous)) {
            request.recycle();
            if (!Preconditions.checkNotNull(previous).isRunning()) {
                previous.begin();
            }
            return target;
        }

        requestManager.clear(target);
        target.setRequest(request);
        requestManager.track(target, request);

        return target;
    }
}

其他代码忽略

Request的触发

前文中,我们已经阅读到了 新Request 的触发环节,入口代码如下:

class RequestManager {
    void track(@NonNull Target<?> target, @NonNull Request request) {
        targetTracker.track(target);
        requestTracker.runRequest(request);
    }
}

接下来挖掘下Request触发流程细节,依旧先看图:

FetchResourceSequence2.png

1、2 两步对应了 RequestManager#track(Target<?> target, Request request), 标签中备注了1 处为 生命周期监测

简要扩展:TargetTracker 是一个 组合模式 实现,实现了 Glide 中的 LifecycleListener,当关联的对象的生命周期产生变化时,这些变化会被感知,并且 TargetTracker 会被回调,实现请求的生命周期协同管理。

2 则开始处理请求:

  • 如果当前 RequestTracker 是运行中的,则直接调用 Request#begin() 执行请求; 5
  • 否则加入等待队列,当 resumeRequestsrestartRequests 被调用时,进入运行状态,调用 Request#begin() 执行请求; 3、4

Request执行细节

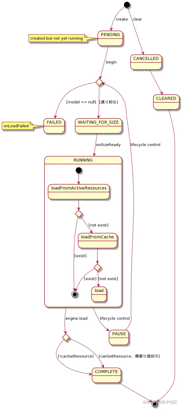
在开始阅读请求细节之前,不妨先了解下Request中的状态机制。

不难理解:Request的整个过程是 复杂的,设计中,将其设计成不同的 切面过程 ,处于不同的状态时,处理对应的切面,这样可以降低外部调度时的复杂度。

状态概览

状态的枚举如下:

private enum Status {
    /**
     * Created but not yet running.
     */
    PENDING,
    /**
     * In the process of fetching media.
     */
    RUNNING,
    /**
     * Waiting for a callback given to the Target to be called to 
     * determine target dimensions.
     */
    WAITING_FOR_SIZE,
    /**
     * Finished loading media successfully.
     */
    COMPLETE,
    /**
     * Failed to load media, may be restarted.
     */
    FAILED,
    /**
     * Cancelled by the user, may not be restarted.
     */
    CANCELLED,
    /**
     * Cleared by the user with a placeholder set, may not be restarted.
     */
    CLEARED,
    /**
     * Temporarily paused by the system, may be restarted.
     */
    PAUSED,
  }

阅读代码后,整理主要的状态变化图如下:在阅读处理细节时,还会提到相应的内容

state.png

Request处理流程一

这一小节,我们将涉及这三个细节:

  • 尺寸获取
  • 必要的PlaceHolder设置
  • 向Engine 发起加载请求

FetchResourceSequence3.png

如前文所提及:

  • 当资源无法通过校验,将直接进入 FAILED
  • 当一切都已准备就绪,即 COMPLETE,则进入资源处理流程 onResourceReady

否则进入 WAITING_FOR_SIZE,并处理尺寸处理

  • 如果已经测量过的尺寸是合法的,进入 onSizeReady2、11
  • 否则获取尺寸,并挂Callback; 3、5、6、7、8、9、10、11

注意:当onSizeReady后,状态将变为 RUNNING,进入资源获取流程,即 11,并且,如果有必要处理PlaceHolder且满足条件,则会在begin时处理PlaceHolder设置,即 4

不难理解:处理请求时,Target的尺寸未必处于可测量状态,Glide内利用了ViewTree的回调机制,以ViewTarget为例,当该Target进入 PreDraw状态 时, 开始测量尺寸,准确的讲是 获取尺寸

至此,我们即将阅读到了 资源加载 过程。

Request处理流程二 -- 资源加载

这一小节,我们专注于一个流程细节:资源加载 过程

简单想象一下,一个媒体资源,它的真身可能存在于:"网络中的某台主机","本地的磁盘的用户文件目录下","当前应用的核心资源目录下" 等等。

使用这些资源时,均从原始位置获取 的方式是不可取的,除了 最大的获取成本 外,还额外付诸 加载时间、解析算力成本

不难理解:在资源有效时限可被信任的前提下,有必要设计缓存机制,牺牲空间换取时间和算力

下一篇中,我们将深入Glide的缓存机制,挖掘细节;在本篇中,读者仅需要先记住:

  • Glide 设计了缓存
  • 缓存包含 内存缓存磁盘缓存;内存缓存中包含两个级别:已加载激活的缓存LRU缓存以及映射; 磁盘缓存包含两个级别:已解码数据原始数据
  • 不同的缓存使用策略,同时对应了缓存的存储获取

整个加载流程可以分为3个环节:

  • 生成key
  • 从内存缓存中获取
  • 使用EngineJob 从磁盘缓存中获取

同样先给出图:为了方便阅读,将流程切分成了5张图,后面会依次分析

FetchResourceSequence4_1-0.png

FetchResourceSequence4_1-1.png

FetchResourceSequence4_1-2.png

FetchResourceSequence4_2-0.png

FetchResourceSequence4_2-1.png


接下来我们逐步分析

FetchResourceSequence4_1-0.png

1、2是生成key过程,注意:KEY的生成方式中,隐藏着危险

不难理解,对同一个媒体资源,采用不同的处理方式,得到的结果存在差别,缓存时,必须 完整的 考虑到这些处理差别,否则会出现 资源错用本文先不对此进行展开


FetchResourceSequence4_1-1.png

接下来执行 loadFromActiveResources,即从 已加载激活的缓存 中获取

如果不允许使用内存缓存,则直接返回null进入下一级缓存获取

如果得到了缓存资源,则直接运用;否则进入下一级缓存获取


此时,激活缓存未取到目标资源,将进入LRU内存缓存获取

FetchResourceSequence4_1-2.png

同样的,如果不允许使用内存缓存,则直接返回null进入下一级缓存获取

如果得到了缓存资源,将从LRU内存缓存中被remove,做LRU标记维护,并被加载到 激活缓存 中激活,则直接运用;否则进入下一级缓存获取。


至此,内存缓存无法支持目标资源的获取,需要转向磁盘缓存

不难理解:这里的内在细节会很复杂。将在缓存分析篇章中展开

同样不难理解:当细节非常复杂时,有必要进行 封装隐藏实现细节,对调用者提供语义恰当的 API 即可。

Glide中,将这些细节封装为 EngineJob 和 DecodeJob;

不难理解:这种加载过程是 相对耗时 的,没有必要 阻塞式 等待结果以使用;因此,在加载的过程中,完全可能出现以下场景: 同一资源多次要求 加载。 于是,对Job可以进行 复用 ,获取到还在加载中的Job时,增加回调即可,如下图所示:

FetchResourceSequence4_2-0.png

如果没有可复用的Job,则创建相应的Job,维护Job资源池,设置回调,如下图所示:

FetchResourceSequence4_2-1.png

Request处理流程三 -- 资源使用

在前文的讲解中,我们阅读到当资源加载成功后,会执行到: Request#onResourceReady(Resource<?>, DataSource),而其实现内容即为资源使用。 当然加载失败,或者资源校验失败会执行 onLoadFailed(GlideException e)

class SingleRequest {
    @Override
    public void onResourceReady(Resource<?> resource, DataSource dataSource) {
        stateVerifier.throwIfRecycled();
        loadStatus = null;
        if (resource == null) {
            GlideException exception = new GlideException("...");
            onLoadFailed(exception);
            return;
        }

        Object received = resource.get();
        if (received == null || !transcodeClass.isAssignableFrom(received.getClass())) {
            releaseResource(resource);
            GlideException exception = new GlideException("...");
            onLoadFailed(exception);
            return;
        }

        if (!canSetResource()) {
            releaseResource(resource);
            // We can't put the status to complete before asking canSetResource().
            status = Status.COMPLETE;
            return;
        }

        onResourceReady((Resource<R>) resource, (R) received, dataSource);
    }
    
    private void onResourceReady(Resource<R> resource, R result, DataSource dataSource) {
        // We must call isFirstReadyResource before setting status.
        boolean isFirstResource = isFirstReadyResource();
        status = Status.COMPLETE;
        this.resource = resource;

        //log

        isCallingCallbacks = true;
        try {
            if ((requestListener == null
                    || !requestListener.onResourceReady(result, model, target, dataSource, isFirstResource))
                    && (targetListener == null
                    || !targetListener.onResourceReady(result, model, target, dataSource, isFirstResource))) {
                Transition<? super R> animation =
                        animationFactory.build(dataSource, isFirstResource);
                target.onResourceReady(result, animation);
            }
        } finally {
            isCallingCallbacks = false;
        }

        notifyLoadSuccess();
    }
}

注意:RequestListener 以及 TargetListener的处理,在使用监听器 附加 一些功能时,例如 采集埋点依赖状态触发,需要注意此处细节。

而Target实现类的具体实现,本文略去,感兴趣的读者还请自行阅读源码。

内容总结

这是一张Glide 3.x时代的架构图,仅供参考

Glide 3.x架构图供参考

图片有区域透明,使用了html加了背景色,如果被转义了,请看这里

图中,蓝色紫色 区域对应了资源加载过程,黄色 区域对应了原始资源获取,品红色 区域对应了内部线程池。

虽然这张图已经无法和 Glide 4.x 完全对应,但是处理问题的主要流程还是没有变化的。

本文的内容,是在 Glide 4.12.0版本基础上蓝色区域深度挖掘 以及对 紫色区域简要梳理 择去了缓存实现细节

思危、思退、思变

在加载过程分析中,我们已经罗列了部分可能出现错误使用的地方。这些点需要注意并在使用中避开。

本文中没有涉及到具体案例,所以没有 更优做法更合适的做法

但阅读优秀的源码,可以分析其设计思路,思考这样设计的优劣。

如:

  • Request 根据内在状态枚举处理切面,在异步处理的过程中,隐藏了内在实现,仅提供最简单的控制API,如 beginpause;又为什么不使用 状态模式
  • Engine 作为整个流程的控制核心,这是一种 Facade模式 实践,如果没有它的存在,则使用者需要清晰的了解:
    • 缓存的使用细节
    • EngineJob的调度等

      而增加了 Facade层后,对使用者而言,仅需要知道其功能和API语义即可。

当然,这些内容以及更细致的思考,需要建立在 有目的 地源码阅读上,而本文所起到的作用,类似于 引子参考


假期到了,也希望读者们去踏踏青,锻炼锻炼,拥有健康的身体状态!

最近会降低写原创的频次,先前一周写两到三篇着实也有些累