Android 源码 Camera2 预览流程分析二

1,305 阅读17分钟

RequestThread 是在 Camera open 流程中启动的。RequestThread 是用于管理向 HAL 设备提交捕获请求的线程。

frameworks/av/services/camera/libcameraservice/device3/Camera3Device.cpp

status_t Camera3Device::initialize(CameraModule *module)
{
    ......
    /** Start up request queue thread */
    mRequestThread = new RequestThread(this, mStatusTracker, device, aeLockAvailable);
    res = mRequestThread->run(String8::format("C3Dev-%d-ReqQueue", mId).string());
    ......
}

RequestThread 类调用 run 方法,就会启动 threadLoop() 函数,此函数返回值为 true,就会进入循环模式一直调用 threadLoop(),返回 false 则只调用一次。

在这里插入图片描述
核心步骤:

  1. 调用 waitForNextRequestBatch() 等待下一批请求
  2. 调用 prepareHalRequests() 准备一批 HAL 请求和输出缓冲区
  3. 向 HAL 提交一批请求

frameworks/av/services/camera/libcameraservice/device3/Camera3Device.cpp

bool Camera3Device::RequestThread::threadLoop() {
    ATRACE_CALL();
    status_t res;

    // 处理暂停状态
    if (waitIfPaused()) {
        return true;
    }

    // 等待下一批请求
    waitForNextRequestBatch();
    if (mNextRequests.size() == 0) {
        return true;
    }

    // 获取最新的请求 ID(如果有的话)
    int latestRequestId;
    camera_metadata_entry_t requestIdEntry = mNextRequests[mNextRequests.size() - 1].
            captureRequest->mSettings.find(ANDROID_REQUEST_ID);
    if (requestIdEntry.count > 0) {
        latestRequestId = requestIdEntry.data.i32[0];
    } else {
        ALOGW("%s: Did not have android.request.id set in the request.", __FUNCTION__);
        latestRequestId = NAME_NOT_FOUND;
    }

    // 准备一批 HAL 请求和输出缓冲区
    res = prepareHalRequests();
    if (res == TIMED_OUT) {
        // 如果输出缓冲区超时,这不是致命错误
        cleanUpFailedRequests(/*sendRequestError*/ true);
        return true;
    } else if (res != OK) {
        cleanUpFailedRequests(/*sendRequestError*/ false);
        return false;
    }

    // 通知 waitUntilRequestProcessed 线程一个新的请求 ID
    {
        Mutex::Autolock al(mLatestRequestMutex);

        mLatestRequestId = latestRequestId;
        mLatestRequestSignal.signal();
    }

    // 向HAL提交一批请求。
    // 仅当批量提交多个请求时才使用刷新锁。
    bool useFlushLock = mNextRequests.size() > 1;

    if (useFlushLock) {
        mFlushLock.lock();
    }

    ALOGVV("%s: %d: submitting %d requests in a batch.", __FUNCTION__, __LINE__,
            mNextRequests.size());
    for (auto& nextRequest : mNextRequests) {
        // 提交请求并阻塞,直到为下一个做好准备
        ATRACE_ASYNC_BEGIN("frame capture", nextRequest.halRequest.frame_number);
        ATRACE_BEGIN("camera3->process_capture_request");
        res = mHal3Device->ops->process_capture_request(mHal3Device, &nextRequest.halRequest);
        ATRACE_END();

        if (res != OK) {
            // 此处仅应针对格式错误的请求或设备级错误而失败,因此请考虑所有错误都是致命的。
            // 错误的元数据失败应通过 notify 来通知。
            SET_ERR("RequestThread: Unable to submit capture request %d to HAL"
                    " device: %s (%d)", nextRequest.halRequest.frame_number, strerror(-res),
                    res);
            cleanUpFailedRequests(/*sendRequestError*/ false);
            if (useFlushLock) {
                mFlushLock.unlock();
            }
            return false;
        }

        // 标记请求已成功提交。
        nextRequest.submitted = true;

        // 更新发送给 HAL 的最新请求
        if (nextRequest.halRequest.settings != NULL) { // 如果没有更改,就不要更新
            Mutex::Autolock al(mLatestRequestMutex);

            camera_metadata_t* cloned = clone_camera_metadata(nextRequest.halRequest.settings);
            mLatestRequest.acquire(cloned);
        }

        if (nextRequest.halRequest.settings != NULL) {
            nextRequest.captureRequest->mSettings.unlock(nextRequest.halRequest.settings);
        }

        // 删除所有先前排队的触发器(解锁后)
        res = removeTriggers(mPrevRequest);
        if (res != OK) {
            SET_ERR("RequestThread: Unable to remove triggers "
                  "(capture request %d, HAL device: %s (%d)",
                  nextRequest.halRequest.frame_number, strerror(-res), res);
            cleanUpFailedRequests(/*sendRequestError*/ false);
            if (useFlushLock) {
                mFlushLock.unlock();
            }
            return false;
        }
    }

    if (useFlushLock) {
        mFlushLock.unlock();
    }

    // 取消设置为当前请求
    {
        Mutex::Autolock l(mRequestLock);
        mNextRequests.clear();
    }

    return true;
}

等待下一批请求,然后将其放入 mNextRequests。如果 mNextRequests 超时,它将为空。这里主要调用了 waitForNextRequestLocked() 方法获取 CaptureRequest,然后给 NextRequest 成员赋值,最后将 nextRequest 添加到 mNextRequests 中。如果还存在额外的请求,继续调用 waitForNextRequestLocked() 逐个获取 CaptureRequest,并给 NextRequest 成员赋值,最后添加到 mNextRequests 中。

camera3_capture_request_t 结构体:

图像捕获/缓冲区重新处理的单个请求,由框架在 process_capture_request() 中发送到 Camera HAL 设备。

该请求包含用于此捕获的设置,以及用于将生成的图像数据写入其中的一组输出缓冲区。它可以有选择地包含一个输入缓冲区,在这种情况下,该请求用于重新处理该输入缓冲区,而不是捕获新的相机传感器拍摄的图像。捕获由 frame_number 标识。

作为响应,相机 HAL 设备必须使用 process_capture_result() 回调向该框架异步发送 camera3_capture_result 结构。

frameworks/av/services/camera/libcameraservice/device3/Camera3Device.cpp

void Camera3Device::RequestThread::waitForNextRequestBatch() {
    // Optimized a bit for the simple steady-state case (single repeating
    // request), to avoid putting that request in the queue temporarily.
    Mutex::Autolock l(mRequestLock);

    assert(mNextRequests.empty());

    NextRequest nextRequest;
    nextRequest.captureRequest = waitForNextRequestLocked();
    if (nextRequest.captureRequest == nullptr) {
        return;
    }

    nextRequest.halRequest = camera3_capture_request_t();
    nextRequest.submitted = false;
    mNextRequests.add(nextRequest);

    // 等待额外的请求
    const size_t batchSize = nextRequest.captureRequest->mBatchSize;

    for (size_t i = 1; i < batchSize; i++) {
        NextRequest additionalRequest;
        additionalRequest.captureRequest = waitForNextRequestLocked();
        if (additionalRequest.captureRequest == nullptr) {
            break;
        }

        additionalRequest.halRequest = camera3_capture_request_t();
        additionalRequest.submitted = false;
        mNextRequests.add(additionalRequest);
    }

    if (mNextRequests.size() < batchSize) {
        ALOGE("RequestThread: only get %d out of %d requests. Skipping requests.",
                mNextRequests.size(), batchSize);
        cleanUpFailedRequests(/*sendRequestError*/true);
    }

    return;
}

等待请求,如果超时则返回 NULL。必须在持有 mRequestLock 的情况下调用。waitForNextRequestLocked() 主要用来获取下一个 CaptureRequest,首先遍历 mRepeatingRequests,将其首元素取出赋给 nextRequest,接着将其剩余的元素插入到 mRequestQueue。以后再次调用 waitForNextRequestLocked() 则从 mRequestQueue 取出元素赋给 nextRequest。

frameworks/av/services/camera/libcameraservice/device3/Camera3Device.cpp

sp<Camera3Device::CaptureRequest>
        Camera3Device::RequestThread::waitForNextRequestLocked() {
    status_t res;
    sp<CaptureRequest> nextRequest;

    while (mRequestQueue.empty()) {
        if (!mRepeatingRequests.empty()) {
            // 始终以原子方式将所有请求放入 repeating request list 中。
            // 确保完整的序列捕获到应用程序。
            const RequestList &requests = mRepeatingRequests;
            RequestList::const_iterator firstRequest =
                    requests.begin();
            nextRequest = *firstRequest;
            mRequestQueue.insert(mRequestQueue.end(),
                    ++firstRequest,
                    requests.end());
            // No need to wait any longer

            mRepeatingLastFrameNumber = mFrameNumber + requests.size() - 1;

            break;
        }

        res = mRequestSignal.waitRelative(mRequestLock, kRequestTimeout);

        if ((mRequestQueue.empty() && mRepeatingRequests.empty()) ||
                exitPending()) {
            Mutex::Autolock pl(mPauseLock);
            if (mPaused == false) {
                ALOGV("%s: RequestThread: Going idle", __FUNCTION__);
                mPaused = true;
                // Let the tracker know
                sp<StatusTracker> statusTracker = mStatusTracker.promote();
                if (statusTracker != 0) {
                    statusTracker->markComponentIdle(mStatusId, Fence::NO_FENCE);
                }
            }
            // Stop waiting for now and let thread management happen
            return NULL;
        }
    }

    if (nextRequest == NULL) {
        // 尚无 repeating request,因此队列现在必须有一个条目。
        RequestList::iterator firstRequest =
                mRequestQueue.begin();
        nextRequest = *firstRequest;
        mRequestQueue.erase(firstRequest);
    }

    // 如果我们已经通过 setPaused 清除 mDoPause 取消暂停,
    // 则需要更新内部暂停状态(capture/setRepeatingRequest 直接取消暂停)。
    Mutex::Autolock pl(mPauseLock);
    if (mPaused) {
        ALOGV("%s: RequestThread: Unpaused", __FUNCTION__);
        sp<StatusTracker> statusTracker = mStatusTracker.promote();
        if (statusTracker != 0) {
            statusTracker->markComponentActive(mStatusId);
        }
    }
    mPaused = false;

    // 检查自上次以来是否已重新配置,如果是,请重置预览请求。
    // 在配置调用之间不能使用 “NULL request == repeat”。
    if (mReconfigured) {
        mPrevRequest.clear();
        mReconfigured = false;
    }

    if (nextRequest != NULL) {
        nextRequest->mResultExtras.frameNumber = mFrameNumber++;
        nextRequest->mResultExtras.afTriggerId = mCurrentAfTriggerId;
        nextRequest->mResultExtras.precaptureTriggerId = mCurrentPreCaptureTriggerId;

        // 由于 RequestThread::clear() 从输入流中删除缓冲区,
        // 因此在解锁 mRequestLock 之前在此处获取正确的缓冲区
        if (nextRequest->mInputStream != NULL) {
            res = nextRequest->mInputStream->getInputBuffer(&nextRequest->mInputBuffer);
            if (res != OK) {
                // 无法从 gralloc 队列获取输入缓冲区-这可能是由于断开队列或其他生产者行为不当造成的,
                // 因此不是致命错误
                ALOGE("%s: Can't get input buffer, skipping request:"
                        " %s (%d)", __FUNCTION__, strerror(-res), res);
                if (mListener != NULL) {
                    mListener->notifyError(
                            ICameraDeviceCallbacks::ERROR_CAMERA_REQUEST,
                            nextRequest->mResultExtras);
                }
                return NULL;
            }
        }
    }

    handleAePrecaptureCancelRequest(nextRequest);

    return nextRequest;
}

现在来分析调用 prepareHalRequests() 准备一批 HAL 请求和输出缓冲区干了什么?

在 mNextRequests 中准备 HAL 请求和输出缓冲区。 如果任何输出缓冲区超时,则返回 TIMED_OUT。如果返回错误,则调用方应清除待处理的请求批处理。准备输出缓冲区的代码逻辑有点绕,下面重点分析。

camera3_stream_buffer_t 结构体:

来自 camera3 流的单个缓冲区。它包括其父流的句柄,gralloc 缓冲区本身的句柄以及同步栅栏。缓冲区不指定将其用于输入还是输出;这取决于其父流类型以及如何将缓冲区传递到 HAL 设备。

frameworks/av/services/camera/libcameraservice/device3/Camera3Device.cpp

status_t Camera3Device::RequestThread::prepareHalRequests() {
    ATRACE_CALL();

    for (auto& nextRequest : mNextRequests) {
        sp<CaptureRequest> captureRequest = nextRequest.captureRequest;
        camera3_capture_request_t* halRequest = &nextRequest.halRequest;
        Vector<camera3_stream_buffer_t>* outputBuffers = &nextRequest.outputBuffers;

        // 准备向 HAL 发送的请求
        halRequest->frame_number = captureRequest->mResultExtras.frameNumber;

        // 插入所有排队的触发器(在锁定元数据之前)
        status_t res = insertTriggers(captureRequest);

        if (res < 0) {
            SET_ERR("RequestThread: Unable to insert triggers "
                    "(capture request %d, HAL device: %s (%d)",
                    halRequest->frame_number, strerror(-res), res);
            return INVALID_OPERATION;
        }
        int triggerCount = res;
        bool triggersMixedIn = (triggerCount > 0 || mPrevTriggers > 0);
        mPrevTriggers = triggerCount;

        // 如果请求与上次相同,或者我们上次有触发器
        if (mPrevRequest != captureRequest || triggersMixedIn) {
            /**
             * 如果设置了触发器但未设置触发器 ID,则插入虚拟触发器 ID
             */
            res = addDummyTriggerIds(captureRequest);
            if (res != OK) {
                SET_ERR("RequestThread: Unable to insert dummy trigger IDs "
                        "(capture request %d, HAL device: %s (%d)",
                        halRequest->frame_number, strerror(-res), res);
                return INVALID_OPERATION;
            }

            /**
             * 该请求应进行预排序
             */
            captureRequest->mSettings.sort();
            halRequest->settings = captureRequest->mSettings.getAndLock();
            mPrevRequest = captureRequest;
            ALOGVV("%s: Request settings are NEW", __FUNCTION__);

            IF_ALOGV() {
                camera_metadata_ro_entry_t e = camera_metadata_ro_entry_t();
                find_camera_metadata_ro_entry(
                        halRequest->settings,
                        ANDROID_CONTROL_AF_TRIGGER,
                        &e
                );
                if (e.count > 0) {
                    ALOGV("%s: Request (frame num %d) had AF trigger 0x%x",
                          __FUNCTION__,
                          halRequest->frame_number,
                          e.data.u8[0]);
                }
            }
        } else {
            // leave request.settings NULL to indicate 'reuse latest given'
            ALOGVV("%s: Request settings are REUSED",
                   __FUNCTION__);
        }

        uint32_t totalNumBuffers = 0;

        // 填充缓冲区
        if (captureRequest->mInputStream != NULL) {
            halRequest->input_buffer = &captureRequest->mInputBuffer;
            totalNumBuffers += 1;
        } else {
            halRequest->input_buffer = NULL;
        }

        outputBuffers->insertAt(camera3_stream_buffer_t(), 0,
                captureRequest->mOutputStreams.size());
        halRequest->output_buffers = outputBuffers->array();
        for (size_t i = 0; i < captureRequest->mOutputStreams.size(); i++) {
            res = captureRequest->mOutputStreams.editItemAt(i)->
                    getBuffer(&outputBuffers->editItemAt(i));
            if (res != OK) {
                // 无法从 gralloc 队列获取输出缓冲区-这可能是由于废弃的队列或其他使用者行为不当造成的,
                // 因此不是致命错误
                ALOGE("RequestThread: Can't get output buffer, skipping request:"
                        " %s (%d)", strerror(-res), res);

                return TIMED_OUT;
            }
            halRequest->num_output_buffers++;
        }
        totalNumBuffers += halRequest->num_output_buffers;

        // 进行中的队列中的日志请求
        sp<Camera3Device> parent = mParent.promote();
        if (parent == NULL) {
            // 应该不会发生,并且无处发送错误,所以只需记录一下
            CLOGE("RequestThread: Parent is gone");
            return INVALID_OPERATION;
        }
        res = parent->registerInFlight(halRequest->frame_number,
                totalNumBuffers, captureRequest->mResultExtras,
                /*hasInput*/halRequest->input_buffer != NULL,
                captureRequest->mAeTriggerCancelOverride);
        ALOGVV("%s: registered in flight requestId = %" PRId32 ", frameNumber = %" PRId64
               ", burstId = %" PRId32 ".",
                __FUNCTION__,
                captureRequest->mResultExtras.requestId, captureRequest->mResultExtras.frameNumber,
                captureRequest->mResultExtras.burstId);
        if (res != OK) {
            SET_ERR("RequestThread: Unable to register new in-flight request:"
                    " %s (%d)", strerror(-res), res);
            return INVALID_OPERATION;
        }
    }

    return OK;
}

首先来了解一下 CaptureRequest 类,这个类实现在 Camera3Device 中。

frameworks/av/services/camera/libcameraservice/device3/Camera3Device.h

class Camera3Device :
            public CameraDeviceBase,
            private camera3_callback_ops {
    ......
  private:   
    class CaptureRequest : public LightRefBase<CaptureRequest> {
      public:
        CameraMetadata                      mSettings;
        sp<camera3::Camera3Stream>          mInputStream;
        camera3_stream_buffer_t             mInputBuffer;
        Vector<sp<camera3::Camera3OutputStreamInterface> >
                                            mOutputStreams;
        CaptureResultExtras                 mResultExtras;
        // 用于取消不支持 CONTROL_AE_PRECAPTURE_TRIGGER_CANCEL 的设备的 AE 预捕获触发
        AeTriggerCancelOverride_t           mAeTriggerCancelOverride;
        // 一次应提交给 HAL 的请求数。
        // 例如,如果批次大小为 8,
        // 则此请求和随后的 7 个请求将同时提交给 HAL。 
        // 随后的 7 个请求的批处理将被请求线程忽略。
        int                                 mBatchSize;
    };
    ......
}

CaptureRequest 成员 mOutputStreams 是一个 Vector,这个向量中的每个对象是一个指向 camera3::Camera3OutputStreamInterface 的强引用。camera3::Camera3OutputStreamInterface 只是一个接口,它是在 Camera3Device 类 createStream(…) 方法中添加的,其中创建了 Camera3OutputStream (用于管理来自相机设备的单个输出数据流)对象,并将其添加到 mOutputStreams 指向的 KeyedVector 向量中。在其后的流程中,Camera3Device::createCaptureRequest(…) 方法中会在 Camera3Device 类 mOutputStreams 成员获取输出流,并将流 push 到 CaptureRequest 成员 mOutputStreams 向量中。

Camera3OutputStreamInterface (用于管理来自相机设备的单个输出数据流)接口继承自 Camera3StreamInterface 接口。

frameworks/av/services/camera/libcameraservice/device3/Camera3OutputStreamInterface.h

class Camera3OutputStreamInterface : public virtual Camera3StreamInterface {
    ......
}

Camera3StreamInterface 接口用于管理来自相机设备的单个输入和/或输出数据流。其中定义了 getBuffer(…) 纯虚函数。

getBuffer(…) 的作用是用该流的下一个有效缓冲区填充 camera3_stream_buffer,以移交给 HAL。仅在调用 finishConfiguration 后才可以调用此方法。对于双向流,此方法适用于输出侧缓冲区。

frameworks/av/services/camera/libcameraservice/device3/Camera3StreamInterface.h

class Camera3StreamInterface : public virtual RefBase {
    ......
    virtual status_t getBuffer(camera3_stream_buffer *buffer) = 0;
    ......
}

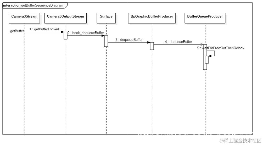
现在不难知道 RequestThread::prepareHalRequests() 方法中调用 CaptureRequest 成员 mOutputStreams 向量中对象的 getBuffer(…) 函数,实际上就是调用 Camera3OutputStream 类 getBuffer(…) 具体实现。

frameworks/av/services/camera/libcameraservice/device3/Camera3OutputStream.h

class Camera3OutputStream :
        public Camera3IOStreamBase,
        public Camera3OutputStreamInterface {
    ......
}

查找 Camera3OutputStream 类中的 getBuffer(…) 方法发现其实现实际位于 Camera3Stream 类中。Camera3OutputStream 并没有直接继承 Camera3Stream,而是直接继承自 Camera3IOStreamBase,Camera3IOStreamBase 又继承自 Camera3Stream。

frameworks/av/services/camera/libcameraservice/device3/Camera3OutputStream.h

class Camera3IOStreamBase :
        public Camera3Stream {
    ......
}

在这里插入图片描述
真正获取 buffer 的函数实际是 getBufferLocked(…),它位于 Camera3OutputStream 类中。

frameworks/av/services/camera/libcameraservice/device3/Camera3Stream.cpp

status_t Camera3Stream::getBuffer(camera3_stream_buffer *buffer) {
    ATRACE_CALL();
    Mutex::Autolock l(mLock);
    status_t res = OK;

    // 仅在已配置流时才应调用此函数。
    if (mState != STATE_CONFIGURED) {
        ALOGE("%s: Stream %d: Can't get buffers if stream is not in CONFIGURED state %d",
                __FUNCTION__, mId, mState);
        return INVALID_OPERATION;
    }

    // 如果即将达到限制,等待新缓冲区返回
    if (getHandoutOutputBufferCountLocked() == camera3_stream::max_buffers) {
        ALOGV("%s: Already dequeued max output buffers (%d), wait for next returned one.",
                __FUNCTION__, camera3_stream::max_buffers);
        res = mOutputBufferReturnedSignal.waitRelative(mLock, kWaitForBufferDuration);
        if (res != OK) {
            if (res == TIMED_OUT) {
                ALOGE("%s: wait for output buffer return timed out after %lldms (max_buffers %d)",
                        __FUNCTION__, kWaitForBufferDuration / 1000000LL,
                        camera3_stream::max_buffers);
            }
            return res;
        }
    }
    // 真正获取 buffer 的函数
    res = getBufferLocked(buffer);
    if (res == OK) {
        // 激活 BufferListener 回调函数
        fireBufferListenersLocked(*buffer, /*acquired*/true, /*output*/true);
    }

    return res;
}

mConsumer 指向了 Surface,Surface 继承了 ANativeWindow。

frameworks/av/services/camera/libcameraservice/device3/Camera3OutputStream.cpp

status_t Camera3OutputStream::getBufferLocked(camera3_stream_buffer *buffer) {
    ATRACE_CALL();
    status_t res;

    if ((res = getBufferPreconditionCheckLocked()) != OK) {
        return res;
    }

    ANativeWindowBuffer* anb;
    int fenceFd;

    /**
     * 短暂释放锁,以避免在以下情况下出现死锁:
     * Thread 1: StreamingProcessor::startStream -> Camera3Stream::isConfiguring().
     * This thread acquired StreamingProcessor lock and try to lock Camera3Stream lock.
     * Thread 2: Camera3Stream::returnBuffer->StreamingProcessor::onFrameAvailable().
     * This thread acquired Camera3Stream lock and bufferQueue lock, and try to lock
     * StreamingProcessor lock.
     * Thread 3: Camera3Stream::getBuffer(). This thread acquired Camera3Stream lock
     * and try to lock bufferQueue lock.
     * Then there is circular locking dependency.
     */
    sp<ANativeWindow> currentConsumer = mConsumer;
    mLock.unlock();

    res = currentConsumer->dequeueBuffer(currentConsumer.get(), &anb, &fenceFd);
    mLock.lock();
    if (res != OK) {
        ALOGE("%s: Stream %d: Can't dequeue next output buffer: %s (%d)",
                __FUNCTION__, mId, strerror(-res), res);
        return res;
    }

    /**
     * HAL现在拥有 FenceFD,但发生错误的情况除外,
     * 在这种情况下,我们将其重新分配给 acquire_fence
     */
    handoutBufferLocked(*buffer, &(anb->handle), /*acquireFence*/fenceFd,
                        /*releaseFence*/-1, CAMERA3_BUFFER_STATUS_OK, /*output*/true);

    return OK;
}

先来看一下 ANativeWindow 结构体的定义。重点来分析 dequeueBuffer 函数指针,EGL 调用了 hook 以获取缓冲区。如果没有可用的缓冲区,则此调用可能会阻塞。

system/core/include/system/window.h

struct ANativeWindow
{
#ifdef __cplusplus
    ANativeWindow()
        : flags(0), minSwapInterval(0), maxSwapInterval(0), xdpi(0), ydpi(0)
    {
        common.magic = ANDROID_NATIVE_WINDOW_MAGIC;
        common.version = sizeof(ANativeWindow);
        memset(common.reserved, 0, sizeof(common.reserved));
    }

    /* Implement the methods that sp<ANativeWindow> expects so that it
       can be used to automatically refcount ANativeWindow's. */
    void incStrong(const void* /*id*/) const {
        common.incRef(const_cast<android_native_base_t*>(&common));
    }
    void decStrong(const void* /*id*/) const {
        common.decRef(const_cast<android_native_base_t*>(&common));
    }
#endif

    ......
    int     (*dequeueBuffer)(struct ANativeWindow* window,
                struct ANativeWindowBuffer** buffer, int* fenceFd);
    ......
}

Surface 类是 ANativeWindow 的实现,可将图形缓冲区输入到 BufferQueue 中。

frameworks/native/include/gui/Surface.h

class Surface
    : public ANativeObjectBase<ANativeWindow, Surface, RefBase>
{
    ......
}

Surface 构造器中初始化 ANativeWindow 函数指针。ANativeWindow::dequeueBuffer 赋值为 hook_dequeueBuffer。

frameworks/native/libs/gui/Surface.cpp

Surface::Surface(
        const sp<IGraphicBufferProducer>& bufferProducer,
        bool controlledByApp)
    : mGraphicBufferProducer(bufferProducer),
      mGenerationNumber(0)
{
    ANativeWindow::setSwapInterval  = hook_setSwapInterval;
    ANativeWindow::dequeueBuffer    = hook_dequeueBuffer;
    ANativeWindow::cancelBuffer     = hook_cancelBuffer;
    ANativeWindow::queueBuffer      = hook_queueBuffer;
    ANativeWindow::query            = hook_query;
    ANativeWindow::perform          = hook_perform;

    ANativeWindow::dequeueBuffer_DEPRECATED = hook_dequeueBuffer_DEPRECATED;
    ANativeWindow::cancelBuffer_DEPRECATED  = hook_cancelBuffer_DEPRECATED;
    ANativeWindow::lockBuffer_DEPRECATED    = hook_lockBuffer_DEPRECATED;
    ANativeWindow::queueBuffer_DEPRECATED   = hook_queueBuffer_DEPRECATED;

    ......
}

首先将 ANativeWindow 转化为 Surface。然后调用 Surface 类带有两个入参的 dequeueBuffer(…) 函数。

frameworks/native/libs/gui/Surface.cpp

int Surface::hook_dequeueBuffer(ANativeWindow* window,
        ANativeWindowBuffer** buffer, int* fenceFd) {
    Surface* c = getSelf(window);
    return c->dequeueBuffer(buffer, fenceFd);
}

Surface::dequeueBuffer(…) 首先调用 IGraphicBufferProducer::dequeueBuffer,然后从 GraphicBuffer 中获取 buffer。

frameworks/native/libs/gui/Surface.cpp

int Surface::dequeueBuffer(android_native_buffer_t** buffer, int* fenceFd) {
    ATRACE_CALL();
    ALOGV("Surface::dequeueBuffer");

    uint32_t reqWidth;
    uint32_t reqHeight;
    bool swapIntervalZero;
    PixelFormat reqFormat;
    uint32_t reqUsage;

    {
        Mutex::Autolock lock(mMutex);

        reqWidth = mReqWidth ? mReqWidth : mUserWidth;
        reqHeight = mReqHeight ? mReqHeight : mUserHeight;

        swapIntervalZero = mSwapIntervalZero;
        reqFormat = mReqFormat;
        reqUsage = mReqUsage;
    } // Drop the lock so that we can still touch the Surface while blocking in IGBP::dequeueBuffer

    int buf = -1;
    sp<Fence> fence;
    status_t result = mGraphicBufferProducer->dequeueBuffer(&buf, &fence, swapIntervalZero,
            reqWidth, reqHeight, reqFormat, reqUsage);

    if (result < 0) {
        ALOGV("dequeueBuffer: IGraphicBufferProducer::dequeueBuffer(%d, %d, %d, %d, %d)"
             "failed: %d", swapIntervalZero, reqWidth, reqHeight, reqFormat,
             reqUsage, result);
        return result;
    }

    Mutex::Autolock lock(mMutex);

    sp<GraphicBuffer>& gbuf(mSlots[buf].buffer);

    // this should never happen
    ALOGE_IF(fence == NULL, "Surface::dequeueBuffer: received null Fence! buf=%d", buf);

    if (result & IGraphicBufferProducer::RELEASE_ALL_BUFFERS) {
        freeAllBuffers();
    }

    if ((result & IGraphicBufferProducer::BUFFER_NEEDS_REALLOCATION) || gbuf == 0) {
        result = mGraphicBufferProducer->requestBuffer(buf, &gbuf);
        if (result != NO_ERROR) {
            ALOGE("dequeueBuffer: IGraphicBufferProducer::requestBuffer failed: %d", result);
            mGraphicBufferProducer->cancelBuffer(buf, fence);
            return result;
        }
    }

    if (fence->isValid()) {
        *fenceFd = fence->dup();
        if (*fenceFd == -1) {
            ALOGE("dequeueBuffer: error duping fence: %d", errno);
            // dup() should never fail; something is badly wrong. Soldier on
            // and hope for the best; the worst that should happen is some
            // visible corruption that lasts until the next frame.
        }
    } else {
        *fenceFd = -1;
    }

    *buffer = gbuf.get();
    return OK;
}

mGraphicBufferProducer 是在 Surface 构造器中初始化的。它实际指向一个 BpGraphicBufferProducer 对象。调用 BpGraphicBufferProducer 类 dequeueBuffer(…),远端 BnGraphicBufferProducer 类 dequeueBuffer(…) 会响应。

frameworks/native/libs/gui/IGraphicBufferProducer.cpp

class BpGraphicBufferProducer : public BpInterface<IGraphicBufferProducer>
{
public:
    ......
    virtual status_t dequeueBuffer(int *buf, sp<Fence>* fence, bool async,
            uint32_t width, uint32_t height, PixelFormat format,
            uint32_t usage) {
        Parcel data, reply;
        data.writeInterfaceToken(IGraphicBufferProducer::getInterfaceDescriptor());
        data.writeInt32(static_cast<int32_t>(async));
        data.writeUint32(width);
        data.writeUint32(height);
        data.writeInt32(static_cast<int32_t>(format));
        data.writeUint32(usage);
        status_t result = remote()->transact(DEQUEUE_BUFFER, data, &reply);
        if (result != NO_ERROR) {
            return result;
        }
        *buf = reply.readInt32();
        bool nonNull = reply.readInt32();
        if (nonNull) {
            *fence = new Fence();
            reply.read(**fence);
        }
        result = reply.readInt32();
        return result;
    }    
    ......
}

BufferQueueProducer 继承自 BnGraphicBufferProducer。因此远端 BnGraphicBufferProducer 类 dequeueBuffer(…) 具体实现位于 BufferQueueProducer 中。while 循环中调用 waitForFreeSlotThenRelock(…) 查找缓存区,然后就可以获取到 GraphicBuffer。

frameworks/native/libs/gui/BufferQueueProducer.cpp

status_t BufferQueueProducer::dequeueBuffer(int *outSlot,
        sp<android::Fence> *outFence, bool async,
        uint32_t width, uint32_t height, PixelFormat format, uint32_t usage) {
    ATRACE_CALL();
    { // Autolock scope
        Mutex::Autolock lock(mCore->mMutex);
        mConsumerName = mCore->mConsumerName;
    } // Autolock scope

    BQ_LOGV("dequeueBuffer: async=%s w=%u h=%u format=%#x, usage=%#x",
            async ? "true" : "false", width, height, format, usage);

    if ((width && !height) || (!width && height)) {
        BQ_LOGE("dequeueBuffer: invalid size: w=%u h=%u", width, height);
        return BAD_VALUE;
    }

    status_t returnFlags = NO_ERROR;
    EGLDisplay eglDisplay = EGL_NO_DISPLAY;
    EGLSyncKHR eglFence = EGL_NO_SYNC_KHR;
    bool attachedByConsumer = false;

    { // Autolock scope
        Mutex::Autolock lock(mCore->mMutex);
        mCore->waitWhileAllocatingLocked();

        if (format == 0) {
            format = mCore->mDefaultBufferFormat;
        }

        // 启用消费者请求的使用位
        usage |= mCore->mConsumerUsageBits;

        const bool useDefaultSize = !width && !height;
        if (useDefaultSize) {
            width = mCore->mDefaultWidth;
            height = mCore->mDefaultHeight;
        }

        int found = BufferItem::INVALID_BUFFER_SLOT;
        while (found == BufferItem::INVALID_BUFFER_SLOT) {
            status_t status = waitForFreeSlotThenRelock("dequeueBuffer", async,
                    &found, &returnFlags);
            if (status != NO_ERROR) {
                return status;
            }

            // This should not happen
            if (found == BufferQueueCore::INVALID_BUFFER_SLOT) {
                BQ_LOGE("dequeueBuffer: no available buffer slots");
                return -EBUSY;
            }

            const sp<GraphicBuffer>& buffer(mSlots[found].mGraphicBuffer);

            // 如果不允许我们分配新的缓冲区,
            // 则 waitForFreeSlotThenRelock 必须返回一个包含缓冲区的 Slot。 
            // 如果需要重新分配此缓冲区以满足请求的属性,我们将其释放并尝试获取另一个缓冲区。
            if (!mCore->mAllowAllocation) {
                if (buffer->needsReallocation(width, height, format, usage)) {
                    mCore->freeBufferLocked(found);
                    found = BufferItem::INVALID_BUFFER_SLOT;
                    continue;
                }
            }
        }

        *outSlot = found;
        ATRACE_BUFFER_INDEX(found);

        attachedByConsumer = mSlots[found].mAttachedByConsumer;

        mSlots[found].mBufferState = BufferSlot::DEQUEUED;

        const sp<GraphicBuffer>& buffer(mSlots[found].mGraphicBuffer);
        if ((buffer == NULL) ||
                buffer->needsReallocation(width, height, format, usage))
        {
            mSlots[found].mAcquireCalled = false;
            mSlots[found].mGraphicBuffer = NULL;
            mSlots[found].mRequestBufferCalled = false;
            mSlots[found].mEglDisplay = EGL_NO_DISPLAY;
            mSlots[found].mEglFence = EGL_NO_SYNC_KHR;
            mSlots[found].mFence = Fence::NO_FENCE;
            mCore->mBufferAge = 0;

            returnFlags |= BUFFER_NEEDS_REALLOCATION;
        } else {
            // 我们加1是因为这是该缓冲区排队时的帧号
            mCore->mBufferAge =
                    mCore->mFrameCounter + 1 - mSlots[found].mFrameNumber;
        }

        BQ_LOGV("dequeueBuffer: setting buffer age to %" PRIu64,
                mCore->mBufferAge);

        if (CC_UNLIKELY(mSlots[found].mFence == NULL)) {
            BQ_LOGE("dequeueBuffer: about to return a NULL fence - "
                    "slot=%d w=%d h=%d format=%u",
                    found, buffer->width, buffer->height, buffer->format);
        }

        eglDisplay = mSlots[found].mEglDisplay;
        eglFence = mSlots[found].mEglFence;
        *outFence = mSlots[found].mFence;
        mSlots[found].mEglFence = EGL_NO_SYNC_KHR;
        mSlots[found].mFence = Fence::NO_FENCE;

        mCore->validateConsistencyLocked();
    } // Autolock scope

    if (returnFlags & BUFFER_NEEDS_REALLOCATION) {
        status_t error;
        BQ_LOGV("dequeueBuffer: allocating a new buffer for slot %d", *outSlot);
        sp<GraphicBuffer> graphicBuffer(mCore->mAllocator->createGraphicBuffer(
                width, height, format, usage, &error));
        if (graphicBuffer == NULL) {
            BQ_LOGE("dequeueBuffer: createGraphicBuffer failed");
            return error;
        }

        { // Autolock scope
            Mutex::Autolock lock(mCore->mMutex);

            if (mCore->mIsAbandoned) {
                BQ_LOGE("dequeueBuffer: BufferQueue has been abandoned");
                return NO_INIT;
            }

            graphicBuffer->setGenerationNumber(mCore->mGenerationNumber);
            mSlots[*outSlot].mGraphicBuffer = graphicBuffer;
        } // Autolock scope
    }

    if (attachedByConsumer) {
        returnFlags |= BUFFER_NEEDS_REALLOCATION;
    }

    if (eglFence != EGL_NO_SYNC_KHR) {
        EGLint result = eglClientWaitSyncKHR(eglDisplay, eglFence, 0,
                1000000000);
        // 如果出现问题,打印 log,但是返回缓冲区而不同步对其的访问。 
        // 现在中止出队操作为时已晚。
        if (result == EGL_FALSE) {
            BQ_LOGE("dequeueBuffer: error %#x waiting for fence",
                    eglGetError());
        } else if (result == EGL_TIMEOUT_EXPIRED_KHR) {
            BQ_LOGE("dequeueBuffer: timeout waiting for fence");
        }
        eglDestroySyncKHR(eglDisplay, eglFence);
    }

    BQ_LOGV("dequeueBuffer: returning slot=%d/%" PRIu64 " buf=%p flags=%#x",
            *outSlot,
            mSlots[*outSlot].mFrameNumber,
            mSlots[*outSlot].mGraphicBuffer->handle, returnFlags);

    return returnFlags;
}

最后再来分析向 HAL 提交一批请求。这主要是调用 HAL process_capture_request(…) 实现的。mHal3Device 指向 camera3_device_t 数据类型,它实际上是一个 camera3_device 结构体。

common.version 必须等于 CAMERA_DEVICE_API_VERSION_3_0 才能将该设备标识为实现相机设备 HAL 的 3.0 版。

性能要求:

相机打开(common.module-> common.methods-> open)应在 200 毫秒内返回,并且必须在 500 毫秒内返回。
相机关闭(common.close)应该在 200 毫秒内返回,并且必须在 500 毫秒内返回。

hardware/libhardware/include/hardware/camera3.h

/**********************************************************************
 *
 * 相机设备定义
 *
 */
typedef struct camera3_device {
    hw_device_t common;
    camera3_device_ops_t *ops;
    void *priv;
} camera3_device_t;

再来看 camera3_device_ops_t 结构体,其中定义了 process_capture_request 函数指针。

process_capture_request 函数指针含义:

向 HAL 发送新的捕获请求。在准备好接受下一个处理请求之前,HAL 不应从此调用中返回。框架一次只对 process_capture_request() 进行一次调用,并且所有调用均来自同一线程。一旦有新的请求及其关联的缓冲区可用,将立即对 process_capture_request() 进行下一次调用。在正常的预览场景中,这意味着框架将几乎立即再次调用该函数。

实际的请求处理是异步的,捕获结果由 HAL 通过 process_capture_result() 调用返回。此调用要求结果元数据可用,但是输出缓冲区可以简单地提供同步栅栏以等待。预计将同时发出多个请求,以保持完整的输出帧速率。

框架保留了请求结构的所有权。仅保证在此调用期间有效。HAL 设备必须为其捕获处理所需保留的信息进行复制。HAL 负责等待并关闭缓冲区的栅栏,并将缓冲区的句柄返回给框架。

hardware/libhardware/include/hardware/camera3.h

typedef struct camera3_device_ops {
    ......
    int (*process_capture_request)(const struct camera3_device *,
            camera3_capture_request_t *request);
    ......
} camera3_device_ops_t;

以 moto Nexus 6 HAL 为例,process_capture_request 函数指针指向 QCamera3HWI.cpp 中 QCamera3HardwareInterface::process_capture_request 方法。

首先从 camera3_device 结构体 priv 中取出私有数据强转为 QCamera3HardwareInterface* 指针,接着调用其 processCaptureRequest(…) 方法。

device/moto/shamu/camera/QCamera2/HAL3/QCamera3HWI.cpp

int QCamera3HardwareInterface::process_capture_request(
                    const struct camera3_device *device,
                    camera3_capture_request_t *request)
{
    CDBG("%s: E", __func__);
    QCamera3HardwareInterface *hw =
        reinterpret_cast<QCamera3HardwareInterface *>(device->priv);
    if (!hw) {
        ALOGE("%s: NULL camera device", __func__);
        return -EINVAL;
    }

    int rc = hw->processCaptureRequest(request);
    CDBG("%s: X", __func__);
    return rc;
}

处理来自相机服务的捕获请求。

  1. 首次调用会初始化所有流;
  2. 启动所有流;
  3. 更新待处理请求列表和待处理缓冲区映射,然后在其他流上调用请求。

device/moto/shamu/camera/QCamera2/HAL3/QCamera3HWI.cpp

int QCamera3HardwareInterface::processCaptureRequest(
                    camera3_capture_request_t *request)
{
    ATRACE_CALL();
    int rc = NO_ERROR;
    int32_t request_id;
    CameraMetadata meta;

    pthread_mutex_lock(&mMutex);
    // 验证请求的有效性质
    rc = validateCaptureRequest(request);
    if (rc != NO_ERROR) {
        ALOGE("%s: incoming request is not valid", __func__);
        pthread_mutex_unlock(&mMutex);
        return rc;
    }

    meta = request->settings;

    // 对于第一个捕获请求,发送捕获意图,然后在所有流上进行流传输
    if (mFirstRequest) {

         /* 获取用于流配置的eis信息 */
        cam_is_type_t is_type;
        char is_type_value[PROPERTY_VALUE_MAX];
        property_get("camera.is_type", is_type_value, "0");
        is_type = static_cast<cam_is_type_t>(atoi(is_type_value));

        if (meta.exists(ANDROID_CONTROL_CAPTURE_INTENT)) {
            int32_t hal_version = CAM_HAL_V3;
            uint8_t captureIntent =
                meta.find(ANDROID_CONTROL_CAPTURE_INTENT).data.u8[0];
            mCaptureIntent = captureIntent;
            memset(mParameters, 0, sizeof(parm_buffer_t));
            AddSetParmEntryToBatch(mParameters, CAM_INTF_PARM_HAL_VERSION,
                sizeof(hal_version), &hal_version);
            AddSetParmEntryToBatch(mParameters, CAM_INTF_META_CAPTURE_INTENT,
                sizeof(captureIntent), &captureIntent);
        }

        //如果启用了EIS,则将其打开以用于视频录制,
        //前置相机和4k视频没有EIS
        bool setEis = mEisEnable && (gCamCapability[mCameraId]->position == CAM_POSITION_BACK &&
            (mCaptureIntent ==  CAMERA3_TEMPLATE_VIDEO_RECORD ||
             mCaptureIntent == CAMERA3_TEMPLATE_VIDEO_SNAPSHOT));
        int32_t vsMode;
        vsMode = (setEis)? DIS_ENABLE: DIS_DISABLE;
        rc = AddSetParmEntryToBatch(mParameters,
                CAM_INTF_PARM_DIS_ENABLE,
                sizeof(vsMode), &vsMode);

        //除非支持EIS,否则IS类型将为0。如果支持EIS,则取决于流和视频大小,可以为1或4
        if (setEis){
            if (m_bIs4KVideo) {
                is_type = IS_TYPE_DIS;
            } else {
                is_type = IS_TYPE_EIS_2_0;
            }
        }

        for (size_t i = 0; i < request->num_output_buffers; i++) {
            const camera3_stream_buffer_t& output = request->output_buffers[i];
            QCamera3Channel *channel = (QCamera3Channel *)output.stream->priv;
            /*for livesnapshot stream is_type will be DIS*/
            if (setEis && output.stream->format == HAL_PIXEL_FORMAT_BLOB) {
                rc = channel->registerBuffer(output.buffer, IS_TYPE_DIS);
            } else {
                rc = channel->registerBuffer(output.buffer, is_type);
            }
            if (rc < 0) {
                ALOGE("%s: registerBuffer failed",
                        __func__);
                pthread_mutex_unlock(&mMutex);
                return -ENODEV;
            }
        }

        /*设置捕获意图、hal版本和dis激活参数到后端*/
        mCameraHandle->ops->set_parms(mCameraHandle->camera_handle,
                    mParameters);


        //首先初始化所有流
        for (List<stream_info_t *>::iterator it = mStreamInfo.begin();
            it != mStreamInfo.end(); it++) {
            QCamera3Channel *channel = (QCamera3Channel *)(*it)->stream->priv;
            if (setEis && (*it)->stream->format == HAL_PIXEL_FORMAT_BLOB) {
                rc = channel->initialize(IS_TYPE_DIS);
            } else {
                rc = channel->initialize(is_type);
            }
            if (NO_ERROR != rc) {
                ALOGE("%s : Channel initialization failed %d", __func__, rc);
                pthread_mutex_unlock(&mMutex);
                return rc;
            }
        }

        if (mRawDumpChannel) {
            rc = mRawDumpChannel->initialize(is_type);
            if (rc != NO_ERROR) {
                ALOGE("%s: Error: Raw Dump Channel init failed", __func__);
                pthread_mutex_unlock(&mMutex);
                return rc;
            }
        }
        if (mSupportChannel) {
            rc = mSupportChannel->initialize(is_type);
            if (rc < 0) {
                ALOGE("%s: Support channel initialization failed", __func__);
                pthread_mutex_unlock(&mMutex);
                return rc;
            }
        }

        //然后启动它们
        CDBG_HIGH("%s: Start META Channel", __func__);
        rc = mMetadataChannel->start();
        if (rc < 0) {
            ALOGE("%s: META channel start failed", __func__);
            pthread_mutex_unlock(&mMutex);
            return rc;
        }

        if (mSupportChannel) {
            rc = mSupportChannel->start();
            if (rc < 0) {
                ALOGE("%s: Support channel start failed", __func__);
                mMetadataChannel->stop();
                pthread_mutex_unlock(&mMutex);
                return rc;
            }
        }
        for (List<stream_info_t *>::iterator it = mStreamInfo.begin();
            it != mStreamInfo.end(); it++) {
            QCamera3Channel *channel = (QCamera3Channel *)(*it)->stream->priv;
            CDBG_HIGH("%s: Start Regular Channel mask=%d", __func__, channel->getStreamTypeMask());
            rc = channel->start();
            if (rc < 0) {
                ALOGE("%s: channel start failed", __func__);
                pthread_mutex_unlock(&mMutex);
                return rc;
            }
        }

        if (mRawDumpChannel) {
            CDBG("%s: Starting raw dump stream",__func__);
            rc = mRawDumpChannel->start();
            if (rc != NO_ERROR) {
                ALOGE("%s: Error Starting Raw Dump Channel", __func__);
                for (List<stream_info_t *>::iterator it = mStreamInfo.begin();
                      it != mStreamInfo.end(); it++) {
                    QCamera3Channel *channel =
                        (QCamera3Channel *)(*it)->stream->priv;
                    ALOGE("%s: Stopping Regular Channel mask=%d", __func__,
                        channel->getStreamTypeMask());
                    channel->stop();
                }
                if (mSupportChannel)
                    mSupportChannel->stop();
                mMetadataChannel->stop();
                pthread_mutex_unlock(&mMutex);
                return rc;
            }
        }
        mWokenUpByDaemon = false;
        mPendingRequest = 0;
    }

    uint32_t frameNumber = request->frame_number;
    cam_stream_ID_t streamID;

    if (meta.exists(ANDROID_REQUEST_ID)) {
        request_id = meta.find(ANDROID_REQUEST_ID).data.i32[0];
        mCurrentRequestId = request_id;
        CDBG("%s: Received request with id: %d",__func__, request_id);
    } else if (mFirstRequest || mCurrentRequestId == -1){
        ALOGE("%s: Unable to find request id field, \
                & no previous id available", __func__);
        return NAME_NOT_FOUND;
    } else {
        CDBG("%s: Re-using old request id", __func__);
        request_id = mCurrentRequestId;
    }

    CDBG("%s: %d, num_output_buffers = %d input_buffer = %p frame_number = %d",
                                    __func__, __LINE__,
                                    request->num_output_buffers,
                                    request->input_buffer,
                                    frameNumber);
    // 首先获取所有请求缓冲区
    streamID.num_streams = 0;
    int blob_request = 0;
    uint32_t snapshotStreamId = 0;
    for (size_t i = 0; i < request->num_output_buffers; i++) {
        const camera3_stream_buffer_t& output = request->output_buffers[i];
        QCamera3Channel *channel = (QCamera3Channel *)output.stream->priv;

        if (output.stream->format == HAL_PIXEL_FORMAT_BLOB) {
            //调用函数存储jpeg数据的本地副本以进行编码参数
            blob_request = 1;
            snapshotStreamId = channel->getStreamID(channel->getStreamTypeMask());
        }

        if (output.acquire_fence != -1) {
           rc = sync_wait(output.acquire_fence, TIMEOUT_NEVER);
           close(output.acquire_fence);
           if (rc != OK) {
              ALOGE("%s: sync wait failed %d", __func__, rc);
              pthread_mutex_unlock(&mMutex);
              return rc;
           }
        }

        streamID.streamID[streamID.num_streams] =
            channel->getStreamID(channel->getStreamTypeMask());
        streamID.num_streams++;


    }

    if (blob_request && mRawDumpChannel) {
        CDBG("%s: Trigger Raw based on blob request if Raw dump is enabled", __func__);
        streamID.streamID[streamID.num_streams] =
            mRawDumpChannel->getStreamID(mRawDumpChannel->getStreamTypeMask());
        streamID.num_streams++;
    }

    if(request->input_buffer == NULL) {
       rc = setFrameParameters(request, streamID, snapshotStreamId);
        if (rc < 0) {
            ALOGE("%s: fail to set frame parameters", __func__);
            pthread_mutex_unlock(&mMutex);
            return rc;
        }
    } else {

        if (request->input_buffer->acquire_fence != -1) {
           rc = sync_wait(request->input_buffer->acquire_fence, TIMEOUT_NEVER);
           close(request->input_buffer->acquire_fence);
           if (rc != OK) {
              ALOGE("%s: input buffer sync wait failed %d", __func__, rc);
              pthread_mutex_unlock(&mMutex);
              return rc;
           }
        }
    }

    /* 更新待处理请求列表和待处理缓冲区映射 */
    PendingRequestInfo pendingRequest;
    pendingRequest.frame_number = frameNumber;
    pendingRequest.num_buffers = request->num_output_buffers;
    pendingRequest.request_id = request_id;
    pendingRequest.blob_request = blob_request;
    pendingRequest.bUrgentReceived = 0;

    pendingRequest.input_buffer = request->input_buffer;
    pendingRequest.settings = request->settings;
    pendingRequest.pipeline_depth = 0;
    pendingRequest.partial_result_cnt = 0;
    extractJpegMetadata(pendingRequest.jpegMetadata, request);

    //提取捕获意图
    if (meta.exists(ANDROID_CONTROL_CAPTURE_INTENT)) {
        mCaptureIntent =
                meta.find(ANDROID_CONTROL_CAPTURE_INTENT).data.u8[0];
    }
    pendingRequest.capture_intent = mCaptureIntent;

    for (size_t i = 0; i < request->num_output_buffers; i++) {
        RequestedBufferInfo requestedBuf;
        requestedBuf.stream = request->output_buffers[i].stream;
        requestedBuf.buffer = NULL;
        pendingRequest.buffers.push_back(requestedBuf);

        // 添加缓存区句柄到待处理缓存区列表
        PendingBufferInfo bufferInfo;
        bufferInfo.frame_number = frameNumber;
        bufferInfo.buffer = request->output_buffers[i].buffer;
        bufferInfo.stream = request->output_buffers[i].stream;
        mPendingBuffersMap.mPendingBufferList.push_back(bufferInfo);
        mPendingBuffersMap.num_buffers++;
        CDBG("%s: frame = %d, buffer = %p, stream = %p, stream format = %d",
          __func__, frameNumber, bufferInfo.buffer, bufferInfo.stream,
          bufferInfo.stream->format);
    }
    CDBG("%s: mPendingBuffersMap.num_buffers = %d",
          __func__, mPendingBuffersMap.num_buffers);

    mPendingRequestsList.push_back(pendingRequest);

    if(mFlush) {
        pthread_mutex_unlock(&mMutex);
        return NO_ERROR;
    }

    // 通知元数据通道我们收到请求
    mMetadataChannel->request(NULL, frameNumber);

    metadata_buffer_t reproc_meta;
    memset(&reproc_meta, 0, sizeof(metadata_buffer_t));

    if(request->input_buffer != NULL){
        rc = setReprocParameters(request, &reproc_meta, snapshotStreamId);
        if (NO_ERROR != rc) {
            ALOGE("%s: fail to set reproc parameters", __func__);
            pthread_mutex_unlock(&mMutex);
            return rc;
        }
    }

    // 在其他流上调用请求
    for (size_t i = 0; i < request->num_output_buffers; i++) {
        const camera3_stream_buffer_t& output = request->output_buffers[i];
        QCamera3Channel *channel = (QCamera3Channel *)output.stream->priv;

        if (channel == NULL) {
            ALOGE("%s: invalid channel pointer for stream", __func__);
            continue;
        }

        if (output.stream->format == HAL_PIXEL_FORMAT_BLOB) {
            rc = channel->request(output.buffer, frameNumber,
                    request->input_buffer, (request->input_buffer)? &reproc_meta : mParameters);
            if (rc < 0) {
                ALOGE("%s: Fail to request on picture channel", __func__);
                pthread_mutex_unlock(&mMutex);
                return rc;
            }
        } else {
            CDBG("%s: %d, request with buffer %p, frame_number %d", __func__,
                __LINE__, output.buffer, frameNumber);
            rc = channel->request(output.buffer, frameNumber);
        }
        if (rc < 0)
            ALOGE("%s: request failed", __func__);
    }

    if(request->input_buffer == NULL) {
        /*将参数设置到后端*/
        mCameraHandle->ops->set_parms(mCameraHandle->camera_handle, mParameters);
    }

    mFirstRequest = false;
    // 添加了定时condition等待
    struct timespec ts;
    uint8_t isValidTimeout = 1;
    rc = clock_gettime(CLOCK_REALTIME, &ts);
    if (rc < 0) {
      isValidTimeout = 0;
      ALOGE("%s: Error reading the real time clock!!", __func__);
    }
    else {
      // 将超时设置为5秒
      ts.tv_sec += 5;
    }
    //阻塞在条件变量上

    mPendingRequest++;
    while (mPendingRequest >= MIN_INFLIGHT_REQUESTS) {
        if (!isValidTimeout) {
            CDBG("%s: Blocking on conditional wait", __func__);
            pthread_cond_wait(&mRequestCond, &mMutex);
        }
        else {
            CDBG("%s: Blocking on timed conditional wait", __func__);
            rc = pthread_cond_timedwait(&mRequestCond, &mMutex, &ts);
            if (rc == ETIMEDOUT) {
                rc = -ENODEV;
                ALOGE("%s: Unblocked on timeout!!!!", __func__);
                break;
            }
        }
        CDBG("%s: Unblocked", __func__);
        if (mWokenUpByDaemon) {
            mWokenUpByDaemon = false;
            if (mPendingRequest < MAX_INFLIGHT_REQUESTS)
                break;
        }
    }
    pthread_mutex_unlock(&mMutex);

    return rc;
}