前端上传文件到腾讯云(对象存储)

258 阅读5分钟

好吧,没写之前简单的说一下为什么要写,我还是怀着比较沉重的心情写的这篇教程,主要是心里没底,不知道能写明白不,不过既然提笔了,那就硬着头皮写吧,没办法,毕竟跌跌撞撞总算是搞出来了。还有就是我百度了,没有教程,所以更坚定了我写这篇博文的心。

需要分析

我为什么要将文件上传到服务器,很简单,文件太大,公司的带宽不行,上传一个文件需要的时间太长,导致的是用户体验太差,那么怎么解决这个问题,很有效的解决办法是将文件上传到阿里云或者腾讯云上,我们需要的时候将URL拿到就可以,这样是速度最快的。

官方API地址

javaScript_SDK

步骤解析

既然要使用对象存储,第一步要买这个,不然怎么用?买的过程就就不写了,毕竟我也不参与,买好了以后需要配置的地方简单的说一下:

第一要申请一个bucket(存储桶)

点击其中一个您需要使用的,这个具体可以创建几个,我没有深究,不过应该是够使用的,然后是基础的配置:

配置CORS

这里需要说的是什么呢?就是这里的CORS的配置,这里是干嘛的呢?就是您提交文件的时候,请求的URL是不是支持,您的URL如果是www.baidu.com?name=123&sex=nan,那么您的这个URl是不是可以被腾讯云识别,就要看您的这个CORS里面有没有配置这个。

ok写到这里我突然想起来了,其实我们在购买存储以后,腾讯云会给您一系列的字段值:

这些是一会我会说到的,这里的字段不用担心,后端会处理好的,说明一下这些是做什么的,

appleId很明显就是识别身份用的

SecretId和SecretKey是用来生成签名的(我后面会说)

Bucket和Region是用来识别地区信息的

下载cos

使用之前先将js下载下来:

npm i cos-js-sdk-v5 --save

我们前端怎么使用这些呢?我们如果是调试的时候当然最好是自己生成签名,然后将文件上传到腾讯云,腾讯云识别以后将文件存储进去,但是前端怎么生成签名呢?也很简单,看代码

生成签名

var cos = new COS({
	     SecretId: '*****************************',
         SecretKey: '**************************',
		 })

COS在API里面是有介绍的,是一种文件上传的函数

这样就生成了签名

上传文件

怎么上传文件呢?

看代码:

cos.putObject({
		    Bucket: 'ky-********',  
		    Region: 'ap-shanghai',     
		    Key: name,
		    StorageClass: 'STANDARD',
		    Body: selectedFile, // 上传文件对象
		    onProgress: function(progressData) {
		        console.log(JSON.stringify(progressData));
		    }
		}, function(err, data) {
		    console.log(err || data);
		    console.log(data.Location);
		});	

APi文档里面有介绍

putObject   // 文件上传,不得超过5G
Bucket      //容器    购买以后可以生成  下图是对应关系

Region      //地区    购买的时候可以设置

 

Key         //文件名
StorageClass //存储方式
Body        //文件对象

下面的是打印错误信息和成功的日志

那么这里的文件对象怎么拿到呢?

拿文件对象

看代码:

	<input id="fileSelector" type="file" name="filename">
		<input id="submitBtn" type="button" onclick="test()" value="提交">
		<img src="" id="img0" class="img-thumbnail"> 
 var selectedFile;	
	 var filename;
	 $("#fileSelector").change(function(){  
	 	     selectedFile = document.getElementById('fileSelector').files[0];
	 	     filename = selectedFile.name;
		}); 
selectedFile    //文件对象

 

filename       //文件名字  

这个其实很简单,就是操作dom将文件的内容拿到,然后拿到问价名字

完整代码

完整的代码是:

<!DOCTYPE html>
<html>
	<head>
		<meta charset="UTF-8">
		<title></title>
		<script src="../js/文件上传/cos-js-sdk-v5.js" type="text/javascript" charset="utf-8"></script>
		<script src="../js/jQuery/jquery-1.11.2.min.js" type="text/javascript" charset="utf-8"></script>
	</head>
	
	<body>
		<input id="fileSelector" type="file" name="filename">
		<input id="submitBtn" type="button" onclick="test()" value="提交">
		<img src="" id="img0" class="img-thumbnail"> 
	</body>
	<script type="text/javascript">
	 var selectedFile;	
	 var filename;
	 $("#fileSelector").change(function(){  
	 	     selectedFile = document.getElementById('fileSelector').files[0];
	 	     filename = selectedFile.name;
		});  
	 function test(){
		var cos = new COS({
	     SecretId: '******************************',
         SecretKey: '******************************',
		 })
			cos.putObject({
		    Bucket: 'ky-1254466590',  
		    Region: 'ap-shanghai',     
		    Key: filename,
		    StorageClass: 'STANDARD',
		    Body: selectedFile, // 上传文件对象
		    onProgress: function(progressData) {
		        console.log(JSON.stringify(progressData));
		    }
		}, function(err, data) {
		    console.log(err || data);
		    console.log(data.Location);
		});	
	 }
	</script>
</html>

以上代码是前端调试的时候用的,也就是没有后端也可以将文件上传到腾讯云

签名生成原理

如果您好奇这个签名是怎么生成的,可以看源码,这部分:

 

// 签名算法说明文档:https://www.qcloud.com/document/product/436/7778
// 步骤一:计算 SignKey
var signKey = CryptoJS.HmacSHA1(qKeyTime, SecretKey).toString();

// 步骤二:构成 FormatString
var formatString = [method, pathname, obj2str(queryParams), obj2str(headers), ''].join('\n');

// 步骤三:计算 StringToSign
var stringToSign = ['sha1', qSignTime, CryptoJS.SHA1(formatString).toString(), ''].join('\n');

// 步骤四:计算 Signature
var qSignature = CryptoJS.HmacSHA1(stringToSign, signKey).toString();

// 步骤五:构造 Authorization
var authorization = ['q-sign-algorithm=' + qSignAlgorithm, 'q-ak=' + qAk, 'q-sign-time=' + qSignTime, 'q-key-time=' + qKeyTime, 'q-header-list=' + qHeaderList, 'q-url-param-list=' + qUrlParamList, 'q-signature=' + qSignature].join('&');
console.log("签名是:"+authorization);
return authorization;

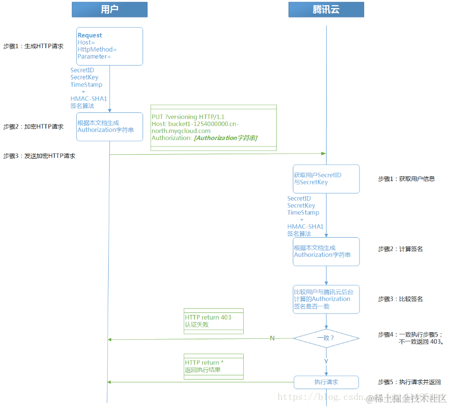
验证流程

https://www.qcloud.com/document/product/436/7778

写的很详细,这是流程图:

成功状态

statusCode :200说明文件上传成功

那么腾讯云有没有这个文件呢?

当然是有的。

错误码

所有的状态码都会返回只要是不正确的,这里可以查API里面的错误状态码错误码可以很好的解决遇到的问题

写到这里如果您成功上传了,那么下面的可以接着看,如果失败了,就不要看了,因为看了没意义。

怎么请求接口拿签名然后完成上传?

正常的情况下是不会说只让前端操作上传的,一般是请求后端的接口,拿到签名以后再执行上传的操作,这个时候怎么操作呢?

结合后端上传

请求接口

看代码:

 var cos = new COS({
		   getAuthorization: function (options, callback) {
		        // 异步获取签名
		        $.get('/user/getAutograph/'+filename, {
		            method: (options.Method || 'PUT').toLowerCase(),
		            pathname: '/' + (options.Key || '')
		        }, function (authorization) {
		            callback(authorization);
		        }, 'text');
		    }
		});

当然这里的filename您是可以不填的,这里我是以为需要做一个不重复名字才这样写的,这个名字是我用GUID生成以后处理的,GUID怎么生成这个,我之前写过,您可以找一下,避免出现上传重复文件的问题,腾讯云是上传重复文件的时候会覆盖掉,所以为了不丢数据,只能这样做。

还有一点就是上传的时候一般是需要预览的:

例如这样的,我之前写过预览的功能,您可以找一下

那么生成了签名以后,下面的步骤就和之前写的一样了,就不写重复代码了。

写到这里基本就完成了,但是相信您不是很明白,所以我也不知道怎么说可以说的更明白,只能哪里不明白您再问吧!

更新

更新时间:2018-7-24

更新内容:解决问题

问题1: 签名怎么来的?也就是SecretId和SecretKey两个参数哪里看的?

回答: 首先解释一下什么是签名,所谓的签名只是腾讯或者阿里这些公司起的名字,您需要拿到一个类似于门牌号的东西,这样您上传到阿里或者腾讯文件的时候,他可以根据您门牌号知道是您!怎么获取呢?看截图

PS: 当然为了安全起见,这个只建议前端调试的时候用,正常的上传是需要后端将签名动态获取的,原理是一样的!

问题2: sdk的js 是做什么的?怎么可以获取?

回答: sdk 的js是做什么的呢?和我们平常写的js是一样的,动态语言而已,只是腾讯给起了一个名字罢了。获取的方式有两种,我上面写的是我们平常安装了nodejs环境的情况下,直接通过命令:npm i cos-js-sdk-v5  --save

但是如果您的电脑没有安装nodejs是不是就不可以下载了呢,当然不是,直接到我的csdn下载里面就可以,或者去腾讯的官网下载也是有的!

问题3: 出错以后怎么调试,什么情况下是成功了?

回答: 这个怎么调试其实是根据自己的经验来的,他和我们平常出错调试是一样的,直接打开页面F12进入调试页面(如果您的是mac笔记本的话,直接右上角三个点的地方,点击开发者工具)首先看console是不是报错,报的什么错,然后看network里面文件是不是加载完毕了!不是的话,就解决一下。当statucode = 200的时候就是成功了,如果您不明白什么是状态码,直接登录到您的存储桶里面看看是不是有您上传的文件,有的话就是成功了!

问题4: 什么是白名单?怎么新增?

回答: 白名单不明白的话,黑名单总明白吧?黑名单是做什么的,为了让别人联系不到您,是不是,白名单就是为了让别人可以联系到您!怎么新增呢?看截图

ok,基本上就这些,感谢你们的提问,有什么不明白的可以随时联系我咨询,我尽量答复,会持续更新文章!

下面是每一句话的注释:(照顾一下好奇心强的)

<!DOCTYPE html>
<html>
	<head>
		<meta charset="UTF-8">
		<title></title>
		<!--这个叫做引用js文件(所谓的js就是操作页面动态的语言,可以通过这个sdk的js调到腾讯的接口,以便于完成对腾讯的对接)-->
		<script src="js/cos-js-sdk-v5.js" type="text/javascript" charset="utf-8"></script>
		<script src="js/jquery-1.11.1.js" type="text/javascript" charset="utf-8"></script>
	</head>
	<body>
		<!--这是html代码,怎么写都行-->
		<input id="fileSelector" type="file" name="filename">
		<input id="submitBtn" type="button" onclick="test()" value="上传">
		<img src="" id="img0" class="img-thumbnail"> 
	</body>
	<script type="text/javascript">
	 var selectedFile; //选择文件	
	 var filename;   // 文件名字
	 $("#fileSelector").change(function(){  //这是用户操作时候执行的函数
	 	     selectedFile = document.getElementById('fileSelector').files[0]; //通过操作com拿到用户选择的文件,当然这里也可以操作jquery拿数据
	 	     filename = selectedFile.name; //文件.name是获取源文件的文件名(固定用法)
	 	     console.log("文件的名字是:"+filename);//这行是日志
		});  
	 function test(){
	 	/*这部分是获取签名*/
		var cos = new COS({
	     SecretId:  '*********************************',
         SecretKey: '*********************************',
		 })
		/*这部分是腾讯提供的上传的接口*/
			cos.putObject({
		    Bucket: '************',  //存储桶用户识别   (必须有)
		    Region: '*********',     //地区识别(必须有)
		    Key: filename,  //文件名字(这里需要注意的是,如果名字是一样的,那么后面的会覆盖前面的,所以这个名字不可以重复)(必须有)
		    StorageClass: 'STANDARD',//可以不写
		    Body: selectedFile, //上传文件对象(可以不写)
		    onProgress: function(progressData) {
		        console.log(""+JSON.stringify(progressData));
		    }
		}, function(err, data) {
			/*这里是为了调试你的代码,可以拿到报错信息*/
		    console.log(err || data);
		    console.log(data.Location);//可以拿到文件地址
		});	
	 }
	</script>
</html>

更新

更新时间:2018-7-30

更新内容:URL不显示

问题描述:有些使用者在上传以后发现location是没有的,一直是这样的:

上面显示是上传成功了,但是一直不显示URL。

解决办法:

您打开自己的存储桶,里面的CORS配置,是不是没有配置Expose-Headers这个参数,这样的:

 如果不配置的话,是不显示的,配置一下是最好的。