React生命周期

115 阅读1分钟

React生命周期

(生命周期——即可以在某些时候做特定逻辑)

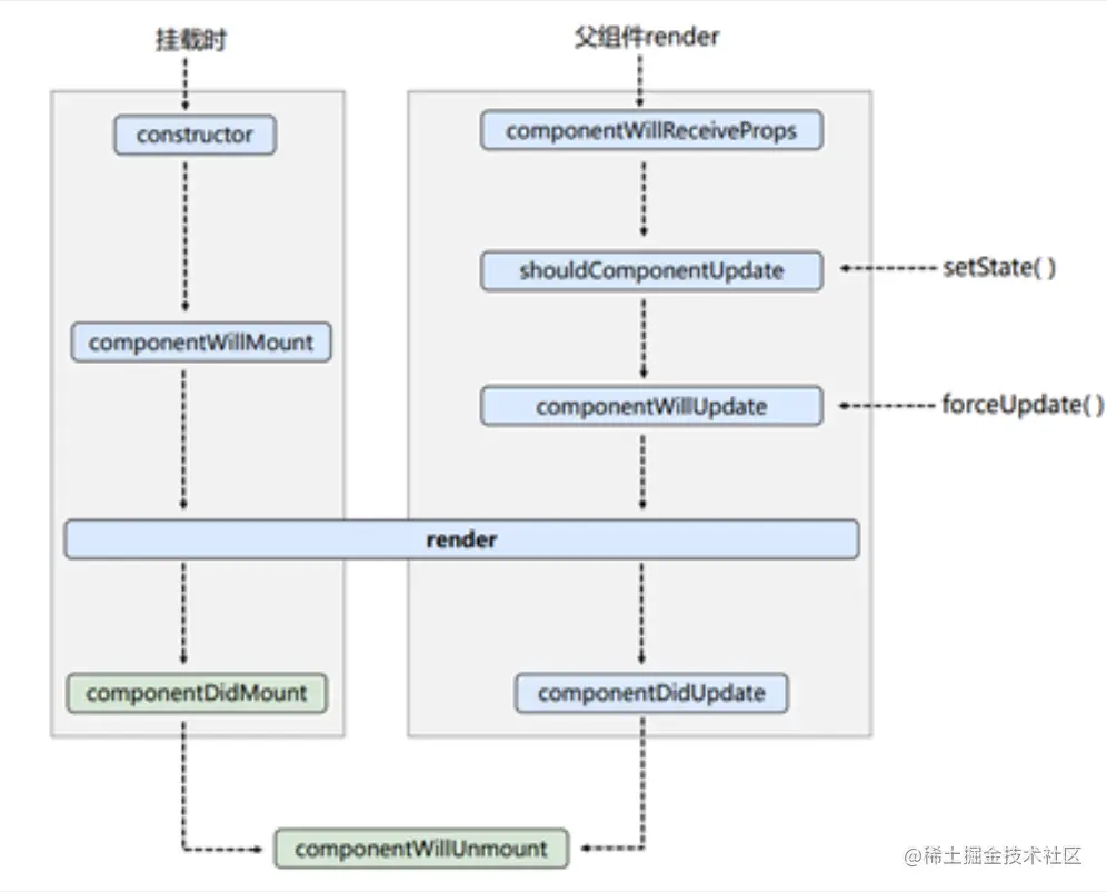
📌一、旧版

image.png

过程

  1. 初始化阶段: 由ReactDOM.render()触发---初次渲染

    1. constructor()
    2. componentWillMount()(已删,目前使用需要UNNSAFE_前缀)
    3. render()
    4. componentDidMount()
  2. 更新阶段: 由组件内部this.setSate()或父组件重新render触发

    1. shouldComponentUpdate() 控制更新的开关
    2. componentWillUpdate()(已删,目前使用需要UNNSAFE_前缀)
    3. render()
    4. componentDidUpdate()
  3. 卸载组件: 由ReactDOM.unmountComponentAtNode()触发

    1. componentWillUnmount()

💡注意点:

  1. componentWillReceiveProps (子组件将接收到props之前触发) 第一次父组件传过来props不会触发(已删,目前使用需要UNNSAFE_前缀)


    📌二、新版(16.3开始)

image.png

过程:

  1. 初始化阶段: 由ReactDOM.render()触发---初次渲染

    1. constructor()
    2. getDerivedStateFromProps(新增)
    3. render()
    4. componentDidMount()
  2. 更新阶段: 由组件内部this.setSate()或父组件重新render触发

    1. getDerivedStateFromProps(props,state) (新增)
    2. shouldComponentUpdate(nextProps, nextState, nextContext)
    3. render()
    4. getSnapshotBeforeUpdate(prevProp, prevState) (新增)
    5. componentDidUpdate(prevProps, prevState)
  3. 卸载组件: 由ReactDOM.unmountComponentAtNode()触发

    1. componentWillUnmount()

💡注意点:

  1. getDerivedStateFromProps(props,state)从props中获取派生状态,把参数props当状态使用,取决于props, 必须值val必须返回对象,会自动映射合并到state中;
  2. getSnapshotBeforeUpdate 为更新前获取快照,return值成为componentDidUpdate() 的第三个参数
  3. componentDidUpdate() 参数分别为(preProps值,preState值,val快照返回值)

📌提示

  1. 常用周期钩子

    1. render 初始化渲染或更新渲染调用,创建虚拟dom,进行diff算法,更新dom树都会在此进行
    2. componentDidMount 开启监听, 发送ajax请求
    3. componentWillUnmount 做一些收尾工作, 如: 清理定时器