OC底层原理-10:objc_class-中-cache-原理分析

130 阅读10分钟

本文的主要目的是理解cache_t以及sel-imp缓存原理

整体分析

在之前的iOS-底层原理 07:isa与类关联的原理iOS-底层原理 08:类 & 类结构分析中,分析了objc_classisabits,这次主要是分析objc_calss中的cache属性

cache中存储的是什么?

首先,我们需要知道cache存储的到底是什么?

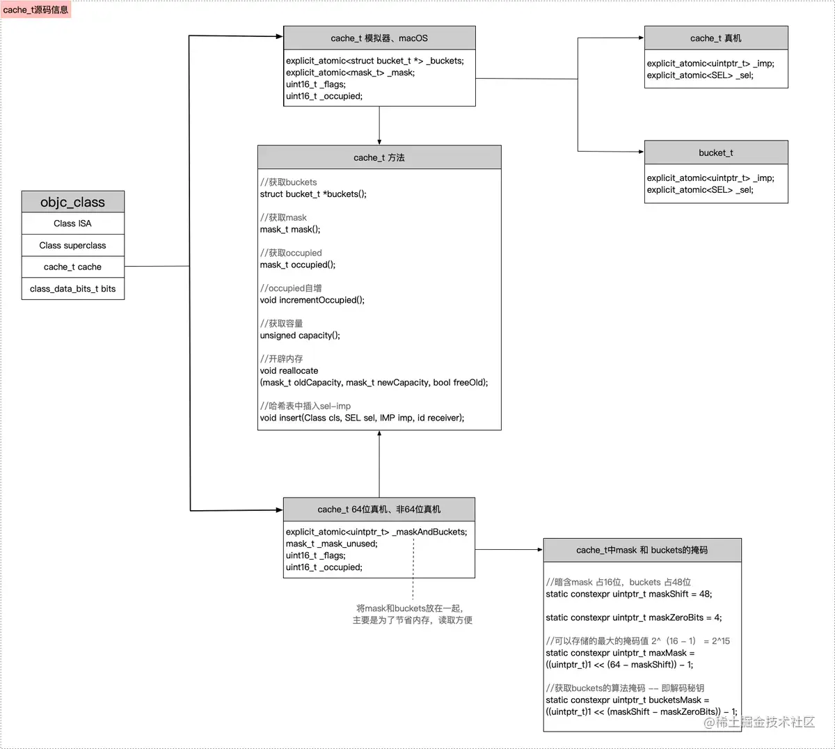
  • 查看cache_t的源码,发现分成了3个架构的处理,其中真机的架构中,mask和bucket是写在一起,目的是为了优化,可以通过各自的掩码来获取相应的数据
    • CACHE_MASK_STORAGE_OUTLINED 表示运行的环境 模拟器 或者 macOS
    • CACHE_MASK_STORAGE_HIGH_16 表示运行环境是 64位的真机
    • CACHE_MASK_STORAGE_LOW_4 表示运行环境是 非64位 的真机
struct cache_t {
#if CACHE_MASK_STORAGE == CACHE_MASK_STORAGE_OUTLINED//macOS、模拟器 -- 主要是架构区分
    // explicit_atomic 显示原子性,目的是为了能够 保证 增删改查时 线程的安全性
    //等价于 struct bucket_t * _buckets;
    //_buckets 中放的是 sel imp
    //_buckets的读取 有提供相应名称的方法 buckets()
    explicit_atomic<struct bucket_t *> _buckets;
    explicit_atomic<mask_t> _mask;
#elif CACHE_MASK_STORAGE == CACHE_MASK_STORAGE_HIGH_16 //64位真机
    explicit_atomic<uintptr_t> _maskAndBuckets;//写在一起的目的是为了优化
    mask_t _mask_unused;

    //以下都是掩码,即面具 -- 类似于isa的掩码,即位域
    // 掩码省略....
#elif CACHE_MASK_STORAGE == CACHE_MASK_STORAGE_LOW_4 //非64位 真机
    explicit_atomic<uintptr_t> _maskAndBuckets;
    mask_t _mask_unused;

    //以下都是掩码,即面具 -- 类似于isa的掩码,即位域
    // 掩码省略....
#else
#error Unknown cache mask storage type.
#endif

#if __LP64__
    uint16_t _flags;
#endif
    uint16_t _occupied;

    //方法省略.....
}

  • 查看bucket_t的源码,同样分为两个版本,真机非真机,不同的区别在于selimp的顺序不一致
struct bucket_t {
private:
#if __arm64__ //真机
    //explicit_atomic 是加了原子性的保护
    explicit_atomic<uintptr_t> _imp;
    explicit_atomic<SEL> _sel;
#else //非真机
    explicit_atomic<SEL> _sel;
    explicit_atomic<uintptr_t> _imp;
#endif
    //方法等其他部分省略
}

所以通过上面两个结构体源码可知,cache中缓存的是sel-imp

整体的结构如下图所示

image

在cache中查找sel-imp

cache_t中查找存储的sel-imp,有以下两种方式

  • 通过源码查找
  • 脱离源码在项目中查找

准备工作

  • 定义一个LGPerson类,并定义两个属性及5个实例方法及其实现

    image

    image

  • main中定义LGPerson类的对象p,并调用其中的3个实例方法,在p调用第一个方法处加一个断点

    image

通过源码查找

  • 运行执行,断在[p sayHello];部分,此时执行以下lldb调试流程

    image

    • cache属性的获取,需要通过pclass的首地址平移16字节,即首地址+0x10获取cache的地址

    • 从源码的分析中,我们知道sel-imp是在cache_t_buckets属性中(目前处于macOS环境),而在cache_t结构体中提供了获取_buckets属性的方法buckets()

    • 获取了_buckets属性,就可以获取sel-imp了,这两个的获取在bucket_t结构体中同样提供了相应的获取方法sel() 以及 imp(pClass)

由上图可知,在没有执行方法调用时,此时的cache是没有缓存的,执行了一次方法调用,cache中就有了一个缓存,即调用一次方法就会缓存一次方法

我们现在了解了如何获取cache中sel-imp,如何验证打印的sel和imp就是我们调用的呢?可以通过machoView打开target的可执行文件,在方法列表中查看其imp的值是否是一致的,如下所示,发现是一致的,所以打印的这个sel-imp就是LGPerson实例方法

image

  • 接着上面的步骤,我们再次调用一个方法,这次我们想要获取第二个sel,其调试的lldb如下

    image

    第一个调用方法的存储获取很简单,直接通过_buckets的首地址调用对应的方法即可,那么获取第二个呢?在之前的iOS-底层原理 08:类 & 类结构分析文章中,曾提及过一个概念 指针偏移,所以我们这里可以通过_buckets属性的首地址偏移,即 p *($9+1)即可获取第二个方法的sel 和imp 如果有多个方法需要获取,以此类推,例如p *($9+i)

脱离源码通过项目查找

脱离源码环境,就是将所需的源码的部分拷贝至项目中,其完整代码如下

typedef uint32_t mask_t;  // x86_64 & arm64 asm are less efficient with 16-bits

struct lg_bucket_t {
    SEL _sel;
    IMP _imp;
};

struct lg_cache_t {
    struct lg_bucket_t * _buckets;
    mask_t _mask;
    uint16_t _flags;
    uint16_t _occupied;
};

struct lg_class_data_bits_t {
    uintptr_t bits;
};

struct lg_objc_class {
    Class ISA;
    Class superclass;
    struct lg_cache_t cache;             // formerly cache pointer and vtable
    struct lg_class_data_bits_t bits;    // class_rw_t * plus custom rr/alloc flags
};

int main(int argc, const char * argv[]) {
    @autoreleasepool {
        LGPerson *p  = [LGPerson alloc];
        Class pClass = [LGPerson class];  // objc_clas
        [p say1];
        [p say2];
        //[p say3];
        //[p say4];

        struct lg_objc_class *lg_pClass = (__bridge struct lg_objc_class *)(pClass);
        NSLog(@"%hu - %u",lg_pClass->cache._occupied,lg_pClass->cache._mask);
        for (mask_t i = 0; i<lg_pClass->cache._mask; i++) {
            // 打印获取的 bucket
            struct lg_bucket_t bucket = lg_pClass->cache._buckets[i];
            NSLog(@"%@ - %p",NSStringFromSelector(bucket._sel),bucket._imp);
        }

        NSLog(@"Hello, World!");
    }
    return 0;
}

  • 这里有个问题需要注意,在源码中,objc_classISA属性是继承自objc_object的,但在我们将其拷贝过来时,去掉了objc_class的继承关系,需要将这个属性明确,否则打印的结果是有问题,如下图所示,

    image

  • 加上ISA属性后,增加两个方法的调用,其正确的打印结果应该是这样的

    image

  • 在增加两个方法的调用,即解开say3、say4的注释,其打印结果如下

    image

针对上面的打印结果,有以下几点疑问

  • 1、_mask是什么?
  • 2、_occupied 是什么?
  • 3、为什么随着方法调用的增多,其打印的occupied 和 mask会变化
  • 4、bucket数据为什么会有丢失的情况?,例如2-7中,只有say3、say4方法有函数指针
  • 5、2-7中say3、say4的打印顺序为什么是say4先打印,say3后打印,且还是挨着的,即顺序有问题
  • 6、打印的cache_t中的_ocupied为什么是从2开始?

带着上述的这些疑问,下面来进行cache底层原理的探索

cache_t底层原理分析

  • 首先,从cache_t中的_mask属性开始分析,找cache_t中引起变化的函数,发现了incrementOccupied()函数

    image

    该函数的具体实现为

void incrementOccupied(); //Occupied自增

//具体实现
void cache_t::incrementOccupied() 
{
    _occupied++;
}

  • 源码中,全局搜索incrementOccupied()函数,发现只在cache_tinsert方法有调用

    image

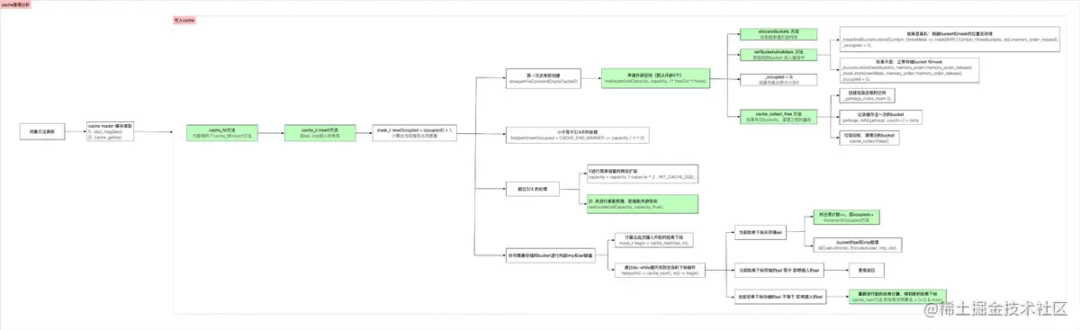
  • insert方法,理解为cache_t的插入,而cache中存储的就是sel-imp,所以cache的原理从insert方法开始分析,以下是cache原理分析的流程图

    image

  • 全局搜索insert(方法,发现只有cache_fill方法中的调用符合

    image

  • 全局搜索cache_fill,发现在写入之前,还有一步操作,即cache读取,即查找sel-imp,如下所示

    image

但本文的重点还是分析cache存储的原理,接下来根据cache_t写入的流程图,着重分析insert方法

insert方法分析

insert方法中,其源码实现如下

image

主要分为以下几部分

  • 【第一步】计算出当前的缓存占用量
  • 【第二步】根据缓存占用量``判断执行的操作
  • 【第三步】针对需要存储的bucket进行内部imp和sel赋值

其中,第一步,根据occupied的值计算出当前的缓存占用量,当属性未赋值及无方法调用时,此时的occupied()0,而newOccupied1,如下所示

mask_t newOccupied = occupied() + 1;

关于缓存占用量的计算,有以下几点说明:

  • alloc申请空间时,此时的对象已经创建,如果再调用init方法,occupied也会+1

  • 有属性赋值时,会隐式调用set方法,occupied也会增加,即有几个属性赋值,occupied就会在原有的基础上加几个

  • 有方法调用时,occupied也会增加,即有几次调用,occupied就会在原有的基础上加几个

【第二步】根据缓存占用量判断执行的操作

  • 如果是第一次创建,则默认开辟4
if (slowpath(isConstantEmptyCache())) { //小概率发生的 即当 occupied() = 0时,即创建缓存,创建属于小概率事件
    // Cache is read-only. Replace it.
    if (!capacity) capacity = INIT_CACHE_SIZE; //初始化时,capacity = 4(1<<2 -- 100)
    reallocate(oldCapacity, capacity, /* freeOld */false); //开辟空间
    //到目前为止,if的流程的操作都是初始化创建
}

  • 如果缓存占用量小于等于3/4,则不作任何处理
else if (fastpath(newOccupied + CACHE_END_MARKER <= capacity / 4 * 3)) { 
    // Cache is less than 3/4 full. Use it as-is.
}

  • 如果缓存占用量超过3/4,则需要进行两倍扩容以及重新开辟空间
else {//如果超出了3/4,则需要扩容(两倍扩容)
    //扩容算法: 有cap时,扩容两倍,没有cap就初始化为4
    capacity = capacity ? capacity * 2 : INIT_CACHE_SIZE;  // 扩容两倍 2*4 = 8
    if (capacity > MAX_CACHE_SIZE) {
        capacity = MAX_CACHE_SIZE;
    }
    // 走到这里表示 曾经有,但是已经满了,需要重新梳理
    reallocate(oldCapacity, capacity, true);
    // 内存 扩容完毕
}

realloc方法:开辟空间

该方法,在第一次创建以及两倍扩容时,都会使用,其源码实现如图所示

image

主要有以下几步

  • allocateBuckets方法:向系统申请开辟内存,即开辟bucket,此时的bucket只是一个临时变量

  • setBucketsAndMask方法:将临时bucket存入缓存中,此时的存储分为两种情况:

    • 如果是真机,根据bucket和mask的位置存储,并将occupied占用设置为0

      image

    • 如果不是真机正常存储bucket和mask,并将occupied占用设置为0

      image

  • 如果有旧的buckets,需要清理之前的缓存,即调用cache_collect_free方法,其源码实现如下

    image

    该方法的实现主要有以下几步:

    • _garbage_make_room方法:创建垃圾回收空间

      image

      • 如果是第一次,需要分配回收空间

      • 如果不是第一次,则将内存段加大,即原有内存*2

    • 记录存储这次的bucket

    • cache_collect方法:垃圾回收,清理旧的bucket

      image

【第三步】针对需要存储的bucket进行内部imp和sel赋值

这部分主要是根据cache_hash方法,即哈希算法 ,计算sel-imp存储的哈希下标,分为以下三种情况:

  • 如果哈希下标的位置未存储sel,即该下标位置获取sel等于0,此时将sel-imp存储进去,并将occupied占用大小加1

  • 如果当前哈希下标存储的sel 等于 即将插入的sel,则直接返回

  • 如果当前哈希下标存储的sel 不等于 即将插入的sel,则重新经过cache_next方法 即哈希冲突算法,重新进行哈希计算,得到新的下标,再去对比进行存储

其中涉及的两种哈希算法,其源码如下

  • cache_hash:哈希算法
static inline mask_t cache_hash(SEL sel, mask_t mask) 
{
    return (mask_t)(uintptr_t)sel & mask; // 通过sel & mask(mask = cap -1)
}

  • cache_next:哈希冲突算法
#if __arm__  ||  __x86_64__  ||  __i386__
// objc_msgSend has few registers available.
// Cache scan increments and wraps at special end-marking bucket.
#define CACHE_END_MARKER 1
static inline mask_t cache_next(mask_t i, mask_t mask) {
    return (i+1) & mask; //(将当前的哈希下标 +1) & mask,重新进行哈希计算,得到一个新的下标
}

#elif __arm64__
// objc_msgSend has lots of registers available.
// Cache scan decrements. No end marker needed.
#define CACHE_END_MARKER 0
static inline mask_t cache_next(mask_t i, mask_t mask) {
    return i ? i-1 : mask; //如果i是空,则为mask,mask = cap -1,如果不为空,则 i-1,向前插入sel-imp
}

到此,cache_t的原理基本分析完成了,然后前文提及的几个问题,我们现在就有答案了

疑问解答

1、_mask是什么?

_mask是指掩码数据,用于在哈希算法或者哈希冲突算法中计算哈希下标,其中mask 等于capacity - 1

2、_occupied 是什么?

_occupied表示哈希表中 sel-imp占用大小 (即可以理解为分配的内存中已经存储了sel-imp的的个数),

  • init会导致occupied变化

  • 属性赋值,也会隐式调用,导致occupied变化

  • 方法调用,导致occupied变化

3、为什么随着方法调用的增多,其打印的occupied 和 mask会变化

因为在cache初始化时,分配的空间是4个,随着方法调用的增多,当存储的sel-imp个数,即newOccupied + CACHE_END_MARKER(等于1)的和 超过 总容量的3/4,例如有4个时,当occupied等于2时,就需要对cache的内存进行两倍扩容

4、bucket数据为什么会有丢失的情况?,例如2-7中,只有say3、say4方法有函数指针

原因是在扩容时,是将原有的内存全部清除了,再重新申请内存导致的

5、2-7中say3、say4的打印顺序为什么是say4先打印,say3后打印,且还是挨着的,即顺序有问题

因为el-imp的存储是通过哈希算法计算下标的,其计算的下标有可能已经存储了sel,所以又需要通过哈希冲突算法重新计算哈希下标,所以导致下标是随机的,并不是固定的

6、打印的cache_t中的_ocupied为什么是从2开始?

这里是因为LGPerson通过alloc创建的对象,并对其两个属性赋值的原因,属性赋值,会隐式调用set方法,set方法的调用也会导致occupied变化