iOS Swift5从0到1系列(七):不得不了解的知识——SafeArea

3,075 阅读7分钟

一、前言

苹果在出了刘海屏后(iPhoneX),我们就需要考虑如何来适配竖屏、横屏的边界情况了。如果你百度过,你会发现非常多的,各种根据分辨率来判断是否是刘海屏而调整 UI 布局。然而,我们需要结合着应用的实际情况、使用人群、产品or公司要求,来考虑需要从哪个系统版本开始支持,例如:微信目前就是从 iOS 11 开始支持(IM 这块基本算是其一家独大),而对于电商APP这块,竞争非常的激烈,天猫、淘宝、pdd都还是从 iOS 9开始;站在这些APP的角度出发,电商是尽量不放过每一位用户,而微信是你周围朋友家人都使用,你如果系统低于 iOS 11,就可能『失联』,只能被迫升级至 iOS 11。本系列都是从 iOS 11开始,只是分享给大家学习。

二、适配考虑

2.1、iOS 11 前后差别

正如我在前言中所说,苹果第一款刘海屏手机是 iPhoneX,其搭载的 iOS 系统就是 11,因此,我们有如下适配选择:

  • 如果当前系统 < iOS 11,则不用考虑刘海屏;
  • 如果当前系统 >= iOS 11,就需要考虑刘海屏来适配;

2.2、为何需要考虑有无刘海屏的情况?

当我们开发无导航栏页面(一级页面)或自定义导航栏时,我们要关注的点是:

  • 状态栏
  • 导航栏
  • 有刘海时的四周边界(竖/横屏时 Insets:top, bottom, left, right)
  • 未来可能的变化

苹果在出刘海机型之前,内部肯定早就有了屏幕如何适配的解决方案,而其给出的方案就是:『SafeArea』,又称安全区域。对于 iOS 11+的系统,我们只需要拿到 UIViewController.view.safeAreaInsets,就能知道当前四周的边界值,然后,我们就能正确去约束我们的视图和控件。

因此,正确的适配方案是:\color{red}{因此,正确的适配方案是:}

我们应当通过获取 SafeArea 后来考虑适配,而不是采用硬编码的方式来适配(这种方式是无穷无尽,无法100%满足的)。

diff-screen-safe-area.png

上图通过 XIB 来更加直观的列举了两种屏幕在竖、横屏时的 SafeArea(安全区域),分别是:有刘海屏的(左一、二)和无刘海屏的(左三、四)XIB 。

如果你现在就动手去 coding,比如,尝试在 viewDidLoad 中去拿 SafeArea,实际上你拿出来的结果永远是 4 个 0;想要正确的获取 SafeArea 的值,我们需要先来理解一下 iOS 11 后,UIViewController 的生命周期方法及变动(大家先不看下一小节,也别百度谷歌,你能正确的说出来 UIViewController 的生命周期方式么?以及两个 VC 在 push & pop 后,生命周期又会调用哪些方法么?)。

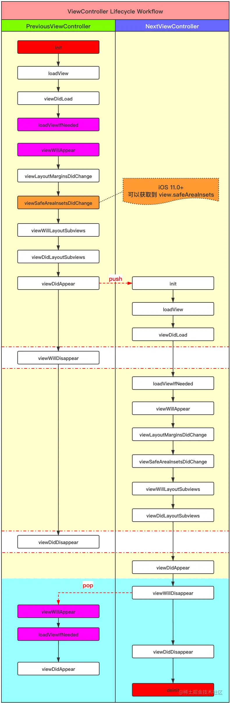
三、UIViewController 生命周期

下图给出了正常的、完整的 UIViewController 生命周期方法流程图:

  • 初始 UIViewController 的生命周期方法调用顺序;
  • push 时,两个 UIViewController 的生命周期方法调用顺序,以及;
  • pop 时,两个 UIViewController 的生命周期方法调用顺序;

我们需要注意或了解的是:

  • 『loadViewIfNeeded』和『viewWillAppear』在正常初始化时的顺序,以及未销毁重新可见时的调用顺序;
  • iOS 11 新增的两个方法『viewLayoutMarginsDidChange』和『viewSafeAreaInsetsDidChange』;
  • 构造器『init』和析构器『deinit』;
  • 自定义 View 时,可能会用到『viewDidLayoutSubviews』;

lifecycle.png

图中已经给出了如何获取 SafeArea 的正确方法,下图将是举例如何设置一个 view 的两种方式:

two-ways-use-safe-area.png

源码如下:

class ViewController: BaseViewController {
    override func viewDidLoad() {
        super.viewDidLoad()
        title = "二级页面"
    }
    
    override func viewSafeAreaInsetsDidChange() {
        super.viewSafeAreaInsetsDidChange()
        
        print("view.safeAreaLayoutGuide = \(view.safeAreaLayoutGuide)")
        print("\n")
        print("view.safeAreaInsets = \(view.safeAreaInsets)")
        
        // 两种方法使用 SafeArea:
        // 1. safeAreaLayoutGuide: 就是 frame
        let area = UIView(frame: view.safeAreaLayoutGuide.layoutFrame)
        area.backgroundColor = UIColor(hexVal: 0x00007F7F)
        view.addSubview(area)


        // 2. safeAreaInsets: 就是四周边界,分别是 top, bottom, left, right
//        let area = UIView(frame: CGRect.zero)
//        area.backgroundColor = UIColor(hexVal: 0x00007F7F)
//        area.translatesAutoresizingMaskIntoConstraints = false
//        view.addSubview(area)
//
//        NSLayoutConstraint.activate([
//            area.topAnchor.constraint(equalTo: view.topAnchor, constant: view.safeAreaInsets.top),
//            area.leadingAnchor.constraint(equalTo: view.leadingAnchor, constant: view.safeAreaInsets.left),
//            area.bottomAnchor.constraint(equalTo: view.bottomAnchor, constant: -view.safeAreaInsets.bottom),
//            area.trailingAnchor.constraint(equalTo: view.trailingAnchor, constant: -view.safeAreaInsets.right)
//        ])
    }
}

四、附录(生命周期方法解析)

  • init 构造器(类似构造函数);

    • 当使用 Storyboard 时,控制器的构造器为 init(coder:);
    • 该构造器为必需构造器,如果重写其他构造器,则必须重写该构造器;
    • 该构造器为可失败构造器,即有可能构造失败,返回 nil;
    • 该方法来源自 NSCoding 协议,而 UIViewController 遵从这一协议;
    • 该方法被调用意味着控制器有可能(并非一定)在未来会显示;
    • 在控制器生命周期中,该方法只会被调用一次;
  • loadView

    • loadView() 即加载控制器管理的 view;
    • 不能直接手动调用该方法;当 view 被请求却为 nil 时,该方法加载并创建 view;
    • 若控制器有关联的 Nib 文件,该方法会从 Nib 文件中加载 view;如果没有,则创建空白 UIView 对象;
    • 如果使用 Interface Builder 创建 view,则务必不要重写该方法;
    • 可以使用该方法手动创建视图,且需要将根视图分配为 view;自定义实现不应该再调用父类的该方法;
    • 执行其他初始化操作,建议放在 viewDidLoad() 中;
  • viewDidLoad

    • view 被加载到内存后调用 viewDidLoad();
    • 重写该方法需要首先调用父类该方法;
    • 该方法中可以额外初始化控件,例如添加子控件,添加约束;
    • 该方法被调用意味着控制器有可能(并非一定)在未来会显示;
    • 在控制器生命周期中,该方法只会被调用一次;
  • loadViewIfNeeded

    • 可以主动显式触发加载视图的方法;
    • 只要是触发了 view 加载, 加载完成后就会触发 viewDidLoad 方法;
    • 此时视图控制器的主视图可能还未加入到视图树中, 且绝大多数情况下都是(此时 view 的 window 属性还是 nil)!
    • 不应在 viewDidLoad 中进行一些依赖于屏幕尺寸或窗口尺寸的操作(初学者常犯的错误);
  • viewWillAppear

    • 该方法在控制器 view 即将添加到视图层次时以及展示 view 时所有动画配置前被调用;
    • 重写该方法需要首先调用父类该方法;
    • 该方法中可以进行操作即将显示的 view,例如改变状态栏的取向,类型;
    • 该方法被调用意味着控制器将一定会显示;
    • 在控制器生命周期中,该方法可能会被多次调用;
  • viewLayoutMarginsDidChange

    • iOS 11后新API,根视图的边距变更时会触发该方法的回调
  • viewSafeAreaInsetsDidChange

    • iOS 11后新API,此时可以获取安全区的信息
  • viewWillLayoutSubviews

    • 该方法在通知控制器将要布局 view 的子控件时调用;
    • 每当视图的 bounds 改变,view 将调整其子控件位置;
    • 该方法可重写以在 view 布局子控件前做出改变;
    • 该方法的默认实现为空;
    • 该方法调用时,AutoLayout 未起作用;
    • 在控制器生命周期中,该方法可能会被多次调用;
  • viewDidLayoutSubviews

    • 该方法在通知控制器已经布局 view 的子控件时调用;
    • 该方法可重写以在 view 布局子控件后做出改变;
    • 该方法的默认实现为空;
    • 该方法调用时,AutoLayout 已经完成;
    • 在控制器生命周期中,该方法可能会被多次调用;
  • viewDidAppear

    • 该方法在控制器 view 已经添加到视图层次时被调用;
    • 重写该方法需要首先调用父类该方法;
    • 该方法可重写以进行有关正在展示的视图操作;
    • 在控制器生命周期中,该方法可能会被多次调用;
  • viewWillDisappear

    • 该方法在控制器 view 将要从视图层次移除时被调用;
    • 该方法可重写以提交变更,取消视图第一响应者状态;
  • viewDidDisappear

    • 该方法在控制器 view 已经从视图层次移除时被调用;
    • 该方法可重写以清除或隐藏控件;
  • deinit

    • 控制器销毁时(离开堆),调用该方法