微信小程序开发

431 阅读2分钟

背景

小程序比公众号的优点?

1.为什么要做小程序?
因为可以用微信开放出来的各种功能。
2.为什么要做小程序支付?
实现支付更方便,而且还有各种营销券什么的。

申请账号

小程序专用账号,用来登陆小程序后台管理系统。里面包含了小程序appid和秘钥。以及其他的一切有关小程序功能的配置。


账户分类
1.可以申请专门用于测试的账户,但是有的功能不支持。

2.最好申请一个正式的账户
1)个人
有的功能不支持,比如绑定普通二维码功能。
2)企业
功能最全。


成员管理

1.管理员
权限最大。

2.开发者
可以登陆小程序后台管理系统,基本上和管理员功能差不多。

3.体验用户
测试的时候,专门用于体验产品的,即扫码打开小程序体验。但是不能登陆小程序后台管理系统。

安装开发工具

想要开发小程序,首先第一步就要先安装开发工具,是微信自己的开发工具,主要作用其实就是创建小程序项目 + 写小程序代码。并且可以调试。其实作用和浏览器一样。

也可以创建公众号项目,以及调试公众号,公众号其实就是h5页面。

总结,这个工具集成了开发和调试小程序/公众号项目的功能。


具体安装方法?

下载 + 安装即可。

创建小程序项目

image.png

小程序项目介绍

默认创建了一个自带的小程序项目。各种核心说明,都在截图标注。

image.png

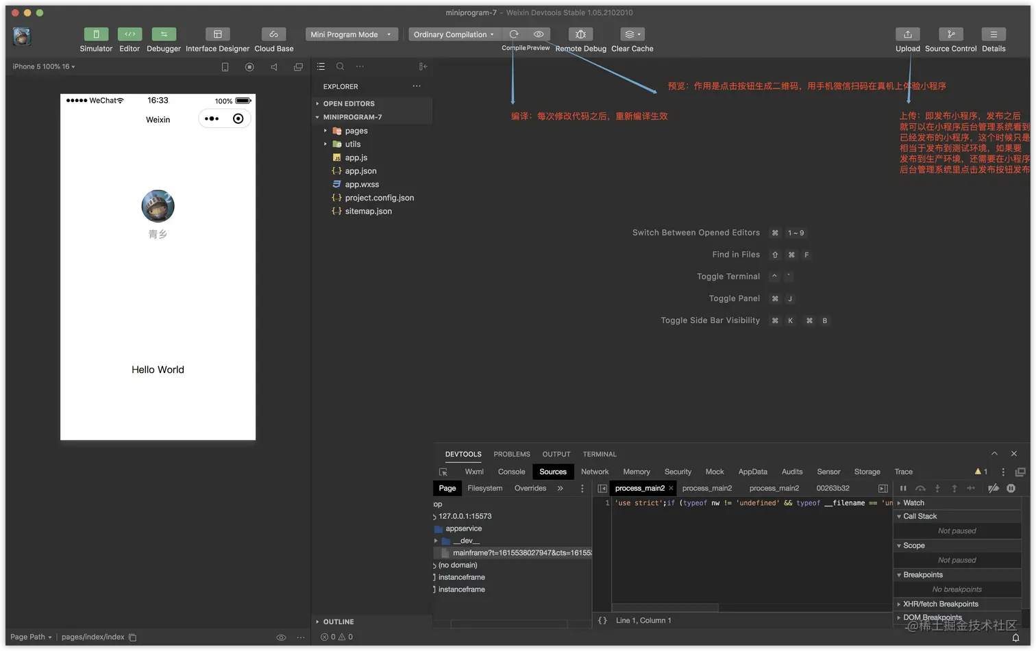
编译和发布

image.png

参考

官方文档

1.小程序
developers.weixin.qq.com/miniprogram…

2.小程序支付
pay.weixin.qq.com/wiki/doc/ap…