这个开源好用的数据库建模工具,让我眼前一亮

1,205 阅读2分钟

  大家好,我是为广大程序员兄弟操碎了心的小编,每天推荐一个小工具/源码,装满你的收藏夹,每天分享一个小技巧,让你轻松节省开发效率,实现不加班不熬夜不掉头发,是我的目标!

  今天小编推荐一款建模工具——PDMan,是一款开源免费的数据库模型建模工具,支持Windows,Mac,Linux等操作系统,是PowerDesigner之外,更好的免费的替代方案。他具有颜值高,使用简单的特点。包含数据库建模,灵活自动的自动生成代码模板,自动生成文档等多种开发人员实用的功能。

开源协议

  使用 MIT 开源许可协议

链接地址

  公众号【Github导航站】回复关键词【pdman】获取git地址

PDMan介绍

  • 永远免费使用(** * 敲黑板,重点* **),目前已经使用MIT协议开源。
  • 功能简洁,去除晦涩难懂的设置,化繁为简,实用为上,上手非常容易。
  • Windows,Mac,Linux三个平台均可以使用(** 敲黑板,重点 **)。
  • 自带参考案例,学习容易。新建一个项目,完全不需要做任何配置。
  • 对开发极其友好,可生成各种数据库以及编程语言的模型类。
  • 目前系统默认实现了MySQL,Oracle,Java的代码自动生成,并且带注释。其他类型的数据库或语言,只需要添加相应的“数据库”并设置好相应的doT模板就可以了。
  • 一键自动生成MarkDown以及HTML格式的数据表结构文档,方便客户交付以及交流。
  • 数据库模型版本管理功能,在版本变动之后,可直接生成数据表结构的DDL语句。
  • 数据库模型设计直接同步至数据库。

截图

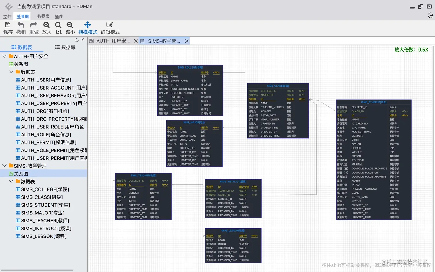
主工作界面:

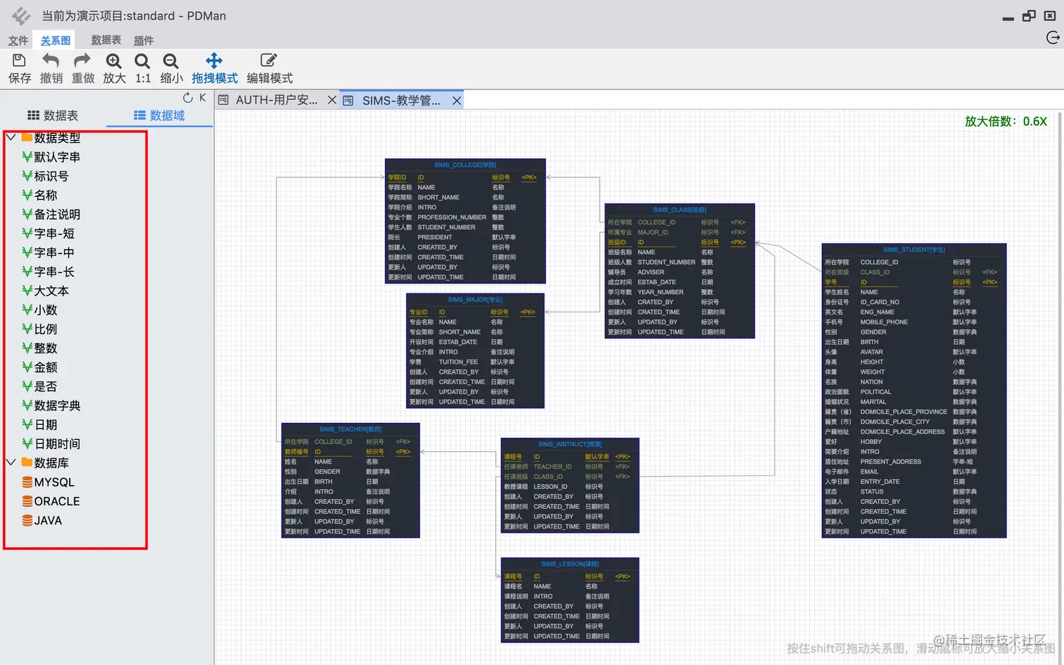
数据类型以及数据域:

img

* 字段以及代码:*

** 生成文档: **

结尾

  本期就分享到这里,我是小编南风吹,专注分享好玩有趣、新奇、实用的开源项目及开发者工具、学习资源!希望能与大家共同学习交流,欢迎关注我的公众号**【Github导航站】**。