Kong API Gateway 落地 Kubernetes 实践(零):启程

1,676 阅读2分钟

开启 Kong 网关在 Kubernetes 集群的实践。

背景

其实在开始将 Kong 之前,我们不能不先回答两个问题是:1. 为什么要有 API Gateway ?2. 为什么选 Kong 作为网关 ?

第一个问题直接略过。简单回答下第二个问题。

面对这问题的时候,其实是一个技术选型的问题,因此我们作为普通开发人员,一般从以下几个方面去平衡,去选择:

  1. 技术栈:除了网关本身的实现,也要考虑与自身业务的技术对接。
  2. 费用:开源或收费。
  3. 成熟:是否经受生产环境验证,是否被光大用户验证。
  4. 部署/运维成本:与云原生(Kubernetes)的兼容性。
  5. 功能/插件/中间件:网关功能是否丰富,是否有丰富的插件库,是否方便添加自定义插件/中间件。
  6. 接受水平:开发人员的接受能力,能力越强,那么对 API Gateway 要求就可以放低,反之亦然。

其中 JAVA 系不需要考虑上面,考虑就是 Spring 全家桶。然后,我后来也问过阿里云的技术支持,他们告诉我,他们的企业用户主要以Kongtyk为主。

然后我说下选择的原因。我所处的环境是 nginx + php 的技术栈,对 nginx 和 lua 有倾向性,然后周围的同事觉得平时接触过,就觉得能驾驭 Kong,因此相中了 Kong。

布局

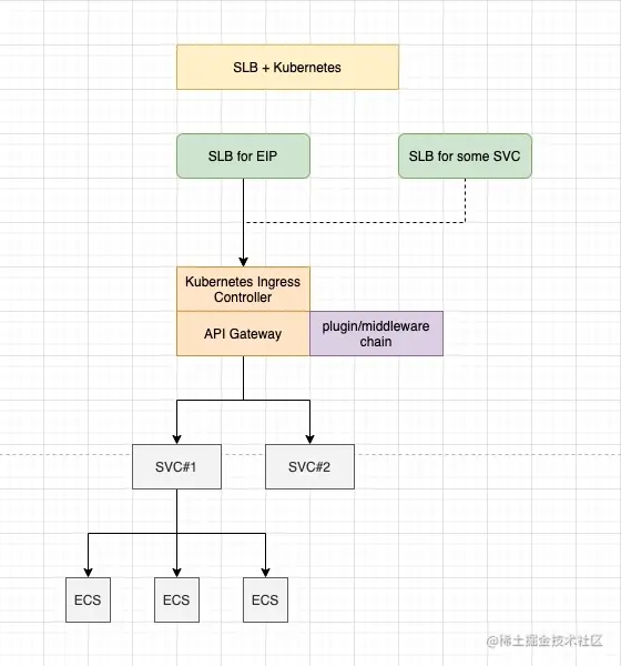
API Gateway 的加入或者调整往往伴随着业务技术架构的变化,而我也面临 SLB(负载均衡) + AliyunECS(nginx+php) 转型到 SLB + Kubernetes 的变迁。

61bh1x.jpg

61b4c6.jpg

另外我们还要考虑如何从 ECS 架构平滑地迁移到 Kubernetes 架构,以及业务 APP 和网关 Kong API Gateway 如何落地的问题。