iOS之武功秘籍⑨: 类扩展与关联对象

889 阅读7分钟

iOS之武功秘籍 文章汇总

写在前面

上篇文章介绍了类和分类的加载,那么本篇文章就来介绍类扩展和关联对象的底层原理吧.

本节可能用到的秘籍Demo

一、类扩展

类扩展extension又称作匿名的分类,为了给当前类增加属性方法

具体有两种形式:

  • 直接在.m文件中新增类扩展
  • 新建类扩展的.h文件(通过command+N 新建 -> Objective-C File -> 选择Extension)

类扩展的本质

通过clang底层编译

  • 写一个类扩展

  • 通过xcrun -sdk iphonesimulator clang -arch arm64 -rewrite-objc main.m -o main-arm64.cpp命令生成cpp文件,打开cpp文件,搜索ext_name属性

  • 查看 TCJPerson 类扩展的方法,在编译过程中,方法就直接添加到了methodlist中,作为类的一部分,即编译时期直接添加到本类里面

通过源码调试探索

  • 创建TCJPerson+TCJEXT.h即类的扩展,并声明两个方法

  • 在TCJPerson.m中实现这两个方法

  • 运行objc4-818.2源码程序,在readClass中断住,查看cj_ro

总结

  • 类的扩展 在编译期 会作为类的一部分和类一起编译进来
  • 类的扩展只是声明,依赖于当前的主类,没有.m文件,可以理解为一个·h文件

二、关联对象

其底层原理的实现,主要分为两部分:

  • 通过objc_setAssociatedObject设值流程
  • 通过objc_getAssociatedObject取值流程

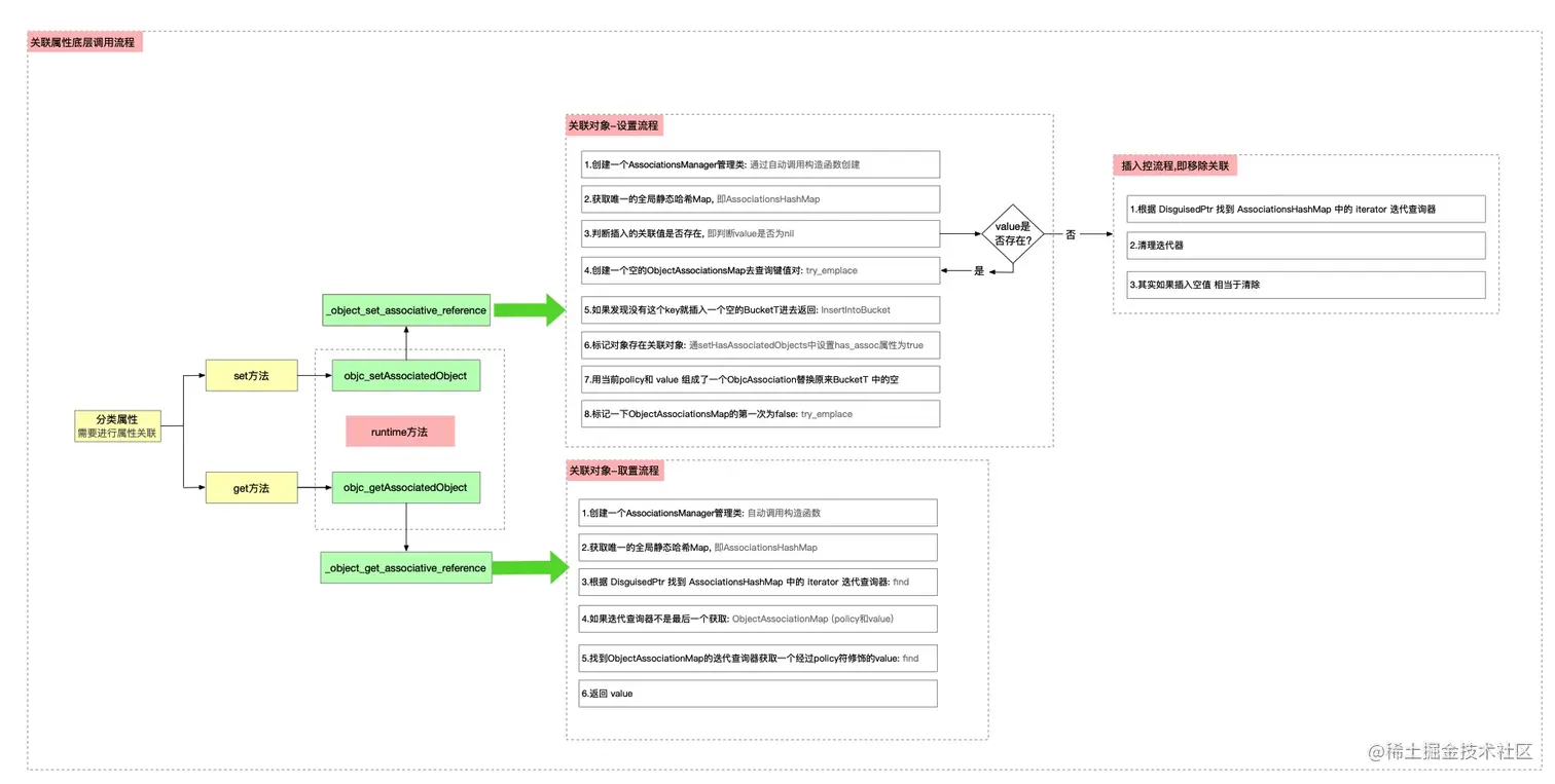
关联对象-设值流程

在分类TCJA中重写属性cate_nameset、get方法,通过runtime的属性关联方法实现

  • 运行程序,断点断在maincate_name赋值处

  • 继续往下运行,断在分类的setCate_name方法中

其中objc_setAssociatedObject方法有四个参数,分别表示:

  • 参数1:要关联的对象,即给谁添加关联属性
  • 参数2:标识符,方便下次查找
  • 参数3:value
  • 参数4:属性的策略,即nonatomic、atomic、assign等,如下所示

进入objc_setAssociatedObject源码实现 苹果设计接口时往往会加个中间层——即使底层实现逻辑发生变化也不会影响到对外接口

_object_set_associative_reference 方法

通过源码可知,主要分为以下几部分:

  • 1:创建一个 AssociationsManager 管理类
  • 2:获取唯一全局静态哈希MapAssociationsHashMap
  • 3:判断是否插入的关联值value是否存在
    • 3.1:存在走第4步
    • 3.2:不存在就走 : 关联对象-插入空流程
  • 4:通过try_emplace方法,并创建一个空的 ObjectAssociationMap 去取查询的键值对:
  • 5:如果发现没有这个 key 就插入一个空的 BucketT进去并返回true
  • 6:通过setHasAssociatedObjects方法标记对象存在关联对象即置isa指针的has_assoc属性为true
  • 7:用当前policy 和 value组成了一个ObjcAssociation替换原来BucketT 中的空
  • 8:标记一下 ObjectAssociationMap 的第一次为 false
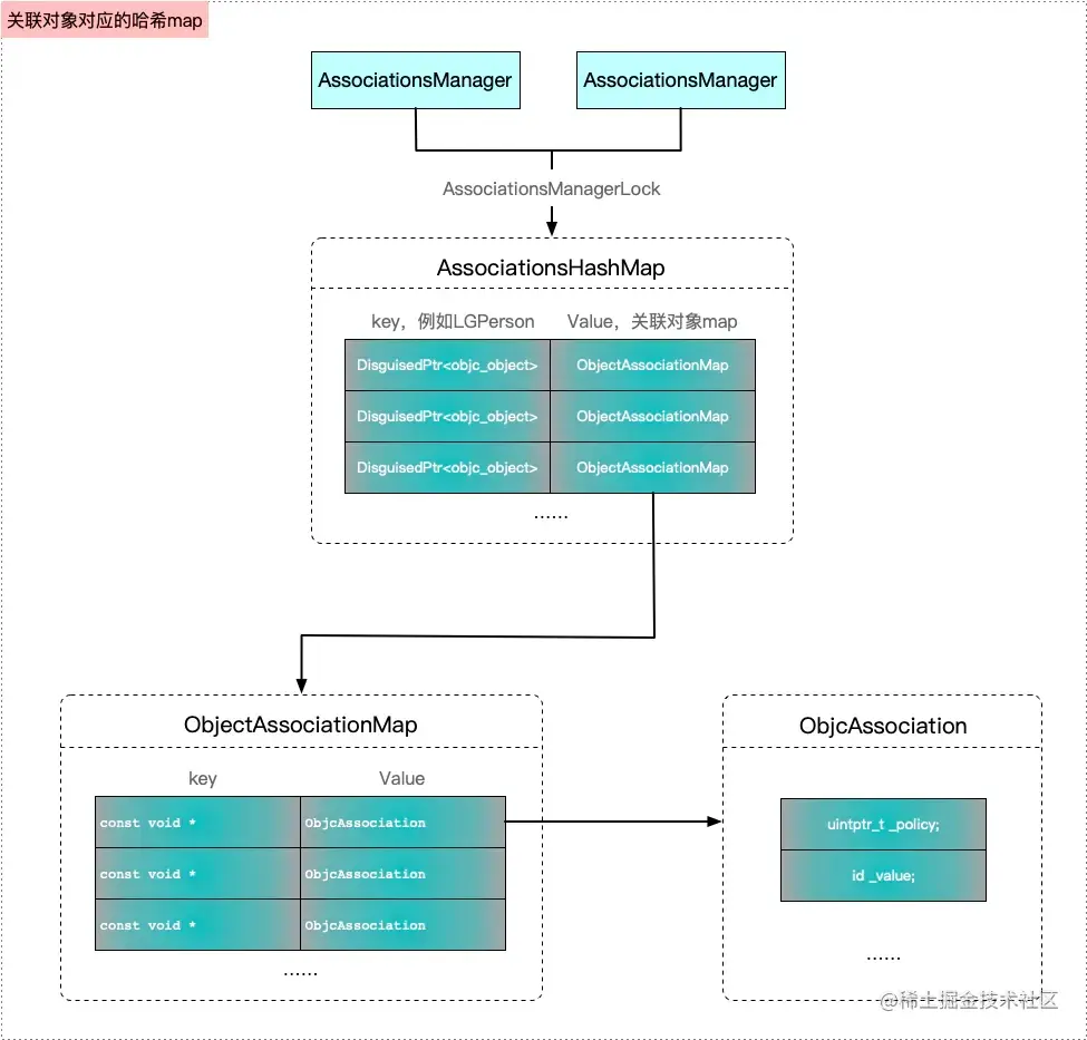
AssociationsManager

  • 定义AssociationsManager类型的变量,相当于自动调用AssociationsManager的析构函数进行初始化
    • 加锁lock,并不代表 唯一,只是为了避免多线程重复创建,其实在外面是可以定义多个AssociationsManager manager;
  • 定义AssociationsHashMap类型的哈希map,这个全场唯一的,从哪里可以体现呢?
    • 通过_mapStorage.get()生成哈希map,其中_mapStorage是一个静态变量,所以 哈希map 永远是通过静态变量获取出来的,所以是全场唯一的.

调试查看目前的数据结构

目前我们的value是有值的,为CJ,如果传入的value是空值,走到局部作用域的else流程,通过源码可知,相当于移除关联.

try_emplace 方法

  • 有两个返回,都是通过std::make_pair生成相应的键值对
  • 通过LookupBucketFor方法查找桶子,如果map中已经存在,则直接返回,其中make_pair的第二个参数bool值为false
  • 如果没有找到,则通过InsertIntoBucket插入map,其中make_pair的第二个参数bool值为true

进入LookupBucketFor源码,有两个同名方法,其中第二个方法属于重载函数,区别于第一个的是第二个参数没有const修饰,通过调试可知,外部的调用是调用的第二个重载函数,而第二个LookupBucketFor方法,内部的实现是调用第一个LookupBucketFor方法

断点运行至try_emplace方法中的获取bucket部分TheBucket = InsertIntoBucket(TheBucket, Key, std::forward<Ts>(Args)...);

继续往下执行,查看 refs_result

接着进入if (refs_result.second)if流程,通过setHasAssociatedObjectsnonpointerIsahas_assoc标记为 true

继续往下执行,执行try_emplace前后分别查看refs,

第一次执行try_emplace插入的是一个空桶,还没有值,第二次执行try_emplace才插入值,即往空桶中插入ObjectAssociationMap(value,policy),返回true,可以通过调试验证.

接着打印p result.second ,返回true,到此就将属性与value关联上了

总结: 关联对象的设值有点类似于cache_t中的insert方法插入sel-imp的逻辑,如下图所示

关联属性涉及的map结构如下

其中AssociationsManager可以有多个,通过AssociationsManagerLock锁可以得到一个AssociationsHashMap类型的map.

map中有很多的关联对象map,类型是ObjectAssociationMap,其中keyDisguisedPtr<objc_object>,例如TCJPerson会对应一个ObjectAssociationMapTCJStudent也会对应一个ObjectAssociationMap.

ObjectAssociationMap哈希表中有很多key-value键值对,其中key的类型为const void *,其实这个key从底层这个方法_object_set_associative_reference(id object, const void *key, id value, uintptr_t policy)的参数就可以看出,key是我们关联属性时设置的字符串value的类型为ObjcAssociation.

其中ObjcAssociation是用于包装policyvalue的一个类.

对象插入空流程:主要是局部作用域中的else流程,其实这个流程可以通俗的理解为当传入的valuenil时,则移除关联主要分为以下几步:

  • 1、根据 DisguisedPtr 找到 AssociationsHashMap 中的 iterator 迭代查询器
  • 2、清理迭代器
  • 3、其实如果插入空置相当于清除

关联对象-设值流程

main中 打印person.cate_name的值,断点来到分类中重写的属性get方法

进入objc_getAssociatedObject源码实现

_object_get_associative_reference方法

通过源码可知,主要分为以下几部分

  • 1:创建一个 AssociationsManager 管理类
  • 2:获取唯一的全局静态哈希MapAssociationsHashMap
  • 3:通过find方法根据 DisguisedPtr 找到 AssociationsHashMap 中的 iterator 迭代查询器
  • 4:如果这个迭代查询器不是最后一个 获取 : ObjectAssociationMap (policy和value)
  • 5:通过find方法找到ObjectAssociationMap的迭代查询器获取一个经过属性修饰符修饰的value
  • 6:返回 value

进入find方法:根据关联对象迭代查找AssociationsHashMap,即buckets

打印查看

再次通过find方法,在buckets中查找与key配对的bucket

  • find方法执行之前,打印j,此时的valuenil

  • find方法查询之后,打印j,此时的valueCJ

AssociationsHashMap 唯一性验证

验证AssociationsHashMap的唯一性,而AssociationsManager不唯一

① 去掉AssociationsManager中的加锁

② 在_object_set_associative_reference方法中再次定义一遍managerassociations

③ 运行的查看结果,从下图中可以看出两个association的地址是一样的,验证了其唯一性

④ 对AssociationsManager加锁的目的:保证对象的安全性,防止冲突.

总结

关联对象主要就是两层哈希map的处理,即存取时都是两层处理,类似于二维数组.

关联对象的底层调用流程如下图所示

三、相关问题

① 类扩展 与 分类 的区别

category 类别、分类

  • 专门用来给类添加新的方法
  • 不能给类添加成员属性,添加了成员属性,也无法取到
    • 注意:其实可以通过runtime 给分类添加属性,即属性关联,重写settergetter方法
  • 分类中用@property 定义变量,只会生成变量的settergetter方法的声明不能生成方法实现和带下划线的成员变量

extension 类扩展

  • 可以说成是特殊的分类,也可称作匿名分类
  • 可以给类添加成员属性,但是是私有变量
  • 可以给类添加方法,也是私有方法

写在后面

和谐学习,不急不躁.我还是我,颜色不一样的烟火.