iOS底层原理(八)内存管理(下)

967 阅读14分钟

weak指针

我们通常会使用__weak来对变量进行弱引用,被__weak修饰的变量一旦被释放,会自动置为nil

__unsafe_unretained的作用也是将变量变成弱指针,但是不同于__weak的原因是修饰的变量释放后并不会置为nil

weak的实现原理

我们可以在dealloc析构函数的实现中找到关于弱引用的处理

根据调用轨迹dealloc -> _objc_rootDealloc -> rootDealloc -> object_dispose -> objc_destructInstance -> clearDeallocating -> clearDeallocating_slow找到clearDeallocating_slow来分析

NEVER_INLINE void
objc_object::clearDeallocating_slow()
{
    ASSERT(isa.nonpointer  &&  (isa.weakly_referenced || isa.has_sidetable_rc));

    SideTable& table = SideTables()[this];
    table.lock();
    if (isa.weakly_referenced) {
        // 清空弱引用表
        weak_clear_no_lock(&table.weak_table, (id)this);
    }
    if (isa.has_sidetable_rc) {
        // 清空引用计数
        table.refcnts.erase(this);
    }
    table.unlock();
}

如果有弱引用表,则进一步调用weak_clear_no_lock去清空弱引用表

void 
weak_clear_no_lock(weak_table_t *weak_table, id referent_id) 
{
    // 当前对象的地址值
    objc_object *referent = (objc_object *)referent_id;

    // 通过地址值找到弱引用表
    weak_entry_t *entry = weak_entry_for_referent(weak_table, referent);
    if (entry == nil) {
        /// XXX shouldn't happen, but does with mismatched CF/objc
        //printf("XXX no entry for clear deallocating %p\n", referent);
        return;
    }

    // zero out references
    weak_referrer_t *referrers;
    size_t count;
    
    if (entry->out_of_line()) {
        referrers = entry->referrers;
        count = TABLE_SIZE(entry);
    } 
    else {
        referrers = entry->inline_referrers;
        count = WEAK_INLINE_COUNT;
    }
    
    for (size_t i = 0; i < count; ++i) {
        objc_object **referrer = referrers[i];
        if (referrer) {
            if (*referrer == referent) {
                *referrer = nil;
            }
            else if (*referrer) {
                _objc_inform("__weak variable at %p holds %p instead of %p. "
                             "This is probably incorrect use of "
                             "objc_storeWeak() and objc_loadWeak(). "
                             "Break on objc_weak_error to debug.\n", 
                             referrer, (void*)*referrer, (void*)referent);
                objc_weak_error();
            }
        }
    }
    
    // 移除弱引用表
    weak_entry_remove(weak_table, entry);
}

其内部会调用weak_entry_for_referent根据对象的地址值作为key,和mask进行按位与运算在散列表中找到对应的弱引用表

static weak_entry_t *
weak_entry_for_referent(weak_table_t *weak_table, objc_object *referent)
{
    ASSERT(referent);

    weak_entry_t *weak_entries = weak_table->weak_entries;

    if (!weak_entries) return nil;

    // 利用地址值(作为key) & mask = 索引
    size_t begin = hash_pointer(referent) & weak_table->mask;
    size_t index = begin;
    size_t hash_displacement = 0;
    while (weak_table->weak_entries[index].referent != referent) {
        index = (index+1) & weak_table->mask;
        if (index == begin) bad_weak_table(weak_table->weak_entries);
        hash_displacement++;
        if (hash_displacement > weak_table->max_hash_displacement) {
            return nil;
        }
    }
    
    return &weak_table->weak_entries[index];
}

通过源码分析,我们可以得知weak修饰的属性都会存在一个weak_table类型的散列表中,然后以当前对象的地址值为key将所有的弱引用表进行存储;当该对象被释放时,也是同样的步骤从散列表weak_table中查找到弱引用表并移除

总结:

  • 全局共维护一张SideTables表
  • SideTables中包含多个SideTable,可以通过对象地址的哈希算法找到对应的SideTable
  • SideTable对应着多个对象,里面存储着引用计数表弱引用表,需要再对该对象进行一次哈希才能找到其引用计数表弱引用表

SideTable的关系如下图所示

-w810

autorelease

我们在MRC环境下给一个对象加上autorelease,该对象会在被放到自动释放池中自动进行引用计数管理

int main(int argc, const char * argv[]) {
    @autoreleasepool {
        
        Person *p1 = [[[Person alloc] init] autorelease];
        
    }
    
    return 0;
}

autorelease到底做了什么呢?

@autoreleasepool的实现原理

下面我们就来分析@autoreleasepool的实现原理

我们先将这段代码转为C++代码来查看

int main(int argc, const char * argv[]) {
    /* @autoreleasepool */ { __AtAutoreleasePool __autoreleasepool; 
        MJPerson *person = ((MJPerson *(*)(id, SEL))(void *)objc_msgSend)((id)((MJPerson *(*)(id, SEL))(void *)objc_msgSend)((id)((MJPerson *(*)(id, SEL))(void *)objc_msgSend)((id)objc_getClass("MJPerson"), sel_registerName("alloc")), sel_registerName("init")), sel_registerName("autorelease"));
    }
    return 0;
}

发现会生成一个__AtAutoreleasePool类型的结构体,其内部会生成构造函数和析构函数

struct __AtAutoreleasePool {
  __AtAutoreleasePool() { // 构造函数,在生成结构体变量的时候调用
  	atautoreleasepoolobj = objc_autoreleasePoolPush();
  }
  
  ~__AtAutoreleasePool() { // 析构函数,在结构体销毁的时候调用
  	objc_autoreleasePoolPop(atautoreleasepoolobj);
  }
  
  void * atautoreleasepoolobj;
};

@autoreleasepool的实现过程就是在代码块的开头和结尾分别调用objc_autoreleasePoolPushobjc_autoreleasePoolPop

然后我们在从objc4源码NSObject.mm可以找到对应的实现

void *
objc_autoreleasePoolPush(void)
{
    return AutoreleasePoolPage::push();
}

void
objc_autoreleasePoolPop(void *ctxt)
{
    AutoreleasePoolPage::pop(ctxt);
}

我们发现两个函数都会调用到AutoreleasePoolPage类型,我们可以看到该类型的定义如下,本质是一个AutoreleasePoolPageData类型的结构体

class AutoreleasePoolPage : private AutoreleasePoolPageData
{
	friend struct thread_data_t;

public:
    // 每页的大小
	static size_t const SIZE =
#if PROTECT_AUTORELEASEPOOL
		PAGE_MAX_SIZE;  // must be multiple of vm page size
#else
		PAGE_MIN_SIZE;  // size and alignment, power of 2
#endif
    
private:
	static pthread_key_t const key = AUTORELEASE_POOL_KEY;
	static uint8_t const SCRIBBLE = 0xA3;  // 0xA3A3A3A3 after releasing
	static size_t const COUNT = SIZE / sizeof(id);
    static size_t const MAX_FAULTS = 2;
    
    ....
}

// AutoreleasePoolPageData
struct AutoreleasePoolPageData
{
#if SUPPORT_AUTORELEASEPOOL_DEDUP_PTRS
    struct AutoreleasePoolEntry {
        uintptr_t ptr: 48;
        uintptr_t count: 16;

        static const uintptr_t maxCount = 65535; // 2^16 - 1
    };
    static_assert((AutoreleasePoolEntry){ .ptr = MACH_VM_MAX_ADDRESS }.ptr == MACH_VM_MAX_ADDRESS, "MACH_VM_MAX_ADDRESS doesn't fit into AutoreleasePoolEntry::ptr!");
#endif

	magic_t const magic;
	__unsafe_unretained id *next;
	pthread_t const thread;
	AutoreleasePoolPage * const parent; // 指向上一个AutoreleasePoolPage的指针(链表中的第一个为nil)
	AutoreleasePoolPage *child; // 指向下一个存储AutoreleasePoolPage的指针(链表中的最后一个为nil)
	uint32_t const depth;
	uint32_t hiwat;

	AutoreleasePoolPageData(__unsafe_unretained id* _next, pthread_t _thread, AutoreleasePoolPage* _parent, uint32_t _depth, uint32_t _hiwat)
		: magic(), next(_next), thread(_thread),
		  parent(_parent), child(nil),
		  depth(_depth), hiwat(_hiwat)
	{
	}
};
总结
  • @autoreleasepool 底层会生成一个__AtAutoreleasePool的对象
  • __AtAutoreleasePool内部又会分别生成两个函数objc_autoreleasePoolPushobjc_autoreleasePoolPop,分别在大括号作用域的开始和结尾进行push(入栈)pop(出栈)操作
  • __AtAutoreleasePool的底层都是依靠AutoreleasePoolPage对象来进行操作的
  • AutoreleasePoolPage是一个双向链表的结构,其内部的child会指向下一个AutoreleasePoolPage对象parent会指向上一个AutoreleasePoolPage对象

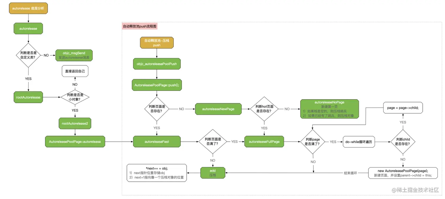
objc_autoreleasePoolPush的源码分析

我们通过调用轨迹objc_autoreleasePoolPush -> AutoreleasePoolPage::push来分析内部具体做了什么

// 入栈
static inline void *push() 
{
   id *dest;
   if (slowpath(DebugPoolAllocation)) {
       // Each autorelease pool starts on a new pool page.
       // 创建一个新的page对象,将POOL_BOUNDARY加进去
       dest = autoreleaseNewPage(POOL_BOUNDARY);
   } else {
       // 已有page对象,快速加入POOL_BOUNDARY
       dest = autoreleaseFast(POOL_BOUNDARY);
   }
   ASSERT(dest == EMPTY_POOL_PLACEHOLDER || *dest == POOL_BOUNDARY);
   return dest;
}

**【第一步】**如果没有新的page对象,那么会调用autoreleaseNewPage

static __attribute__((noinline))
id *autoreleaseNewPage(id obj)
{
   // 获取当前操作页
   AutoreleasePoolPage *page = hotPage();
   
   // 将POOL_BOUNDARY加到page中(入栈)
   if (page) return autoreleaseFullPage(obj, page);
   else return autoreleaseNoPage(obj);
}

// 获取当前操作页
static inline AutoreleasePoolPage *hotPage() 
{
   // 获取当前页
   AutoreleasePoolPage *result = (AutoreleasePoolPage *)
       tls_get_direct(key);
   
   // 如果是一个空池,则返回nil,否则,返回当前线程的自动释放池
   if ((id *)result == EMPTY_POOL_PLACEHOLDER) return nil;
   if (result) result->fastcheck();
   return result;
}

autoreleaseNewPage内部又会分别判断有page和没有page的操作

1.有page就调用autoreleaseFullPage将对象压入栈

static __attribute__((noinline))
id *autoreleaseFullPage(id obj, AutoreleasePoolPage *page)
{
   // The hot page is full. 
   // Step to the next non-full page, adding a new page if necessary.
   // Then add the object to that page.
   ASSERT(page == hotPage());
   ASSERT(page->full()  ||  DebugPoolAllocation);

   // 循环遍历当前page是否满了
   do {
       // 如果子页面存在,则将页面替换为子页面
       if (page->child) page = page->child;
       // 如果子页面不存在,则新建页面
       else page = new AutoreleasePoolPage(page);
   } while (page->full());

   // 设置为当前操作page
   setHotPage(page);
   
   // 压入栈
   return page->add(obj);
}

// 设置当前操作页
static inline void setHotPage(AutoreleasePoolPage *page) 
{
   if (page) page->fastcheck();
   tls_set_direct(key, (void *)page);
}

static inline AutoreleasePoolPage *coldPage() 
{
   AutoreleasePoolPage *result = hotPage();
   if (result) {
       while (result->parent) {
           result = result->parent;
           result->fastcheck();
       }
   }
   return result;
}

add里进行真正的压栈操作

id *add(id obj)
{
   ASSERT(!full());
   unprotect();
   id *ret; // 对象存储的位置

#if SUPPORT_AUTORELEASEPOOL_DEDUP_PTRS
   if (!DisableAutoreleaseCoalescing || !DisableAutoreleaseCoalescingLRU) {
       if (!DisableAutoreleaseCoalescingLRU) {
           if (!empty() && (obj != POOL_BOUNDARY)) {
               AutoreleasePoolEntry *topEntry = (AutoreleasePoolEntry *)next - 1;
               for (uintptr_t offset = 0; offset < 4; offset++) {
                   AutoreleasePoolEntry *offsetEntry = topEntry - offset;
                   if (offsetEntry <= (AutoreleasePoolEntry*)begin() || *(id *)offsetEntry == POOL_BOUNDARY) {
                       break;
                   }
                   if (offsetEntry->ptr == (uintptr_t)obj && offsetEntry->count < AutoreleasePoolEntry::maxCount) {
                       if (offset > 0) {
                           AutoreleasePoolEntry found = *offsetEntry;
                           memmove(offsetEntry, offsetEntry + 1, offset * sizeof(*offsetEntry));
                           *topEntry = found;
                       }
                       topEntry->count++;
                       ret = (id *)topEntry;  // need to reset ret
                       goto done;
                   }
               }
           }
       } else {
           if (!empty() && (obj != POOL_BOUNDARY)) {
               AutoreleasePoolEntry *prevEntry = (AutoreleasePoolEntry *)next - 1;
               if (prevEntry->ptr == (uintptr_t)obj && prevEntry->count < AutoreleasePoolEntry::maxCount) {
                   prevEntry->count++;
                   ret = (id *)prevEntry;  // need to reset ret
                   goto done;
               }
           }
       }
   }
#endif
   // 传入对象存储的位置
   ret = next;  // faster than `return next-1` because of aliasing
   // 将obj压栈到next指针位置,然后next进行++,即下一个对象存储的位置
   *next++ = obj;
#if SUPPORT_AUTORELEASEPOOL_DEDUP_PTRS
   // Make sure obj fits in the bits available for it
   ASSERT(((AutoreleasePoolEntry *)ret)->ptr == (uintptr_t)obj);
#endif
done:
   protect();
   return ret;
}

2.在autoreleaseNewPage内部判断没有page就会去调用autoreleaseNoPage创建新的page,然后在进行压栈操作

static __attribute__((noinline))
id *autoreleaseNoPage(id obj)
{
   // "No page" could mean no pool has been pushed
   // or an empty placeholder pool has been pushed and has no contents yet
   ASSERT(!hotPage());

   bool pushExtraBoundary = false;
   
   // 判断是否为空占位符,如果是,则将入栈标识为true
   if (haveEmptyPoolPlaceholder()) {
       // We are pushing a second pool over the empty placeholder pool
       // or pushing the first object into the empty placeholder pool.
       // Before doing that, push a pool boundary on behalf of the pool 
       // that is currently represented by the empty placeholder.
       pushExtraBoundary = true;
   }
   
   // 如果不是POOL_BOUNDARY,并且没有pool,则报错
   else if (obj != POOL_BOUNDARY  &&  DebugMissingPools) {
       // We are pushing an object with no pool in place, 
       // and no-pool debugging was requested by environment.
       _objc_inform("MISSING POOLS: (%p) Object %p of class %s "
                    "autoreleased with no pool in place - "
                    "just leaking - break on "
                    "objc_autoreleaseNoPool() to debug", 
                    objc_thread_self(), (void*)obj, object_getClassName(obj));
       objc_autoreleaseNoPool(obj);
       return nil;
   }
   
   // 如果对象是POOL_BOUNDARY,且没有申请自动释放池内存,则设置一个空占位符存储在tls中,其目的是为了节省内存
   else if (obj == POOL_BOUNDARY  &&  !DebugPoolAllocation) {
       // We are pushing a pool with no pool in place,
       // and alloc-per-pool debugging was not requested.
       // Install and return the empty pool placeholder.
       return setEmptyPoolPlaceholder();
   }

   // We are pushing an object or a non-placeholder'd pool.

   // Install the first page.
   // 初始化第一页
   AutoreleasePoolPage *page = new AutoreleasePoolPage(nil);
   
   // 设置为当前页
   setHotPage(page);
   
   // Push a boundary on behalf of the previously-placeholder'd pool.
   // 如果标识为true,则压入栈
   if (pushExtraBoundary) {
       page->add(POOL_BOUNDARY);
   }
   
   // Push the requested object or pool.
   return page->add(obj);
}

【第二步】 如果一开始就有page页面,那么直接进入到autoreleaseFast,再分别进行判断

static inline id *autoreleaseFast(id obj)
{
   AutoreleasePoolPage *page = hotPage();
   if (page && !page->full()) { // 已有page,并且没满
       return page->add(obj);
   } else if (page) {
       // 如果满了,则安排新的page
       return autoreleaseFullPage(obj, page);
   } else {
       // page不存在,新建
       return autoreleaseNoPage(obj);
   }
}
总结
  • 每一个AutoreleasePoolPage对象都会有一定的存储空间,大概占用4096个字节
  • 每一个AutoreleasePoolPage对象内部的成员变量会占56个字节,然后剩余的空间才用来存储autorelease对象
  • 每一个@autoreleasePool的开始都会先将POOL_BOUNDARY对象压入栈,然后才开始存储autorelease对象,并且push方法会返回POOL_BOUNDARY对象的内存地址
  • 当一个AutoreleasePoolPage对象存满后才会往下一个AutoreleasePoolPage对象里开始存储
  • AutoreleasePoolPage对象里面的beginend分别对应着autorelease对象开始入栈的起始地址和结束地址
  • AutoreleasePoolPage对象里面的next指向下一个能存放autorelease对象地址的区域

上面整个push入栈的过程分析可以用下图来概述

autorelease的源码分析

下面我们来看一下autorelease底层做了什么

// objc_object::autorelease
inline id 
objc_object::autorelease()
{
    ASSERT(!isTaggedPointer());
    if (fastpath(!ISA()->hasCustomRR())) {
        return rootAutorelease();
    }

    return ((id(*)(objc_object *, SEL))objc_msgSend)(this, @selector(autorelease));
}

// objc_object::rootAutorelease
inline id 
objc_object::rootAutorelease()
{
    // 如果是TaggedPointer就返回
    if (isTaggedPointer()) return (id)this;
    if (prepareOptimizedReturn(ReturnAtPlus1)) return (id)this;

    return rootAutorelease2();
}

// objc_object::rootAutorelease2
__attribute__((noinline,used))
id 
objc_object::rootAutorelease2()
{
    ASSERT(!isTaggedPointer());
    return AutoreleasePoolPage::autorelease((id)this);
}

发现最后还是会调用到AutoreleasePoolPageautorelease

static inline id autorelease(id obj)
{
   ASSERT(!obj->isTaggedPointerOrNil());
   id *dest __unused = autoreleaseFast(obj);
#if SUPPORT_AUTORELEASEPOOL_DEDUP_PTRS
   ASSERT(!dest  ||  dest == EMPTY_POOL_PLACEHOLDER  ||  (id)((AutoreleasePoolEntry *)dest)->ptr == obj);
#else
   ASSERT(!dest  ||  dest == EMPTY_POOL_PLACEHOLDER  ||  *dest == obj);
#endif
   return obj;
}

然后进入到快速压栈autoreleaseFast进行压栈操作,autoreleasepool只会将调用了autorelease的对象压入栈

autoreleaseobjc_autoreleasePush的整体分析如下图所示

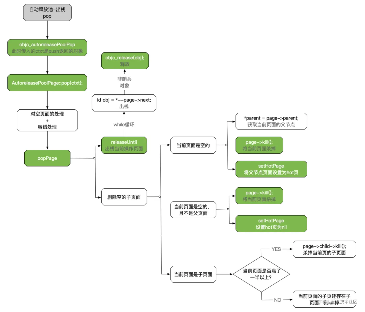
objc_autoreleasePoolPop的源码分析

【第一步】我们通过调用轨迹objc_autoreleasePoolPop -> AutoreleasePoolPage::pop来分析内部具体做了什么

static inline void
pop(void *token)
{
   AutoreleasePoolPage *page;
   id *stop;
   
   // 判断是否为空占位符
   if (token == (void*)EMPTY_POOL_PLACEHOLDER) {
       // Popping the top-level placeholder pool.
       // 获取当前页
       page = hotPage();
       if (!page) {
           // Pool was never used. Clear the placeholder.
           // 如果当前页不存在,则清除空占位符
           return setHotPage(nil);
       }
       // Pool was used. Pop its contents normally.
       // Pool pages remain allocated for re-use as usual.
       // 如果当前页存在,则将当前页设置为coldPage,token设置为coldPage的开始位置
       page = coldPage();
       token = page->begin();
   } else {
       // 获取token所在的page
       page = pageForPointer(token);
   }

   stop = (id *)token;
   // 判断最后一个位置,是否是POOL_BOUNDARY
   if (*stop != POOL_BOUNDARY) {
       // 如果不是,即最后一个位置是一个对象
       if (stop == page->begin()  &&  !page->parent) {
           // Start of coldest page may correctly not be POOL_BOUNDARY:
           // 1. top-level pool is popped, leaving the cold page in place
           // 2. an object is autoreleased with no pool
           // 如果是第一个位置,且没有父节点,什么也不做
       } else {
           // Error. For bincompat purposes this is not 
           // fatal in executables built with old SDKs.
           // 如果是第一个位置,且有父节点,则出现了混乱
           return badPop(token);
       }
   }

   if (slowpath(PrintPoolHiwat || DebugPoolAllocation || DebugMissingPools)) {
       return popPageDebug(token, page, stop);
   }

   // 出栈
   return popPage<false>(token, page, stop);
}

beginend分别对应着autorelease对象的起始地址和结束地址

// 开始存放autorelease对象的地址:开始地址 + 他本身占用的大小
id * begin() {
   return (id *) ((uint8_t *)this+sizeof(*this));
}

// 结束地址:开始地址 + PAGE_MAX_SIZE
id * end() {
   return (id *) ((uint8_t *)this+SIZE);
}

// coldPage
static inline AutoreleasePoolPage *coldPage() 
{
   AutoreleasePoolPage *result = hotPage();
   if (result) {
       while (result->parent) {
           result = result->parent;
           result->fastcheck();
       }
   }
   return result;
}

【第二步】然后进入popPage进行出栈操作

template<bool allowDebug>
static void
popPage(void *token, AutoreleasePoolPage *page, id *stop)
{
   if (allowDebug && PrintPoolHiwat) printHiwat();

   // 出栈当前操作页面对象
   page->releaseUntil(stop);

   // memory: delete empty children
   // 删除空子项
   if (allowDebug && DebugPoolAllocation  &&  page->empty()) {
       // special case: delete everything during page-per-pool debugging
       // 获取当前页面的父节点
       AutoreleasePoolPage *parent = page->parent;
       //删除将当前页面
       page->kill();
       // 设置操作页面为父节点页面
       setHotPage(parent);
   } else if (allowDebug && DebugMissingPools  &&  page->empty()  &&  !page->parent) {
       // special case: delete everything for pop(top)
       // when debugging missing autorelease pools
       page->kill();
       setHotPage(nil);
   } else if (page->child) {
       // hysteresis: keep one empty child if page is more than half full
       // 如果页面已满一半以上,则保留一个空子级
       if (page->lessThanHalfFull()) {
           page->child->kill();
       }
       else if (page->child->child) {
           page->child->child->kill();
       }
   }
}

// kill
void kill() 
{
   // Not recursive: we don't want to blow out the stack 
   // if a thread accumulates a stupendous amount of garbage
   AutoreleasePoolPage *page = this;
   while (page->child) page = page->child;

   AutoreleasePoolPage *deathptr;
   do {
       deathptr = page;
       
       // 子节点 变成 父节点
       page = page->parent;
       if (page) {
           page->unprotect();
           
           //子节点置空
           page->child = nil;
           page->protect();
       }
       delete deathptr;
   } while (deathptr != this);
}

内部会调用releaseUntil循环遍历进行pop操作

void releaseUntil(id *stop) 
{
   // Not recursive: we don't want to blow out the stack 
   // if a thread accumulates a stupendous amount of garbage
   
   // 循环遍历
   // 判断下一个对象是否等于stop,如果不等于,则进入while循环
   while (this->next != stop) {
       // Restart from hotPage() every time, in case -release 
       // autoreleased more objects
       AutoreleasePoolPage *page = hotPage();

       // fixme I think this `while` can be `if`, but I can't prove it
       // 如果当前页是空的
       while (page->empty()) {
           // 将page赋值为父节点页
           page = page->parent;
           // 并设置当前页为父节点页
           setHotPage(page);
       }

       page->unprotect();
#if SUPPORT_AUTORELEASEPOOL_DEDUP_PTRS
       AutoreleasePoolEntry* entry = (AutoreleasePoolEntry*) --page->next;

       // create an obj with the zeroed out top byte and release that
       id obj = (id)entry->ptr;
       int count = (int)entry->count;  // grab these before memset
#else
       id obj = *--page->next;
#endif
       memset((void*)page->next, SCRIBBLE, sizeof(*page->next));
       page->protect();

       if (obj != POOL_BOUNDARY) { // 只要不是POOL_BOUNDARY,就进行release
#if SUPPORT_AUTORELEASEPOOL_DEDUP_PTRS
           // release count+1 times since it is count of the additional
           // autoreleases beyond the first one
           for (int i = 0; i < count + 1; i++) {
               objc_release(obj);
           }
#else
           objc_release(obj);
#endif
       }
   }

   // 设置当前页
   setHotPage(this);

#if DEBUG
   // we expect any children to be completely empty
   for (AutoreleasePoolPage *page = child; page; page = page->child) {
       ASSERT(page->empty());
   }
#endif
}
总结
  • pop函数会将POOL_BOUNDARY的内存地址传进去
  • autorelease对象end的结束地址开始进行发送release消息,一直找到POOL_BOUNDARY为止
  • 一旦发现当前页已经空了,就会去上一个页面进行pop,并释放当前页面
  • 整个入栈出栈的顺序是采用先进后出,和栈中顺序一样,但不代表着这里说的是真正的栈

上面整个pop出栈的过程分析可以用下图来概述

通过打印分析执行过程

我们可以通过一个私有函数_objc_autoreleasePoolPrint来打印分析整个autorelease的过程

// 声明内部私有函数,可以调用执行
extern void _objc_autoreleasePoolPrint(void);

int main(int argc, const char * argv[]) {
    @autoreleasepool { //  r1 = push()
        
        Person *p1 = [[[Person alloc] init] autorelease];
        Person *p2 = [[[Person alloc] init] autorelease];
        
        @autoreleasepool { // r2 = push()
           
            MJPerson *p3 = [[[Person alloc] init] autorelease];
            
            _objc_autoreleasePoolPrint();
            
        } // pop(r2)
        
        
    } // pop(r1)
    
    
    return 0;
}

可以看到打印结果如下

objc[25057]: ##############
objc[25057]: AUTORELEASE POOLS for thread 0x1000e7e00
objc[25057]: 5 releases pending.
objc[25057]: [0x107009000]  ................  PAGE  (hot) (cold)
objc[25057]: [0x107009038]  ################  POOL 0x107009038
objc[25057]: [0x107009040]       0x10060f120  Person
objc[25057]: [0x107009048]       0x100606800  Person
objc[25057]: [0x107009050]  ################  POOL 0x107009050
objc[25057]: [0x107009058]       0x100607de0  Person
objc[25057]: ##############

面试题

1.@dynamic和@synthesize两个关键字的含义

在旧版的编译器,加上@synthesize会生成带下划线的成员变量和setter、getter的实现,现在的编译器已经不用加上这个关键字也可以自动实现了

// 成员变量为_age
@synthesize age = _age;

// 不赋值的话,成员变量就是age
@synthesize age

加上@dynamic不会自动生成setter和getter的实现和成员变量

@dynamic age;

所有的声明都是由@property来决定的

2.分别运行下面两段代码,思考能发生什么事,有什么区别

@interface ViewController ()
@property (strong, nonatomic) NSString *name;
@end

@implementation ViewController

- (void)viewDidLoad {
    [super viewDidLoad];
    
    dispatch_queue_t queue = dispatch_get_global_queue(0, 0);

// 第一段
    for (int i = 0; i < 1000; i++) {
        dispatch_async(queue, ^{
            self.name = [NSString stringWithFormat:@"abcdefghijk"];
        });
    }
    

// 第二段
    for (int i = 0; i < 1000; i++) {
        dispatch_async(queue, ^{
            self.name = [NSString stringWithFormat:@"abc"];
        });
    }
}

@end

【第一段代码】

由于给self.name赋值会调用name的settersetter的实现是先释放掉旧的成员变量,然后赋值新的成员变量;又因为是多线程并发调用,所以name被多次释放造成坏内存访问

解决办法:在dispatch_async的回调中给self.name赋值加锁

【第二段代码】

程序不会崩溃。

我们先分别打印两个字符串,从打印类型和内存地址都可以发现第二个字符串是经过了TaggedPointer优化过的,所以不会调用setter,也就不会被多次释放造成崩溃了

NSString *str1 = [NSString stringWithFormat:@"abcdefghijk"];
    NSString *str2 = [NSString stringWithFormat:@"abc"];

    NSLog(@"%@ %@", [str1 class], [str2 class]);
    NSLog(@"%p %p", str1, str2);
    
// 输出:__NSCFString NSTaggedPointerString
// 0x600000a8d6c0 0x818ff819168b363d

3.ARC都帮我们做了什么

ARCLLVMRuntime相互协作的产物;LLVM会在编译阶段帮我们生成内存管理相关的代码,Runtime又会在运行时进行内存管理的操作

4.局部变量具体是在什么时候进行释放的

  • 如果是不被修饰的局部变量,会在函数内作用域结束进行释放
  • 如果是被@autoreleasePool修饰的,那么会交由自动释放池管理
  • 如果是调用了autorelease,那么会被加到RunLoop中进行管理

看下面这段代码,对象在执行完viewWillAppear后才被释放

- (void)viewDidLoad {
    [super viewDidLoad];
    
    Person *person = [[[Person alloc] init] autorelease];
    
    NSLog(@"%s", __func__);
}

- (void)viewWillAppear:(BOOL)animated
{
    [super viewWillAppear:animated];
    
    NSLog(@"%s", __func__);
}

- (void)viewDidAppear:(BOOL)animated
{
    [super viewDidAppear:animated];
    
    NSLog(@"%s", __func__);
}

Runloop在进入循环时会先执行一次objc_autoreleasePoolPush,然后再进入睡眠之前会执行一次objc_autoreleasePoolPopobjc_autoreleasePoolPush,就这样一直循环;等到程序真正退出时再回执行一次objc_autoreleasePoolPop

由此也可以发现viewDidLoadviewWillAppear是在同一次运行循环中