购买OSS
创建Bucket
设置Bucket为网站
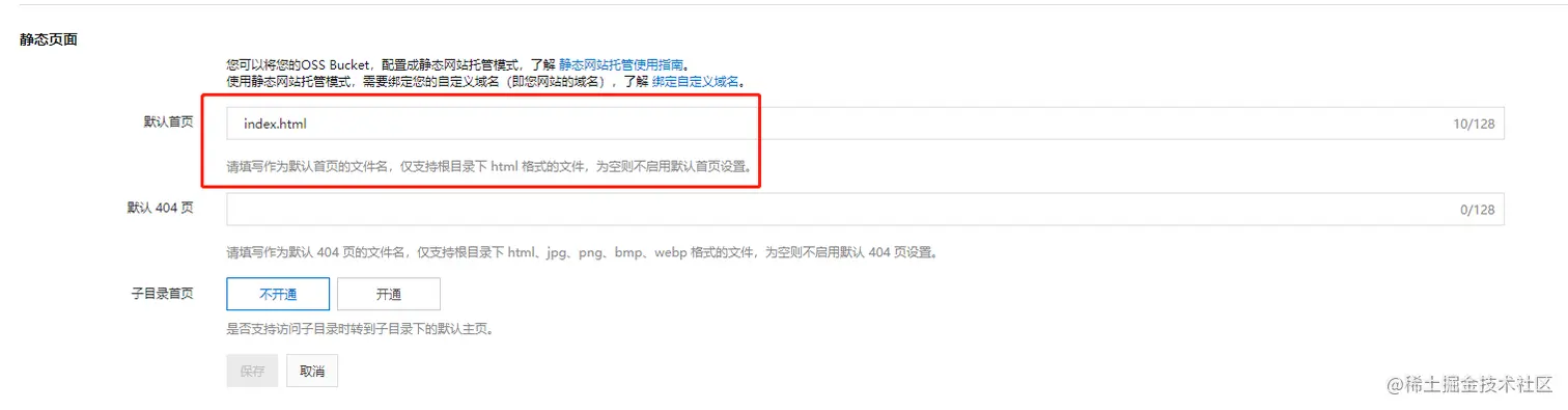
填写网站的首页,注意路径必须是根目录下的
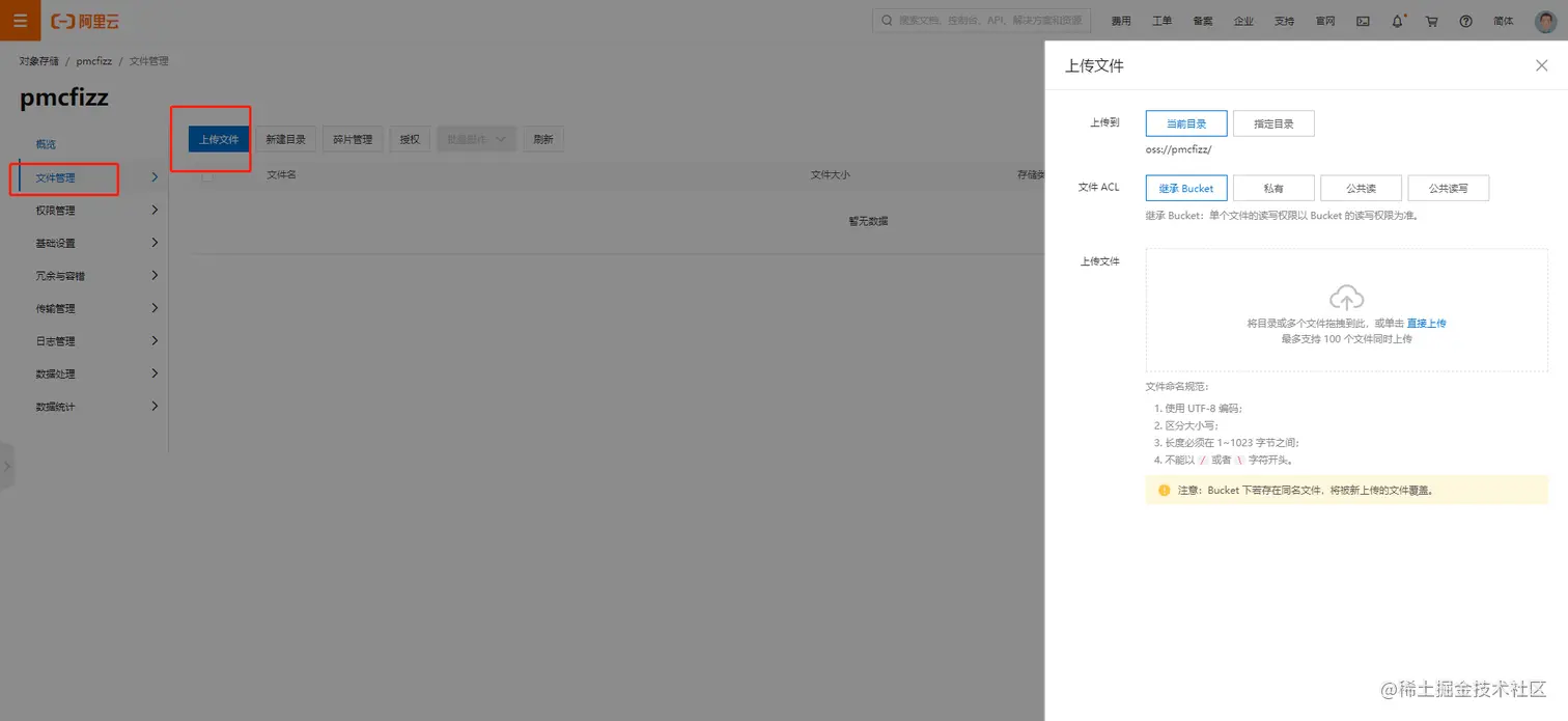
上传网站资源
配置域名访问
修改Bucket读写权限为公共读 否则无法访问
测试结果
齐活。
免费配置Https证书下次介绍
这次真是干货啊,没有一句废话。
友情提示,一直OSS的访问都是要钱的。不用的时候设置为私有比较好。
购买OSS
创建Bucket
设置Bucket为网站
填写网站的首页,注意路径必须是根目录下的
上传网站资源
配置域名访问
修改Bucket读写权限为公共读 否则无法访问
测试结果
齐活。
免费配置Https证书下次介绍
这次真是干货啊,没有一句废话。
友情提示,一直OSS的访问都是要钱的。不用的时候设置为私有比较好。