TextView绘制流程二、BoringLayout深入理解

3,911 阅读4分钟

@TOC TextView是android提供的一个文本展示ui控件,同时也是android开发者最先熟悉的Weight组件,可以配合Html和Spannable进行展示文字、展示html、进行高亮处理,还能通过autolink进行email、tel等功能的识别跳转,本篇文章将带你从系统源码的角度彻底搞定TextView的绘制流程。

在上一篇TextView绘制流程中 https://blog.csdn.net/wanggang514260663/article/details/113996117 简要分析了TextView的onMeasure、onLayout、onDraw。在TextView中,有一个贯穿了整个流程的类-Layout,本节主要对Layout进行分析。

在这里插入图片描述 Layout主要有三个实现类

  • StaticLayout

StaticLayout在文字被排列布局之后不允许修改。

  • BoringLayout

BoringLayout是Layout的最简单的实现,主要用于适配单行文字展示,并且只支持从左到右的展示方向。不建议在自己的开发过程中直接使用,如果需要使用的话,首先使用isBoring判断文字是否符合要求。

  • DynamicLayout

DynamicLayout支持在排列布局之后修改文字,修改之后会更新text内容。

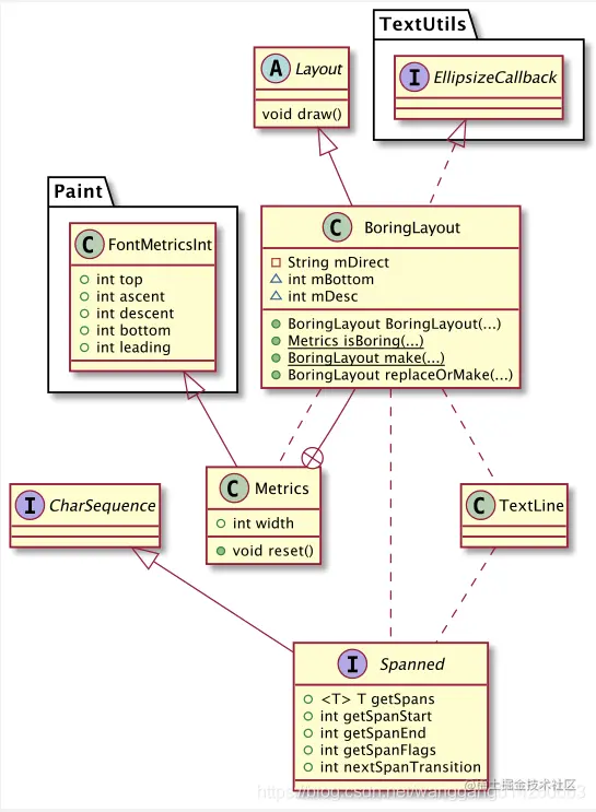
BoringLayout

在这里插入图片描述 上面是BoringLayout的类依赖图。

BoringLayout#isBoring

如果想要使用BoringLayout方法的话,首先需要调用BoringLayout.isBoring方法,判断是否支持BoringLayout。

/**
 * 如果text支持BoringLayout的话,返回Metrics对象,否则返回null
 */
public static Metrics isBoring(CharSequence text, TextPaint paint) {
    return isBoring(text, paint, TextDirectionHeuristics.FIRSTSTRONG_LTR, null);
}
public static Metrics isBoring(CharSequence text, TextPaint paint,
            TextDirectionHeuristic textDir, Metrics metrics) {
    //返回文字长度
    final int textLength = text.length();
    // hasAnyInterestingChars 方法用来判断文字如果是\t、\n或者是bidi unicode字符或者代理对unicode字符的话,直接返回true
    if (hasAnyInterestingChars(text, textLength)) {
        return null;  // There are some interesting characters. Not boring.
    }
    //判断文字方向是否是从右向左排列
    if (textDir != null && textDir.isRtl(text, 0, textLength)) {
        return null;  // The heuristic considers the whole text RTL. Not boring.
    }
    // 是否是Spanned对象
    // text中进行样式操作,比如高亮、可点击等操作,都是spanned支持实现
    if (text instanceof Spanned) {
        Spanned sp = (Spanned) text;
        Object[] styles = sp.getSpans(0, textLength, ParagraphStyle.class);
        if (styles.length > 0) {
            return null;  // There are some ParagraphStyle spans. Not boring.
        }
    }
    Metrics fm = metrics;
    if (fm == null) {
        fm = new Metrics();
    } else {
        fm.reset();
    }
    //下面会专门介绍TextLine
    TextLine line = TextLine.obtain();
    line.set(paint, text, 0, textLength, Layout.DIR_LEFT_TO_RIGHT,
             Layout.DIRS_ALL_LEFT_TO_RIGHT, false, null,
             0 /* ellipsisStart, 0 since text has not been ellipsized at this point */,
             0 /* ellipsisEnd, 0 since text has not been ellipsized at this point */);
    fm.width = (int) Math.ceil(line.metrics(fm));
    TextLine.recycle(line);
    return fm;
}
  • BoringLayout#hasAnyInterestingChars
private static boolean hasAnyInterestingChars(CharSequence text, int textLength) {
        final int MAX_BUF_LEN = 500;
        final char[] buffer = TextUtils.obtain(MAX_BUF_LEN);
        try {
            for (int start = 0; start < textLength; start += MAX_BUF_LEN) {
                final int end = Math.min(start + MAX_BUF_LEN, textLength);

                // No need to worry about getting half codepoints, since we consider surrogate code
                // units "interesting" as soon we see one.
                //根据text的类型判断使用对应的类调用getChars实现将字符串复制到目标数组buffer中
                TextUtils.getChars(text, start, end, buffer, 0);

                final int len = end - start;
                for (int i = 0; i < len; i++) {
                    final char c = buffer[i];
                    //TextUtils.couldAffectRtl(c) 判断如果是bidi算法unicode、代理对unicode字符的话,直接返回true
                    if (c == '\n' || c == '\t' || TextUtils.couldAffectRtl(c)) {
                        return true;
                    }
                }
            }
            return false;
        } finally {
            TextUtils.recycle(buffer);
        }
    }

BoringLayout#make

public static BoringLayout make(CharSequence source, TextPaint paint, int outerWidth,
            Alignment align, float spacingmult, float spacingadd, BoringLayout.Metrics metrics,
            boolean includePad, TextUtils.TruncateAt ellipsize, int ellipsizedWidth) {
    return new BoringLayout(source, paint, outerWidth, align, spacingmult, spacingadd, metrics,
                            includePad, ellipsize, ellipsizedWidth);
}
  • BoringLayout#BoringLayout
public BoringLayout(CharSequence source, TextPaint paint, int outerWidth, Alignment align,
            float spacingMult, float spacingAdd, BoringLayout.Metrics metrics, boolean includePad,
            TextUtils.TruncateAt ellipsize, int ellipsizedWidth) {
    /*
     * It is silly to have to call super() and then replaceWith(),
     * but we can't use "this" for the callback until the call to
     * super() finishes.
     */
    // 注意outerWidth不能<0,在Layout中有判断,<0抛出IllegalArgumentException
    super(source, paint, outerWidth, align, spacingMult, spacingAdd);

    boolean trust;

    //如果ellipsize == null 或者 ellipsize类型是MARQUEE,则返回文字包括的宽度
    if (ellipsize == null || ellipsize == TextUtils.TruncateAt.MARQUEE) {
        mEllipsizedWidth = outerWidth;
        mEllipsizedStart = 0;
        mEllipsizedCount = 0;
        trust = true;
    } else {
        // replaceWith方法在Layout类中,只是对构造方法中的参数进行了重新赋值
        // TextUtils.ellipsize 用于计算并裁剪,如果文字在限定的宽度内,则直接返回原始文本,如果文本内容超过限制,则根据文字方向和TruncateAt类型判断是否展示省略号。
        replaceWith(TextUtils.ellipsize(source, paint, ellipsizedWidth, ellipsize, true, this),
                    paint, outerWidth, align, spacingMult, spacingAdd);
        mEllipsizedWidth = ellipsizedWidth;
        trust = false;
    }
    init(getText(), paint, align, metrics, includePad, trust);
}
void init(CharSequence source, TextPaint paint, Alignment align,
            BoringLayout.Metrics metrics, boolean includePad, boolean trustWidth) {
    int spacing;
	
	//如果mDirect == null,则使用Layout#draw进行绘制,否则使用canvas.drawText绘制	
    if (source instanceof String && align == Layout.Alignment.ALIGN_NORMAL) {
        mDirect = source.toString();
    } else {
        mDirect = null;
    }

    mPaint = paint;
	
    //includePad对应于TextView_includeFontPadding属性
	//当设置为false的时候,告诉计算会去除top和ascent之间的间距,以及bottom和descent之间的间距,所以字体的整体占用空间会比设置为true的时候较小
	//TextView_includeFontPadding属性默认值为true
	if (includePad) {
	    //需要注意的话baseline上方的值为负数,baseline下方的值为正数,所以mertics.bottom - mertics.top实际上就是bottom和top之间的距离,下面的descent和ascent是一样的道理
	    spacing = metrics.bottom - metrics.top;
	    mDesc = metrics.bottom;
	} else {
	    spacing = metrics.descent - metrics.ascent;
	    mDesc = metrics.descent;
	}
	mBottom = spacing;
	//baseline = mBottom - mDesc,mBottom计算出来的值实际上就是文字的高度,减去mdesc的高度,刚好就是baseline高度

    //这里计算并返回一个最大的行宽度
    if (trustWidth) {
        mMax = metrics.width;
    } else {
        /*
         * If we have ellipsized, we have to actually calculate the
         * width because the width that was passed in was for the
         * full text, not the ellipsized form.
         */
        //TextLine比较复杂,后续专门介绍
        TextLine line = TextLine.obtain();
        line.set(paint, source, 0, source.length(), Layout.DIR_LEFT_TO_RIGHT,
                 Layout.DIRS_ALL_LEFT_TO_RIGHT, false, null,
                 mEllipsizedStart, mEllipsizedStart + mEllipsizedCount);
        mMax = (int) Math.ceil(line.metrics(null));
        TextLine.recycle(line);
    }
    if (includePad) {
        mTopPadding = metrics.top - metrics.ascent;
        mBottomPadding = metrics.bottom - metrics.descent;
    }
}

BoringLayout#replaceOrMake

BoringLayout#replaceOrMake方法和make方法在大体实现上差不多,区别就是make是构建出来一个新的BoringLayout,而replaceOrMake是进行复用

public BoringLayout replaceOrMake(CharSequence source, TextPaint paint, int outerWidth,
            Alignment align, float spacingMult, float spacingAdd, BoringLayout.Metrics metrics,
            boolean includePad, TextUtils.TruncateAt ellipsize, int ellipsizedWidth) {
    boolean trust;

    if (ellipsize == null || ellipsize == TextUtils.TruncateAt.MARQUEE) {
        replaceWith(source, paint, outerWidth, align, spacingMult, spacingAdd);

        mEllipsizedWidth = outerWidth;
        mEllipsizedStart = 0;
        mEllipsizedCount = 0;
        trust = true;
    } else {
    	//该方法是在Layout中实现,主要是对使用的变量进行一个重新赋值。
    	//TextUtils.ellipsize 用于计算并裁剪,如果文字在限定的宽度内,则直接返回原始文本,如果文本内容超过限制,则根据文字方向和TruncateAt类型判断是否展示省略号。
        replaceWith(TextUtils.ellipsize(source, paint, ellipsizedWidth, ellipsize, true, this),
                paint, outerWidth, align, spacingMult, spacingAdd);

        mEllipsizedWidth = ellipsizedWidth;
        trust = false;
    }

    init(getText(), paint, align, metrics, includePad, trust);
    return this;
}
  • layout#replaceWith
void replaceWith(CharSequence text, TextPaint paint,
                              int width, Alignment align,
                              float spacingmult, float spacingadd) {
    if (width< 0) {
        throw new IllegalArgumentException("Layout: " + width + " < 0");
    }

    mText = text;
    mPaint = paint;
    mWidth = width;
    mAlignment = align;
    mSpacingMult = spacingmult;
    mSpacingAdd = spacingadd;
    mSpannedText = text instanceof Spanned;
}

BoringLayout#draw

上一篇文章-TextView绘制流程中有说过,TextView的onDraw中如果是非可编辑文字的话,使用layout#draw方法。那么看一下BoringLayout的draw方法实现。

public void draw(Canvas c, Path highlight, Paint highlightpaint,
                 int cursorOffset) {
    //在init中,有一个判断用来控制mDirect的值
    //source instanceof String && align == Layout.Alignment.ALIGN_NORMAL
    if (mDirect != null && highlight == null) {
    	//mbottom-mdesc用来计算绘制线的baselineY位置
        c.drawText(mDirect, 0, mBottom - mDesc, mPaint);
    } else {
        //调用Layout#draw方法绘制
        super.draw(c, highlight, highlightpaint, cursorOffset);
    }
}

mBottom - mDesc计算baselineY,这块牵扯到Metrics相关的知识,对于Metrics的相关知识,可以参考canvas.drawText理解和FontMetrics文字测量

TextLine

之前在介绍BoringLayout的时候有提到TextLine这个类,接下来将介绍它。

/**
 * Represents a line of styled text, for measuring in visual order and
 * for rendering.
 *
 * <p>Get a new instance using obtain(), and when finished with it, return it
 * to the pool using recycle().
 *
 * <p>Call set to prepare the instance for use, then either draw, measure,
 * metrics, or caretToLeftRightOf.
 *
 * @hide
 */
public class TextLine{
...
}

简单回顾下,BoringLayout中使用的地方。

...
 TextLine line = TextLine.obtain();
 line.set(paint, text, 0, textLength, Layout.DIR_LEFT_TO_RIGHT,
         Layout.DIRS_ALL_LEFT_TO_RIGHT, false, null,
         0 /* ellipsisStart, 0 since text has not been ellipsized at this point */,
         0 /* ellipsisEnd, 0 since text has not been ellipsized at this point */);
 fm.width = (int) Math.ceil(line.metrics(fm));
 TextLine.recycle(line);
...

其实TextLine本身使用到的方法也就这几个,下面挨个做个介绍。

TextLine#obtain

从TextLine的介绍中可以知道,这个方法是用来获取一个TextLine对象。

//创建一个大小为3个TextLine共享数据集合
private static final TextLine[] sCached = new TextLine[3];
...略若干代码
public static TextLine obtain() {
    TextLine tl;
    synchronized (sCached) {
        for (int i = sCached.length; --i >= 0;) {
            //如果集合中有可用的TextLine,则取出使用,使用后并从集合中移除。
            if (sCached[i] != null) {
                tl = sCached[i];
                //相当于从集合中移除
                sCached[i] = null;
                return tl;
            }
        }
    }
    //如果sCached中没有可用的TextLine,则创建一个新的。
    tl = new TextLine();
    return tl;
}

TextLine#recycle

recycle是与TextLine#obtain方法结对出现的方法

/**
 * Puts a TextLine back into the shared pool. Do not use this TextLine once
 * it has been returned.
 * @param tl the textLine
 * @return null, as a convenience from clearing references to the provided
 * TextLine
 * 将TextLine对象设置回sCached共享池中
 */
public static TextLine recycle(TextLine tl) {
   tl.mText = null;
   tl.mPaint = null;
   tl.mDirections = null;
   tl.mSpanned = null;
   tl.mTabs = null;
   tl.mChars = null;
   tl.mComputed = null;
   
   //这三个都是SpanSet的实现,而SpanSet的作用是将指定范型类型的span对象从Spanned类型数据中拆分出来保存在数组中。可通过getNextTransition方法进行访问。
   //private final SpanSet<MetricAffectingSpan> mMetricAffectingSpanSpanSet =
   //         new SpanSet<MetricAffectingSpan>(MetricAffectingSpan.class);
   //MetricAffectingSpan是牵扯到文字的宽、高变化的
   tl.mMetricAffectingSpanSpanSet.recycle();
   //private final SpanSet<CharacterStyle> mCharacterStyleSpanSet =
   //	      new SpanSet<CharacterStyle>(CharacterStyle.class);
   //CharacterStyle从名称就可以看出来是和样式相关的
   tl.mCharacterStyleSpanSet.recycle();
   //private final SpanSet<ReplacementSpan> mReplacementSpanSpanSet =
   //         new SpanSet<ReplacementSpan>(ReplacementSpan.class);
   //ReplacementSpan从名称可以看出来是支持内容替换的
   tl.mReplacementSpanSpanSet.recycle();

   synchronized(sCached) {
       for (int i = 0; i < sCached.length; ++i) {
           //因为之前obtain中,使用的时候会做移除,所以这边,没有共享池还有空位,则丢到共享池中。
           if (sCached[i] == null) {
               sCached[i] = tl;
               break;
           }
       }
   }
   return null;
}

TextLine#set

/**
 * Initializes a TextLine and prepares it for use.
 * 主要是用来TextLine的初始化操作
 *
 * @param paint the base paint for the line
 * @param text the text, can be Styled
 * @param start the start of the line relative to the text
 * @param limit the limit of the line relative to the text
 * @param dir the paragraph direction of this line
 * @param directions the directions information of this line
 * @param hasTabs true if the line might contain tabs
 * @param tabStops the tabStops. Can be null
 * @param ellipsisStart the start of the ellipsis relative to the line
 * @param ellipsisEnd the end of the ellipsis relative to the line. When there
 *                    is no ellipsis, this should be equal to ellipsisStart.
 */
@VisibleForTesting(visibility = VisibleForTesting.Visibility.PACKAGE)
public void set(TextPaint paint, CharSequence text, int start, int limit, int dir,Directions directions, boolean hasTabs, TabStops tabStops,
        int ellipsisStart, int ellipsisEnd) {
    mPaint = paint;
    mText = text;
    mStart = start;
    mLen = limit - start;
    mDir = dir;
    mDirections = directions;
    if (mDirections == null) {
        throw new IllegalArgumentException("Directions cannot be null");
    }
    mHasTabs = hasTabs;
    mSpanned = null;

    boolean hasReplacement = false;
    //判断类型是否支持Spanned
    if (text instanceof Spanned) {
    	//强转为Spanned
        mSpanned = (Spanned) text;
        //replementSpan是一般使用的span的类型,前面有介绍过spanset是将spanned数据中的所有
        //支持的类型的span对象拆出来,将拆出来的span对象、span开始位置、span结束位
        //置、spanFlags分别保存在数组中。spanset提供了getNextTransition方法用于访问
        //spanset中保存的数据。
        mReplacementSpanSpanSet.init(mSpanned, start, limit);
        //numberOfSpans方法用于获取总共拆分了多少个span对象。
        hasReplacement = mReplacementSpanSpanSet.numberOfSpans > 0;
    }

    mComputed = null;
    //PrecomputedText是在android p中提供的一个新的api,PrecomputedTextCompat能够
    //使 app 可以事先甚至在后台线程中执行文本布局最耗费时间的部分工作,以缓存布局结果,
    //并返回宝贵的测量数据。
    
    //更多关于PrecomputedText可以参考文章:
    //https://blog.csdn.net/ecjtuhq/article/details/104366104
    if (text instanceof PrecomputedText) {
        // Here, no need to check line break strategy or hyphenation frequency since there is no
        // line break concept here.
        mComputed = (PrecomputedText) text;
        if (!mComputed.getParams().getTextPaint().equalsForTextMeasurement(paint)) {
            mComputed = null;
        }
    }

    mCharsValid = hasReplacement;
	//如果text类型是Spanned && spanset的大小>0,则mCharsValid == true
    if (mCharsValid) {
        if (mChars == null || mChars.length < mLen) {
            mChars = ArrayUtils.newUnpaddedCharArray(mLen);
        }
        //将text文本拆分为char数据,并赋值到目标mChars中
        TextUtils.getChars(text, start, limit, mChars, 0);
        //理论上能进入到这里,应该为true
        if (hasReplacement) {
            // Handle these all at once so we don't have to do it as we go.
            // Replace the first character of each replacement run with the
            // object-replacement character and the remainder with zero width
            // non-break space aka BOM.  Cursor movement code skips these
            // zero-width characters.
            //用对象替换字符替换每个替换运行的第一个字符,
            //并用零宽度不间断空格(又称为BOM)替换其余字符
            char[] chars = mChars;
            for (int i = start, inext; i < limit; i = inext) {
                inext = mReplacementSpanSpanSet.getNextTransition(i, limit);
                if (mReplacementSpanSpanSet.hasSpansIntersecting(i, inext)
                        && (i - start >= ellipsisEnd || inext - start <= ellipsisStart)) {
                    // transition into a span
                    chars[i - start] = '\ufffc';
                    for (int j = i - start + 1, e = inext - start; j < e; ++j) {
                        chars[j] = '\ufeff'; // used as ZWNBS, marks positions to skip
                    }
                }
            }
        }
    }
    mTabs = tabStops;
    mAddedWidthForJustify = 0;
    mIsJustifying = false;
	//省略号开始和结束位置
    mEllipsisStart = ellipsisStart != ellipsisEnd ? ellipsisStart : 0;
    mEllipsisEnd = ellipsisStart != ellipsisEnd ? ellipsisEnd : 0;
}

到这里boringLayout讲完了,后续文章会陆续说明StaticLayoutDynamicLayout