vue生命周期 父子组件篇 (内附生命周期图详解)

276 阅读1分钟

父子组件生命周期

创建实例从外到内(从父组件到子组件) 渲染是从内到外(子组件渲染完 父组件才会渲染)

挂载阶段:

父 beforeCreate -> 父 created -> 父 beforeMount -> 子 beforeCreate -> 子 created -> 子 beforeMount -> 子 mounted -> 父 mounted

更新阶段:

父 beforeUpdate -> 子 beforeUpdate -> 子 updated -> 父 updated

销毁阶段:

父 beforeDestroy -> 子 beforeDestroy -> 子 destroyed -> 父 destroyed

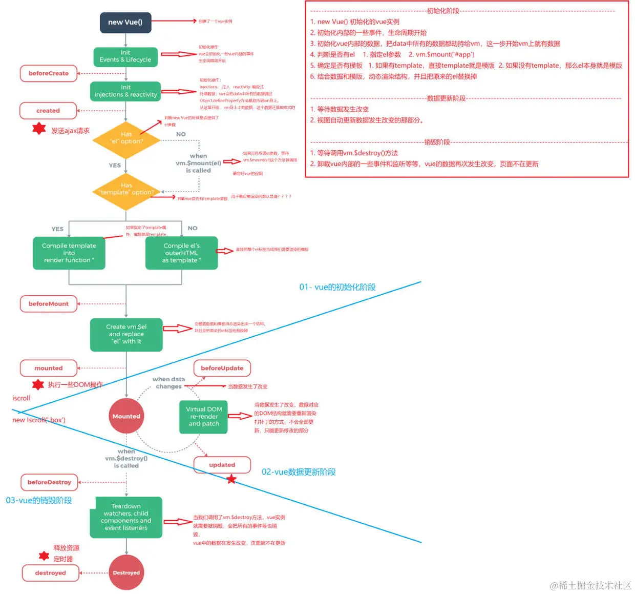
###Vue生命周期图详解

生命周期.png