备战春招/秋招,开源社区系统 Echo,基于目前主流 Java Web 技术栈,并提供详细的开发文档和配套教程

1,292 阅读14分钟

源码链接:已托管在 Github 和 Gitee:

在线体验:项目已经部署到腾讯云服务器,各位小伙伴们可直接线上体验:http://1.15.127.74/。已内置三种不同身份的用户:

usernamepassword特殊权限
管理员adminadmin数据统计、删除帖子
版主mastermaster置顶帖子、加精帖子
普通用户useruser

文档地址:文档通过 Docsify + Gitee Pages 生成,国内访问速度较快,在线访问地址:veal98.gitee.io/echo

📚 从本项目你能学到什么

  • 学会主流的 Java Web 开发技术和框架(Spring、SpringBoot、Spring MVC、MyBatis、MySQL、Redis、Kafka、Elasticsearch、Spring Security 等)
  • 了解一个真实的 Web 项目从开发到部署的整个流程(本项目配套有大量图例和详细教程,以帮助小伙伴快速上手)
  • 掌握本项目中涉及的核心技术点以及常见面试题和解析

🏄‍ 在线体验与文档地址

  • 在线体验:项目已经部署到腾讯云服务器,各位小伙伴们可直接线上体验:http://1.15.127.74/

    已内置三种不同身份的用户:

    usernamepassword特殊权限
    管理员adminadmin数据统计、删除帖子
    版主mastermaster置顶帖子、加精帖子
    普通用户useruser
  • 文档地址:文档通过 Docsify + Gitee Pages 生成,在线访问地址:veal98.gitee.io/echo

💻 核心技术栈

后端:

  • Spring
  • Spring Boot 2.1.5 RELEASE
  • Spring MVC
  • ORM:MyBatis
  • 数据库:MySQL 5.7
  • 分布式缓存:Redis
  • 本地缓存:Caffeine
  • 消息队列:Kafka 2.13-2.7.0
  • 搜索引擎:Elasticsearch 6.4.3
  • 安全:Spring Security
  • 邮件任务:Spring Mail
  • 分布式定时任务:Spring Quartz
  • 日志:SLF4J(日志接口) + Logback(日志实现)

前端:

  • Thymeleaf
  • Bootstrap 4.x
  • Jquery
  • Ajax

🔨 开发环境

  • 操作系统:Windows 10
  • 构建工具:Apache Maven
  • 集成开发工具:Intellij IDEA
  • 应用服务器:Apache Tomcat
  • 接口测试工具:Postman
  • 压力测试工具:Apache JMeter
  • 版本控制工具:Git
  • Java 版本:8

🎀 界面展示

首页:

登录页:

帖子详情页:

个人主页:

朋友私信页:

私信详情页:

系统通知页:

通知详情页:

账号设置页:

数据统计页:

搜索详情页:

🎨 功能列表

  • 注册

    • 用户注册成功,将用户信息存入 MySQL,但此时该用户状态为未激活
    • 向用户发送激活邮件,用户点击链接则激活账号(Spring Mail)
  • 登录 | 登出

    • 进入登录界面,动态生成验证码,并将验证码短暂存入 Redis(60 秒)
    • 用户登录成功(验证用户名、密码、验证码),生成登录凭证且设置状态为有效,并将登录凭证存入 Redis 注意:登录凭证存在有效期,在所有的请求执行之前,都会检查凭证是否有效和是否过期,只要该用户的凭证有效并在有效期时间内,本次请求就会一直持有该用户信息(使用 ThreadLocal 持有用户信息)
    • 勾选记住我,则延长登录凭证有效时间
    • 用户登录成功,将用户信息短暂存入 Redis(1 小时)
    • 用户登出,将凭证状态设为无效,并更新 Redis 中该用户的登录凭证信息
  • 账号设置

    • 修改头像
      • 将用户选择的头像图片文件上传至七牛云服务器
    • 修改密码
  • 帖子模块

    • 发布帖子(过滤敏感词),将其存入 MySQL
    • 分页显示所有的帖子
      • 支持按照 “发帖时间” 显示
      • 支持按照 “热度排行” 显示(Spring Quartz)
    • 查看帖子详情
    • 权限管理(Spring Security + Thymeleaf Security)
      • 未登录用户无法发帖
      • “版主” 可以看到帖子的置顶和加精按钮并执行相应操作
      • “管理员” 可以看到帖子的删除按钮并执行相应操作
      • “普通用户” 无法看到帖子的置顶、加精、删除按钮,也无法执行相应操作
  • 评论模块

    • 发布对帖子的评论(过滤敏感词),将其存入 MySQL
    • 分页显示评论
    • 发布对评论的回复(过滤敏感词)
    • 权限管理(Spring Security)
      • 未登录用户无法使用评论功能
  • 私信模块

    • 发送私信(过滤敏感词)
    • 私信列表
      • 查询当前用户的会话列表
      • 每个会话只显示一条最新的私信
      • 支持分页显示
    • 私信详情
      • 查询某个会话所包含的所有私信
      • 访问私信详情时,将显示的私信设为已读状态
      • 支持分页显示
    • 权限管理(Spring Security)
      • 未登录用户无法使用私信功能
  • 统一处理 404 / 500 异常

    • 普通请求异常
    • 异步请求异常
  • 统一记录日志

  • 点赞模块

    • 支持对帖子、评论/回复点赞
    • 第 1 次点赞,第 2 次取消点赞
    • 首页统计帖子的点赞数量
    • 详情页统计帖子和评论/回复的点赞数量
    • 详情页显示当前登录用户的点赞状态(赞过了则显示已赞)
    • 统计我的获赞数量
    • 权限管理(Spring Security)
      • 未登录用户无法使用点赞相关功能
  • 关注模块

    • 关注功能
    • 取消关注功能
    • 统计用户的关注数和粉丝数
    • 我的关注列表(查询某个用户关注的人),支持分页
    • 我的粉丝列表(查询某个用户的粉丝),支持分页
    • 权限管理(Spring Security)
      • 未登录用户无法使用关注相关功能
  • 系统通知模块

    • 通知列表
      • 显示评论、点赞、关注三种类型的通知
    • 通知详情
      • 分页显示某一类主题所包含的通知
      • 进入某种类型的系统通知详情,则将该页的所有未读的系统通知状态设置为已读
    • 未读数量
      • 分别显示每种类型的系统通知的未读数量
      • 显示所有系统通知的未读数量
    • 导航栏显示所有消息的未读数量(未读私信 + 未读系统通知)
    • 权限管理(Spring Security)
      • 未登录用户无法使用系统通知功能
  • 搜索模块

    • 发布事件
      • 发布帖子时,通过消息队列将帖子异步地提交到 Elasticsearch 服务器
      • 为帖子增加评论时,通过消息队列将帖子异步地提交到 Elasticsearch 服务器
    • 搜索服务
      • 从 Elasticsearch 服务器搜索帖子
      • 从 Elasticsearch 服务器删除帖子(当帖子从数据库中被删除时)
    • 显示搜索结果
  • 网站数据统计(管理员专属)

    • 独立访客 UV
      • 存入 Redis 的 HyperLogLog
      • 支持单日查询和区间日期查询
    • 日活跃用户 DAU
      • 存入 Redis 的 Bitmap
      • 支持单日查询和区间日期查询
    • 权限管理(Spring Security)
      • 只有管理员可以查看网站数据统计
  • 优化网站性能

    • 使用本地缓存 Caffeine 缓存热帖列表以及所有用户帖子的总数

🔐 待实现及优化

以下是我个人发现的本项目存在的问题,但是暂时没有头绪无法解决,集思广益,欢迎各位小伙伴提 PR 解决:

  • 注册模块无法正常跳转到操作提示界面(本地运行没有问题)
  • 评论功能的前端显示部分存在 Bug
  • 查询我的评论(未完善)

以下是我觉得本项目还可以添加的功能,同样欢迎各位小伙伴提 issue 指出还可以增加哪些功能,或者直接提 PR 实现该功能:

  • 忘记密码(发送邮件找回密码)
  • 查询我的点赞
  • 管理员对帖子的二次点击取消置顶功能
  • 管理员对已删除帖子的恢复功能(本项目中的删除帖子并未将其从数据库中删除,只是将其状态设置为了拉黑)

🌱 本地运行

各位如果需要将项目部署在本地进行测试,以下环境请提前备好:

  • Java 8
  • MySQL 5.7
  • Redis
  • Kafka 2.13-2.7.0
  • Elasticsearch 6.4.3

然后修改配置文件中的信息为你自己的本地环境,直接运行是运行不了的,而且相关私密信息我全部用 xxxxxxx 代替了。

本地运行需要修改的配置文件信息如下:

1)application-develop.properties

  • MySQL
  • Spring Mail(邮箱需要开启 SMTP 服务)
  • Kafka:consumer.group-id(该字段见 Kafka 安装包中的 consumer.proerties,可自行修改, 修改完毕后需要重启 Kafka)
  • Elasticsearch:cluster-name(该字段见 Elasticsearch 安装包中的 elasticsearch.yml,可自行修改)
  • 七牛云(需要新建一个七牛云的对象存储空间,用来存放上传的头像图片)

2)logback-spring-develop.xml

  • LOG_PATH:日志存放的位置

每次运行需要打开:

  • MySQL
  • Redis
  • Elasticsearch
  • Kafka

另外,还需要事件建好数据库表,详细见下文。

📜 数据库设计

用户 user

DROP TABLE IF EXISTS `user`;
SET character_set_client = utf8mb4 ;
CREATE TABLE `user` (
  `id` int(11) NOT NULL AUTO_INCREMENT,
  `username` varchar(50) DEFAULT NULL,
  `password` varchar(50) DEFAULT NULL,
  `salt` varchar(50) DEFAULT NULL,
  `email` varchar(100) DEFAULT NULL,
  `type` int(11) DEFAULT NULL COMMENT '0-普通用户; 1-超级管理员; 2-版主;',
  `status` int(11) DEFAULT NULL COMMENT '0-未激活; 1-已激活;',
  `activation_code` varchar(100) DEFAULT NULL,
  `header_url` varchar(200) DEFAULT NULL,
  `create_time` timestamp NULL DEFAULT NULL,
  PRIMARY KEY (`id`),
  KEY `index_username` (`username`(20)),
  KEY `index_email` (`email`(20))
) ENGINE=InnoDB AUTO_INCREMENT=101 DEFAULT CHARSET=utf8;

讨论帖 discuss_post

DROP TABLE IF EXISTS `discuss_post`;
SET character_set_client = utf8mb4 ;
CREATE TABLE `discuss_post` (
  `id` int(11) NOT NULL AUTO_INCREMENT,
  `user_id` int(11) DEFAULT NULL,
  `title` varchar(100) DEFAULT NULL,
  `content` text,
  `type` int(11) DEFAULT NULL COMMENT '0-普通; 1-置顶;',
  `status` int(11) DEFAULT NULL COMMENT '0-正常; 1-精华; 2-拉黑;',
  `create_time` timestamp NULL DEFAULT NULL,
  `comment_count` int(11) DEFAULT NULL,
  `score` double DEFAULT NULL,
  PRIMARY KEY (`id`),
  KEY `index_user_id` (`user_id`)
) ENGINE=InnoDB DEFAULT CHARSET=utf8;

评论(回复)comment

CREATE TABLE `comment` (
  `id` int(11) NOT NULL AUTO_INCREMENT,
  `user_id` int(11) DEFAULT NULL,
  `entity_type` int(11) DEFAULT NULL COMMENT '评论目标的类别:1 帖子;2 评论 ',
  `entity_id` int(11) DEFAULT NULL COMMENT '评论目标的 id',
  `target_id` int(11) DEFAULT NULL COMMENT '指明对谁进行评论',
  `content` text,
  `status` int(11) DEFAULT NULL COMMENT '状态:0 正常;1 禁用',
  `create_time` timestamp NULL DEFAULT NULL,
  PRIMARY KEY (`id`),
  KEY `index_user_id` (`user_id`),
  KEY `index_entity_id` (`entity_id`)
) ENGINE=InnoDB AUTO_INCREMENT=247 DEFAULT CHARSET=utf8;

私信 message

DROP TABLE IF EXISTS `message`;
SET character_set_client = utf8mb4 ;
CREATE TABLE `message` (
  `id` int(11) NOT NULL AUTO_INCREMENT,
  `from_id` int(11) DEFAULT NULL,
  `to_id` int(11) DEFAULT NULL,
  `conversation_id` varchar(45) NOT NULL,
  `content` text,
  `status` int(11) DEFAULT NULL COMMENT '0-未读;1-已读;2-删除;',
  `create_time` timestamp NULL DEFAULT NULL,
  PRIMARY KEY (`id`),
  KEY `index_from_id` (`from_id`),
  KEY `index_to_id` (`to_id`),
  KEY `index_conversation_id` (`conversation_id`)
) ENGINE=InnoDB DEFAULT CHARSET=utf8;

🌌 理想的部署架构

我每个都只部署了一台,以下是理想的部署架构:

🎯 功能逻辑图

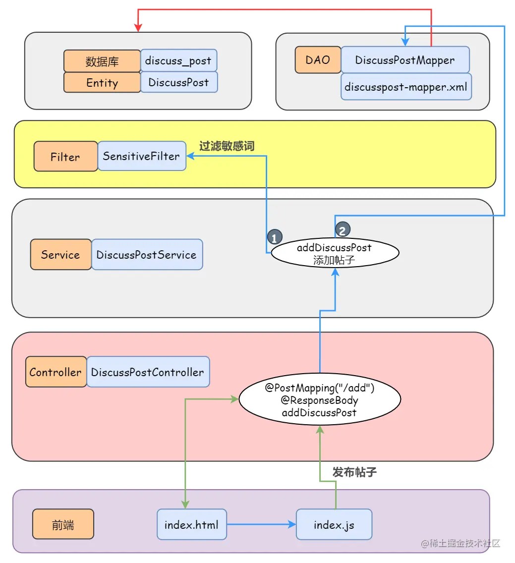
画了一些不是那么严谨的图帮助各位小伙伴理清思绪。

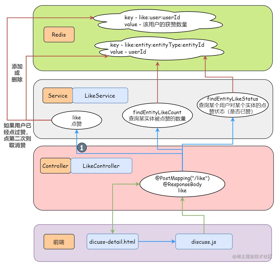
单向绿色箭头:

  • 前端模板 -> Controller:表示这个前端模板中有一个超链接是由这个 Controller 处理的
  • Controller -> 前端模板:表示这个 Controller 会像该前端模板传递数据或者跳转

双向绿色箭头:表示 Controller 和前端模板之间进行参数的相互传递或使用

单向蓝色箭头: A -> B,表示 A 方法调用了 B 方法

单向红色箭头:数据库或缓存操作

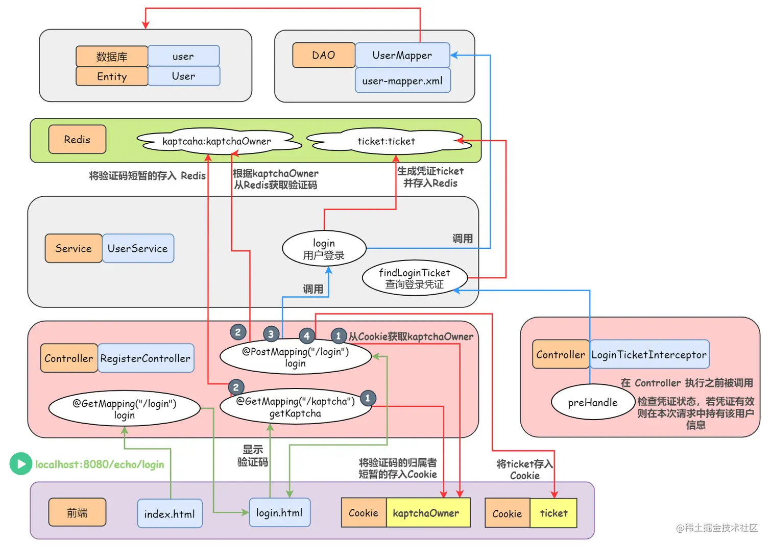
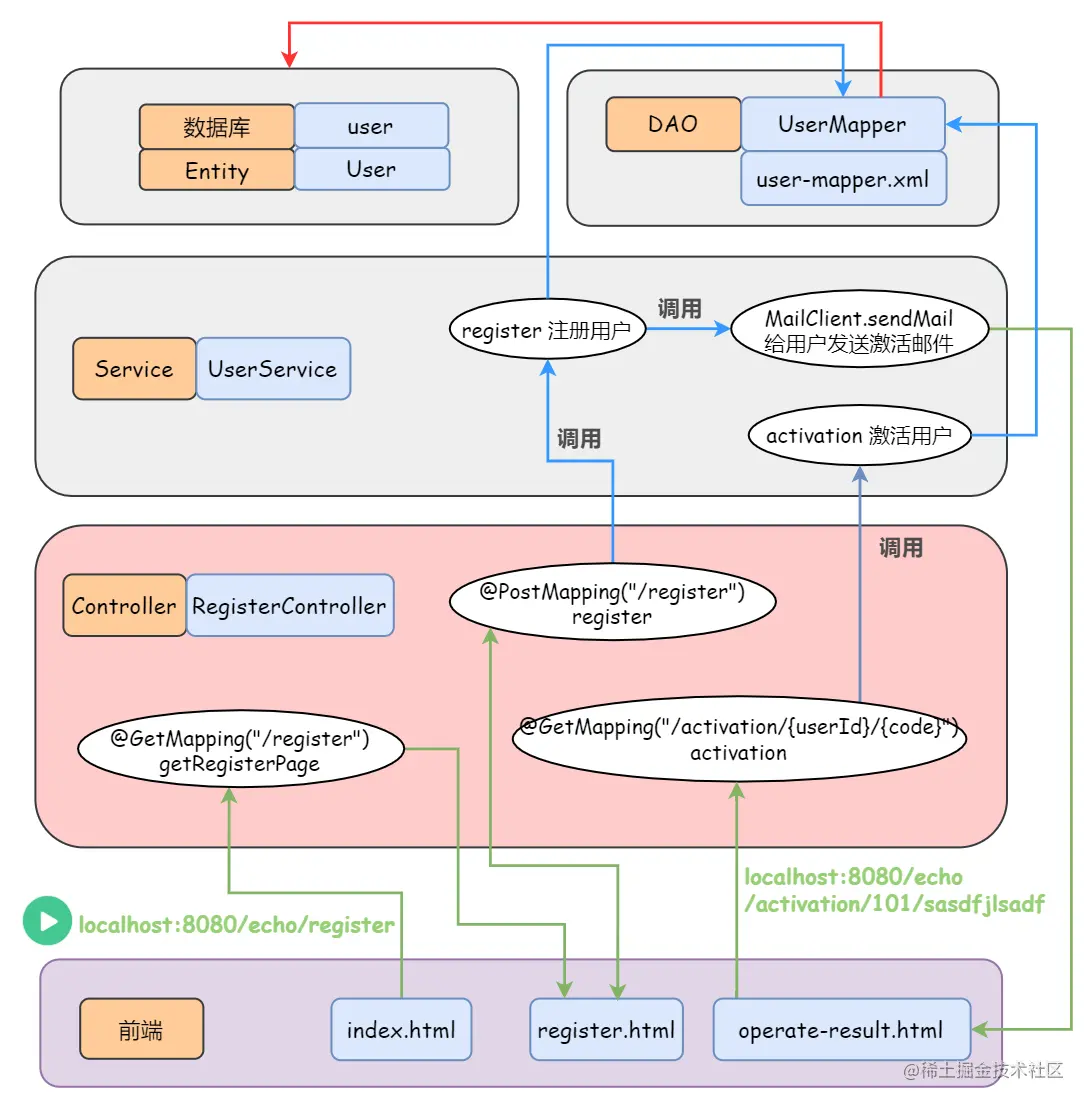
注册

  • 用户注册成功,将用户信息存入 MySQL,但此时该用户状态为未激活
  • 向用户发送激活邮件,用户点击链接则激活账号(Spring Mail)

登录 | 登出

  • 进入登录界面,动态生成验证码,并将验证码短暂存入 Redis(60 秒)

  • 用户登录成功(验证用户名、密码、验证码),生成登录凭证且设置状态为有效,并将登录凭证存入 Redis

    注意:登录凭证存在有效期,在所有的请求执行之前,都会检查凭证是否有效和是否过期,只要该用户的凭证有效并在有效期时间内,本次请求就会一直持有该用户信息(使用 ThreadLocal 持有用户信息)

  • 勾选记住我,则延长登录凭证有效时间

  • 用户登录成功,将用户信息短暂存入 Redis(1 小时)

  • 用户登出,将凭证状态设为无效,并更新 Redis 中该用户的登录凭证信息

下图是登录模块的功能逻辑图,并没有使用 Spring Security 提供的认证逻辑(我觉得这个模块是最复杂的,这张图其实很多细节还没有画全)

分页显示所有的帖子

  • 支持按照 “发帖时间” 显示
  • 支持按照 “热度排行” 显示(Spring Quartz)
  • 将热帖列表和所有帖子的总数存入本地缓存 Caffeine(利用分布式定时任务 Spring Quartz 每隔一段时间就刷新计算帖子的热度/分数 — 见下文,而 Caffeine 里的数据更新不用我们操心,它天生就会自动的更新它拥有的数据,给它一个初始化方法就完事儿)

账号设置

  • 修改头像(异步请求)
    • 将用户选择的头像图片文件上传至七牛云服务器
  • 修改密码

此处只画出修改头像:

发布帖子(异步请求)

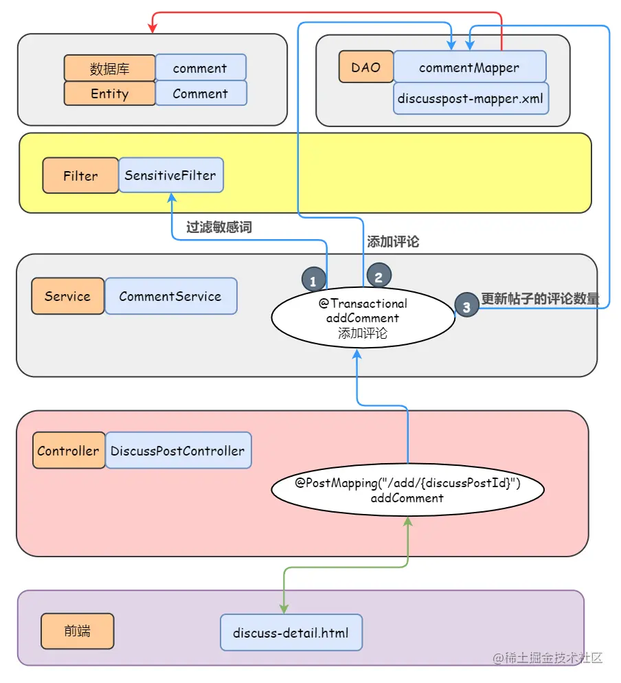
显示评论及相关信息

评论部分前端的名称显示有些缺陷,有兴趣的小伙伴欢迎提 PR 解决~

关于评论模块需要注意的就是评论表的设计,把握其中字段的含义,才能透彻了解这个功能的逻辑。

评论 Comment 的目标类型(帖子,评论) entityType 和 entityId 以及对哪个用户进行评论/回复 targetId 是由前端传递给 DiscussPostController 的

一个帖子的详情页需要封装的信息大概如下:

添加评论(事务管理)

私信列表和详情页

发送私信(异步请求)

点赞(异步请求)

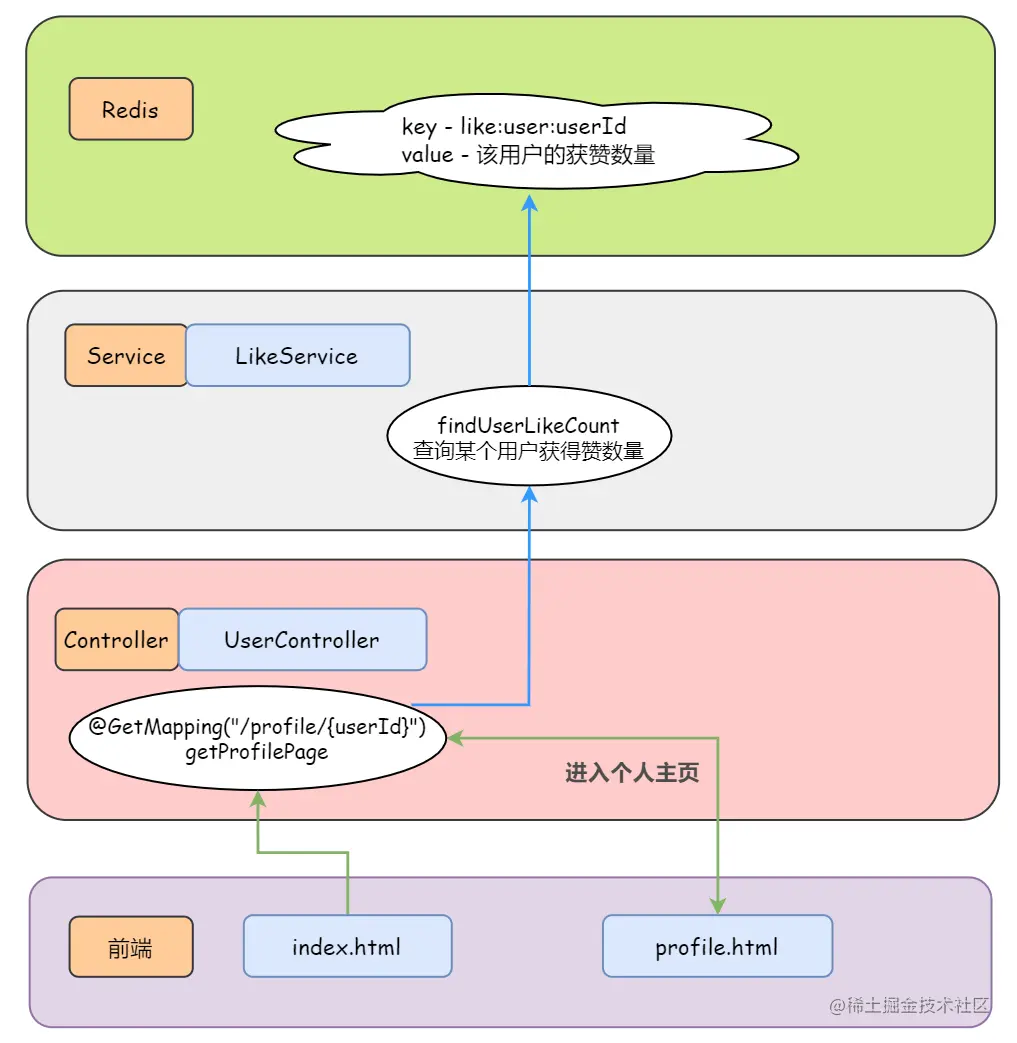
将点赞相关信息存入 Redis 的数据结构 set 中。其中,key 命名为 like:entity:entityType:entityId,value 即点赞用户的 id。比如 key = like:entity:2:246 value = 11 表示用户 11 对实体类型 2 即评论进行了点赞,该评论的 id 是 246

某个用户的获赞数量对应的存储在 Redis 中的 key 是 like:user:userId,value 就是这个用户的获赞数量

我的获赞数量

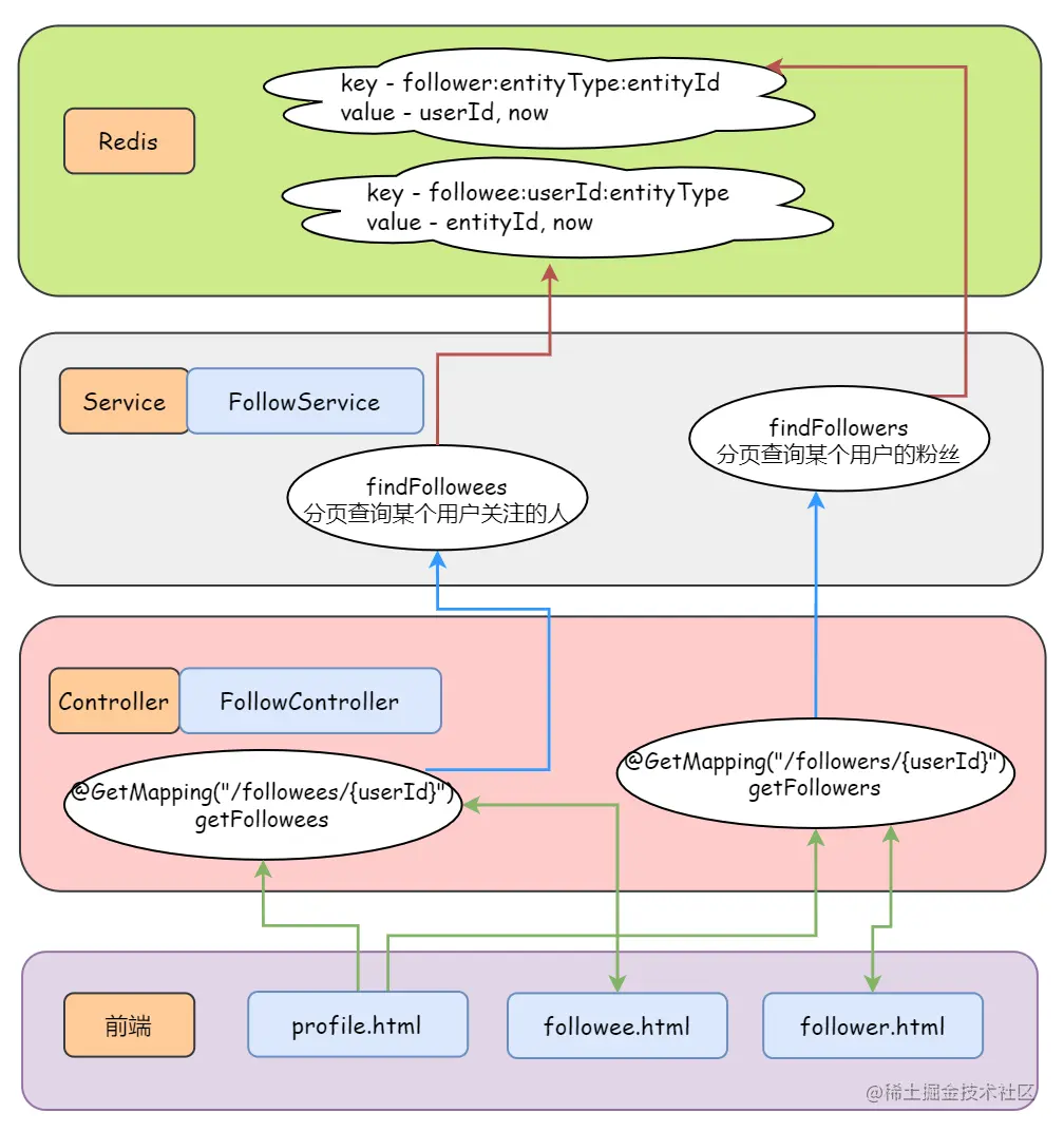
关注(异步请求)

  • 若 A 关注了 B,则 A 是 B 的粉丝 Follower,B 是 A 的目标 Followee
  • 关注的目标可以是用户、帖子、题目等,在实现时将这些目标抽象为实体(目前只做了关注用户)

将某个用户关注的实体相关信息存储在 Redis 的数据结构 zset 中:key 是 followee:userId:entityType ,对应的 value 是 zset(entityId, now) ,以关注的时间进行排序。比如说 followee:111:3 对应的value (20, 2020-02-03-xxxx),表明用户 111 关注了实体类型为 3 即人(用户),该帖子的 id 是 20,关注该帖子的时间是 2020-02-03-xxxx

同样的,将某个实体拥有的粉丝相关信息也存储在 Redis 的数据结构 zset 中:key 是 follower:entityType:entityId,对应的 value 是 zset(userId, now),以关注的时间进行排序

关注列表

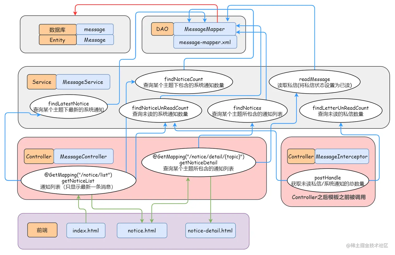
发送系统通知

显示系统通知

搜索

类似的,置顶、加精也会触发发帖事件,就不再图里面画出来了。

置顶加精删除(异步请求)

网站数据统计

帖子热度计算

每次发生点赞(给帖子点赞)、评论(给帖子评论)、加精的时候,就将这些帖子信息存入缓存 Redis 中,然后通过分布式的定时任务 Spring Quartz,每隔一段时间就从缓存中取出这些帖子进行计算分数。

帖子分数/热度计算公式:分数(热度) = 权重 + 发帖距离天数

// 计算权重
double w = (wonderful ? 75 : 0) + commentCount * 10 + likeCount * 2;
// 分数 = 权重 + 发帖距离天数
double score = Math.log10(Math.max(w, 1))
        + (post.getCreateTime().getTime() - epoch.getTime()) / (1000 * 3600 * 24);

📖 配套教程

想要自己从零开始实现这个项目或者深入理解的小伙伴,可以扫描下方二维码关注公众号『飞天小牛肉』,第一时间获取配套教程, 不仅会详细解释本项目涉及的各大技术点,还会汇总相关的常见面试题,目前尚在更新中。

并推荐我的开源教程类项目 『 CS-Wiki 』,Gitee 推荐项目,目前已 0.9k star: 致力打造完善的 Java 后端知识体系,不仅仅帮助各位小伙伴快速且系统的准备面试(秋招/社招),更指引学习的方向

👏 鸣谢

博主水平有限,本项目参考牛客网 — Java 高级工程师课程,感谢老师和平台。