springboot源码解析-管中窥豹系列之BeanDefinition(八)

270 阅读2分钟

一、前言

  • Springboot源码解析是一件大工程,逐行逐句的去研究代码,会很枯燥,也不容易坚持下去。
  • 我们不追求大而全,而是试着每次去研究一个小知识点,最终聚沙成塔,这就是我们的springboot源码管中窥豹系列。

 简介

二、BeanDefinition

  • spring帮我们管理bean,就是通过BeanDefinition实现的,要深研源码,就绕不开BeanDefinition
  • 我们通过源码来看看BeanDefinition到底做了什么

三、源码分析

我们先看看这个类:BeanDefinition

public interface BeanDefinition extends AttributeAccessor, BeanMetadataElement {

	String SCOPE_SINGLETON = ConfigurableBeanFactory.SCOPE_SINGLETON;

	String SCOPE_PROTOTYPE = ConfigurableBeanFactory.SCOPE_PROTOTYPE;

	int ROLE_APPLICATION = 0;

	int ROLE_SUPPORT = 1;

	int ROLE_INFRASTRUCTURE = 2;

	void setParentName(@Nullable String parentName);

	@Nullable
	String getParentName();

	void setBeanClassName(@Nullable String beanClassName);

	@Nullable
	String getBeanClassName();

	void setScope(@Nullable String scope);

	@Nullable
	String getScope();

	void setLazyInit(boolean lazyInit);

	boolean isLazyInit();

	void setDependsOn(@Nullable String... dependsOn);

	@Nullable
	String[] getDependsOn();

	void setAutowireCandidate(boolean autowireCandidate);

	boolean isAutowireCandidate();

	void setPrimary(boolean primary);

	boolean isPrimary();

	void setFactoryBeanName(@Nullable String factoryBeanName);

	@Nullable
	String getFactoryBeanName();

	void setFactoryMethodName(@Nullable String factoryMethodName);

	@Nullable
	String getFactoryMethodName();

	ConstructorArgumentValues getConstructorArgumentValues();


	default boolean hasConstructorArgumentValues() {
		return !getConstructorArgumentValues().isEmpty();
	}

	MutablePropertyValues getPropertyValues();


	default boolean hasPropertyValues() {
		return !getPropertyValues().isEmpty();
	}


	boolean isSingleton();


	boolean isPrototype();


	boolean isAbstract();


	int getRole();


	@Nullable
	String getDescription();

	@Nullable
	String getResourceDescription();

	@Nullable
	BeanDefinition getOriginatingBeanDefinition();

}

定义了一个bean的各种属性:

  • 父类:setParentName
  • class名称:setBeanClassName
  • 作用域:setScope
  • 懒加载:setLazyInit
  • 依赖: setDependsOn
  • 被依赖: setAutowireCandidate
  • 自动加载:setPrimary
  • 工厂bean: setFactoryBeanName
  • 工厂方法:setFactoryMethodName
  • 单例:isSingleton
  • 多例:isPrototype
  • 静态:isAbstract

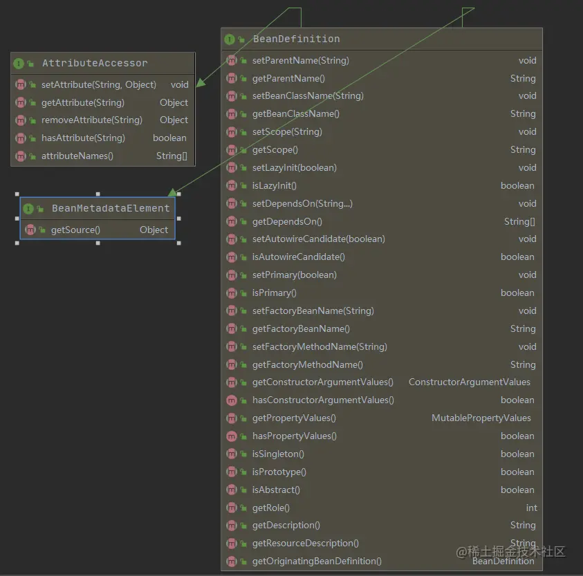
我们用idea打开图属性看看:

 beanDefinition

  • 继承了AttributeAccessor,拥有获取属性的能力
  • 继承了BeanMetadataElement,拥有了获取源的能力
  • 定义了各种接口,用来描述一个bean

我们在看看它的实现类:

 beanDefinition

  • spring的常用方式:定义接口,写抽象类实现接口(核心功能写在这里),各种实现
  • 接口:BeanDefinition
  • 抽象类: AbstractBeanDefinition
  • 实现类:RootBeanDefinition,ChildBeanDefinition,GenericBeanDefinition,AnnotatedGenericBeanDefinition,ScannedGenericBeanDefinition
  • Root和Child是早期使用的,从spring2.5以后统一用Geniric

此外还有一个封装类:BeanDefinitionHolder

public class BeanDefinitionHolder implements BeanMetadataElement {

	private final BeanDefinition beanDefinition;

	private final String beanName;

	@Nullable
	private final String[] aliases;

    ...

}
  • 扩展别名的时候会用到

  • 这一节,我们先对整体的beanDefinition家族有个了解,后面讲源码的时候会用到。

欢迎关注微信公众号:丰极,更多技术学习分享。