Linux 云服务器

157 阅读4分钟

搞了一上午,查了好多博客,谁让我是菜鸟呢,上干货。。。。。。。。。。。。。。。。。(教程虽然详细,但环视遇到不少问题,大家有问题可以留言,一定回复)

  • 仅且用于学习,如有侵权,万分抱歉,请留言

参考网站www.jianshu.com/p/e12faf7c6…-------blog.csdn.net/yunweifun/a…

shell指令:jingyan.baidu.com/article/555…

tomcat解压包下载地址:apache.fayea.com/tomcat/tomc…

如果你非常想拥有一个完全属于自己的个人站点,本篇文章帮你起飞。搭建个人站点的方式有多种多样,本篇主要介绍基于Java环境搭建个人站点。

img

5步完成个人网站搭建

一、搭建云服务器

服务器有多种选择,阿里云、腾讯云,新浪云等等,当然也可以选择国外的服务。(国内的创业项目,阿里云是不错的选择)本案例选择阿里云。

1、注册阿里云账号并登录

img

创建阿里云账号

2、登录控制台之后选择创建ECS实例

img

选择区域

img

选择1核1GB

img

镜像版本有非常多,这里选择了CentOS 5.11 64位,选择的按照使用流量计费的方式

img

设置Root用户的登录密码

img

创建实例成功

里程碑1:恭喜,你已经拥有了一台自己的云服务器!

二、登录服务器

现在需要使用远程登录工具来登录服务器,进行服务器相应的管理。

下载 XShell:XShell在哪里下载?(内事不决问百度

启动XShell

img

启动XShell

img

新建会话

img

输入登录的用户名

img

输入密码

img

登录成功

img

来到根目录,并查看根目录下的文件夹

里程碑2:恭喜,你已经成功登录服务器

三、安装Java环境

安装Java环境,需要安装JDK和Tomcat并做相应的配置

1、安装JDK

1.1、用yum安装JDK

1.1.1 输入yum search java|grep jdk的命令,查看yum库中的jdk版本

[root@localhost ~]# yum search java|grep jdk

可以看到所有的JDK版本:

ldapjdk-javadoc.x86_64 : Javadoc for ldapjdk

java-1.6.0-openjdk.x86_64 : OpenJDK Runtime Environment

java-1.6.0-openjdk-demo.x86_64 : OpenJDK Demos

java-1.6.0-openjdk-devel.x86_64 : OpenJDK Development Environment

java-1.6.0-openjdk-javadoc.x86_64 : OpenJDK API Documentation

java-1.6.0-openjdk-src.x86_64 : OpenJDK Source Bundle

java-1.7.0-openjdk.x86_64 : OpenJDK Runtime Environment

java-1.7.0-openjdk-demo.x86_64 : OpenJDK Demos

java-1.7.0-openjdk-devel.x86_64 : OpenJDK Development Environment

java-1.7.0-openjdk-javadoc.noarch : OpenJDK API Documentation

java-1.7.0-openjdk-src.x86_64 : OpenJDK Source Bundle

java-1.8.0-openjdk.x86_64 : OpenJDK Runtime Environment

java-1.8.0-openjdk-demo.x86_64 : OpenJDK Demos

java-1.8.0-openjdk-devel.x86_64 : OpenJDK Development Environment

java-1.8.0-openjdk-headless.x86_64 : OpenJDK Runtime Environment

java-1.8.0-openjdk-javadoc.noarch : OpenJDK API Documentation

java-1.8.0-openjdk-src.x86_64 : OpenJDK Source Bundle

ldapjdk.x86_64 : The Mozilla LDAP Java SDK

1.2、选择安装1.7版本

输入命令 yum install java-1.7.0-openjdk

[root@localhost ~]# yum install java-1.7.0-openjdk

安装完之后,默认的安装目录是在: /usr/lib/jvm/java-1.7.0-openjdk-1.7.0.75.x86_64

1.3、配置Java环境变量

编辑profile文件,配置Java环境变量

[root@localhost ~]# vi /etc/profile

在文件的末尾添加如下内容:

#set java environment

JAVA_HOME=/usr/lib/jvm/java-1.7.0-openjdk-1.7.0.75.x86_64

JRE_HOME=$JAVA_HOME/jre

CLASS_PATH=.:JAVAHOME/lib/dt.jar:JAVA_HOME/lib/dt.jar:JAVA_HOME/lib/tools.jar:$JRE_HOME/lib

PATH=PATH:PATH:JAVA_HOME/bin:$JRE_HOME/bin

export JAVA_HOME JRE_HOME CLASS_PATH PATH

vi 操作简单说明:

insert:插入内容

按下ECS键,输入**:qw!** 保存退出

按下ECS键,输入**:q!** 不保存退出

让修改的环境变量文件立即生效:

[root@localhost java]# source /etc/profile

1.4、验证是否安装成功

[root@localhost ~]# java -version

展示如下内容则表示安装JDK成功

img

安装JDK成功

2、安装Tomcat

2.1、将Tomcat安装到 /usr/local 目录下

[root@admin local]# cd /usr/local

2.2、下载Tomcat版本

[root@admin local]# wget mirrors.tuna.tsinghua.edu.cn/apache/tomc…

2.3、解压缩下的压缩包

[root@admin local]# tar -zxv -f apache-tomcat-7.0.29.tar.gz

2.4、删除压缩包

[root@admin local]# rm -rf apache-tomcat-7.0.29.tar.gz

2.5、修改Tomcat文件夹的名称为tomcat

[root@admin local]# mv apache-tomcat-7.0.29 tomcat

2.6、启动&关闭Tomcat

[root@admin bin]# ./startup.sh ( 进入到Tomcat的bin目录中,或者通过全路径来启动 )

img

Tomcat started. 服务启动成功

2.7、打开浏览器,输入http://ip:8080,出现如下页面表示服务部署成功!

img

默认页面加载成功!

里程碑3:恭喜,Java服务环境部署成功!

四、搭建FTP

将网站文件上传到服务器中需要搭建一个FTP服务。

1、安装vsftpd

[root@admin]# yum -y install vsftpd

2、编辑vsftpd的配置文件

[root@admin]# vi /etc/vsftpd/vsftpd.conf

清空内容,添加如下内容

listen=YES

background=YES

anonymous_enable=NO

local_enable=YES

write_enable=YES

local_umask=022

anon_upload_enable=NO

anon_mkdir_write_enable=NO

dirmessage_enable=YES

xferlog_enable=YES

connect_from_port_20=YES

chown_uploads=NO

xferlog_file=/var/log/vsftpd.log

xferlog_std_format=YES

async_abor_enable=YES

ascii_upload_enable=YES

ascii_download_enable=YES

ftpd_banner=Welcome to ftptest FTP servers

pam_service_name=vsftpd

chroot_local_user=NO

chroot_list_enable=YES

chroot_list_file=/etc/vsftpd/vsftpd.chroot_list

3、创建管理帐户文件

[root@admin]# touch /etc/vsftpd/vsftpd.chroot_list

4、启动vsftpd服务

[root@admin]# service vsftpd start

里程碑4:恭喜,FTP服务搭建成功!(可选择创建FTP账号,此处暂省略)

五、上传网站

现在就差最后一步了,将网站文件部署到服务器中。

1、下载安装FileZilla,FileZilla在哪里下载(内事不决问百度

2、启动FileZilla

img

启动

3、登录

img

打开站点管理器,输入对应参数

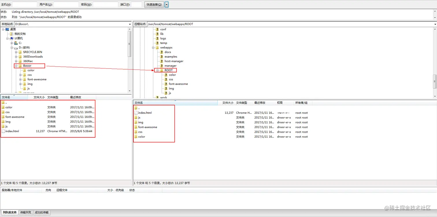
4、上传文件

登录成功之后,找到/usr/local/tomcat/webapps/ROOT目录,将其下面全部文件全部删除

然后将网站文件上传至/usr/local/tomcat/webapps/ROOT目录下面

img

网站部署成功

打开浏览器,输入http://ip:8080/ ,GO,主页打开,网站部署成功!

以上就是良许教程网为各位朋友分享的Linux相关知识。