JS简单总结

387 阅读5分钟

你可以看到

基本知识点

难点

必须背的

拨乱反正

JS世界之光

还有没学的

JS学习计划

知识点

  • 基本概念

   内存、变量、数据类型、对象

  • 控制语句

   if...else...

   for...

  • 对象

   原型、原型链

   对象分类

   new 一个新对象

   构造函数

   this 的隐式传递和显式传递

难点

  • JS 三座大山

   原型

   this

   AJAX

  • 我们已经遇到了前两座

   我还是没理解

   没理解就对了

   你理解了那它还是三座大山吗

   前端门槛就在这

   那怎么办?

   很简单,反复学反复理解

必须背的

第一个重要知识:JS 公式

   对象._ _proto_ _ === 其构造函数.prototype

JS 唯一公式,如果不会就套公式

第二个重要知识:根公理

   Object.prototype 是所有对象的(直接或间接)原型

加了一个直接或间接,所谓公理就是规定好的

第三个重要知识:函数公理

   所有函数都是由 Function 构造的

任何函数.__proto__ === Function.prototype

任意函数有 Object / Array / Function

JS 公式、根公理、函数公理

   基于这三个知识和基础知识,可以推出 JS 世界

拨乱反正

你大脑可能存在的错误观点一

  • XXX 的原型

比如

   {name:'frank'} 的原型

   [1,2,3] 的原型

   Object 的原型

  • 解读

   Object 的原型是 Object.proto:对

   Object 的原型是 Object.prototype :错

  • 错在哪

「的原型」等价于「.__proto__」

   中文的「原型」无法区分 __proto__ 和 prototype

   所以我们只能约定,原型默认表示 __proto__

   只不过 __proto__ 正好等于某个函数的 prototype

你大脑可能存在的错误观点二

  • 我觉得你说的矛盾了

   [1,2,3] 的原型是 Array.prototype

   你有说 Object.prototype 是所有对象的原型

   那为什么 Object.prototype 不是 [1,2,3] 的原型

  • 错在哪

   原型分两种:直接原型和间接原型

   对于普通对象来说,Object.prototype 是直接原型

   对于数组、函数来说,Object.prototype 是间接原型

你大脑可能存在的错误观点三

  • Object.prototype 不是根对象

  • 理由(假)

   Object.prototype 是所有对象的原型

   Object 是 Function 构造出来的

   所以,Function 构造了 Object.prototype

   推论,Function 才是万物之源啊!

  • 错在哪

   解释:Functio只构造出了 Object.prototype地址,没有构造出对象

Object.prototype 和 Object.prototype 对象的区别

   对象里面从来都不会包含另一个对象,只包含另一个对象的地址

   接下来我们要把 JS 世界的建造顺序理清楚

Object.prototype对应的地址的对象

Objiect.prototype在Object里吗?

JS世界之光

JS 世界的构造顺序(必须懂的,会画)

  1. 创建根对象 #101(toString),根对象没有名字

  2. 创建函数的原型 #208(call /apply),原型 __p 为 #101

  3. 创建数组的原型 #404(push/pop),原型 __p 为 #101

  4. 创建 Function #342,原型 __p 为 #208

  5. 用 Function.prototype 存储函数的原型,等于 #208

  6. 此时发现 Function 的 __proto__ 和 prototype 都是 #208

  7. 用 Function 创建 Object

  8. 用 Object.prototype 存储对象的原型,等于 #101

  9. 用 Function 创建 Array

  10. 用 Array.prototype 存储数组的原型,等于 #404

  11. 创建 window 对象

  12. 用 window 的 'Object' 'Array' 属性将 7 和 9 中的函数命名

  13. 记住一点,JS 创建一个对象时,不会给这个对象名字的

  • JS 世界的构造顺序(续)
  1. 用 new Object() 创建 obj1

  2. new 会将 obj1 的原型 __p 设置为 Object.prototype,也就是 #101

  3. 用 new Array() 创建 arr1

  4. new 会将 arr1 的原型 __p 设置为 Array.prototype,也就是 #404

  5. 用 new Function 创建 f1

  6. new 会将 f1 的原型 __p 设置为 Function.prototype,也就是 #208

  • JS 世界的构造顺序(续)
  1. 自己定义构造函数 Person,函数里给 this 加属性

  2. Person 自动创建 prototype 属性和对应的对象 #502

  3. 在 Person.prototype #502 上面加属性

  4. 用 new Person() 创建对象 p

  5. new 会将 p 的原型 __p 设为 #502

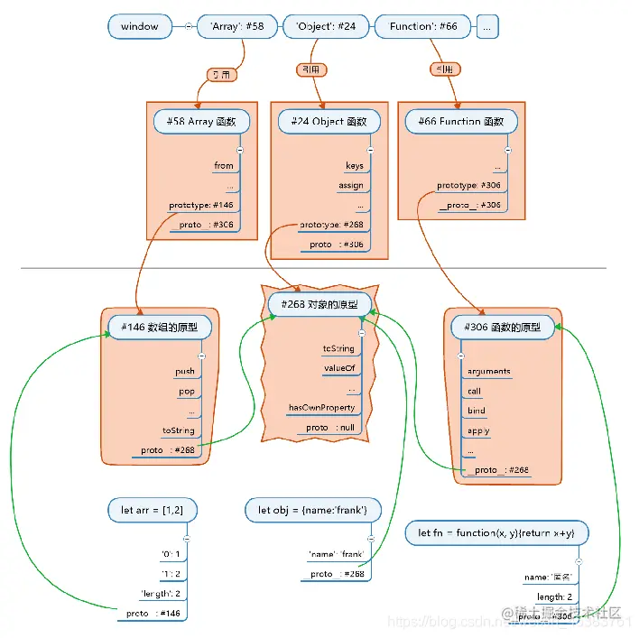
图示

图示

图片

总结

  • 构造函数

   是用来构造对象的

   会预先存好对象的原型,原型的原型是根

   new 的时候将对象的 __p 指向原型

  • 对象

   所有对象都直接或间接指向根对象

   如果对象想要分类,就在原型链上加一环

   用构造对象可以加这一环

  • 思考

   如果加了一环之后,想再加一环怎么办

   以后会在「继承」里讲

还有哪些没学的

  • 错误处理 try...catch...

   可以看看网道教材(也可以不看)

   会在项目中深入理解

  • Math / Date / 正则 / JSON

   可以先看教材(也可以不看)

   会在项目中深入理解

  • 我觉得

   就算现在讲了,你明天也会忘

   听不如写,写不如做

JS学习计划

  • 第一阶段

   了解 JS 语法、特性、对象、数组、函数等

  • 第二阶段

   了解 AJAX、设计模式、封装、面向对象、MVC

  • 第三阶段

   Vue / React 全家桶

   好了,可以工作了