初探Soul网关week02_05

146 阅读2分钟

前言

一转眼,学习soul都快两个周了,周六的时候switch🎮 和 塞尔达都到货了,周六、周天、周一,这三天的上床时间分别是 1:30、2:30、1:30😪。反省自己,决定痛改前非,早点睡、早点起,毕竟撸源码还是需要时间

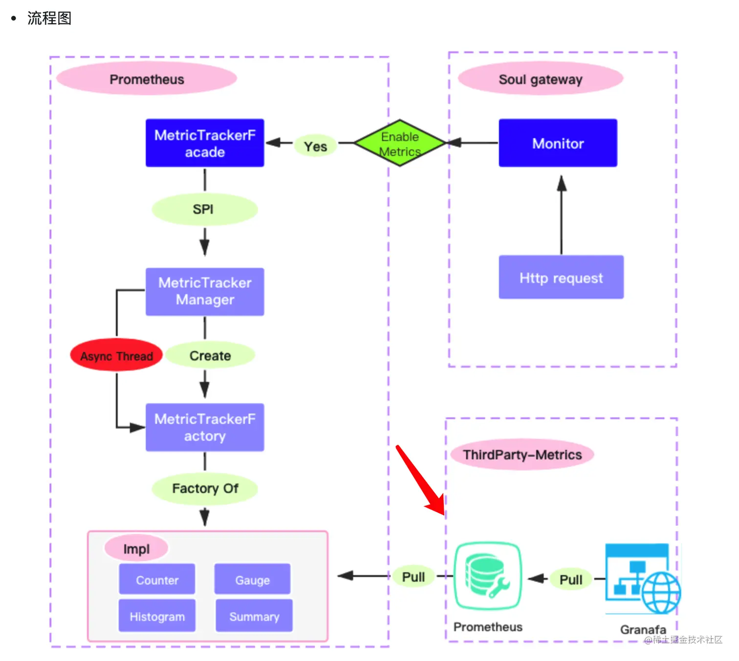
metrics

metric直译为指标,平常大家都叫它监控。工作中还是停留在原始的查看日志的阶段,这部分没有用到,所以比较感兴趣

大概看了一下官方文档,发现要配合第三方使用

很久就听过 普罗米修斯 和 Granafa 的大名,但是一直没有去了解,借此机会,正好熟悉一下

学习首先要把握大方向的目的,不然很容易被枝枝蔓蔓挡住视线,metrics 的目的:拿到系统运行的指标,作出相应的调整,进而维护系统的稳定性

对于一台服务器,你想要获取它运行时候的参数,比如当前的CPU负载、系统负载、内存消耗、硬盘使用量、网络IO等等,这时你不需要使用 Prometheus

但是如果有很多台服务器,而且想要综合多台进行对比分析,更有甚者希望将指标绘制成图表,或者说保留历史数据以便查询过去的某个时间点其服务器的运行状态,那么这将会变得很麻烦。而Prometheus就是干这个事情的

图:Promethues 整体架构

Soul网关在上图的左下角,Jobs/exporters

而对于Grafana的认识也在架构图上体现出来了, Prometheus 本身的 web UI 太难用了,所以大家找了一个新的画图工具 Grafana