dubbo-过滤器

245 阅读3分钟

背景

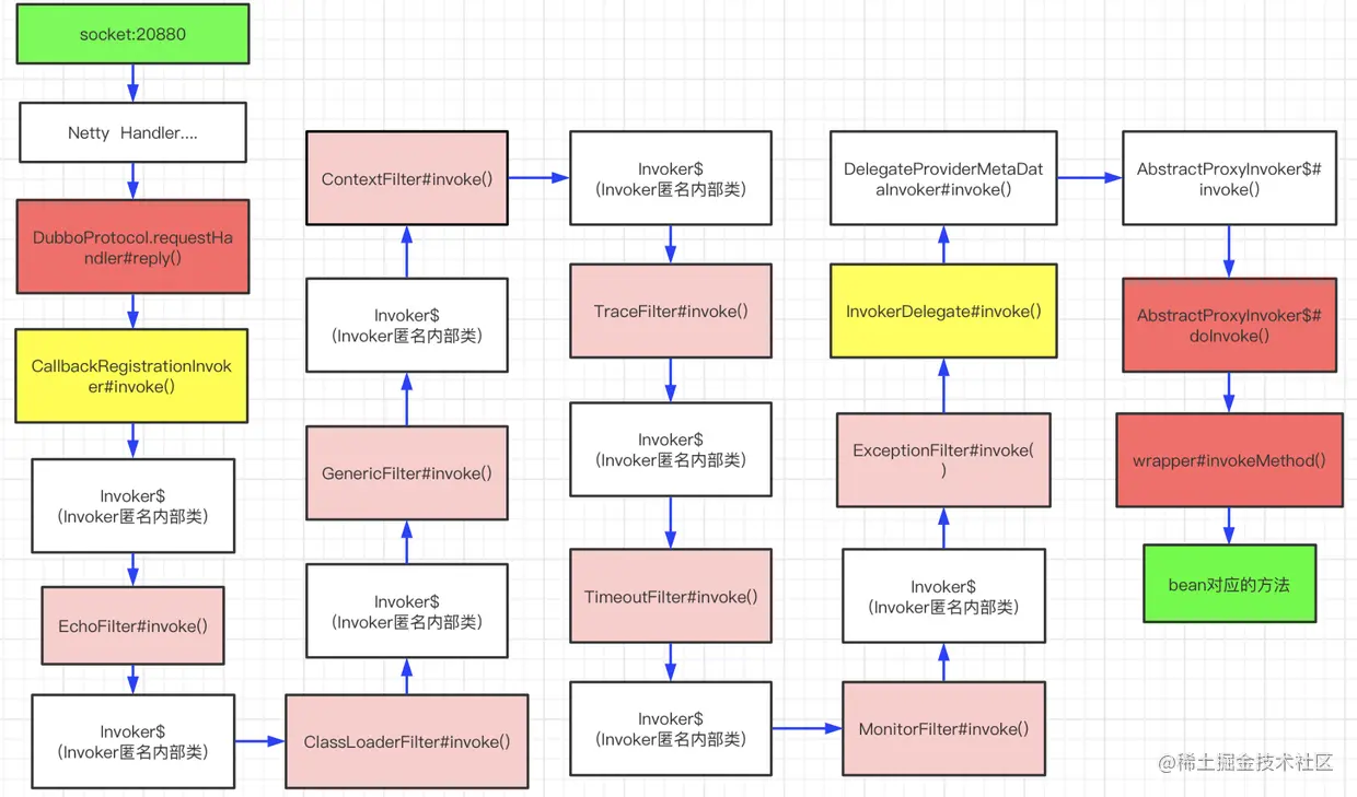
前面分析了qos wrapper,可以说是dubbo 在服务发布的过程中注入的一些额外功能,今天要介绍的过滤器Filter,主要面向在调用过程中扩展功能,虽然我们还没有介绍过dubbo服务端的调用过程,我这里简单介绍下如下图,这有助于对Filter的了解。

image

应用

上图粉红色背景的流程框图中是dubbo 默认携带的并且生效的Filter,开发人员也可以收到增加Filter,公司目前用的限流框架(Sentinel 后面分享)也是基于Filter 实现的,这块可以说是dubbo扩展中比较热门的。建议大家都手动debug去画画链路图,这块也是面试的高频,第一个红色背景流程框为netty接收到消费者请求解码之后交给dubbo的入口,最后两个红色背景流程框为Javassist动态代理类,调用具体的实现bean的入口。

过滤器介绍

生产者默认会使用到8大过滤器,EchoFilter,ClassLoaderFilter,GenericFilter,ContextFilter,

TraceFilter,TimeoutFilter,MonitorFilter,ExceptionFilter。新版本dubbo将监听处理器也放入了filter 的内部类中进行处理。

过滤器的加载

过滤器的加载是在服务export 阶段通过 ProtocolFilterWrapper 包装器进行构建的

private static Invoker<T> buildInvokerChain(Invoker<T> invoker,  key,  group) {
    Invoker<T> last = invoker;
    List<Filter> filters = ExtensionLoader.getExtensionLoader(Filter.class).getActivateExtension(invoker.getUrl(), key, group);
    if (!filters.isEmpty()) {
        for (int i = filters.size() - 1; i >= 0; i--) {
            final Filter filter = filters.get(i);
            final Invoker<T> next = last;
            last = new Invoker<T>() {
                //....
                @Override
                public Result invoke(Invocation invocation) throws RpcException {
                    Result asyncResult;
                    try {
                        asyncResult = filter.invoke(next, invocation);
                    } catch (Exception e) {
                        // onError callback
                    }
                    return asyncResult;
                }
            };
        }
    }
    return new CallbackRegistrationInvoker<>(last, filters);
}

@Override
public <T> Exporter<T> export(Invoker<T> invoker) throws RpcException {
    if (REGISTRY_PROTOCOL.equals(invoker.getUrl().getProtocol())) {
        return protocol.export(invoker);
    }
    return protocol.export(buildInvokerChain(invoker, SERVICE_FILTER_KEY, CommonConstants.PROVIDER));
}

代码第3行通过spi加载所有满足条件的filter,并排好序(过滤条件为key和group,比如有些过滤器只需要在提供者,并不需要在消费端生效)。然后遍历filter,将头尾通过invoker内部类联系在一起,参数传入的是 RegistryProtocol$InvokerDelegate invoker 然后包装filter链,最后返回 CallbackRegistrationInvoker invoker,这两块流程图黄色背景部分有体现。

过滤器介绍

EchoFilter

public class EchoFilter implements Filter {
    @Override
    public Result invoke(Invoker<?> invoker, Invocation inv) throws RpcException {
        if (inv.getMethodName().equals("$echo") && inv.getArguments() != null
         && inv.getArguments().length == 1) {
            return AsyncRpcResult.newDefaultAsyncResult(inv.getArguments()[0], inv);
        }
        return invoker.invoke(inv);
    }

这个过滤器比较简单,主要配合测试服务,如果调用的方法为名称为"$echo",就原样返回。

GenericFilter

这个过滤器要好好分析,我第一次面试的时候就被问到“泛化怎么实现?”

public class GenericFilter extends ListenableFilter {
    @Override
    public Result invoke(Invoker<?> invoker, Invocation inv) throws RpcException {
        if ((inv.getMethodName().equals("$invoke") || inv.getMethodName().equals($INVOKE_ASYNC))
                && inv.getArguments() != null
                && inv.getArguments().length == 3
                && !GenericService.class.isAssignableFrom(invoker.getInterface())) {
            String name = ((String) inv.getArguments()[0]).trim();
            String[] types = (String[]) inv.getArguments()[1];
            Object[] args = (Object[]) inv.getArguments()[2];
            try {
                Method method = ReflectUtils.findMethodByMethodSignature(invoker.getInterface(), name, types);
                Class<?>[] params = method.getParameterTypes();
                if (args == null) {
                    args = new Object[params.length];
                }
                String generic = inv.getAttachment(GENERIC_KEY);

                if (StringUtils.isBlank(generic)) {
                    generic = RpcContext.getContext().getAttachment(GENERIC_KEY);
                }

                if (StringUtils.isEmpty(generic)
                        || ProtocolUtils.isDefaultGenericSerialization(generic)) {
                    args = PojoUtils.realize(args, params, method.getGenericParameterTypes());
                } else if (ProtocolUtils.isJavaGenericSerialization(generic)) {
                    for (int i = 0; i < args.length; i++) {
                        if (byte[].class == args[i].getClass()) {
                            try (UnsafeByteArrayInputStream is = new UnsafeByteArrayInputStream((byte[]) args[i])) {
                                args[i] = ExtensionLoader.getExtensionLoader(Serialization.class)
                                        .getExtension(GENERIC_SERIALIZATION_NATIVE_JAVA)
                                        .deserialize(null, is).readObject();
                            } catch (Exception e) {}
                        } else {
                            throw new RpcException();
                        }
                    }
                } else if (ProtocolUtils.isBeanGenericSerialization(generic)) {
                    for (int i = 0; i < args.length; i++) {
                        if (args[i] instanceof JavaBeanDescriptor) {
                            args[i] = JavaBeanSerializeUtil.deserialize((JavaBeanDescriptor) args[I]);
                        } else {
                            throw new RpcException();
                        }
                    }
                } else if (ProtocolUtils.isProtobufGenericSerialization(generic)) {
                    // as proto3 only accept one protobuf parameter
                    if (args.length == 1 && args[0] instanceof String) {
                        try (UnsafeByteArrayInputStream is =
                                     new UnsafeByteArrayInputStream(((String) args[0]).getBytes())) {
                            args[0] = ExtensionLoader.getExtensionLoader(Serialization.class)
                                    .getExtension("" + GENERIC_SERIALIZATION_PROTOBUF)
                                    .deserialize(null, is).readObject(method.getParameterTypes()[0]);
                        } catch (Exception e) {}
                    } else {
                        throw new RpcException();
                    }
                }
                return invoker.invoke(new RpcInvocation(method, args, inv.getAttachments()));
            } catch (Exception e) {
                throw new RpcException(e.getMessage(), e);
            }
        }
        return invoker.invoke(inv);
    }

代码第8行,从请求第一个参数中获取请求的方法名

代码17行从请求参数中获取generic,这个参数为泛化序列化形式,文档只介绍了true,走不认的序列化方式,其实还支持nativejava,bean,protobuf-json等

141行,包装解析之后的方法名,参数等调用

TraceFilter

介绍之前我们先来演示一番

我们telnet到dubbo 执行:trace com.shizhuang.duapp.order.api.service.core.buyer.OrderBuyerApi

image

返回了远程ip,调用的服务,参数,返回值,处理时间,trace的功能和简单就是跟踪下接口。

public class TraceFilter implements Filter {
    @Override
    public Result invoke(Invoker<?> invoker, Invocation invocation) throws RpcException {
        long start = System.currentTimeMillis();
        Result result = invoker.invoke(invocation);
        long end = System.currentTimeMillis();
        if (tracers.size() > 0) {
            String key = invoker.getInterface().getName() + "." + invocation.getMethodName();
            Set<Channel> channels = tracers.get(key);
            if (channels == null || channels.isEmpty()) {
                key = invoker.getInterface().getName();
                channels = tracers.get(key);
            }
            //获取trace 的所有netty连接
            if (CollectionUtils.isNotEmpty(channels)) {
                for (Channel channel : new ArrayList<>(channels)) {
                    if (channel.isConnected()) {
                        int max = 1;
                        Integer m = (Integer) channel.getAttribute(TRACE_MAX);
                        if (m != null) {  max = m; }
                        int count = 0;
                        AtomicInteger c = (AtomicInteger) channel.getAttribute(TRACE_COUNT);
                        count = c.getAndIncrement();
                        if (count < max) {
                        //往netty连接中发送信息
                            String prompt = channel.getUrl().getParameter(Constants.PROMPT_KEY, Constants.DEFAULT_PROMPT);
                            channel.send("\r\n" + RpcContext.getContext().getRemoteAddress() + " -> "
                                    + invoker.getInterface().getName()
                                    + "." + invocation.getMethodName()
                                    + "(" + JSON.toJSONString(invocation.getArguments()) + ")" + " -> " + JSON.toJSONString(result.getValue())
                                    + "\r\nelapsed: " + (end - start) + " ms."
                                    + "\r\n\r\n" + prompt);
                        }
                        if (count >= max - 1) {
                            channels.remove(channel);
                        }
                    } else {
                        channels.remove(channel);
                    }
                }
            }
        }
        return result;
    }

MonitorFilter

该过滤器主要作为监控的切入点,比如统计请求次数,请求时间,失败比例等,将信息收集之后发往用户自定义的监控消费服务,可以是一个dubbo消费者,也可以是prometheus等。

ExceptionFilter

错误拦截器会将bean中抛出的错误,进行包装到返回给消费端的result中。

static class ExceptionListener implements Listener {
    @Override
    public void onResponse(Result appResponse, Invoker<?> invoker, Invocation invocation) {
        if (appResponse.hasException() && GenericService.class != invoker.getInterface()) {
            try {
                Throwable exception = appResponse.getException();
                // otherwise, wrap with RuntimeException and throw back to the client
                appResponse.setException(new RuntimeException(StringUtils.toString(exception)));
                return;
            } catch (Throwable e) {
                logger.warn("Fail to ExceptionFilter when called by " + RpcContext.getContext().getRemoteHost() + ". service: " + invoker.getInterface().getName() + ", method: " + invocation.getMethodName() + ", exception: " + e.getClass().getName() + ": " + e.getMessage(), e);
                return;
            }
        }
    }

总结

还是那句话,filter 对于dubbo的扩展是常用的工具。