CentOS7.8离线搭建CDH6.2.0集群(六)

169 阅读1分钟

续前篇《CentOS7.8离线搭建CDH6.2.0集群(五)》

CDH集群安装部署

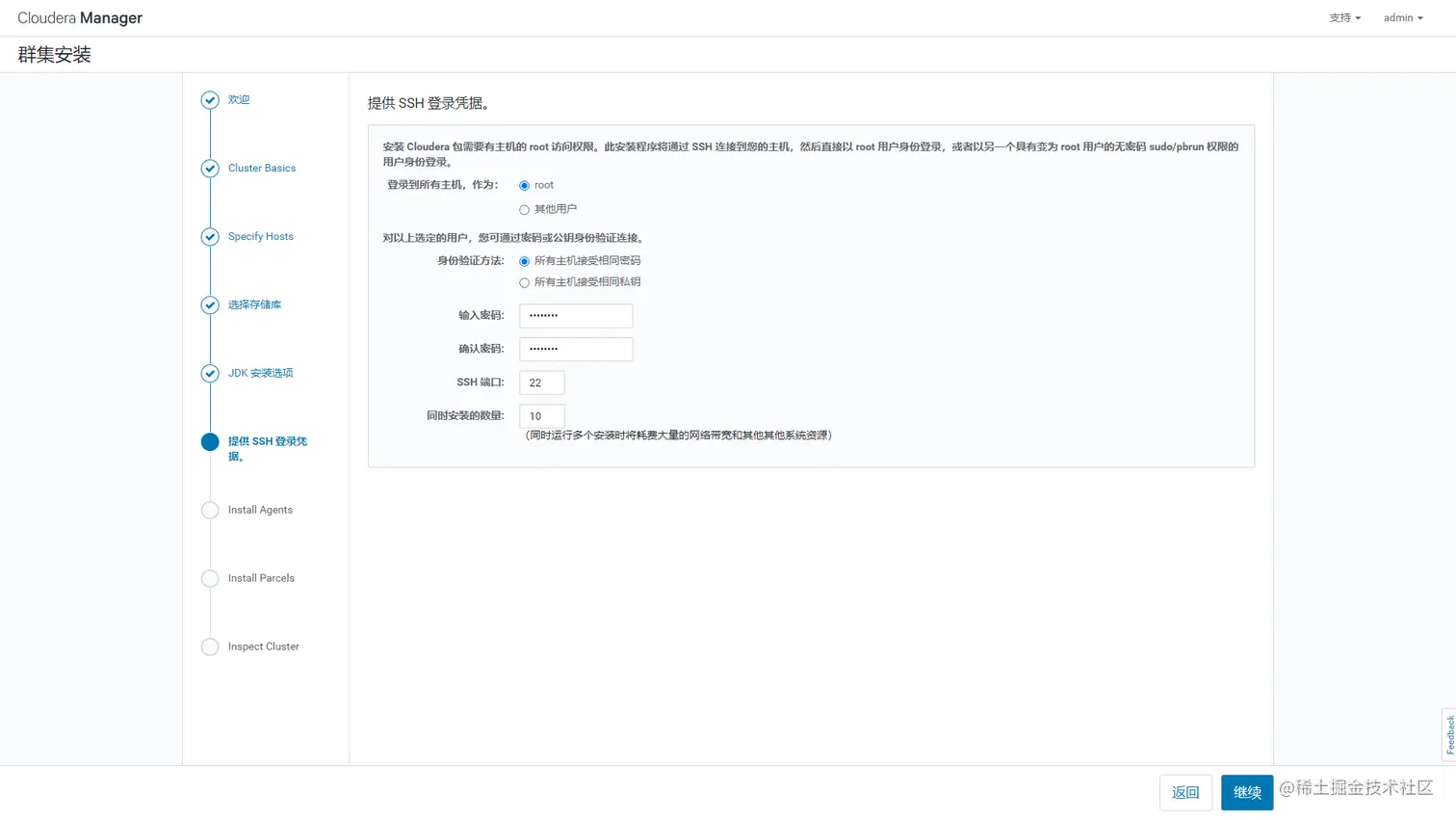
1.CM登录 2.用户许可协议 3.选择CDH版本 4.欢迎页 5.集群名称设置 6.发现集群主机 7.自定义存储库(CM) 8.自定义存储库(CDH) 9.配置检查完成 10.jdk安装 11.认证凭证 12.Agent安装 13.下载并安装Parcels 14.检查网络性能 15.检查主机 16.检查集群 17.继续下一步 18.选择要安装的组件服务 19.选择自己需要的服务后继续 20.角色分配(按实际情况分配) 21.配置并测试数据库连接 22.审核更改 23.首次运行,启动各服务 24.集群安装成功 25.进去集群管理界面(相关异常可根据调试参数优化)