vue3 学习--组件挂载

443 阅读4分钟

组件vnode渲染

// 在 Vue.js 3.0 中,初始化一个应用的方式如下
import { createApp } from 'vue'
import App from './app'
const app = createApp(App)
app.mount('#app')

createApp做了什么?
1.创建app对象
2.重写app.mount方法

runtime-dom/src/index:createApp -> ensureRenderer -> createRenderer

const createApp = ((...args) => {
  // 创建 app 对象
  const app = ensureRenderer().createApp(...args)
  const { mount } = app
  // 重写 mount 方法,重写的逻辑都是和web平台相关的,所以放在外边改写,参数支持选择器字符串和DOM对象,兼容vue2
  app.mount = (containerOrSelector) => {
    // 标准化容器
    const container = normalizeContainer(containerOrSelector)
    if (!container) return
    const component = app._component
     // 如组件对象没有定义 render 函数和 template 模板,则取容器的 innerHTML 作为组件模板内容
    if (!isFunction(component) && !component.render && !component.template) {
      component.template = container.innerHTML
    }
    // 挂载前清空容器内容
    container.innerHTML = ''
    // 真正的挂载
    return mount(container)
  }
  return app
})
// 渲染相关的一些配置,比如更新属性的方法,操作 DOM 的方法
const rendererOptions = {
  patchProp,
  ...nodeOps
}
let renderer
// 延时创建渲染器,如果用户不调用createApp方法,只调用响应式包的时候,可以通过 tree-shaking 移除核心渲染逻辑相关的代码
function ensureRenderer() {
  return renderer || (renderer = createRenderer(rendererOptions))
}
function createRenderer(options) {
  return baseCreateRenderer(options)
}
function baseCreateRenderer(options) {
  function render(vnode, container) {
    // 组件渲染的核心逻辑
  }
  return {
    render,
    createApp: createAppAPI(render)
  }
}
function createAppAPI(render) {
  // createApp createApp 方法接受的两个参数:根组件的对象和 prop
  return function createApp(rootComponent, rootProps = null) {
    const app = {  //创建的app对象
      _component: rootComponent,
      _props: rootProps,
      mount(rootContainer) { //标准的可跨平台的组件渲染流程,这些代码的执行逻辑都是与平台无关的
        // 创建根组件的 vnode
        const vnode = createVNode(rootComponent, rootProps)
        // 利用渲染器渲染 vnode
        render(vnode, rootContainer)
        app._container = rootContainer
        return vnode.component.proxy
      }
    }
    return app
  }
}

createVNode做了什么?
对 props 做标准化处理、对 vnode 的类型信息编码、创建 vnode 对象,标准化子节点 children

function createVNode(type, props = null, children = null) {
  if (props) {
    // 处理 props 相关逻辑,标准化 class 和 style
  }
  // 对 vnode 类型信息编码
  const shapeFlag = isString(type)
    ? 1 /* ELEMENT */
    : isSuspense(type)
      ? 128 /* SUSPENSE */
      : isTeleport(type)
        ? 64 /* TELEPORT */
        : isObject(type)
          ? 4 /* STATEFUL_COMPONENT */
          : isFunction(type)
            ? 2 /* FUNCTIONAL_COMPONENT */
            : 0
  const vnode = {
    type,
    props,
    shapeFlag,
    // 一些其他属性
  }
  // 标准化子节点,把不同数据类型的 children 转成数组或者文本类型
  normalizeChildren(vnode, children)
  return vnode
}

渲染器render vnode

const render = (vnode, container) => {
  if (vnode == null) {
    // 销毁组件
    if (container._vnode) {
      unmount(container._vnode, null, null, true)
    }
  } else {
    // 创建或者更新组件
    patch(container._vnode || null, vnode, container)
  }
  // 缓存 vnode 节点,表示已经渲染
  container._vnode = vnode
}

patch函数
初次渲染和更新

const patch = (n1, n2, container, anchor = null, parentComponent = null, parentSuspense = null, isSVG = false, optimized = false) => {
  // 如果存在新旧节点, 且新旧节点类型不同,则销毁旧节点
  if (n1 && !isSameVNodeType(n1, n2)) {
    anchor = getNextHostNode(n1)
    unmount(n1, parentComponent, parentSuspense, true)
    n1 = null
  }
  const { type, shapeFlag } = n2
  switch (type) {
    case Text:
      // 处理文本节点
      break
    case Comment:
      // 处理注释节点
      break
    case Static:
      // 处理静态节点
      break
    case Fragment:
      // 处理 Fragment 元素
      break
    default:
      if (shapeFlag & 1 /* ELEMENT */) {
        // 处理普通 DOM 元素
        processElement(n1, n2, container, anchor, parentComponent, parentSuspense, isSVG, optimized)
      }
      else if (shapeFlag & 6 /* COMPONENT */) {
        // 处理组件
        processComponent(n1, n2, container, anchor, parentComponent, parentSuspense, isSVG, optimized)
      }
      else if (shapeFlag & 64 /* TELEPORT */) {
        // 处理 TELEPORT
      }
      else if (shapeFlag & 128 /* SUSPENSE */) {
        // 处理 SUSPENSE
      }
  }
}

组件的挂载和更新
初始渲染主要做两件事情:渲染组件生成 subTree、把 subTree 挂载到 container 中。

const processComponent = (n1, n2, container, anchor, parentComponent, parentSuspense, isSVG, optimized) => {
  if (n1 == null) {
   // 挂载组件
   mountComponent(n2, container, anchor, parentComponent, parentSuspense, isSVG, optimized)
  }
  else {
    // 更新组件
    updateComponent(n1, n2, parentComponent, optimized)
  }
}

const mountComponent = (initialVNode, container, anchor, parentComponent, parentSuspense, isSVG, optimized) => {
  // 创建组件实例
  const instance = (initialVNode.component = createComponentInstance(initialVNode, parentComponent, parentSuspense))
  // 设置组件实例
  setupComponent(instance)
  // 设置并运行带副作用的渲染函数
  setupRenderEffect(instance, initialVNode, container, anchor, parentSuspense, isSVG, optimized)
}
const setupRenderEffect = (instance, initialVNode, container, anchor, parentSuspense, isSVG, optimized) => {
  // 创建响应式的副作用渲染函数,利用响应式库effect创建了一个副作用渲染函数,当组件的数据发生变化时,componentEffect函数会被执行,达到重新渲染组件的目的。
  instance.update = effect(function componentEffect() {
    if (!instance.isMounted) {
      // 渲染组件生成子树 vnode
      const subTree = (instance.subTree = renderComponentRoot(instance))
      // 把子树 vnode 挂载到 container 中
      patch(null, subTree, container, anchor, instance, parentSuspense, isSVG)
      // 保留渲染生成的子树根 DOM 节点
      initialVNode.el = subTree.el
      instance.isMounted = true
    }
    else {
      // 更新组件
    }
  }, prodEffectOptions)
}

普通DOM元素的挂载和更新
挂载元素函数主要做四件事:创建 DOM 元素节点、处理 props、处理 children、挂载 DOM 元素到 container 上

const processElement = (n1, n2, container, anchor, parentComponent, parentSuspense, isSVG, optimized) => {
  isSVG = isSVG || n2.type === 'svg'
  if (n1 == null) {
    //挂载元素节点
    mountElement(n2, container, anchor, parentComponent, parentSuspense, isSVG, optimized)
  }
  else {
    //更新元素节点
    patchElement(n1, n2, parentComponent, parentSuspense, isSVG, optimized)
  }
}

const mountElement = (vnode, container, anchor, parentComponent, parentSuspense, isSVG, optimized) => {
  let el
  const { type, props, shapeFlag } = vnode
  // 创建 DOM 元素节点
  el = vnode.el = hostCreateElement(vnode.type, isSVG, props && props.is)
  if (props) {
    // 处理 props,比如 class、style、event 等属性
    for (const key in props) {
      if (!isReservedProp(key)) {
        hostPatchProp(el, key, null, props[key], isSVG)
      }
    }
  }
  if (shapeFlag & 8 /* TEXT_CHILDREN */) {
    // 处理子节点是纯文本的情况
    hostSetElementText(el, vnode.children)
  }
  else if (shapeFlag & 16 /* ARRAY_CHILDREN */) {
    // 处理子节点是数组的情况
    mountChildren(vnode.children, el, null, parentComponent, parentSuspense, isSVG && type !== 'foreignObject', optimized || !!vnode.dynamicChildren)
  }
  // 把创建的 DOM 元素节点挂载到 container 上
  hostInsert(el, container, anchor)
}
//如果子节点是数组,递归patch child,因为子节点也会有各种类型,所以用patch,不用createElement
const mountChildren = (children, container, anchor, parentComponent, parentSuspense, isSVG, optimized, start = 0) => {
  for (let i = start; i < children.length; i++) {
    // 预处理 child
    const child = (children[i] = optimized
      ? cloneIfMounted(children[i])
      : normalizeVNode(children[i]))
    // 递归 patch 挂载 child
    patch(null, child, container, anchor, parentComponent, parentSuspense, isSVG, optimized)
  }
}

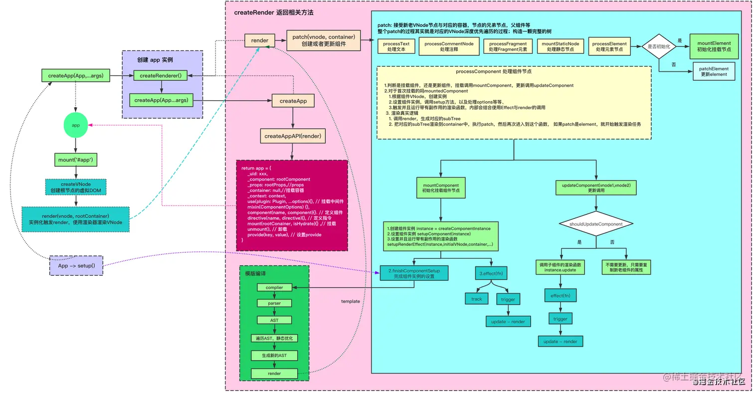
流程图参考:
juejin.cn/post/689875…